Abstract
Europe has set a target to become a decarbonised continent by 2050. To achieve this, intervention in buildings is crucial, as they serve as significant energy consumers and greenhouse gas emitters. This intervention encompasses two essential pathways: renovation and digitalisation. The combination of these two aspects gives rise to elements such as the Digital Building Logbook (DBL), a digital data repository expected to enhance the pace and quality of renovation efforts. This paper introduces, for the first time, a European DBL data model with a specific focus on building renovation purposes—the DBrL. It outlines its initial requirements, constituent entities, relationships, and attributes. While acknowledging the need to address issues related to data protection, integration with existing data sources, and connections with Building Information Modelling (BIM) and Geographic Information System (GIS) in subsequent design phases, the study’s outcome represents a significant stride in defining this tool.
1. Introduction
Building renovation and digitalisation are key concepts of the Energy Performance of Buildings Directive (EPBD) recast [1]. Firstly, renovation is crucial because currently, 75% of the European building stock is energy-inefficient, causing 36% of European Union (EU) greenhouse gas (GHG) emissions and 40% of final energy consumption [1,2,3]. For this reason, improving the energy efficiency and performance of buildings through deep renovation is vital to achieve decarbonisation. However, renovation rates are still very low; thus, the European Commission (EC) has set the objective to foster deep renovation in more than 35 million buildings till 2030. Secondly, digitalisation plays a crucial role in the decarbonisation process from a dual perspective. On the one hand, digital systems enable the optimization of energy use and management in buildings while also improving indoor environmental quality [4]. On the other hand, through digitalisation, it is possible to collect, manage, analyse, and share data about buildings and their renovation processes [5], which is essential to gain a deep understanding of buildings and the evolution of the renovation share, allowing accurate decision making and policy reorientation [6].
By combining both concepts, i.e., renovation and digitalisation, valuable tools such as the Digital Building Logbook (DBL), the focus of this work, have started to emerge. The concept of the DBL can be traced back to building use and maintenance manuals and Energy Performance Certificates (EPCs). Manuals are designed to prevent the occurrence of pathological symptoms due to improper use; enhance comfort, health, and safety; and promote water and energy conservation as well as pollution prevention [7], while EPCs assess the energy efficiency of buildings and suggest actions for improvement [8]. However, buildings’ data collection tools became more closely associated with renovation when the Building Renovation Passport (BRP) emerged. The BRP aimed at providing clear roadmaps for staged, deep energy renovations, assisting owners and investors in planning the optimal timing and scope for interventions. According to the literature [9,10], the BRP consists of two parts: a renovation roadmap and a DBL, which acts as a digital repository of all the relevant data and documentation of a building [1] necessary to create a renovation roadmap. Thus, the DBL emerged as a key component in the renovation process.
In the last years, the idea has arisen to create an independent DBL (not necessarily linked to the renovation roadmap) that is common across the entire EU. Some H2020 research projects have been developed with the aim of establishing DBL proposals for different types of buildings. In the case of iBRoad [11] and ALDREN projects [12], the DBL is considered a constituent part of the BRP, while, in X-Tendo project [13], the DBL is linked to the EPC. In parallel to the mentioned initiatives, some actions are being promoted by the EU to foster the design and implementation of the tool. One of the most significant developments was the inclusion of a definition for the DBL in the EPBD recast [1]. Additionally, the EC commissioned a detailed three-volume report titled ‘Study on the Development of a European Union Framework for Building’s Digital Logbooks” [14,15,16], published in 2020, and a project named “Technical Study for the Development and Implementation of Digital Building Logbooks in the EU” [17], which was led by Ecorys, TNO, Arcadis, and Contecht. Finally, the EC awarded three research projects within the Horizon Europe called “Demonstrate the use of Digital Logbook for buildings”, which are under development.
In addition to these EU-promoted initiatives, independent research is also being conducted focusing on reviewing existing DBL proposals [18,19], addressing new functionalities of the tool [6,20], analysing its existing and future data sources [21,22], and studying its data structure [23] and its relationship with digital twins (DT) [24].
Despite all the research that is being conducted on the topic, a full data model of the DBL has not been published so far. In this sense, only one paper proposing an Industry Foundation Classes (IFC) data structure and ontology focused on the operation and maintenance phase of buildings based on DTs was identified [24]. Also, a DBL ontology is proposed in [17].
It is also important to highlight that among all the research conducted, only in Gómez-Gil et al. [20,21,22] is the connection between DBL and deep energy renovation explicitly revisited.
To address the existing knowledge gaps, this paper aims to introduce two key novelties:
- The first is the introduction of a new variant of the DBL, the Digital Building Renovation Logbook (DBrL). The DBrL is focused on the DBL’s function of promoting staged, deep energy renovation. Its main functionalities include evaluating the progress of renovation efforts and compiling essential information for the formulation of comprehensive renovation roadmaps, which are functionalities proposed in [20,21].
- The second novelty is the proposal of the first data model for the DBL, specifically for the DBrL.
To achieve these goals, insights derived from the aforementioned research have been meticulously incorporated, enhancing the depth and robustness of our data model.
A data model is an abstract representation of a system that is used to define entities, relationships, and constraints and is independent of specific management software or implementation technologies. Using conceptual models makes it easier to understand the functionalities of a system [25] but also to define and describe a concept, helping to understand the taxonomy or characteristics of a particular quality aspect during requirements analysis [26] and to improve communication and information exchange among designers [27] and stakeholders from different knowledge fields.
According to Hoberman [28], data models ensure that requirements for a new application are fully understood and correctly captured before its actual implementation. Data models can be classified in three levels according to their complexity: conceptual, logical, and physical (Figure 1) [29].
Figure 1.
Data model levels. Abbreviations: database management system (DBMS).
The data model for the DBrL presented in this paper resides between the logical and the physical levels, as a relational database has been envisaged and detailed. It includes the creation of tables; the definition of their primary and foreign keys, their attributes, and their relationships; and furthermore, the specification of details regarding data types (see Appendix A).
2. Materials and Methods
The methodology of this research is composed of the following five steps.
2.1. Model Requirements Identification
The first step of the model definition is to identify the requirements of the tool to be created. In this case, we aimed at designing a data model focused on building renovation, i.e., for the DBrL, which can be applicable to both residential and non-residential buildings, including multi-family and single-family buildings. However, it is also feasible for new buildings.
Another crucial feature was to envisage an open, highly flexible, and replicable model that can be applied to all EU countries. Due to its flexibility, this general framework can be easily adapted to the specific circumstances of each member state (MS) by adding new categories, entities, and attributes.
Another fundamental issue was to establish the limits of the model. Even though there are highly relevant aspects within the DBrL, such as compliancy with data protection laws, some of them must be considered in the implementation phase and not at the modelling stage. The same applies to the sources of the DBrL. At this stage, data that come from external sources are identified, but those sources and the way to interact with them are not detailed since it is also a matter to be addressed in the implementation phase. In fact, this last issue is highly complex due to the great diversity of data sources, the lack of interoperability of many of them, and their different organization and scale in each country [21].
2.2. Identification of Model Entities
Entities are objects or concepts from the real world that are represented within a data model. Each entity has identifiers and properties that describe it, which are called attributes [30]. In this case, entities refer to physical or abstract concepts, such as “city” or “financial information”; attributes are the data fields identified to be included in the model; and tables are made up of each entity and all its attributes.
Based on the scientific literature detailed in Table 1, the entities that the model must contain to address the two specified functionalities related to renovation, which are detailed in Section 1, are identified. These entities are grouped into categories and classified as required entities, which are necessary for the identified purposes, and desirable entities, which are “nice to have”. In total, 34 entities were identified and are described in detail in Section 3.
Table 1.
Identification, categorisation, prioritisation, and justification of the model entities.
When moving towards the logical model stage, entities were formalised into tables (Figure 2), where “A” denotes the entity’s name, “B” signifies its primary key, and attributes from “C” to “Z” encompass its various characteristics. Additionally, “X” and “X′” symbolise the entity’s relationships with others, alongside delineating the types of relationships involved.
Figure 2.
Elements comprising each table.
2.3. Classification of the Entities in Categories
Once all the entities of the model were identified and listed, they were organised in thematic categories, which contributes significantly to the clarity, organisation, and understanding of the model. Having a structured framework not only facilitates a more intuitive and systematic representation of the model components but also allows for a holistic view of the relationships and interactions between entities. Moreover, the thematic categorisation makes it easier for stakeholders such as developers to navigate through the complexity of the model, ultimately fostering effective communication and decision making in the physical model development.
The criterion employed for this classification was both hierarchical and functional in nature. In the first instance, entities of a higher level, that is, those upon which the others depend, were identified and grouped together under a single category called “core”. The remaining entities were organised based on their primary functionality or purpose. Consequently, nine distinct categories were delineated: “core”, “general information”, “technical systems”, “construction and materials”, “administrative information”, “financial information”, “renovation information”, “energy and water performance, renewable energy and smart readiness”, and “monitoring data”.
2.4. Creation of Relationships between Entities
In terms of establishing relationships between entities, during the conceptual modelling stage, it was determined which entities would be related to each other. Subsequently, as we move towards the logical model stage, those relationships must be defined. In data modelling, there are three main types of relationships [46]. In “one-to-one (1:1) relationships”, each row in one table (instance) is related to exactly one row (instance) in another table and vice versa. In “one-to-many (1:N) relationships”, each row in one table can be related to many rows in another table, but each row in the second table is related to only one row in the first table. Finally, in “many-to-many (N:N) relationships”, each row in one table can be related to many rows in another table and vice versa. This type of relationship requires a linking table to connect the two tables.
All the tables of the model are linked through one of these relationships, as detailed in results section.
2.5. Identification of Entity Attributes
Once the entities were created, formalised into tables, classified, and related to each other, the next step involved defining their attributes.
As mentioned in Section 2.2, attributes give information on entities. Attributes in a data model are comparable to the concept of data fields or indicators in the DBL studies. For example, the entity representing the heating system of a building unit has attributes such as “energy label” and “energy vector”. These attributes directly map to the data fields required for recording technical systems information in the logbook.
To identify the attributes that should be included in the DBrL model, a comprehensive process was undertaken, which is detailed in the ref. [47]. In summary, the process involved the following steps (Figure 3):
Figure 3.
Source, origin, and purpose of the attributes proposed in the DBrL data structure.
- Analysis of Existing DBL Initiatives: The data fields from existing European DBL initiatives were reviewed [14,17,23,48,49,50]. Those proposed by at least 50% of these initiatives were considered, yielding a set of general attributes deemed necessary to characterise buildings comprehensively.
- Attributes necessary for evaluating decarbonisation progress in the construction sector were gathered using the methodology from [20]. Following the release of the EPBD recast [1], the results were updated to reflect the new directive’s advancements.
- A further set of attributes was proposed for developing renovation roadmaps. Due to the limited scientific literature on this topic, these attributes were selected through discussions with renovation roadmap experts and validated by aligning them with the data fields required in Spain’s Libro del Edificio Existente (LEEx), which is an official BRP that includes both a data repository and a renovation roadmap.
Thus, a framework comprising 163 attributes across five categories was developed. This classification can be found in Table 2, while the complete set of data fields can be accessed in the ref. [47].
Table 2.
Summary of DBrL attributes classified by category and origin/purpose.
Paving the way towards the physical data model, data types and additional details are specified and presented in Appendix A.
3. Results
As a result of the application of the previously explained methodology, the model presented in Figure 4 was obtained.
Figure 4.
The proposed DBrL data model.
In the following sections, each category is explained in detail. However, there is a common aspect across all of them, which is that they include the “CollectingDateTime” attribute. This attribute serves to monitor data updates and observe the most recent states as well as the evolution of the entity itself.
3.1. Core Entities and Associate Characteristics
Within this category, there are three root entities—“City”, “Building”, and “BuildingUnit”—which are related directly or indirectly with all the entities of the model (Figure 5). “Building” and “BuildingUnit” are independent so that the model can be applied to buildings of different nature, i.e., single-unit buildings as well as buildings made up of different units, such as multi-family residential buildings or office buildings. The distinction between these entities, despite not having been considered by most of the DBL previous initiatives, is highly relevant and thus has already been applied in the guidelines for the INSPIRE cadastres and mentioned in the proposal for the EBPD recast [1,31]. The INSPIRE cadastres constitute georeferenced datasets generated and managed by the registers of MS. This is done in adherence to the INSPIRE Directive, ensuring their compatibility and usability in both community and cross-border contexts [51]. Hereunder, the tables of core category are explained, whereas specifications on attributes are presented in Appendix A.1.
Figure 5.
Core category of the proposed conceptual relational data model for the DBrL.
- In the “City” entity, the geographic area or locality where the building is placed is identified. To define addresses, the INSPIRE cadastre establishes administrative units within each MS ranging from level 6 to 1. This aims to standardise the definition of addresses across the entire EU. Level 1 refers to the largest administrative unit, which is the country itself, while as the level increases, the scale decreases until reaching the smallest territorial administrative unit in each country [32]. In this paper, we considered national level 3–4 administrative units according to the INSPIRE cadastre, which correspond to the municipality. Within this entity, the outdoor environmental conditions that affect the building, such as national climatic zone, and heating degree days, are identified.
- The “Building” entity refers to enclosed constructions above and/or underground that are intended or used for the shelter of humans, animals, things, or the production of economic goods and that refer to any structure permanently constructed or erected on its site [31]. In this entity, general information on the building is provided as well as some documents and certificates that refer to the whole building.
- “BuildingUnit” refers to a property of a part of a building, either residential or non-residential [51]. It may include dwellings, offices, common areas, etc., and sometimes, it can be coincident with the building, for example, in single-family residential buildings.
Regarding the link between entities, “City” and “Building” are connected through a 1:N relationship since in each city, there are many buildings, but each building can be placed in only one city. Similarly, entities “Building” and “BuildingUnit” are also linked through a 1:N relationship because in each building, many building units can be found, but each building unit can belong to just one building. The primary key used in each case is bold in Figure 5.
3.2. General Information
This category includes general information on the “core” entities, which, due to their complexity, were arranged in separate entities. Within this category, four entities can be found. Three of them are linked to “Building”, whereas the other one is connected to “BuildingUnit” from the “core” category. In all cases, they are 1:1 relationships (Figure 6). Details on the tables that make up this category are presented below, while their attributes are detailed in Appendix A.2.
Figure 6.
General information category of the proposed conceptual relational data model for the DBrL.
- “BuildingAddress” collects data on the address of the building according to the notation and classification used in the INSPIRE cadastre [31,32], from the country to the building scale;
- “BuildingUnitAddress” stores the address of the building unit. It completes the information provided by the “BuildingAddress” entity, providing the information that allows characterising the unit within the building. Notation and classification from the INSPIRE cadastre is used;
- “BuildingType” refers to the type of building. This is what in the INSPIRE cadastre is called the “nature of the building”, i.e., whether the building is residential or not and in which sub-type is classified (multi-family, single-family, church, office building, etc.);
- “Accessibility” includes information on physical accessibility in the itinerary between the access to the building and the access to the building units. Accessibility within building units is not addressed due to its great complexity but may be included at any time by adding new entities.
It is necessary to address accessibility not only to guarantee the right of everyone to use buildings but also for its ability to create synergies between different renovation interventions since accessibility is the best-valued improvement by users of major renovations [33].
3.3. Administrative Information
This category contains information on the ownership of the building and the building units. Having this information in the DBrL is desirable to expedite any contact between stakeholders. These data are highly sensitive and are particularly subject to compliance with data protection laws. Two entities exist within this category: “BuildingUnitOwner” and “BuildingUnitOwnerAddress”. The first one is linked to “BuildingUnit” through an N:N relationship, which means that each unit can belong to multiple owners, and each owner can own multiple units. To produce this connection, a relational table is included (Figure 7). In this case, there is no link between “BuildingUnitOwner” and “Building” entities since in single-unit-buildings, this relationship will automatically occur due to the connection already existing between “Building” and “BuildingUnit” entities.
Figure 7.
Administrative information category of the proposed conceptual relational data model for the DBrL.
Likewise, “BuildingUnitOwner” and “BuildingUnitOwnerAddress” are related to each other, in this case through a 1:N relationship, since each owner can own only one main address, but at each main address, several owners can be registered. Tables are detailed below, and their attributes are presented in Appendix A.3:
- In “BuildingUnitOwner”, information on the unit property type, name, nationality, and identifier is stored;
- In “BuildingUnitOwnerAddress” the complete address of the property owner is collected, following the INSPIRE cadastre specifications already used in “BuildingAddress” and “BuildingUnitAddress” entities.
3.4. Financial Information
In this category, economic and financial information on the property is collected. Collecting this information is very relevant since it allows to compare annual services costs before and after renovation as well as to observe the increase in the value of the property after refurbishment works.
Within the category, two entities can be found: “FinancialInformation” and “ValuationInformation”, which are connected to each other with a 1:N relationship, where N “ValuationInformation” entities may be associated to “FinancialInformation”. Likewise, the “FinancialInformation” entity is connected to “BuildingUnit”, from the “core” category through a 1:1 relationship (Figure 8). There is no link to the “Building” entity for the abovementioned reason. Tables within this category are presented below, whereas their attributes are described in Appendix A.4.
Figure 8.
Financial information category of the proposed conceptual relational data model for the DBrL.
- In “FinancialInformation” all the information related to annual costs and taxes is stored;
- “ValuationInformation” collects information on valuations carried out in the building unit, from the author to valuation details and documents.
The model is designed in such a way that new records can be entered in each entity without deleting the previous ones and showing the entry date, through the “CollectingDateTime” attribute. This allows us to track the evolution of the building unit over time.
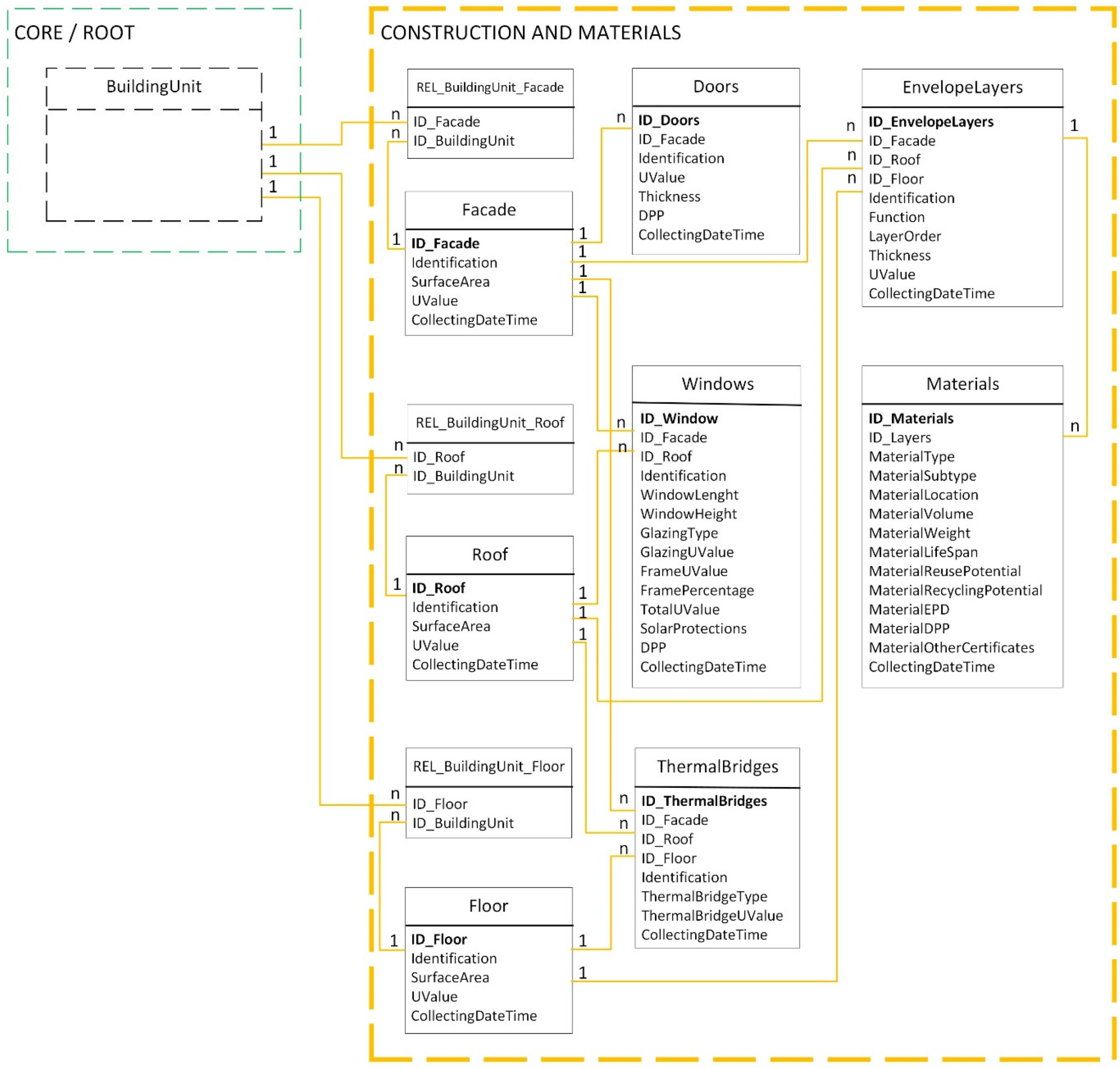
3.5. Construction and Material Information
This category is made up of eight entities and eleven tables, of which three are junction tables, which are necessary due to the presence of N:N relationships.
The category is very relevant from the point of view of renovation. On the one hand, the data collected here allow the constructive characterisation of the building and the development of an accurate diagnosis of the building’s needs, which is required to design a renovation roadmap. On the other hand, as in the previous case, this allows us to track the evolution of the building at a constructive level during the entire lifecycle, registering works such as the addition of insulation or the replacement of windows. In addition, this category provides useful information for carrying out the Life Cycle Assessment (LCA), which is the methodology to obtain a life-cycle Global Warming Potential (GWP) of the building. In fact, the assessment of GWP gains great relevance in the recast of the EPBD [1] as the initial step towards enhancing consideration of the whole life-cycle performance of buildings and fostering a circular economy.
The entities in this category are organized following a tree scheme, from the most general entities to the most particular and detailed ones (Figure 9). Details on their attributes can be found in Appendix A.5.
- “Facade”, “Roof”, and “Floor” collect the general information on each envelope element of the building, like identification, surface area, and U-value. These are related to “Door”, “Windows”, “EnvelopeLayers”, and “ThermalBridges”, which provide additional information on the envelope elements.
- “Windows”, which is related to “Facade” and “Roof” entities through a 1:N relationship, stores all the information that allow the characterisation of all the openings of the envelope, including the dimensions, type, or U-value.
- Similarly, “Doors” is related to “Facade” through a 1:N relationship and stores information to characterise the rest of the openings of the envelope.
- “ThermalBridges” is related to “Facade”, “Roof”, and “Floor” entities by means of 1:N relationships, which indicates that in each façade, roof, or floor may exist more than one kind of thermal bridge. Here, each one is identified and characterised, and its U-value is stored.
- In “EnvelopeLayers”, all the layers that make up the enclosures of the building are identified and characterised separately. Through 1:N relationships, this entity is connected to “Facade”, “Roof”, and “Floor”, providing for each envelope element the identification, order, thickness, and U-value of each layer.
- The “Materials” entity works as the material inventory of the DBL. It is linked to “EnvelopeLayers” through a 1:N relationship, providing each envelope layer with all the details on its materials. This entity is designed to provide all the information about the life cycle and circularity of the building materials, including the reuse and recycling potential or the future Digital Product Passport (DPP).
- The rest of the tables, namely “REL_BuildingUnit_Facade”, “REL_BuildingUnit_Roof”, and “REL_BuildingUnit_Floor”, are relational tables that enable the connection between the envelope elements’ tables and the “BuildingUnit” table through N:N relationships.
Figure 9.
Construction and materials category of the proposed conceptual relational data model for the DBrL
Figure 9.
Construction and materials category of the proposed conceptual relational data model for the DBrL

All the connections between the entities of this category and those of the “core” category are produced through the “BuildingUnit” entity instead of the “Building” one because it allows considering the particularities of each building unit easier. For this reason, common zones need to be considered as a building unit.
The flexibility of the proposed model will allow to include new parameters in the future, such as maximum admissible values for some parameters like the U-value, allowing to assess the compliance of the building with regulations.
3.6. Technical Systems Information
This category, like the previous one, is highly relevant in the case of renovation since the replacement of the buildings’ technical systems is one of the main lines of action to improve the energy efficiency of buildings. The category is made up of five entities where domestic hot water (DHW), heating, ventilation, and air conditioning (HVAC), and lighting systems are described (Figure 10). Attributes are described in Appendix A.6.
Figure 10.
Technical systems category of the proposed conceptual relational data model for the DBrL.
- In “DHWSystem”, “HeatingSystem”, “CoolingSystem”, and “MechanicalVentilation” entities, the information that describes the technical system of the building or building units is stored. This information include description, age, energy vector and consumption, efficiency, energy label, and information on inspections. It also includes the unequivocal identification of the building or building part that is served by the system.
- “LightingSystem” collects the description and energy consumption of the lighting system installed. Its main purpose is to identify the type of lighting elements being used, with the aim of their eventual replacement by more efficient ones.
“DHWSystem”, “HeatingSystem”, “CoolingSystem”, and “MechanicalVentilation” may have a double linkage with “Building” and “BuildingUnit” tables from the “core” category by means of 1:N relationships, where each building or unit can be linked to several systems. The reason for making this double connection, which can be used or not, with “Building” and “BuildingUnit” lies in the need to consider both individual and centralised systems. Centralised systems are very common in the cluster of multi-family buildings from the last third of the 20th century, a cluster that is on the focus of renovation due to its poor energy performance [52], whereas individual systems are the most common today due to their higher efficiency.
When a technical system is installed to serve common parts of the building, the system needs to be assigned to common areas, treating them as building units.
In the case of the lighting system, only the connection to “BuildingUnit” is established, by means of a 1:N relationship.
3.7. Energy and Water Performance, Renewable Energy, and SRI Information
This category, made up of seven entities (Figure 11), is intended to store all the information related to the energy and water performance, clean energy production, and smart readiness of the building. The relationships between the entities are complex because each one has particular linkage needs. Relationships’ details are described below, whereas all the attributes are presented in Appendix A.7.
Figure 11.
Energy and water performance, renewable energy and SRI category of the proposed conceptual relational data model for the DBrL.
- In the “DistrictHeatingCooling” entity, it is expressed whether the building is connected to a district heating or cooling network. When the connection exists, the network is described, and the energy source is indicated. This entity is related to “Building” through a 1:N relationship, which indicates that each building can be connected to one district network, whereas each district heating or cooling network may serve several buildings.
- Similarly, in “EnergyCommunity”, it is expressed whether the building is a part of an energy community, providing its description and energy source. The relationships of this table are identical to those of the previous one.
- “WaterManagement” collects data on water consumption within the building or unit and outline strategies for water savings and efficient management. This entity is linked to both “Building” and “BuildingUnit” in 1:1 relationships, enabling distinct information for each unit while also allowing an overall perspective of the building.
- “EnergyPerformance” stores all the data related to the energy performance of the building, including DHW, heating and cooling demands, lighting, GHG emissions, energy performance label and certificate, heated and cooled area and volume, and primary energy factors. This entity is related to “Building” and “BuildingUnit” by means of 1:1 relationships. This allows having different information and certificates for each of the units that make up the building and/or for the entire building.
- “EMobility” stores information on charging points for electrical vehicles, indicating whether chargers are installed or preinstalled in the building, as well as their quantity and description. The entity is linked to “BuildingUnit” through a 1:1 relationship.
- In the “RenewEnergyProduction” entity, information on the production of renewable energies at the building or building unit scale is stored, specifying the description of the technology, the energy source, the generated amount, and the storage possibilities. The entity is related to both “Building” and “BuildingUnit” tables by means of 1:N relationships, which implies that each building and building unit can have more than one renewable energy production system installed.
- In “SmartReadiness” entity, which is linked to “Building” and “BuildingUnit” through a 1:1 relationship, the SRI results are stored. Soon, when the SRI is further developed and implemented, this entity may be extended.
3.8. Renovation Information
This category is designed to collect information on refurbishment, including staged renovation. To do so, each renovation stage has its own record, allowing to register the interventions that were completed during the life of the building and analyse the improvements in performance. By combining those data at a bigger scale, such as the local, national, or European scales, attributes on the progress of renovation and decarbonisation of the building stock can be gathered.
This category has two entities (Figure 12), which are linked to each other through a 1:N relationship, where the main one, “RenovationStage”, is linked both to “Building” and “BuildingUnit” tables from the “core” category through 1:N relationships, with the aim of serving building-level and partial interventions.
Figure 12.
Information on renovation category of the proposed conceptual relational data model for the DBrL.
The entities of this category are presented below, and details on their attributes can be found in Appendix A.8.
- “RenovationStage” collects all the information on each renovation stage, including the date of the intervention, the type and depth of the works, the improvement of the performance, plans and BIM, and reports and certificates.
- “PublicFunding” table arises from the need to collect data on interventions that counted with public funds for their execution. This table stores the total and public investment of the renovation stage, the financing program, or the year of the call.
3.9. Monitoring Information
This category is aligned with the need expressed in the new version of the proposal for the EPBD recast [1] of collecting data on indoor environmental quality using measuring devices that are interoperable with the DBL (or DBrL).
This category is one of the most variable of the model since its attributes correspond to the parameters collected by the sensors installed in the building or building unit, which depend on each case. For this reason, this model includes only some of the most common parameters, such as indoor and outdoor temperature, relative humidity, CO2 concentration, lighting, and particulate matter values, as examples. However, the flexibility of the model allows to introduce new attributes at any time. Further information on these attributes is presented in Appendix A.9.
The only entity of the model, “MonitoringData”, is linked to both “Building” and “BuildingUnit” tables by means of 1:N relationships, where more than one sensor can be associated to each building or building unit (Figure 13).
Figure 13.
Monitoring data category of the proposed data model for the DBrL.
Monitored data are dynamic, heavy, and tedious to process. Therefore, and in line with the new version of the proposal for the EPBD recast [1], in this model, it was proposed that the DBL serves only as a gateway to access the database where data are stored but does not store them.
4. Discussion and Conclusions
The European DBL is a very complex tool. For its design, it is necessary to take into consideration innumerable issues, from data protection-related issues to data fields definition, according to its functionalities and to the identification and homogenisation of external data sources. Due to the lack of definition in these aspects, the implementation of the European DBL still appears distant.
This paper presents a significant advancement in defining this tool by introducing a conceptual data model for the DBrL, a DBL focused on deep energy renovation, that incorporates two key functionalities: collecting data to develop renovation roadmaps and gathering information to measure the progress of building renovation and decarbonisation efforts. This marks the first attempt in the literature to create such a model for either the DBL or DBrL. While previous proposals for the European DBL suggested and categorised data fields, none provided a complete conceptual model linking these data fields as attributes to entities or defined the relationships between these entities.
Despite the progress made by this research, it also presents some limitations. One of the limitations of the presented model is that it resides between the logical and the physical levels. Even though a relational database was envisaged and detailed, including the creation of tables, the definition of their primary and foreign keys, their attributes, their relationships, and the specification of details regarding data types, it is not fully ready for its implementation. This is because it is necessary to test and validate the model to ensure its applicability. To overcome this limitation, work is underway to develop the DBrL for a residential building, and the results will be subject of a future publication.
Another limitation has to do with the DBrL data sources. The possible sources are very numerous and heterogeneous, with sources at the building, local, regional, national, or even European scale, and the panorama is different in each country, so a national-scale study is required.
Integrating all the sources into the DBrL presents a challenge due to their lack of homogeneity and interoperability. This issue will need to be addressed during the implementation phase. However, an initial step was already taken with the analysis conducted in [21]. During the implementation phase, it is also important to standardise the tool as much as possible, ensuring compatibility and interoperability with other tools like BIM and GIS. The study and potential adoption of IFC standards could be a promising approach.
Furthermore, as the design and implementation of the DBrL progress, additional considerations will arise, such as ensuring compliance with data protection laws.
Lastly, this model constitutes a core framework especially focused on staged, deep energy renovation and is intended to be applicable to all EU countries, although it can be easily adapted to the requirements of each one.
Author Contributions
Conceptualization, M.G.-G., S.K., J.-P.d.A. and A.C.; methodology, M.G.-G., S.K. and J.-P.d.A.; validation, A.E.-F. and B.L.-M.; formal analysis, M.G.-G., S.K., J.-P.d.A. and A.C.; investigation, M.G.-G., S.K., J.-P.d.A. and A.C.; resources, B.L.-M.; data curation, M.G.-G., S.K. and J.-P.d.A.; writing—original draft preparation, M.G.-G.; writing—review and editing, S.K., J.-P.d.A., A.E.-F. and B.L.-M.; visualization, M.G.-G.; supervision, J.-P.d.A., A.C., A.E.-F. and B.L.-M.; project administration, B.L.-M.; funding acquisition, M.G.-G. and B.L.-M. All authors have read and agreed to the published version of the manuscript.
Funding
This research was funded by the Ministry Of Science And Innovation Of Spain, grant number PID2019-104871RB-C21/AEI/10.13039/501100011033; the University of Zaragoza, Bank Foundation Ibercaja and Foundation CAI, grant number IT 19/22; and the Gobierno de Aragón grant number T37_23R: Built4Life Lab.
Institutional Review Board Statement
Not applicable.
Informed Consent Statement
Not applicable.
Data Availability Statement
The original contributions presented in the study are included in the article, further inquiries can be directed to the corresponding author.
Conflicts of Interest
The authors declare no conflicts of interest.
List of Abbreviations
| BIM | Building Information Modelling |
| BRP | Building Renovation Passport |
| DHW | Domestic hot water |
| DBL | Digital Building Logbook |
| DBrL | Digital Building Renovation Logbook |
| DPP | Digital Product Passport |
| DT | Digital twin |
| EC | European Commission |
| EPBD | Energy Performance of Buildings Directive |
| EPC | Energy Performance Certificate |
| EPD | Environmental Product Declaration |
| EU | European Union |
| GHG | Greenhouse gas |
| GIS | Geographic Information System |
| GWP | Global Warming Potential |
| HVAC | Heating, ventilation, and air conditioning |
| IFC | Industry Foundation Classes |
| MS | Member states |
Appendix A. DICTIONARY
Appendix A.1. CORE
Appendix A.1.1. City
- Name: proper noun of the geographic area or locality where the building is placed. String.
- NationalClimateZone: climatic classification in which the municipality falls according to the applicable national regulations, which determine the thermal requirements that the buildings placed in it must meet. String or link to source.
- HeatingDegreeDays: weather-based technical index that describes the need for the heating energy requirements of buildings. Float or link to source.
- CollectingDateTime: date of last update of the data in the table. Date.
Appendix A.1.2. Building
- InspireID: INSPIRE cadastre ID of the building. String. Link to the INSPIRE cadastre.
- BuildingNatCadastralReference: identifier of the building in the national cadastre. String. Link to the national cadastre.
- GeoCoodinates: set of numerical values used to specify the precise location of the building on the surface of the Earth, including latitude and longitude. String.
- YearOfConstruction: year of the construction of the building. Date.
- TypeOfSoil: qualification of the soil (rural, urban, etc.). String.
- NumberOfFloors: number of storeys of the building. Integer.
- NumberOfUnits: number of independent units (residential and/or non-residential) within the thermal envelope of the building, including common areas. Integer.
- NumberOfDwellings: number of independent residential units of the building. Integer.
- BuildingMainUse: predominant activity hosted in the building based on the Eurostat classification of types of buildings. String.
- BuildingBuiltArea: gross area of the building. Float.
- BuildingHeatedCooledArea: heated and cooled area, usually coincident with the useful area, expressed in m2. Float.
- BuildingHeatedCooledVolume: heated and cooled volume, usually useful area·height, expressed in m3. Float.
- BuildingNumberOfOccupants: count of individuals typically occupying the building. Integer.
- BuildingUserProfile: description of the individuals who regularly use the building. String.
- UrbanLicenses: reports/certificates of the licensing process. Attached file or link to repository.
- UtilitiesContract: documentation regarding electricity, gas, water, and communication services contracted in the building. Attached files.
- BIM: BIM models of the building (version history). Attached file or link to repository.
- DesignPlans: design plans of the building (version history). Attached file or link to repository.
- InspectionsInformation: details pertaining to routine checks and evaluations conducted within the building. String.
- TenancyAgreement: tenancy agreement of rented buildings. Attached files.
- InsuranceDocuments: insurance documentation for the building. Attached file or link to repository.
- SafetyManual: document containing safety-related information, protocols, and guidelines. Attached file or link to repository.
- MaintenanceLog: documentation of maintenance activities of the building. Attached file or link to repository.
- MaintenanceServiceContract: maintenance service contract documentation. Attached file or link to repository.
- RenovationRoadmap: strategic plan that outlines the steps involved in deeply renovating a property. Attached file.
- LCAReports: Life Cycle Assessment reports, including the design project and the finished building (version history). Attached file or link to repository.
- Level(s)Assessment: building sustainability assessment using Level(s) UE framework, including the design project and the finished building (version history). Link to future repository.
- CircularityLevel: description of the strategies adopted in the design, construction, and management to promote circular economy principles, including resource efficiency, recycling, and minimal environmental impact throughout their lifecycle. String.
- SustainabilityCertifications: reports/certificates of sustainability assessment schemes, such as LEED, WELL, VERDE, BREEAM, DGNB, or Passivhaus (version history). Attached file or link to repository.
- CollectingDateTime: date of last update of the data in the table. Date.
Appendix A.1.3. BuildingUnit
- NationalCadastralReference: identifier of the building unit in the national cadastre. String. Link to the national cadastre.
- YearOfConstruction: year of the construction of the building unit. Date.
- UnitUse: predominant activity hosted in the building unit. String.
- UnitBuiltArea: gross area of the building unit. Float.
- UnitHeatedCooledArea: heated and cooled area, usually coincident with the useful area, expressed in m2. Float.
- UnitHeatedCooledVolume: heated and cooled volume, usually useful area·height, expressed in m3. Float.
- UnitNumberOfOccupants: count of individuals typically occupying the building unit. Integer.
- UnitUserProfile: description of the individuals who regularly use the building unit. String.
- BIM: BIM models of the building unit (version history). Attached file or link to repository.
- DesignPlans: design plans of the building unit (version history). Attached file or link to repository.
- TenancyAgreement: tenancy agreement of rented units. Attached files.
- UtilitiesContract: documentation regarding electricity, gas, water, and communication services contracted in the building. Attached files.
- CollectingDateTime: date of last update of the data in the table. Date.
Appendix A.2. GENERAL INFORMATION
Appendix A.2.1. BuildingUnitAdress
- EntranceDoorIdentifier: identifier of the door that gives access to the common areas of the building from which the unit is accessed. String.
- StairCaseIdentifier: identifier of a staircase of the building that gives access to the building unit. String;.
- FloorIdentifier: identifier of the floor or level where the main entrance of the building unit is located. String.
- UnitIdentifier: identifier of the building unit. Usually a number, letter, etc., that identified the door of the unit. String.
- CollectingDateTime: date of last update of the data in the table. Date.
Appendix A.2.2. BuildingAddress
- NationalLevel1AdminUnit: unit of administration of 1st order according to the member state jurisdictional organization (usually country level). Classification according to the INSPIRE Data Specification on Addresses. String.
- NationalLevel2AdminUnit: unit of administration of 2nd order according to the member state jurisdictional organization. Classification according to the INSPIRE Data Specification on Addresses. String.
- NationalLevel3AdminUnit: unit of administration of 3rd order according to the member state jurisdictional organization. Classification according to the INSPIRE Data Specification on Addresses. String.
- NationalLevel4AdminUnit: unit of administration of 4th order according to the member state jurisdictional organization. Classification according to the INSPIRE Data Specification on Addresses. String.
- NationalLevel5AdminUnit: unit of administration of 5th order according to the member state jurisdictional organization. Classification according to the INSPIRE Data Specification on Addresses. String.
- NationalLevel6AdminUnit: unit of administration of 6th order according to the member state jurisdictional organization. Classification according to the INSPIRE Data Specification on Addresses. String.
- ThoroughfareName: name of a passage or way through from one location to another like a road or a waterway. The most common examples of thoroughfare names are road names but also a name of a waterway, a square, a cul de sac, or a network of smaller roads or paths. Definition according to the INSPIRE Data Specification on Addresses. String.
- ThoroughfareNumber: covers doorways, entrance gates, or covered entranceways that border the public road and give access to urban buildings or their respective public areas. Also known as house number. String.
- ThoroughfareNumberExt: extension of the thoroughfare number. String.
- ThoroughfareNumber2ndExt: second extension of the thoroughfare number. String.
- KilometerPoint: a mark on a road where a building is placed and whose number identifies the existing distance, measured along the road, between the origin point of the road and that mark. Float.
- PostalCode: postal delivery identifier. String.
- BuildingIdentifier: building identifier, such as the building name or number of the building within a condominium. String.
- BuildingIdentifierPrefix: prefix to the building identifier. String.
- CollectingDateTime: date of last update of the data in the table. Date.
Appendix A.2.3. BuildingType
- BuildingType: building type depending on its use. According to the “CurrentUseValue” of the INSPIRE Data Specification on Buildings, the following are considered: individual residence, collective residence, two dwellings, more than two dwellings, residence for communities, agriculture, industrial, commerce and services, office, trade, public services, and ancillary. Choose the value within the list.
- BuildingSubtype: building sub-type depending on its use. According to the “CurrentUseValue” of the INSPIRE Data Specification on Buildings, the following are considered: bungalows, villas, chalets, forest lodges, farmhouses, country houses, summer houses, weekend houses, detached houses, semidetached houses, terraced houses, flat blocks, apartment houses, shops, supermarkets, hotels, restaurants, schools, hospitals, governmental buildings, prisons, rescue stations, transport stations, and garages. Choose the value within the list.
- CollectingDateTime: date of last update of the data in the table. Date.
Appendix A.2.4. Accessibility
- PhysicalBarriers: description of impediments within the building that hinder access and usability for individuals with disabilities. String.
- Elevator: description of the elevator of the building (if any), specifying if it is adapted for people with any disability. String.
- CollectingDateTime: date of last update of the data in the table. Date.
Appendix A.3. ADMINISTRATIVE INFORMATION
Appendix A.3.1. BuildingUnitOwner
- OwnerType: legal owner type, such as natural persons or legal entities, of the building unit or building (when the building and the building unit are coincident). String.
- OwnerName: complete name of the legal owner/owners of the building unit or building (when the building and the building unit are coincident). String.
- OwnerNationalIDNumber: national ID of the legal owner of the building unit or building (when the building and the building unit are coincident). String.
- CollectingDateTime: date of last update of the data in the table. Date.
Appendix A.3.2. BuildingUnitOwnerAddress
- NationalLevel1AdministrativeUnit: unit of administration of 1st order according to the member state jurisdictional organization (usually country level). Classification according to the INSPIRE Data Specification on Addresses. String.
- NationalLevel2AdministrativeUnit: unit of administration of 2nd order according to the member state jurisdictional organization. Classification according to the INSPIRE Data Specification on Addresses. String.
- NationalLevel3AdministrativeUnit: unit of administration of 3rd order according to the member state jurisdictional organization. Classification according to the INSPIRE Data Specification on Addresses. String.
- NationalLevel4AdministrativeUnit: unit of administration of 4th order according to the member state jurisdictional organization. Classification according to the INSPIRE Data Specification on Addresses. String.
- NationalLevel5AdministrativeUnit: unit of administration of 5th order according to the member state jurisdictional organization. Classification according to the INSPIRE Data Specification on Addresses. String.
- NationalLevel6AdministrativeUnit: unit of administration of 6th order according to the member state jurisdictional organization. Classification according to the INSPIRE Data Specification on Addresses. String.
- ThoroughfareName: name of a passage or way through from one location to another like a road or a waterway. The most common examples of thoroughfare names are road names but also a name of a waterway, a square, a cul de sac, or a network of smaller roads or paths. Definition according to the INSPIRE Data Specification on Addresses. String.
- ThoroughfareNumber: covers doorways, entrance gates or covered entranceways that border the public road and give access to urban buildings or their respective public areas. Also known as house number. String.
- ThoroughfareNumberExt: extension of the thoroughfare number. String.
- ThoroughfareNumber2ndExt: second extension of the thoroughfare number. String.
- KilometerPoint: a mark on a road where a building is placed and whose number identifies the existing distance, measured along the road, between the origin point of the road and that mark. Float.
- PostalCode: postal delivery identifier. String.
- BuildingIdentifier: building identifier, such as the building name or number of the building within a condominium. String.
- BuildingIdentifierPrefix: prefix to the building identifier. String.
- EntranceDoorIdentifier: identifier of the door that gives access to the common areas of the building from which the unit is accessed. String.
- StaircaseIdentifier: identifier of a staircase of the building that gives access to the building unit. String.
- FloorIdentifier: identifier of the floor or level where the main entrance of the building unit is located. String.
- UnitIdentifier: identifier of the building unit. Usually a number, letter, etc., that identified the door of the unit. String.
- CollectingDateTime: date of last update of the data in the table. Date.
Appendix A.4. FINANCIAL INFORMATION
Appendix A.4.1. FinancialInformation
- AnnualPropertyTax: value of the taxes paid annually and related documents. Float, attached file or link to official source.
- PropertyYield: difference between the income received from renting the property minus the overall costs invested. Float.
- AnnualMaintenanceCosts: annual cost of the maintenance works. Float.
- AnnualElectricityCosts: annual electricity cost based on bills. Float, attached files or link to energy company repository.
- AnnualWaterCosts: annual water cost based on the bills. Float, attached files or link to water supply company repository.
- TotalAnnualEnergyCost: aggregate financial expenditure associated with energy consumption over a full year. Float.
- CollectingDateTime: date of last update of the data in the table. Date.
Appendix A.4.2. ValuationInformation
- PropertyValue: property value according to valuation conducted by an auditor. Float.
- ValuationDate: date of the valuation. Date.
- ValuationMethod: description of the method applied for the valuation. String.
- ValuationAuthor: complete name of the auditor that conducted the valuation. String.
- ValuationDocument: valuation documents. Attached file.
- CollectingDateTime: date of last update of the data in the table. Date.
Appendix A.5. CONSTRUCTION AND MATERIALS
Appendix A.5.1. Facade
- Identification: information that allows the facade to be unequivocally identified, such as orientation, relative position in the building, etc. String.
- SurfaceArea: total area of the facades of the building unit, expressed in m2. Float.
- UValue: total thermal transmittance of the façade expressed in W/m2K. Float.
- CollectingDateTime: date of last update of the data in the table. Date.
Appendix A.5.2. Roof
- Identification: information that allows the roof to be unequivocally identified, such as orientation, relative position in the building, etc. String.
- SurfaceArea: total area of the roofs of the building unit, expressed in m2. Float.
- UValue: total thermal transmittance of the roof expressed in W/m2K. Float.
- CollectingDateTime: date of last update of the data in the table. Date.
Appendix A.5.3. Floor
- Identification: information that allows the floor to be unequivocally identified, such as relative position in the building, level, etc. String.
- SurfaceArea: total area of the floor of the building unit, expressed in m2. Float.
- UValue: total thermal transmittance of the floor expressed in W/m2K. Float.
- CollectingDateTime: date of last update of the data in the table. Date.
Appendix A.5.4. Doors
- Identification: information that allows the door to be unequivocally identified, such as relative position in the building, etc. String.
- UValue: thermal transmittance of the door expressed in W/m2K. Float.
- Thickness: total thickness of the door expressed in cm. Float.
- DPP: digital product passport of the door. Attached file.
- CollectingDateTime: date of last update of the data in the table. Date.
Appendix A.5.5. Windows
- Identification: information that allows the window to be unequivocally identified, such as orientation, relative position in the building, level, etc. String.
- WindowLength: total length of the window (including glazing and frame) expressed in cm. Float.
- WindowHeight: total height of the window (including glazing and frame) expressed in cm. Float.
- GlazingType: glazing type, such as simple, double, triple, low-e, glazing with argon gas, etc. String.
- GlazingUValue: thermal transmittance of the glazing expressed in W/m2K. Float.
- FrameUValue: thermal transmittance of the frame expressed in W/m2K. Float.
- FramePercentage: frame to window percentage. Float.
- TotalUValue: thermal transmittance of the window expressed in W/m2K. Float.
- SolarProtections: description of the solar protections installed, such as shutters and overhangs. String.
- DPP: digital product passport of the door. Attached file.
- CollectingDateTime: date of last update of the data in the table. Date.
Appendix A.5.6. EnvelopeLayers
- Identification: information that allows the layer to be unequivocally identified, such as function within the constructive element, etc. String.
- Function: specific role of components like cladding, insulation, and finishes in providing protection, insulation, and aesthetics. String.
- LayerOrder: layer order within the constructive element, from the inside to the outside. Integer.
- Thickness: thickness of the layer expressed in cm. Float.
- UValue: thermal transmittance of the layer expressed in W/m2K. Float.
- CollectingDateTime: date of last update of the data in the table. Date.
Appendix A.5.7. ThermalBridges
- Identification: information that allows the thermal bridge to be unequivocally identified, such as constructive element where it is placed, etc. String.
- ThermalBridgeType: description of the thermal bridge type, such as junctions between different constructive elements, gaps in insulation, shutter boxes, canopies, etc. String.
- ThermalBridgeUValue: thermal transmittance of the thermal bridge expressed in W/m2K. Float.
- CollectingDateTime: date of last update of the data in the table. Date.
Appendix A.5.8. Materials
- MaterialType: type of material of each layer of the constructive element (for example, brick, XPS insulation, mortar, or pine wood). Choose a value within the list or include new value (string).
- MaterialSubtype: sub-type of material (for example, double hollow brick, lime mortar, laminated pine wood). Choose a value within the list or include new value (string).
- MaterialLocation: identification of the constructive element where the material is located (for example, north and south facades). String.
- MaterialVolume: total volume of the material at the sub-type level in m3. Float.
- MaterialWeight: total weight of the material at the sub-type level in kg. Float.
- MaterialLifeSpan: life span of the material at the sub-type level. Float.
- MaterialReusePotential: description of the capacity of the material to be reused at the end of its lifecycle. String.
- MaterialRecyclingPotential: description of the capacity of the material to be recycled at the end of its lifecycle. String.
- MaterialEPD: environmental product declaration of the material. Attached file or link to the source.
- MaterialDPP: digital product passport of the material. Attached file.
- MaterialOtherCertificates: additional material certificates. Attached file.
- CollectingDateTime: date of last update of the data in the table. Date.
Appendix A.6. TECHNICAL SYSTEMS
Appendix A.6.1. DHWSystem
- AssignedTo: information that allows to unequivocally identify which building parts or units are served by the system, such as central system, or identification of a dwelling in a multi-family residential building, etc. String.
- Description: brief description of the domestic hot water system, including the type of system and its main elements. String.
- YearOfInstallation: year of installation of the main elements of the system, such as the boiler. Date.
- Lifespan: expected duration of optimal performance before requiring significant maintenance or replacement expressed in years. Float.
- EnergyVector: energy vector of the system, such as electricity, gas, or gasoil. String.
- EnergyConsumption: amount of energy delivered to the system (final energy) expressed in kWh. Float.
- Efficiency: effectiveness and energy performance of the system within the building or building unit expressed as a percentage. Float.
- EnergyLabel: energy label of the DHW system. String.
- InspectionsInformation: information about system inspections. Attached file.
- CollectingDateTime: date of last update of the data in the table. Date.
Appendix A.6.2. HeatingSystem
- AssignedTo: information that allows to unequivocally identify which building parts or units are served by the system, such as central system, identification of a dwelling in a multi-family residential building or floor in an office building, etc. String.
- Description: brief description of the heating system, including the type of system and its main elements. String.
- YearOfInstallation: year of installation of the main elements of the system, such as the boiler or the heat pump. Date.
- Lifespan: expected duration of optimal performance before requiring significant maintenance or replacement expressed in years. Float.
- EnergyVector: energy vector of the system, such as electricity, gas, or gasoil. String.
- EnergyConsumption: amount of energy delivered to the system (final energy) expressed in kWh. Float.
- Efficiency: Seasonal Coefficient of Performance (SCOP) and/or Seasonal Energy Efficiency Ratio (SEER). Float.
- EnergyLabel: energy label of the heating system. String.
- InspectionsInformation: information about system inspections. Attached file.
- CollectingDateTime: date of last update of the data in the table. Date.
Appendix A.6.3. CoolingSystem
- AssignedTo: information that allows to unequivocally identify which building parts or units are served by the system, such as central system, identification of a dwelling in a multi-family residential building, or floor in an office building, etc. String.
- Description: brief description of the cooling system, including the type of system and its main elements. String.
- YearOfInstallation: year of installation of the main elements of the system, such as the boiler or the heat pump. Date.
- Lifespan: expected duration of optimal performance before requiring significant maintenance or replacement expressed in years. Float.
- EnergyVector: energy vector of the system, such as electricity. String.
- EnergyConsumption: amount of energy delivered to the system (final energy) expressed in kWh. Float.
- Efficiency: Seasonal Coefficient of Performance (SCOP) and/or Seasonal Energy Efficiency Ratio (SEER). Float.
- EnergyLabel: energy label of the colling system. String.
- InspectionsInformation: information about system inspections. Attached file.
- CollectingDateTime: date of last update of the data in the table. Date.
Appendix A.6.4. MechanicalVentilation
- AssignedTo: information that allows to unequivocally identify which building parts or units are served by the system, such as identification of a dwelling in a multi-family residential building, or office in an office building, etc. String.
- Description: brief description of the mechanical ventilation system, including the type of system and its main elements. String.
- YearOfInstallation: year of installation of the main elements of the system. Date.
- Lifespan: expected duration of optimal performance before requiring significant maintenance or replacement expressed in years. Float.
- EnergyVector: energy vector of the system, such as electricity. String.
- EnergyConsumption: amount of energy delivered to the system (final energy) expressed in kWh. Float.
- Efficiency: effectiveness and energy performance of the system within the building or building unit expressed as a percentage. Float.
- EnergyLabel: energy label of the mechanical ventilation system. String.
- InspectionsInformation: information about system inspections. Attached file.
- CollectingDateTime: date of last update of the data in the table. Date.
Appendix A.6.5. LightingSystem
- AssignedTo: information that allows to unequivocally identify which building parts or units are served by the system, such as identification of a dwelling in a multi-family residential building, office in an office building, common areas of the building, etc. String.
- NumberCFL: number of compact fluorescent lamp (CFL) lamps. Integer.
- NumberHalogen: number of halogen lamps. Integer.
- NumberLED: number of light-emitting diodes (LEDs) lamps. Integer.
- NumberOther: number of other types of lamps. Integer.
- EnergyConsumption: amount of energy delivered to the system (final energy) expressed in kWh. Float.
- CollectingDateTime: date of last update of the data in the table. Date.
Appendix A.7. ENERGY AND WATER PERFORMANCE, RENEWABLE ENERGY, and SRI
Appendix A.7.1. DistricHeatingCooling
- YesOrNot: Access/not access to a district heating and/or cooling network. Choose yes/not in a dropdown.
- Description: brief description of the network. String.
- EnergySource: energy source of the network. String.
- CollectingDateTime: date of last update of the data in the table. Date.
Appendix A.7.2. EnergyCommunity
- YesOrNot: Access/not access to an energy community. Choose yes/not in a dropdown.
- Description: brief description of the network. String.
- EnergySource: energy source of the network. String.
- CollectingDateTime: date of last update of the data in the table. Date.
Appendix A.7.3. WaterManagement
- WaterConsumption: volume of water consumed in the unit during a year, measured in litres/day. Float.
- WaterSavingStrategies: description of strategies implemented in the building or unit to minimise water consumption. String.
- WaterReuseStrategies: description of water reuse strategies implemented in the building or unit. String.
- RainwaterDrainage: description of systems designed to manage rainwater, potentially facilitating its collection for reuse. String.
- CollectingDateTime: date of last update of the data in the table. Date.
Appendix A.7.4. EnergyPerformance
- DHWDemand: domestic hot water needs expressed in litres/day. Float.
- HeatingDemand: heating needs expressed in kWh/m2year. Float.
- CoolingDemand: cooling needs expressed in kWh/m2year. Float.
- GHGEmissions: greenhouse gas emissions expressed in kgCO2/m2year. Float.
- EnergyLabel: energy label according to the energy performance certificate. String.
- EPCDocument: energy performance certificate of the building or building unit carried out by a technician. Attached file or link to official repository.
- LinkToPrimaryEnergyFactors: link to the national official source of primary energy factors. Link.
- CollectingDateTime: date of last update of the data in the table. Date.
Appendix A.7.5. E-Mobility
- YesOrNot: availability or not of e-vehicles charging points in the building. Choose yes/not in a dropdown.
- ChargingPointsQuantity: amount of charging points installed in the building. Integer.
- ChargingPointsDescription: brief description of the charging points. String.
- NumberOfBikeParkingSlots: total count of designated parking spaces within the building premises allocated for bicycles. Integer.
- CollectingDateTime: date of last update of the data in the table. Date.
Appendix A.7.6. RenewEnergyProduction
- YesOrNot: availability or not of renewable energy production systems in the building. Choose yes/not in a dropdown.
- Description: description of the renewable energy production systems, including the type, such as photovoltaic, hybrid, or thermal.
- EnergySource: renewable energy source, such as solar power, wind power, bioenergy, or hydroelectric. String.
- GeneratedAmount: amount of energy produced measured in kWh. Float.
- StorageYesOrNot: availability or not of storage of the renewable energy produced in the building. Choose yes/not in a dropdown.
- CollectingDateTime: date of last update of the data in the table. Date.
Appendix A.7.7. SRI
- BACS: description of the Building Automation and Control Systems (BACS) (i.e., technology-driven systems for monitoring, managing, and optimizing various building systems, such as HVAC, lighting, and security) present in the building. String.
- EmissionControlTABS: ability to monitor and manage the emissions of heat and cold generated by thermally activated building systems (TABS). Choose yes/not in a dropdown.
- ControlDistributionHeat: ability to accurately regulate the temperature of distributed heat in the building’s heating systems. Choose yes/not in a dropdown.
- StorageShiftingThermalEnergy: refers to the storage and shifting of thermal energy for the heating system (i.e., capability to store and redistribute thermal energy within the building’s heating system). Choose yes/not in a dropdown.
- TechBuildingManagement: description of other technical home and building management systems present in the building to comprehensively manage all technical and operational aspects. String.
- SRIReport: report of the Smart Readiness Indicator assessment carried out by a technician. Attached file or link to official repository.
- SmartDistrictIndicators: description of other criteria and metrics used to assess and measure the intelligence and sustainability of an urban district. String.
- DemandResponsePotential: ability to adjust its energy consumption in response to external signals, such as fluctuations in energy supply or dynamic electricity prices. Choose yes/not in a dropdown.
- SolarPotential: solar potential of the building based on physical parameters (areas, orientation, and slope of the roofs) and radiative parameters (percentage of hours of sunshine, incident normal radiation, and solar potential index). It may include roofs and facades potential, measured in kWh/m2. Float.
- ClimateResiliencePotential: assesses the building’s capacity to endure and adapt to climate-related impacts, including extreme weather events, temperature variations, and other environmental stressors. String.
- CollectingDateTime: date of last update of the data in the table. Date.
Appendix A.8. INFORMATION ON RENOVATION
Appendix A.8.1. RenovationStage
- YearOfRenovationStage: year when the renovation stage was carried out (for staged renovations). For single-stage renovations, year of the renovation. Date.
- RenovationDepth: depth of the renovation achieved after the complete renovation process (or till the end of the last stage carried out). Choose between “light” (less than 30% primary energy savings), “medium” (between 30% and 60% primary energy savings), “deep” (over 60% primary energy savings), ZEB, and PEB.
- RenovationStageDescription: description of the renovation stage (for staged renovation) or of the renovation works (for single-stage renovations). String.
- EnergyDemandReduction: reduction in energy demand achieved thanks to the renovation stage (or complete renovation for single-stage renovations) compared to the value prior to renovation, expressed in kWh/m2. Float.
- EnergyConsumptionReduction: reduction in energy consumption achieved thanks to the renovation stage (or complete renovation for single-stage renovations) compared to the value prior to renovation, expressed in kWh/m2. Float.
- GHGReduction: reduction in greenhouse gas emissions achieved thanks to the renovation stage (or complete renovation for single-stage renovations) compared to the value prior to renovation, expressed kgCO2/m2year. Float.
- WaterConsumptionReduction: quantifies the reduction in water consumption due to the water saving strategies implemented during the renovation, measured in litres/day. Float.
- RenoBIM: BIM file of the renovation (stage) project. Link to “Building” category.
- RenoPlans: plans file of the renovation (stage) project. Link to “Building” category.
- RenoLCAReports: life-cycle assessment reports of the renovation (stage) project. Link to “Building” category.
- RenoLevel(s)Assessment: Level(s) assessment of the renovation (stage) project. Link to “Building” category.
- RenoSustainabilityCertifications: reports/certificates of sustainability assessment schemes, such as LEED, WELL, VERDE, BREEAM, DGNB, or Passivhaus, of the renovation (stage) project. Link to “Building” category.
- CollectingDateTime: date of last update of the data in the table. Date.
Appendix A.8.2. PublicFunding
- TotalInvestment: total investment in the renovation stage (private and public funding) expressed in EUR. Float.
- TaxesIncentives: description of governmental taxes and incentives. String.
- PublicInvestment: investment from public resources, grants and/or programs used for the renovation stage expressed in EUR. Float.
- ProgramName: name of the public resource, grant, and/or program used for the renovation stage. String.
- ProgramDescription: description of the public resource, grant and/or program used for the renovation stage expressed in EUR. Float.
- YearOfCall: year of the call of the public resource, grant and/or program used for the renovation stage. Date.
- CollectingDateTime: date of last update of the data in the table. Date.
Appendix A.9. MONITORING DATA
Appendix A.9.1. MonitoringData
- BatteryLevel: remaining battery level in the sensor expressed as a percentage. Link to database.
- IndoorTemperature: interior temperature in the space where the sensor is placed, expressed in ºC. Link to database.
- OutdoorTemperature: temperature outside the building, expressed in ºC. Link to database.
- Humidity: relative humidity in the space where the sensor is located, expressed as a percentage. Link to database.
- Co2Value: CO2 concentration in the space where the sensor is located expressed in ppm. Link to database.
- PM2.5Value: concentration of airborne particles with a diameter of 2.5 μm or smaller. Link to database.
- PM10Value: concentration of airborne particles with a diameter of 10 μm or smaller Link to database.
- Light: luminosity in the space where the sensor is located expressed in lux. Link to database.
- CollectingDateTime: date of last update of the data in the table. Date.
References
- European Parliament and Council. Directive (EU) 2024/1275 on the energy performance of buildings (recast). Official Journal of the European Union, 2024; L1275. [Google Scholar]
- Economidou, M.; Todeschi, V.; Bertoldi, P.; D’Agostino, D.; Zangheri, P.; Castellazzi, L. Review of 50 years of EU energy efficiency policies for buildings. Energy Build. 2020, 225, 110322. [Google Scholar] [CrossRef]
- Camarasa, C.; Kumar Kalahasthi, L.; Rosado, L. Drivers and barriers to energy-efficient technologies (EETs) in EU residential buildings. Energy Built Environ. 2021, 2, 290–301. [Google Scholar] [CrossRef]
- Pan, Y.; Zhang, L. Roles of artificial intelligence in construction engineering and management: A critical review and future trends. Autom. Constr. 2021, 122, 103517. [Google Scholar] [CrossRef]
- Çetin, S.; Gruis, V.; Straub, A. Digitalization for a circular economy in the building industry: Multiple-case study of Dutch social housing organizations. RCR Adv. 2022, 15, 200110. [Google Scholar] [CrossRef]
- López-Mesa, B.; Beltrán-Velamazán, C.; Gómez-Gil, M.; Monzón-Chavarrías, M.; Espinosa-Fernández, A. New Approaches to Generate Data to Measure the Progress of Decarbonization of the Building Stock in Europe and Spain. In Assessing Progress in Decarbonizing Spain’s Building Stock; López-Mesa, B., Oregi, X., Eds.; Digital Innovations in Architecture, Engineering and Construction; Springer: Cham, Switzerland, 2024. [Google Scholar] [CrossRef]
- State Head Office of Spain. Ley 38/1999, of 5 November, on the Regulation of Building Construction. “BOE” No. 266, 6 November 1999. BOE-A-1999-21567. Available online: https://www.boe.es/eli/es/l/1999/11/05/38/con (accessed on 6 March 2024).
- Sesana, M.M.; Salvalai, G. A review on Building Renovation Passport: Potentialities and barriers on current initiatives. Energy Build. 2018, 173, 195–205. [Google Scholar] [CrossRef]
- Fabbri, M.; De Groote, M.; Rapf, O. Building Renovation Passports: Customised Roadmaps towards Deep Renovation and Better Homes. 2016. Available online: https://bpie.eu/wp-content/uploads/2017/01/Building-Passport-Report_2nd-edition.pdf (accessed on 11 June 2024).
- Sesana, M.M.; Rivallain, M.; Salvalai, G. Overview of the Available Knowledge for the Data Model Definition of a Building Renovation Passport for Non-Residential Buildings: The ALDREN Project Experience. Sustainability 2020, 12, 642. [Google Scholar] [CrossRef]
- iBRoad Project. Available online: https://ibroad-project.eu/ (accessed on 18 March 2024).
- ALDREN Project. Available online: https://aldren.eu/ (accessed on 18 March 2024).
- X-tendo Project. Available online: https://x-tendo.eu/ (accessed on 18 March 2024).
- European Commission; Executive Agency for Small and Medium-sized Enterprises; Volt, J.; Toth, Z.; Glicker, J.; De Groote, M.; Borragán, G.; De Regel, S.; Dourlens-Quaranta, S.; Carbonari, G. Definition of the Digital Building Logbook. Report 1 of the Study on the Development of a European Union Framework for Buildings’ Digital Logbook, Publications Office 2020; European Commission: Brussels, Belgium, 2020. [Google Scholar] [CrossRef]
- European Commission; Executive Agency for Small and Medium-sized Enterprises; Carbonari, G.; Ricci, M.; Dourlens-Quaranta, S.; Calderoni, M.; Loureiro, T.; Sterling, R.; Glicker, J.; Toth, Z.; et al. Building Logbook State of Play. Report 2 of the Study on the Development of a European Union Framework for Buildings’ Digital Logbook, Publications Office 2020; European Commission: Brussels, Belgium, 2020. [Google Scholar] [CrossRef]
- European Commission; Executive Agency for Small and Medium-sized Enterprises; Dourlens-Quaranta, S.; Carbonari, G.; De Groote, M.; Borragán, G.; De Regel, S.; Toth, Z.; Volt, J.; Glicker, J. Study on the Development of a European Union Framework for Digital Building Logbooks. Final Report, Publications Office 2021; European Commission: Brussels, Belgium, 2021. [Google Scholar] [CrossRef]
- DBL Study Team: Ecorys, TNO, Arcadis, Contecht. Technical Guidelines for Digital Building Logbooks. Guidelines to the Member States on Setting Up and Operationalising Digital Building Logbooks under a Common EU Framework. 2023. Available online: https://www.ecorys.com/app/uploads/2019/02/DBL-Technical-Guidelines-for-DBLs.pdf (accessed on 18 March 2024).
- Gómez-Gil, M.; Espinosa-Fernández, A.; López-Mesa, B. Review and Analysis of Models for a European Digital Building Logbook. Energies 2022, 15, 1994. [Google Scholar] [CrossRef]
- Alonso, R.; Olivadese, R.; Ibba, A.; Reforgiato Recupero, D. Towards the definition of a European Digital Building Logbook: A survey. Heliyon 2023, 9, e19285. [Google Scholar] [CrossRef]
- Gómez-Gil, M.; Espinosa-Fernández, A.; López-Mesa, B. A new functionality for the Digital Building Logbook: Assessing the progress of decarbonisation of national building sectors. Environ. Impact Assess. Rev. 2024, 105, 107393. [Google Scholar] [CrossRef]
- Gómez-Gil, M.; Sesana, M.M.; Salvalai, G.; Espinosa-Fernández, A.; López-Mesa, B. The Digital Building Logbook as a gateway linked to existing national data sources: The cases of Spain and Italy. J. Build. Eng. 2023, 63, 105461. [Google Scholar] [CrossRef]
- Gómez-Gil, M.; Espinosa-Fernández, A.; López-Mesa, B. Contribution of New Digital Technologies to the Digital Building Logbook. Buildings 2022, 12, 2129. [Google Scholar] [CrossRef]
- Malinovec Puček, M.; Khoja, A.; Bazzan, E.; Gyuris, P. A Data Structure for Digital Building Logbooks: Achieving Energy Efficiency, Sustainability, and Smartness in Buildings across the EU. Buildings 2023, 13, 1082. [Google Scholar] [CrossRef]
- Signorini, M.; Moretti, N.; Merino, J.; Daniotti, B.; Parlikad, A. Digital-twin based data modelling for digital building Logbook implementation. In Proceedings of the Low-Cost Digital Solutions for Industrial Automation (LoDiSA 2023), Cambridge, UK, 25–26 September 2023; pp. 130–137. [Google Scholar] [CrossRef]
- Nieva, T.; Wegmann, A. A conceptual model for remote data acquisition systems. Comput. Ind. 2002, 47, 215–237. [Google Scholar] [CrossRef][Green Version]
- Chazette, L.; Brunotte, W.; Speith, T. Explainable software systems: From requirements analysis to system evaluation. Requir Eng. 2022, 27, 457–487. [Google Scholar] [CrossRef]
- Rivard, H.; Bédard, C.; Ha, K.H.; Fazio, P. Shared conceptual model for the building envelope design process. Build Environ. 1998, 34, 175–1878. [Google Scholar] [CrossRef]
- Hoberman, S. Data Modeling Made Simple: A Practical Guide for Business and IT Professionals, 2nd ed.; Technics Publications: Phoenix, AZ, USA, 2009. [Google Scholar]
- Sherman, R. Business Intelligence Guidebook: From Data Integration to Analytics; Elsevier: Waltham, MA, USA, 2015. [Google Scholar]
- Witt, G. (Ed.) Chapter 3—A brief history of rules. In Writing Effective Business Rules; Elsevier: Amsterdam, The Netherlands, 2012; pp. 25–63. ISBN 978-0-12-385051-5. [Google Scholar] [CrossRef]
- INSPIRE Maintenance and Implementation Group (MIG). D2.8.III.2 INSPIRE Data Specification on Buildings—Technical Guidelines. 2024. Available online: https://knowledge-base.inspire.ec.europa.eu/publications/inspire-data-specification-buildings-technical-guidelines_en (accessed on 1 February 2024).
- European Commission Joint Research Centre. D2.8.I.5 Data Specification on Addresses—Technical Guidelines. 2014. Available online: https://knowledge-base.inspire.ec.europa.eu/publications/inspire-data-specification-addresses-technical-guidelines_en (accessed on 1 February 2024).
- Monzón, M.; López-Mesa, B. Buildings performance indicators to prioritise multi-family housing renovations. Sustain. Cities Soc. 2018, 38, 109–122. [Google Scholar] [CrossRef]
- Muczyński, A. Collective renovation decisions in multi-owned housing management: The case of public–private homeowners associations in Poland. J. Hous. Built. Environ. 2023, 38, 2105–2127. [Google Scholar] [CrossRef]
- Kühn, L.; Fuchs, N.; Braun, L.; Maier, L.; Müller, D. Landlord–Tenant Dilemma: How Does the Conflict Affect the Design of Building Energy Systems? Energies 2024, 17, 686. [Google Scholar] [CrossRef]
- Gubert, M.; Ngoyaro, J.A.; Juaristi Gutierrez, M.; Pinotti, R.; Brandolini, D.; Avesani, S. Comparative cost analysis of traditional and industrialised deep retrofit scenarios for a residential building. J. Facade Des. Eng. 2023, 11, 145–168. [Google Scholar] [CrossRef]
- Dipasqualea, C.; Fedrizzi, R.; Bellini, A.; Gustafsson, M.; Ochs, F.; Bales, C. Database of energy, environmental and economic indicators of renovation packages for European residential buildings. Energy Build. 2019, 203, 109427. [Google Scholar] [CrossRef]
- Khadra, A.; Akander, J.; Are Myhren, J. Greenhouse Gas Payback Time of Different HVAC Systems in the Renovation of Nordic District-Heated Multifamily Buildings Considering Future Energy Production Scenarios. Buildings 2024, 14, 413. [Google Scholar] [CrossRef]
- Pompei, L.; Nardecchia, F.; Viglianese, G.; Rosa, F.; Piras, G. Towards the Renovation of Energy-Intensive Building: The Impact of Lighting and Free-Cooling Retrofitting Strategies in a Shopping Mall. Buildings 2023, 13, 1409. [Google Scholar] [CrossRef]
- Etemad, A.; Zare, N.; Shafaat, A.; Bahman, A.M. Assessing strategies for retrofitting cooling systems in historical buildings. Energy Rep. 2024, 11, 1503–1516. [Google Scholar] [CrossRef]
- Apostolopoulos, V.; Giourka, P.; Martinopoulos, G.; Angelakoglou, K.; Kourtzanidis, K.; Nikolopoulos, N. Smart readiness indicator evaluation and cost estimation of smart retrofitting scenarios—A comparative case-study in European residential buildings. Sustain. Cities Soc. 2022, 82, 103921. [Google Scholar] [CrossRef]
- Chatzikonstantinidis, K.; Giama, E.; Fokaides, P.A.; Papadopoulos, A.M. Smart Readiness Indicator (SRI) as a Decision-Making Tool for Low Carbon Buildings. Energies 2024, 17, 1406. [Google Scholar] [CrossRef]
- Arbulu, M.; Gómez-Gil, M.; González-González, F.J.; Espinosa-Fernández, A. Indicators and Data in Spain for an Overview of Deep Renovation of Buildings. In Assessing Progress in Decarbonizing Spain’s Building Stock; López-Mesa, B., Oregi, X., Eds.; Digital Innovations in Architecture, Engineering and Construction; Springer: Cham, Switzerland, 2024. [Google Scholar] [CrossRef]
- Arbulu, M.; Gómez-Gil, M.; Rueda-Esteban, M.; Monzón-Chavarrías, M.; Espinosa-Fernández, A. Indicators and Data in Spain Regarding Policies and Measures for the Mobilization of Investments into the Renovation of Buildings. In Assessing Progress in Decarbonizing Spain’s Building Stock; López-Mesa, B., Oregi, X., Eds.; Digital Innovations in Architecture, Engineering and Construction; Springer: Cham, Switzerland, 2024. [Google Scholar] [CrossRef]
- Vivian, J.; Carnieletto, L.; Cover, M.; De Carli, M. At the roots of the energy performance gap: Analysis of monitored indoor air before and after building retrofits. Build. Environ. 2023, 246, 110914. [Google Scholar] [CrossRef]
- Coronel, C.; Morris, S. Database Systems: Design, Implementation, & Management, 13th ed.; Cengage Learning: Boston, MA, USA, 2016. [Google Scholar]
- Gómez-Gil, M.; Espinosa Fernandez, A.; López Mesa, B. Proposal of Attributes for the Data Model of a European Digital Building Renovation Logbook. Zenodo 2024. [Google Scholar] [CrossRef]
- Liborio, P.; Fragoso, R.; Sousa Monteiro, C.; Fernandes, J.; Silva, E.; Vande Casteele, T. The Logbook Data Quest. Setting Up Indicators and Other Requirements for a Renovation Passport. 2018. Available online: https://ibroad-project.eu/news/the-logbook-data-quest/ (accessed on 11 January 2024).
- Salvalai, G.; Sesana, M.M.; Ligier, S. D2.6—ALDREN Methodology Note on Rendering of the Collected Data and Results in a Building. 2019. Available online: https://aldren.eu/wp-content/uploads/2020/12/D2_6.pdf (accessed on 11 January 2024).
- Toth, Z.; Maia, I.; Rosa, N.; Volt, J. Technical Specifications of Energy Performance Certificates Data Handling: Understanding the Value of Data. 2020. Available online: https://x-tendo.eu/wp-content/uploads/2020/11/X-tendo_D4.2_final-1.pdf (accessed on 11 January 2024).
- Beltrán-Velamazán, C.; Monzón-Chavarrías, M.; López-Mesa, B. A new approach for national-scale Building Energy Models based on Energy Performance Certificates in European countries: The case of Spain. Heliyon 2024, 10, e25473. [Google Scholar] [CrossRef]
- Ministry of Transport, Mobility and the Urban Agenda of Spain. 2020 Update of the Long-Term Strategy for Energy Renovation in the Building Sector in Spain (ERESEE). 2020. Available online: https://cdn.mitma.gob.es/portal-web-drupal/planes_estartegicos/en_ltserb.pdf (accessed on 21 February 2024).
Disclaimer/Publisher’s Note: The statements, opinions and data contained in all publications are solely those of the individual author(s) and contributor(s) and not of MDPI and/or the editor(s). MDPI and/or the editor(s) disclaim responsibility for any injury to people or property resulting from any ideas, methods, instructions or products referred to in the content. |
© 2024 by the authors. Licensee MDPI, Basel, Switzerland. This article is an open access article distributed under the terms and conditions of the Creative Commons Attribution (CC BY) license (https://creativecommons.org/licenses/by/4.0/).











