Cognitive Factors in Process Model Comprehension—A Systematic Literature Review
Abstract
1. Introduction
- RQ: What cognitive factors have been examined with respect to process model comprehensibility, and where do significant research gaps persist?
2. Theoretical Background
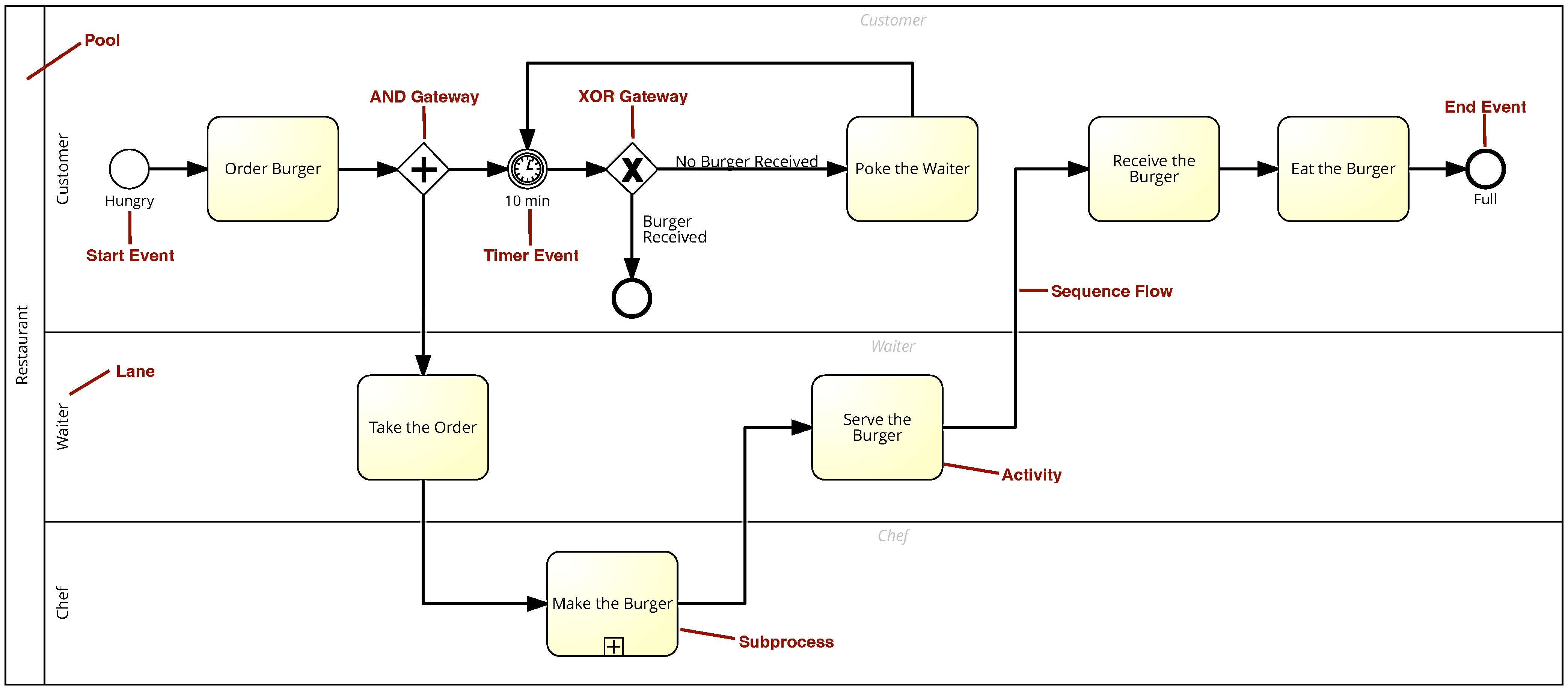
2.1. Process Model
2.2. Process Model Comprehension
2.3. Cognitive Neuroscience
“Keeping up-to-date with cognitive neuroscience is much like surfing the Big Wave at Waikiki Beach. New findings keep rolling in and maintaining a stable balance is a big challenge. It is exciting, fun, and, at times, a little bit scary.”
2.4. Cognitive Psychology
- Cognitive Load Theory (CLT) provides an instructional theory based on the understanding of human cognitive architecture, particularly how working memory and long-term memory interact during the learning process. CLT emphasizes the limitations of working memory, which can only hold a small amount of information at the same time over a short duration, and the virtually unlimited capacity of long-term memory, which can store vast amounts of information over extended periods.CLT identifies three types of cognitive load [14]:
- –
- Intrinsic Cognitive Load can be traced back to the characteristics of the considered content and is influenced by the complexity and interactivity of the content. The more complex and interrelated the information is, the higher is the intrinsic cognitive load.
- –
- Extraneous Cognitive Load is related to the way information is presented to learners. Poor instructional design might increase extraneous cognitive load by including unnecessary information or poorly structured content, which does not foster learning.
- –
- Germane Cognitive Load is associated with the mental effort required to create and automate mental frameworks. The construction and automation of these frameworks are crucial for transferring information from working memory to long-term memory, where it can be stored and retrieved efficiently.
- Technology Acceptance Model (TAM) was developed to explain and predict user acceptance and use of technology. TAM posits that two main factors influence an individual’s intention to use a technology: perceived usefulness (U) and perceived ease of use (EU). Perceived usefulness refers to the degree to which a person believes that using the technology will enhance its performance, whereas perceived ease of use corresponds to the degree to which a human believes that using a technology will be free of effort. Note that these factors influence the individual’s intention to use the technology, which is closely linked to its actual adoption and usage [15].
- Cognitive Theory of Multimedia Learning (CTML) presumes that people learn better with multimodel input when both visual and auditory channels are used effectively, taking into account the limited capacity of human cognitive processing. Learning becomes more effective when learners actively interact with the material by selecting, organizing, and integrating information. Key principles of CTML include using both words and pictures in combination, keeping learning resources concise, and allowing learners to control their learning pace. These guidelines foster the creation of educational materials that improve comprehension and memory retention [16].
- Cognitive Fit Theory (CFT) explains how problem solving effectiveness is influenced by the fit between task requirements and information presentation format. CFT posits that when the format of information presentation (e.g., graphs, tables) matches the cognitive processes required to solve a problem, the performance of individuals improves. This match or “fit” helps learners to efficiently utilize cognitive resources, leading to better comprehension and faster problem solving [17].
- According to Dual Coding Theory (DCT), cognition involves two distinct but interconnected systems: (1) a verbal system specialized for processing linguistic information and (2) a nonverbal system for processing imagery. The two systems operate independently as well as in orchestration to enhance learning and memory. It underscores the importance of integrating verbal and nonverbal information to foster more effective learning experiences [18].
2.5. Categories of Cognition
- Perception. Perception is fundamental for understanding process models, as it initiates the visual processing of information and shapes the ability of the human to interpret and organize structural elements. Stimulus filtration, a critical mechanism in perception, enables humans to selectively focus on salient visual features while disregarding irrelevant details [20]. For instance, high-contrast colors and bold shapes in a process model instinctively capture attention [21], allowing viewers to identify key elements such as decision points or subprocesses. The effectiveness of perception is enhanced through Gestalt principles, such as proximity, similarity, and continuity, which help humans to intuitively group and interpret related components [22,23]. Moreover, the salience of stimuli—achieved through size differentiation, color coding, or dynamic animations—supports the prioritization of critical tasks or bottlenecks. In BPM, the alignment of visual cues with the natural flow of information facilitates the seamless navigation and comprehension, minimizing cognitive effort and reducing errors in interpretation.
- Attention and Concentration. Attention and concentration are pivotal in enabling humans to engage with process models, especially when navigating complex or intricate processes. The capacity for selective attention allows viewers to focus on relevant sections of the model while ignoring distracting elements [21]. Models that lack clarity or exhibit excessive complexity can overload cognitive resources, leading to attentional drift and comprehension failure [24]. Visual hierarchy and chunking techniques—such as grouping-related tasks, using layered structures, or highlighting critical paths—aid in directing attention to the most pertinent elements of the process [25,26]. Sustained attention, or the ability to maintain focus over time, is particularly important for analyzing intricate dependencies or interpreting lengthy sequences [27]. Additionally, clear labeling, reduced redundancy, and streamlined design contribute to maintaining human engagement [28]. In BPM, these techniques ensure that decision makers can efficiently identify dependencies, assess task priorities, and understand the overall process without unnecessary distractions.
- Memory and Knowledge Representation. This category involves the encoding, storage, and retrieval of information from process models, forming the foundation for process understanding and decision making. Working memory plays a crucial role in the immediate interpretation of process models, allowing viewers to briefly store and manipulate multiple components for analysis [24]. However, due to the limited capacity of working memory, overly detailed or poorly structured models can overwhelm it, impeding comprehension [29]. To support long-term memory integration, process models should align with the existing cognitive schemas and prior experiences of humans [30]. For example, familiar symbols, consistent visual conventions, and semantic groupings foster an easier encoding and retrieval. On the other hand, knowledge representation pertains to structuring information into mental models that are both coherent and actionable. Effective representations leverage hierarchical structures or network structures, enabling humans to conceptualize relationships and dependencies. In BPM, clear and well-structured models enhance recall, support reasoning, and promote the transfer of knowledge to new or evolving scenarios.
- Language. Language processing is integral to understanding process models, as it bridges the gap between visual and textual elements. Clarity, brevity, and precision in textual process descriptions, task labels that describe specific process steps, and model annotations that provide additional explanations about process elements significantly improve comprehension. Ambiguity in language—such as vague task labels or inconsistent terminology—can disrupt process model understanding and lead to misinterpretation of process flows. Semantic alignment between text and visual elements ensures coherence, with textual descriptions directly corresponding to their visual counterparts [31]. Additionally, the use of domain-specific terminology tailored to the target audience enhances relevance and model comprehension. For example, employing industry-specific language in process models for a specialized audience fosters a deeper engagement and facilitates decision making. Incorporating instructional elements, such as contextual explanations or tooltips, further supports model comprehension by reducing cognitive load and helping humans connect the textual information with their overall understanding of how the process works.
- Problem Solving and Decision Making. In the context of process models, problem solving and decision making involve the application of cognitive strategies to analyze, evaluate, and address specific challenges within a process, such as identifying bottlenecks, resolving inefficiencies, managing resource dependencies, and ensuring process compliance [32]. The identification of bottlenecks, inefficiencies, or dependencies requires humans to systematically decompose the model into manageable components. Critical thinking and analytical reasoning are essential for evaluating alternative processes, optimizing processes, and predicting outcomes such as improved efficiency, reduced costs, and enhanced process reliability. Process models that visually highlight dependencies—such as showing clear connections between tasks, indicating conditional paths for different scenarios, or organizing tasks in a clear hierarchy—make it easier for humans to identify potential conflicts or inefficiencies within the process. Additionally, simulating models and analyzing different scenarios can support decision making by allowing humans to test hypothetical modifications and assess their impact on the process. Effective process models act as cognitive aids, guiding humans through structured reasoning and enabling them to make informed, data-driven decisions.
- Emotion and Motivation. Emotional and motivational factors play a significant role in how humans interact with process models and how they comprehend them. Positive emotional states, such as curiosity or a sense of accomplishment, enhance cognitive flexibility and engagement, fostering deeper exploration and understanding [33]. Conversely, negative emotions, such as frustration or anxiety, can hinder comprehension and lead to disengagement, particularly when models are overly complex or poorly designed [34]. Motivation also plays a key role, providing the drive and persistence needed to carefully navigate and analyze complex models. Intrinsic motivation, such as the desire to solve a problem or achieve a goal, can be supported by intuitive and visually appealing model designs. Providing positive reinforcement, such as clear feedback or visual cues like progress bars and step indicators, can further enhance motivation and emotional engagement. In BPM, designing models that balance clarity and challenge helps maintain human interest and fosters a productive interaction with the process [35].
- Metacognition and Self-regulation. Metacognition and self-regulation involve the monitoring and control of the cognitive and emotional states of a human during the comprehension of process models. Metacognitive strategies involve planning how to approach the interpretation of process models, assessing the level of understanding, and identifying potential difficulties in comprehension [36]. For example, humans might employ chunking techniques to break down complex models into more manageable subcomponents. Self-regulation complements these strategies by managing emotional responses, such as frustration, and by keeping focus on the task at hand [37]. Process models can support metacognition by providing contextual aids, such as visual summaries, hierarchical views, or interactive elements that allow humans to explore model details at their own pace. Additionally, scaffolding strategies, such as guiding questions or progressive disclosure of information, can assist humans in navigating through complex processes. In BPM, fostering metacognitive skills is crucial for enabling humans to interact and adapt with models and overcome challenges, ultimately leading to more effective decision making and problem solving [38].
3. Research Method
3.1. Methodology
- Phase 1: Planning
- Phase 2: Conducting
- Phase 3: Reporting
3.2. Digital Libraries and Search String
- Search fields: Metadata (title, abstract, key words).
- Search string (The * character was used to search for variations of terms, for example, not only for the term “cognitive” but also for “cognition”): (“process model*”) AND (understand* OR comprehen*) AND (cogniti*).
- Timespan = none.
3.3. Inclusion and Exclusion Criteria
3.4. Resulting Studies
4. Reporting the Results
4.1. Research Clusters
- Research cluster I. The first research cluster, led by Manfred Reichert, demonstrates a particularly dense network with strong collaborations involving researchers such as Rüdiger Pryss, Michael Winter, and Ulrich Frick.
- Research cluster II. The second research cluster is centered around Jan Mendling, Hajo A. Reijers, and Barbara Weber, who are closely interconnected through significant co-authorship ties. This cluster also includes notable collaborators such as Wil M.P. van der Aalst, Jan C. Recker, and Irene Vanderfeesten.
- Research cluster III. The third research cluster consists of less researchers who are not as strongly interconnected as clusters I and II. These include, for example, the cluster of Jeffrey Parsons, Palash Bera, and Pnina Soffer, as well as the cluster formed by Patrick Heymans, Nicolas Genon, and Daniel Amyot. These researchers represent more independent collaborations within the field.

4.2. Cognitive Factors in Process Model Comprehension
- analyzing the process model
- making decisions
- identifying problems
4.3. Empirical Studies
4.4. Theoretical Discussion
5. Discussion and Future Work
5.1. Answering the Research Question
- RQ: What cognitive factors have been examined with respect to process model comprehensibility, and where do significant research gaps persist?
5.2. Implications
5.2.1. Theoretical Implications
5.2.2. Practical Implications
5.3. Future Work
6. Threats to Validity
7. Conclusions
Author Contributions
Funding
Conflicts of Interest
Abbreviations
| BPM | Business Process Management |
| BPMN | Business Process Modeling Notation |
| SLR | Systematic Literature Review |
| RQ | Research Question |
| fMRI | functional Magnetic Resonance Imaging |
| EEG | Electroencephalography |
| MEG | Magnetoencephalography |
| EMG | Electromyography |
| CLT | Cognitive Load Theory |
| TAM | Technology Acceptance Model |
| U | perceived usefulness |
| EU | perceived ease of use |
| CTML | Cognitive Theory of Multimedia Learning |
| CFT | Cognitive Fit Theory |
| DCT | Dual Coding Theory |
| CogniDia | Cognitive Framework of Understanding and Task Performance with Diagrams |
| SCL | Skin Conductance Level |
| SCR | Skin Conductance Response |
| EPC | Event-driven Process Chains |
| YAWL | Yet Another Workflow Language |
| UML AD | Unified Modeling Language Activity Diagrams |
| PMCF | Process Model Comprehension Framework |
Appendix A
| Study # | Title | Reference | Author |
|---|---|---|---|
| S1 | Cognitive insights into business process model comprehension: Preliminary results for experienced and inexperienced individuals | [13] | Michael Zimoch, Rüdiger Pryss, Thomas Probst, Winfried Schlee, Manfred Reichert |
| S2 | Eye tracking experiments on process model comprehension: lessons learned | [41] | Michael Zimoch, Rüdiger Pryss, Johannes Schobel, Manfred Reichert |
| S3 | Using insights from cognitive neuroscience to investigate the effects of event-driven process chains on process model comprehension | [42] | Michael Zimoch, Tim Mohring, Rüdoger Pryss, Thomas Probst, Winfried Schlee, Manfred Reichert |
| S4 | Utilizing the capabilities offered by eye-tracking to foster novices’ comprehension of business process models | [43] | Michael Zimoch, Rüdiger Pryss, Georg Layher, Heiko Neumann, Thomas Probst, Winfried Schlee, Manfred Reichert |
| S5 | The repercussions of business process modeling notations on mental load and mental effort | [44] | Michael Zimoch, Rüdiger Pryss, Thomas Probst, Winfried Schlee, Manfred Reichert |
| S6 | Comprehension of business process models: Insight into cognitive strategies via eye tracking | [45] | Miles Tallon, Michael Winter, Rüdiger Pryss, Katrin Rakoczy, Manfred Reichert, Mark W. Greenlee, Ulrich Frick |
| S7 | Learning to read by learning to write: Evaluation of a serious game to foster business process model comprehension | [46] | Michael Winter, Rüdiger Pryss, Thomas Probst, Manfred Reichert |
| S8 | Towards the applicability of measuring the electrodermal activity in the context of process model comprehension: Feasibility study | [47] | Michael Winter, Rüdiger Pryss, Matthias Fink, Manfred Reichert |
| S9 | Measuring the cognitive complexity in the comprehension of modular process models | [48] | Michael Winter, Rüdiger Pryss, Thomas Probst, Julia Bass, Manfred Reichert |
| S10 | Applying eye movement modeling examples to guide novices’ attention in the comprehension of process models | [49] | Michael Winter, Rüdiger Pryss, Thomas Probst, Manfred Reichert |
| S11 | How healthcare professionals comprehend process models-an empirical eye tracking analysis | [50] | Michael Winter, Cynthia Bredemeyer, Manfred Reichert, Heiko Neumann, Thomas Probst, Rüdiger Pryss |
| S12 | Defining gaze patterns for process model literacy–Exploring visual routines in process models with diverse mappings | [51] | Michael Winter, Heiko Neumann, Rüdiger Pryss, Thomas Probst, Manfred Reichert |
| S13 | Towards measuring and quantifying the comprehensibility of process models: the process model comprehension framework | [52] | Michael Winter, Rüdiger Pryss, Matthias Fink, Manfred Reichert |
| S14 | An Empirical Exploration of Working Memory, Selective Attention and Reasoning During the Comprehension of Process Models | [53] | Michael Winter, Rüdiger Pryss |
| S15 | The effects of modular process models on gaze patterns—A follow-up investigation about modularization in process model literacy | [54] | Michael Winter, Rüdiger Pryss |
| S16 | Exploring Comprehension Strategies of Modular Process Models: A Combined Eye-Tracking and Concurrent Think-Aloud Study | [55] | Julia Baß, Michael Winter, Rüdiger Pryss, Manfred Reichert |
| S17 | A study on the effects of routing symbol design on process model comprehension | [56] | Kathrin Figl, Jan Recker, Jan Mendling |
| Study # | Title | Reference | Author |
|---|---|---|---|
| S18 | A study into the factors that influence the understandability of business process models | [57] | Hajo A. Reijers, Jan Mendling |
| S19 | Adopting the cognitive complexity measure for business process models | [58] | Volker Gruhn, Ralf Laue |
| S20 | An integrative framework of the factors affecting process model understanding: a learning perspective | [59] | Hajo A. Reijers, Jan Recker, Sander van de Wouw |
| S21 | Analysing the cognitive effectiveness of the BPMN 2.0 visual notation | [60] | Nicolas Genon, Patrick Heymans, Daniel Amyot |
| S22 | Animation as a dynamic visualization technique for improving process model comprehension | [61] | Banu Aysolmaz, Hajo A. Reijers |
| S23 | Assessing the impact of hierarchy on model understandability—a cognitive perspective | [62] | Stefan Zugal, Jakob Pinggera, Barbara Weber, Jan Mendling, Hajo A. Reijers |
| S24 | Business process and rule integration approaches—An empirical analysis of model understanding | [63] | Wei Wang, Tianwa Chen, Marta Indulska, Shazia Sadiq, Barbara Weber |
| S25 | Cognitive diagram understanding and task performance in systems analysis and design | [19] | Monika Malinova Mandelburger, Jan Mendling |
| S26 | Cognitive style and business process model understanding | [64] | Oktay Turetken, Irene Vanderfeesten, Jan Claes |
| S27 | Don’t overthink it: The paradoxical nature of expertise for the detection of errors in conceptual business process models | [65] | Karl-David Boutin, Christopher Davis, Alan Hevner, Pierre-Majorique Léger, Elise Labonte-LeMoyne |
| S28 | Empirical investigation of the usefulness of gateway constructs in process models | [66] | Jan Recker |
| S29 | Enhancing understandability of process models through cultural-dependent color adjustments | [67] | Tyge-F. Kummer, Jan Recker, Jan Mendling |
| S30 | Eye-tracking the factors of process model comprehension tasks | [68] | Razvan Petrusel, Jan Mendling |
| S31 | Factors of process model comprehension—Findings from a series of experiments | [69] | Jan Mendling, Mark Strembeck, Jan Recker |
| S32 | Findings from an experiment on flow direction of business process models | [70] | Kathrin Figl, Mark Strembeck |
| S33 | How do humans inspect BPMN models: an exploratory study | [71] | Cornelia Haisjackl, Pnina Soffer, Shao Yi Lim, Barbara Weber |
| S34 | How does it look? Exploring meaningful layout features of process models | [72] | Vered Bernstein, Pnina Soffer |
| S35 | How visual cognition influences process model comprehension | [73] | Razvan Petrusel, Jan Mendling, Hajo A. Reijers |
| S36 | Influence factors for local comprehensibility of process models | [74] | Kathrin Figl, Ralf Laue |
| S37 | Influence of diagram layout and scrolling on understandability of BPMN processes: an eye tracking experiment with BPMN diagrams | [75] | Daniel Lübke, Maike Ahrens, Kurt Schneider |
| S38 | Narration as a technique to improve process model comprehension: Tell me what I cannot see | [76] | Banu Aysolmaz, Farida Nur Cayhani, Hajo A. Reijers |
| Study # | Title | Reference | Author |
|---|---|---|---|
| S39 | On a quest for good process models: the cross-connectivity metric | [77] | Irene Vanderfeesten, Hajo A. Reijers, Jan Mendling, Wil M.P. van der Aalst, Jorge Cardoso |
| S40 | On the cognitive effects of abstraction and fragmentation in modularized process models | [78] | Clemens Schreiber, Amine Abbad-Andaloussi, Barbara Weber |
| S41 | Process model comprehension: the effects of cognitive abilities, learning style, and strategy | [29] | Jan Recker, Hajo A. Reijers, Sander G. van de Wouw |
| S42 | Reducing the cognitive complexity of business process models | [79] | Volker Gruhn, Ralf Laue |
| S43 | Syntax highlighting in business process models | [80] | Hajo A. Reijers, Thomas Freytag, Jan Mendling, Andreas Eckleder |
| S44 | The effects of content presentation format and user characteristics on novice developers’ understanding of process models | [81] | Jan Recker, Alexander Dreiling |
| S45 | The influence of notational deficiencies on process model comprehension | [82] | Kathrin Figl, Jan Mendling, Mark Strembeck |
| S46 | The influence of using collapsed sub-processes and groups on the understandability of business process models | [83] | Oktay Turetken, Ahmet Dikici, Irene Vanderfeesten, Tessa Rompen, Onur Demirors |
| S47 | Using eye tracking to expose cognitive processes in understanding conceptual models | [84] | Palash Bera, Pnina Soffer, Jeffrey Parsons |
| Study | Content |
|---|---|
| S1 | S1 presents preliminary findings from an eye-tracking experiment aiming to understand how individuals with varying levels of expertise comprehend business process models. By integrating concepts from cognitive neuroscience and psychology, S1 investigates how process model complexity and personal experience influence comprehension. |
| S2 | S2 presents lessons learned from a series of eye-tracking experiments conducted to understand how different process modeling languages (BPMN, eGantt, EPC, Petri Nets) affect process model comprehension. |
| S3 | S3 investigates the effects of EPCs on process model comprehension using insights from cognitive neuroscience. Through an eye-tracking experiment, it examines how expertise in process modeling influences the ability to comprehend EPC models of varying complexity. |
| S4 | S4 presents a study that investigates how eye tracking can be used to improve the comprehension of business process models, particularly for novices. Study S4 compares the eye movements of both novices and experts as they read and comprehend BPMN 2.0 process models. |
| S5 | S5 investigates the cognitive load (i.e., mental load and mental effort) experienced by individuals when comprehending business process models expressed in various notations. Study S5 involves participants (novices, intermediates, and experts) who assessed process models in eight different notations (e.g., BPMN 2.0, EPCs, Petri Nets, and UML Activity Diagrams). |
| S6 | S6 investigates how individuals comprehend business process models by utilizing eye-tracking data to explore cognitive strategies. Two experiments were conducted: one with high school students and another with visual literacy experts and novices. Study S6 aims to identify differences in process model comprehension based on complexity, model design, and visual literacy. |
| S7 | S7 explores the use of a serious game called Tales of a Knightly Process to enhance the comprehension of business process models. Study S7 involves two experiments with university students to measure the immediate and follow-up impacts of the game on their ability to comprehend BPMN 2.0 models. |
| S8 | S8 explores the potential of using electrodermal activity to understand cognitive load during business process model comprehension. Through a feasibility study, S8 examines how individuals’ physiological responses, measured via electrodermal activity, correlate with the complexity of process models. |
| S9 | S9 explores the effects of modularization on the comprehension of business process models. Study S9 investigates three types of modularization (horizontal, vertical, and orthogonal) and their impact on cognitive load, comprehension performance, and acceptability. |
| S10 | S10 presents research on improving the comprehension of process models by using Eye Movement Modeling Examples (EMMEs). EMMEs leverage the eye-tracking data of experts to guide novices in reading and comprehending process models, particularly those using BPMN 2.0 notation. Study S10 compares the performance of novices with and without EMME support. |
| S11 | S11 investigates how healthcare professionals comprehend process models, specifically those using BPMN 2.0 notation. Using eye-tracking technology, S11 evaluates the comprehension process by analyzing participants’ eye movements, cognitive load, and performance on comprehension questions. |
| S12 | S12 investigates how visual routines and gaze patterns contribute to the comprehension of business process models. Using eye-tracking data, S12 analyzes how participants comprehend process models with different layouts (straight, upward, and downward mappings) and complexity levels (easy, medium, hard). |
| S13 | S13 introduces the PMCF, which aims to measure and quantify how process models are comprehended. By integrating perspectives from process modelers and readers, the PMCF identifies pitfalls in the communication of process information that affect model comprehension. |
| Study | Content |
|---|---|
| S14 | S14 investigates the impact of three cognitive abilities (working memory, selective attention, and reasoning) on the comprehension of process models. |
| S15 | S15 explores how different modularization approaches (vertical, horizontal, and orthogonal) impact the comprehension of business process models, focusing on gaze patterns and cognitive load. |
| S16 | S16 investigates how individuals comprehend modular process models using a combination of eye-tracking and concurrent think-aloud methods. Study S16 examines three types of process model modularization: flattened process models, models with grouped elements, and models with subprocesses. |
| S17 | S17 evaluates the impact of four visual design principles (perceptual discriminability, pop-out effects, semantic transparency, and aesthetics) on humans’ comprehension accuracy, efficiency, and perceived task difficulty. |
| S18 | S18 investigates both personal and model-related factors that affect the comprehension of business process models. Study S18 uses a survey conducted with students and professionals to explore how characteristics such as theoretical knowledge, practical experience, and model complexity influence the comprehension of process models. |
| S19 | S19 proposes a method to measure the cognitive complexity of (business) process models by adapting the cognitive weight metric originally designed for software. Study S19 discusses how process models, often visualized using languages like BPMN or YAWL, can be assessed for complexity by assigning cognitive weights to various control structures such as sequences, XOR-splits, and OR-splits. |
| S20 | S20 proposes a framework to understand how humans comprehend business process models. It divides the comprehension process into three stages: Presage, Process, and Product. The framework incorporates user characteristics (e.g., personality, motivation, skills) in the Presage stage, cognitive processes and strategies in the Process stage, and learning outcomes (e.g., retention and transfer) in the Product stage. S20 emphasizes that the comprehension of process models is an interactive learning process influenced by user-specific attributes and proposes strategies to enhance model comprehension based on these findings. |
| S21 | S21 evaluates the cognitive efficiency of the BPMN 2.0 visual notation using the Physics of Notations framework. Study S21 identifies several issues with the current BPMN design, such as poor perceptual discriminability and semiotic clarity, which can hinder effective model comprehension. S21 proposes improvements, including refining symbol clarity, increasing visual expressiveness, and enhancing modularization techniques to better support different user expertise levels and task types. |
| S22 | S22 explores the use of animation to enhance the comprehension of process models. Building on cognitive load theory and the cognitive theory of multimedia learning, S22 examines how animation can reduce cognitive overload and improve comprehension, particularly for humans with varying levels of expertise. |
| S23 | S23 explores the effects of hierarchical structuring (e.g., modularity and decomposition) on the comprehensibility of conceptual models. Study S23 identifies two key cognitive factors influencing comprehension: abstraction, which reduces cognitive load by summarizing information, and the split-attention effect, where attention is divided between sub-models, increasing cognitive effort. |
| S24 | S24 examines the impact of integrating business rules directly into business process models, particularly using a method called rule linking, where rules are visually connected to process elements. Study S24 uses eye tracking to compare the comprehension efficiency between integrated and separated rule approaches. |
| Study | Content |
|---|---|
| S25 | S25 develops a theoretical framework called CogniDia to understand cognitive processing when using diagrams in systems analysis and design. S25 integrates cognitive theories such as dual coding, cognitive fit, and multimedia learning to explain how humans comprehend and utilize diagrams for systems analysis and design tasks. |
| S26 | S26 examines the impact of cognitive styles and theoretical knowledge on the comprehension of business process models. It uses the Cognitive Style Index to classify participants into intuitive, analytical, and adaptive cognitive styles. |
| S27 | S27 investigates how expertise influences the detection of errors in business process models. Study S27 examines the differences between experts and novices when identifying semantic and syntactic errors. |
| S28 | S28 examines how gateway constructs, like those used in BPMN to indicate parallel splits and simple merges, influence process model comprehension. |
| S29 | S29 investigates how culturally tailored color schemes in process models affect comprehension. S29 compares participants from Confucian (Chinese) and Germanic (German and Austrian) cultures, finding that culturally preferred color schemes improve comprehension efficiency for Confucian participants but have mixed effects on Germanic participants. |
| S30 | S30 explores how process model comprehension can be influenced by identifying relevant regions within models, areas that contain essential information for answering comprehension questions. |
| S31 | S31 explores how various factors influence the comprehension of business process models. Study S31 uses a series of experiments to investigate both model-related factors, such as model complexity and the type of information presented, and personal factors, including theoretical knowledge and modeling experience. |
| S32 | S32 investigates how different flow directions (left-to-right, right-to-left, top-to-bottom, and bottom-to-top) affect the comprehension of business process models. S32 involved a controlled experiment to test whether specific flow directions improve comprehension accuracy and efficiency. |
| S33 | S33 investigates how individuals identify and classify quality issues in BPMN process models. Study S33 employs a think-aloud method to analyze the cognitive strategies used by participants when inspecting models for syntactic, semantic, and pragmatic errors. |
| S34 | S34 investigates the impact of layout features on the comprehensibility of process models. Study S34 highlights that while certain layout aspects, such as edge crossings and alignment, are commonly acknowledged, a systematic understanding of their effects on cognitive load is lacking. |
| S35 | S35 explores the role of visual cognition in the comprehension of process models. Using an eye-tracking experiment, S35 investigates how model-related factors (such as complexity) and person-related factors (such as expertise) are mediated by visual cognition variables. |
| S36 | S36 investigates the factors affecting the local comprehensibility of process models. S36 focuses on deductive reasoning tasks and identifies how the presence of different control-flow patterns (e.g., sequences, loops, parallel execution) and the interaction between model elements impact cognitive difficulty. |
| S37 | S37 investigates how different diagram layouts and the necessity of scrolling affect the comprehension of BPMN models. Through an eye-tracking experiment with professional software developers, S37 compares horizontal and vertical layouts, as well as variations that require or avoid scrolling. |
| S38 | S38 investigates the use of narration to enhance the comprehension of process models. By leveraging the dual coding theory and cognitive theory of multimedia learning, S38 explores how auditory and visual information channels can be combined to alleviate cognitive load. |
| Study | Content |
|---|---|
| S39 | S39 introduces the cross-connectivity metric as a means to evaluate the quality and comprehensibility of process models. the metric assesses the strength of connections between model elements, with the hypothesis that higher connectivity leads to better comprehension and fewer errors. |
| S40 | S40 investigates the impact of modularization on process model comprehension, focusing on the cognitive effects of abstraction and fragmentation. Through an empirical eye-tracking study, S40 analyzes how humans engage with modularized models when performing local tasks (focused on a single module) versus global tasks (spanning multiple modules). |
| S41 | S41 investigates how various cognitive abilities, such as abstraction and selection skills, influence the comprehension of process models. |
| S42 | S42 discusses methods for enhancing the comprehensibility of business process models by minimizing cognitive load. Study S42 proposes patterns that can be applied to simplify models, such as replacing complex gateways (e.g., or-gateways) with simpler constructs (e.g., xor-gateways) when possible, and eliminating redundant elements or unnecessary sequences. |
| S43 | S43 explores the application of syntax highlighting techniques to improve the comprehension of business process models, particularly within the context of workflow nets. Study S43 introduces a method to color code critical elements such as operator transitions (e.g., xor, and splits/joins) to enhance visibility and reduce cognitive load. |
| S44 | S44 explores how different presentation formats (e.g., EPC vs. BPMN) and user characteristics (such as experience and language proficiency) influence the comprehension of process models by novice developers. |
| S45 | S45 investigates how notational deficiencies in process modeling languages, specifically concerning perceptual discriminability and semiotic clarity, impact cognitive load and model comprehension. |
| S46 | S46 investigates how different forms of vertical modularization in BPMN (fully flattened, grouped elements, and collapsed sub-processes) affect the comprehensibility of process models. |
| S47 | S47 utilizes eye-tracking technology to investigate the cognitive processes involved in comprehending conceptual modeling scripts, such as BPMN and EPC. Study S47 presents two experimental studies: the first compares scripts generated using different modeling grammars, showing how variations in attention to specific parts of the models affect task performance. The second study combines eye tracking with verbal protocol analysis to explore how visual association between elements of a model indicates cognitive integration during problem-solving tasks. |
References
- Figl, K. Comprehension of procedural visual business process models: A literature review. Bus. Inf. Syst. Eng. 2017, 59, 41–67. [Google Scholar] [CrossRef]
- Schäfer, B.; Van Der Aa, H.; Leopold, H.; Stuckenschmidt, H. Sketch2process: End-to-end BPMN sketch recognition based on neural networks. IEEE Trans. Softw. Eng. 2022, 49, 2621–2641. [Google Scholar] [CrossRef]
- Danilov, A.; Andriyanov, N.; Azanov, P. Ensuring the effectiveness of the taxi order service by mathematical modeling and machine learning. Proc. J. Phys. Conf. Ser. 2018, 1096, 012188. [Google Scholar] [CrossRef]
- Andriyanov, N.; Dementiev, V.; Tashlinsky, A.; Danilov, A. Machine learning technologies for bakery management decisions. In Proceedings of the 2022 24th International Conference on Digital Signal Processing and its Applications (DSPA), Moscow, Russia, 30 March–1 April 2022; pp. 1–6. [Google Scholar]
- Weske, M. Business Process Management Architectures; Springer: Berlin/Heidelberg, Germany, 2007. [Google Scholar]
- Dumas, M.; Rosa, L.M.; Mendling, J.; Reijers, A.H. Fundamentals of Business Process Management; Springer: Berlin/Heidelberg, Germany, 2018. [Google Scholar]
- Fahland, D.; Mendling, J.; Reijers, H.A.; Weber, B.; Weidlich, M.; Zugal, S. Declarative versus imperative process modeling languages: The issue of maintainability. In Proceedings of the Business Process Management Workshops: BPM 2009 International Workshops, Ulm, Germany, 7 September 2009; Revised Papers 7. Springer: Berlin/Heidelberg, Germany, 2010; pp. 477–488. [Google Scholar]
- Pichler, P.; Weber, B.; Zugal, S.; Pinggera, J.; Mendling, J.; Reijers, H.A. Imperative versus declarative process modeling languages: An empirical investigation. In Proceedings of the Business Process Management Workshops: BPM 2011 International Workshops, Clermont-Ferrand, France, 29 August 2011; Revised Selected Papers, Part I 9. Springer: Berlin/Heidelberg, Germany, 2012; pp. 383–394. [Google Scholar]
- Object Management Group (OMG). Business Process Model and Notation (BPMN) Version 2.0. 2011. Available online: http://www.omg.org/spec/BPMN/2.0/ (accessed on 7 May 2025).
- Winter, M. CONSCIOUS-Cognitive Neuroscience and Psychology During Process Model Comprehension. Ph.D. Thesis, Universität Ulm, Ulm, Germany, 2022. [Google Scholar]
- Baars, B.J.; Gage, N.M. Cognition, Brain, and Consciousness: Introduction to Cognitive Neuroscience; Academic Press: Cambridge, MA, USA, 2010. [Google Scholar]
- Sampson, E.E. Cognitive psychology as ideology. Am. Psychol. 1981, 36, 730. [Google Scholar] [CrossRef]
- Zimoch, M.; Pryss, R.; Probst, T.; Schlee, W.; Reichert, M. Cognitive insights into business process model comprehension: Preliminary results for experienced and inexperienced individuals. In Proceedings of the Enterprise, Business-Process and Information Systems Modeling: 18th International Conference, BPMDS 2017, 22nd International Conference, EMMSAD 2017, Held at CAiSE 2017, Essen, Germany, 12–13 June 2017; Proceedings 18. Springer: Berlin/Heidelberg, Germany, 2017; pp. 137–152. [Google Scholar]
- Sweller, J. Cognitive load theory. In Psychology of Learning and Motivation; Elsevier: Amsterdam, The Netherlands, 2011; Volume 55, pp. 37–76. [Google Scholar]
- King, W.R.; He, J. A meta-analysis of the technology acceptance model. Inf. Manag. 2006, 43, 740–755. [Google Scholar] [CrossRef]
- Mayer, R.E. Cognitive theory of multimedia learning. Camb. Handb. Multimed. Learn. 2005, 41, 31–48. [Google Scholar]
- Vessey, I. Cognitive fit: A theory-based analysis of the graphs versus tables literature. Decis. Sci. 1991, 22, 219–240. [Google Scholar] [CrossRef]
- Clark, J.M.; Paivio, A. Dual coding theory and education. Educ. Psychol. Rev. 1991, 3, 149–210. [Google Scholar] [CrossRef]
- Mandelburger, M.M.; Mendling, J. Cognitive diagram understanding and task performance in systems analysis and design. MIS Q. 2021, 45, 2101–2157. [Google Scholar]
- Lavie, N. Distracted and confused?: Selective attention under load. Trends Cogn. Sci. 2005, 9, 75–82. [Google Scholar] [CrossRef]
- Itti, L.; Koch, C. Computational modelling of visual attention. Nat. Rev. Neurosci. 2001, 2, 194–203. [Google Scholar] [CrossRef] [PubMed]
- Wagemans, J.; Elder, J.H.; Kubovy, M.; Palmer, S.E.; Peterson, M.A.; Singh, M.; Von der Heydt, R. A century of Gestalt psychology in visual perception: I. Perceptual grouping and figure–ground organization. Psychol. Bull. 2012, 138, 1172. [Google Scholar] [CrossRef] [PubMed]
- Wagemans, J.; Feldman, J.; Gepshtein, S.; Kimchi, R.; Pomerantz, J.R.; Van der Helm, P.A.; Van Leeuwen, C. A century of Gestalt psychology in visual perception: II. Conceptual and theoretical foundations. Psychol. Bull. 2012, 138, 1218. [Google Scholar] [CrossRef] [PubMed]
- Sweller, J. Cognitive load during problem solving: Effects on learning. Cogn. Sci. 1988, 12, 257–285. [Google Scholar] [CrossRef]
- Thalmann, M.; Souza, A.S.; Oberauer, K. How does chunking help working memory? J. Exp. Psychol. Learn. Mem. Cogn. 2019, 45, 37. [Google Scholar] [CrossRef]
- Sourulahti, S.; Janssen, C.P.; Jokinen, J.P. Modeling Rational Adaptation of Visual Search to Hierarchical Structures. arXiv 2024, arXiv:2409.08967. [Google Scholar]
- Esterman, M.; Rothlein, D. Models of sustained attention. Curr. Opin. Psychol. 2019, 29, 174–180. [Google Scholar] [CrossRef]
- Gerhardt-Powals, J. Cognitive engineering principles for enhancing human-computer performance. Int. J. Hum.-Comput. Interact. 1996, 8, 189–211. [Google Scholar] [CrossRef]
- Recker, J.; Reijers, H.A.; van de Wouw, S.G. Process model comprehension: The effects of cognitive abilities, learning style, and strategy. Commun. Assoc. Inf. Syst. 2014, 34, 9. [Google Scholar] [CrossRef]
- Arbib, M.A. Schema theory. Encycl. Artif. Intell. 1992, 2, 1427–1443. [Google Scholar]
- Mendling, J.; Reijers, H.A.; van der Aalst, W.M. Seven process modeling guidelines (7PMG). Inf. Softw. Technol. 2010, 52, 127–136. [Google Scholar] [CrossRef]
- Wu, H.; Molnár, G. Analysing complex problem-solving strategies from a cognitive perspective: The role of thinking skills. J. Intell. 2022, 10, 46. [Google Scholar] [CrossRef] [PubMed]
- Fredrickson, B.L. The role of positive emotions in positive psychology: The broaden-and-build theory of positive emotions. Am. Psychol. 2001, 56, 218. [Google Scholar] [CrossRef] [PubMed]
- Forgas, J.P. Mood and judgment: The affect infusion model (AIM). Psychol. Bull. 1995, 117, 39. [Google Scholar] [CrossRef]
- Harmon-Jones, E.; Price, T.F.; Gable, P.A. The influence of affective states on cognitive broadening/narrowing: Considering the importance of motivational intensity. Soc. Personal. Psychol. Compass 2012, 6, 314–327. [Google Scholar] [CrossRef]
- Flavell, J.H. Metacognition and cognitive monitoring: A new area of cognitive–developmental inquiry. Am. Psychol. 1979, 34, 906. [Google Scholar] [CrossRef]
- Schraw, G.; Dennison, R.S. Assessing metacognitive awareness. Contemp. Educ. Psychol. 1994, 19, 460–475. [Google Scholar] [CrossRef]
- Zimmerman, B.J. Becoming a self-regulated learner: An overview. Theory Pract. 2002, 41, 64–70. [Google Scholar] [CrossRef]
- Kitchenham, B.; Brereton, O.P.; Budgen, D.; Turner, M.; Bailey, J.; Linkman, S. Systematic literature reviews in software engineering—A systematic literature review. Inf. Softw. Technol. 2009, 51, 7–15. [Google Scholar] [CrossRef]
- Wohlin, C. Guidelines for snowballing in systematic literature studies and a replication in software engineering. In Proceedings of the 18th International Conference on Evaluation and Assessment in Software Engineering, London, UK, 13–14 May 2014; pp. 1–10. [Google Scholar]
- Zimoch, M.; Pryss, R.; Schobel, J.; Reichert, M. Eye tracking experiments on process model comprehension: Lessons learned. In Proceedings of the Enterprise, Business-Process and Information Systems Modeling: 18th International Conference, BPMDS 2017, 22nd International Conference, EMMSAD 2017, Held at CAiSE 2017, Essen, Germany, 12–13 June 2017; Proceedings 18. Springer: Berlin/Heidelberg, Germany, 2017; pp. 153–168. [Google Scholar]
- Zimoch, M.; Mohring, T.; Pryss, R.; Probst, T.; Schlee, W.; Reichert, M. Using insights from cognitive neuroscience to investigate the effects of event-driven process chains on process model comprehension. In Proceedings of the Business Process Management Workshops: BPM 2017 International Workshops, Barcelona, Spain, 10–11 September 2017; Revised Papers 15. Springer: Berlin/Heidelberg, Germany, 2018; pp. 446–459. [Google Scholar]
- Zimoch, M.; Pryss, R.; Layher, G.; Neumann, H.; Probst, T.; Schlee, W.; Reichert, M. Utilizing the capabilities offered by eye-tracking to foster novices’ comprehension of business process models. In Proceedings of the Cognitive Computing—ICCC 2018: Second International Conference, Held as Part of the Services Conference Federation, SCF 2018, Seattle, WA, USA, 25–30 June 2018; Proceedings 2. Springer: Berlin/Heidelberg, Germany, 2018; pp. 155–163. [Google Scholar]
- Zimoch, M.; Pryss, R.; Probst, T.; Schlee, W.; Reichert, M. The repercussions of business process modeling notations on mental load and mental effort. In Proceedings of the Business Process Management Workshops: BPM 2018 International Workshops, Sydney, NSW, Australia, 9–14 September 2018; Revised Papers 16. Springer: Berlin/Heidelberg, Germany, 2019; pp. 133–145. [Google Scholar]
- Tallon, M.; Winter, M.; Pryss, R.; Rakoczy, K.; Reichert, M.; Greenlee, M.W.; Frick, U. Comprehension of business process models: Insight into cognitive strategies via eye tracking. Expert Syst. Appl. 2019, 136, 145–158. [Google Scholar] [CrossRef]
- Winter, M.; Pryss, R.; Probst, T.; Reichert, M. Learning to read by learning to write: Evaluation of a serious game to foster business process model comprehension. JMIR Serious Games 2020, 8, e15374. [Google Scholar] [CrossRef] [PubMed]
- Winter, M.; Pryss, R.; Fink, M.; Reichert, M. Towards the applicability of measuring the electrodermal activity in the context of process model comprehension: Feasibility study. Sensors 2020, 20, 4561. [Google Scholar] [CrossRef]
- Winter, M.; Pryss, R.; Probst, T.; Baß, J.; Reichert, M. Measuring the cognitive complexity in the comprehension of modular process models. IEEE Trans. Cogn. Dev. Syst. 2020, 14, 164–180. [Google Scholar] [CrossRef]
- Winter, M.; Pryss, R.; Probst, T.; Reichert, M. Applying eye movement modeling examples to guide novices’ attention in the comprehension of process models. Brain Sci. 2021, 11, 72. [Google Scholar] [CrossRef] [PubMed]
- Winter, M.; Bredemeyer, C.; Reichert, M.; Neumann, H.; Probst, T.; Pryss, R. How healthcare professionals comprehend process models-an empirical eye tracking analysis. In Proceedings of the 2021 IEEE 34th International Symposium on Computer-Based Medical Systems (CBMS), Aveiro, Portugal, 7–9 June 2021; pp. 313–318. [Google Scholar]
- Winter, M.; Neumann, H.; Pryss, R.; Probst, T.; Reichert, M. Defining gaze patterns for process model literacy—Exploring visual routines in process models with diverse mappings. Expert Syst. Appl. 2023, 213, 119217. [Google Scholar] [CrossRef]
- Winter, M.; Pryss, R.; Fink, M.; Reichert, M. Towards measuring and quantifying the comprehensibility of process models: The process model comprehension framework. Inf. Syst. E-Bus. Manag. 2023, 21, 723–751. [Google Scholar] [CrossRef]
- Winter, M.; Pryss, R. An Empirical Exploration of Working Memory, Selective Attention and Reasoning During the Comprehension of Process Models. In Proceedings of the 2023 IEEE International Conference on Systems, Man, and Cybernetics (SMC), Honolulu, Oahu, HI, USA, 1–4 October 2023; pp. 2081–2086. [Google Scholar]
- Winter, M.; Pryss, R. The effects of modular process models on gaze patterns-A follow-up investigation about modularization in process model literacy. Expert Syst. Appl. 2024, 237, 121176. [Google Scholar] [CrossRef]
- Baß, J.; Winter, M.; Pryss, R.; Reichert, M. Exploring Comprehension Strategies of Modular Process Models: A Combined Eye-Tracking and Concurrent Think-Aloud Study. Brain Sci. 2024, 14, 303. [Google Scholar] [CrossRef]
- Figl, K.; Recker, J.; Mendling, J. A study on the effects of routing symbol design on process model comprehension. Decis. Support Syst. 2013, 54, 1104–1118. [Google Scholar] [CrossRef]
- Reijers, H.A.; Mendling, J. A study into the factors that influence the understandability of business process models. IEEE Trans. Syst. Man, Cybern.-Part A Syst. Humans 2010, 41, 449–462. [Google Scholar] [CrossRef]
- Gruhn, V.; Laue, R. Adopting the cognitive complexity measure for business process models. In Proceedings of the 2006 5th IEEE International Conference on Cognitive Informatics, Beijing, China, 17–19 July 2006; Volume 1, pp. 236–241. [Google Scholar]
- Reijers, H.A.; Recker, J.; van de Wouw, S. An integrative framework of the factors affecting process model understanding: A learning perspective. In Proceedings of the 16th Americas Conference on Information Systems: Sustainable IT Collaboration around the Globe. Association for Information Systems, Lima, Peru, 12–15 August 2010; pp. 1–10. [Google Scholar]
- Genon, N.; Heymans, P.; Amyot, D. Analysing the cognitive effectiveness of the BPMN 2.0 visual notation. In Proceedings of the International Conference on Software Language Engineering, Eindhoven, The Netherlands, 12–13 October 2010; Springer: Berlin/Heidelberg, Germany, 2010; pp. 377–396. [Google Scholar]
- Aysolmaz, B.; Reijers, H.A. Animation as a dynamic visualization technique for improving process model comprehension. Inf. Manag. 2021, 58, 103478. [Google Scholar] [CrossRef]
- Zugal, S.; Pinggera, J.; Weber, B.; Mendling, J.; Reijers, H.A. Assessing the impact of hierarchy on model understandability—A cognitive perspective. In Proceedings of the Models in Software Engineering: Workshops and Symposia at MODELS 2011, Wellington, New Zealand, 16–21 October 2011; Reports and Revised Selected Papers 14. Springer: Berlin/Heidelberg, Germany, 2012; pp. 123–133. [Google Scholar]
- Wang, W.; Chen, T.; Indulska, M.; Sadiq, S.; Weber, B. Business process and rule integration approaches—An empirical analysis of model understanding. Inf. Syst. 2022, 104, 101901. [Google Scholar] [CrossRef]
- Turetken, O.; Vanderfeesten, I.; Claes, J. Cognitive style and business process model understanding. In Proceedings of the Advanced Information Systems Engineering Workshops: CAISE 2017 International Workshops, Essen, Germany, 12–16 June 2017; Proceedings 29. Springer: Berlin/Heidelberg, Germany, 2017; pp. 72–84. [Google Scholar]
- Boutin, K.D.; Davis, C.; Hevner, A.; Léger, P.M.; Labonte-LeMoyne, E. Don’t overthink it: The paradoxical nature of expertise for the detection of errors in conceptual business process models. Front. Neurosci. 2022, 16, 982764. [Google Scholar] [CrossRef] [PubMed]
- Recker, J. Empirical investigation of the usefulness of gateway constructs in process models. Eur. J. Inf. Syst. 2013, 22, 673–689. [Google Scholar] [CrossRef]
- Kummer, T.F.; Recker, J.; Mendling, J. Enhancing understandability of process models through cultural-dependent color adjustments. Decis. Support Syst. 2016, 87, 1–12. [Google Scholar] [CrossRef]
- Petrusel, R.; Mendling, J. Eye-tracking the factors of process model comprehension tasks. In Proceedings of the Advanced Information Systems Engineering: 25th International Conference, CAiSE 2013, Valencia, Spain, 17–21 June 2013; Proceedings 25. Springer: Berlin/Heidelberg, Germany, 2013; pp. 224–239. [Google Scholar]
- Mendling, J.; Strembeck, M.; Recker, J. Factors of process model comprehension—Findings from a series of experiments. Decis. Support Syst. 2012, 53, 195–206. [Google Scholar] [CrossRef]
- Figl, K.; Strembeck, M. Findings from an experiment on flow direction of business process models. In Proceedings of the International Workshop on Enterprise Modelling and Information Systems Architectures (EMISA), Stockholm, Sweden, 11–12 May 2015; pp. 59–73. [Google Scholar]
- Haisjackl, C.; Soffer, P.; Lim, S.Y.; Weber, B. How do humans inspect BPMN models: An exploratory study. Softw. Syst. Model. 2018, 17, 655–673. [Google Scholar] [CrossRef]
- Bernstein, V.; Soffer, P. How does it look? Exploring meaningful layout features of process models. In Proceedings of the Advanced Information Systems Engineering Workshops: CAiSE 2015 International Workshops, Stockholm, Sweden, 8–9 June 2015; Proceedings 27. Springer: Berlin/Heidelberg, Germany, 2015; pp. 81–86. [Google Scholar]
- Petrusel, R.; Mendling, J.; Reijers, H.A. How visual cognition influences process model comprehension. Decis. Support Syst. 2017, 96, 1–16. [Google Scholar] [CrossRef]
- Figl, K.; Laue, R. Influence factors for local comprehensibility of process models. Int. J. Hum.-Comput. Stud. 2015, 82, 96–110. [Google Scholar] [CrossRef]
- Lübke, D.; Ahrens, M.; Schneider, K. Influence of diagram layout and scrolling on understandability of BPMN processes: An eye tracking experiment with BPMN diagrams. Inf. Technol. Manag. 2021, 22, 99–131. [Google Scholar] [CrossRef]
- Aysolmaz, B.; Cayhani, F.N.; Reijers, H.A. Narration as a technique to improve process model comprehension: Tell me what I cannot see. In Proceedings of the International Conference on Advanced Information Systems Engineering, Leuven, Belgium, 6–10 June 2022; pp. 407–422. [Google Scholar]
- Vanderfeesten, I.; Reijers, H.A.; Mendling, J.; van der Aalst, W.M.; Cardoso, J. On a quest for good process models: The cross-connectivity metric. In Proceedings of the Advanced Information Systems Engineering: 20th International Conference, CAiSE 2008, Montpellier, France, 16–20 June 2008; Proceedings 20. Springer: Berlin/Heidelberg, Germany, 2008; pp. 480–494. [Google Scholar]
- Schreiber, C.; Abbad-Andaloussi, A.; Weber, B. On the cognitive effects of abstraction and fragmentation in modularized process models. In Proceedings of the International Conference on Business Process Management, Utrecht, The Netherlands, 11–15 September 2023; pp. 359–376. [Google Scholar]
- Gruhn, V.; Laue, R. Reducing the cognitive complexity of business process models. In Proceedings of the 2009 8th IEEE International Conference on Cognitive Informatics, Hong Kong, China, 15–17 June 2009; pp. 339–345. [Google Scholar]
- Reijers, H.A.; Freytag, T.; Mendling, J.; Eckleder, A. Syntax highlighting in business process models. Decis. Support Syst. 2011, 51, 339–349. [Google Scholar] [CrossRef]
- Recker, J.; Dreiling, A. The effects of content presentation format and user characteristics on novice developers’ understanding of process models. Commun. Assoc. Inf. Syst. 2011, 28, 6. [Google Scholar] [CrossRef]
- Figl, K.; Mendling, J.; Strembeck, M. The influence of notational deficiencies on process model comprehension. J. Assoc. Inf. Syst. 2013, 14, 1. [Google Scholar] [CrossRef]
- Turetken, O.; Dikici, A.; Vanderfeesten, I.; Rompen, T.; Demirors, O. The influence of using collapsed sub-processes and groups on the understandability of business process models. Bus. Inf. Syst. Eng. 2020, 62, 121–141. [Google Scholar] [CrossRef]
- Bera, P.; Soffer, P.; Parsons, J. Using eye tracking to expose cognitive processes in understanding conceptual models. MIS Q. 2019, 43, 1105–1126. [Google Scholar] [CrossRef]
- Bergstrom, J.R.; Schall, A. Eye Tracking in User Experience Design; Elsevier: Amsterdam, The Netherlands, 2014. [Google Scholar]
- Batista Duarte, R.; Silva da Silveira, D.; de Albuquerque Brito, V.; Lopes, C.S. A systematic literature review on the usage of eye-tracking in understanding process models. Bus. Process Manag. J. 2021, 27, 346–367. [Google Scholar] [CrossRef]
- Salvucci, D.D.; Goldberg, J.H. Identifying fixations and saccades in eye-tracking protocols. In Proceedings of the 2000 Symposium on Eye Tracking Research & Applications, Palm Beach Gardens, FL, USA, 6–8 November 2000; pp. 71–78. [Google Scholar]
- ISO/IEC 19510:2013; Information Technology—Object Management Group Business Process Model and Notation. ISO: Geneva, Switzerland, 2013.




| Category | Description |
|---|---|
| Perception | How are visual features like colors, shapes, and layout in process models perceived to enable best possible comprehension. |
| Attention and Concentration | Vital for focusing on relevant aspects of process models, with factors such as model complexity and visual clarity influencing focus and requiring consistent attention to understand intricate details. |
| Memory and Knowledge Representation | How is information from process models encoded, stored, and retrieved, and how do cognitive schemas and prior experience influence the way this information is integrated into mental models for reasoning and decision making. |
| Language | Involves understanding textual descriptions and labels in process models, where clear language enhances interpretation of visual elements and overall comprehension. |
| Problem Solving and Decision Making | Involve analyzing task dependencies, identifying issues, and using cognitive processes to evaluate alternatives and select optimal solutions. |
| Emotion and Motivation | Influence process model comprehension, with positive emotions and high motivation enhancing engagement, while negative emotions may impede comprehension. |
| Metacognition and Self-regulation | Involve monitoring comprehension, adjusting strategies, and managing focus and motivation to effectively comprehend process models. |
| Research Cluster | Studies | # of Studies |
|---|---|---|
| I | S1–S16 | 16 |
| II | S17–S20, S22–S26, S28–S46 | 28 |
| III | S21, S27, S47 | 3 |
| Study | Source | Perc. | Att. and Conc. | Mem. and Know. Rep. | Lang. | P.S. and D.M. | Emot. and Motiv. | Meta. and Self-Reg. |
|---|---|---|---|---|---|---|---|---|
| S1 | [13] | ✓ | ✓ | ✓ | ✓ | |||
| S2 | [41] | ✓ | ✓ | ✓ | ||||
| S3 | [42] | ✓ | ✓ | ✓ | ✓ | |||
| S4 | [43] | ✓ | ✓ | ✓ | ||||
| S5 | [44] | ✓ | ✓ | |||||
| S6 | [45] | ✓ | ✓ | ✓ | ✓ | ✓ | ||
| S7 | [46] | ✓ | ✓ | ✓ | ✓ | |||
| S8 | [47] | ✓ | ✓ | ✓ | ✓ | |||
| S9 | [48] | ✓ | ✓ | ✓ | ✓ | |||
| S10 | [49] | ✓ | ✓ | ✓ | ||||
| S11 | [50] | ✓ | ✓ | ✓ | ||||
| S12 | [51] | ✓ | ✓ | ✓ | ✓ | |||
| S13 | [52] | ✓ | ✓ | |||||
| S14 | [53] | ✓ | ✓ | ✓ | ||||
| S15 | [54] | ✓ | ✓ | ✓ | ✓ | |||
| S16 | [55] | ✓ | ✓ | ✓ | ✓ | ✓ | ✓ | |
| S17 | [56] | ✓ | ✓ | ✓ | ✓ | |||
| S18 | [57] | ✓ | ✓ | ✓ | ||||
| S19 | [58] | ✓ | ||||||
| S20 | [59] | ✓ | ✓ | ✓ | ✓ | |||
| S21 | [60] | ✓ | ✓ | ✓ | ||||
| S22 | [61] | ✓ | ✓ | ✓ | ✓ | |||
| S23 | [62] | ✓ | ✓ | ✓ | ✓ | |||
| S24 | [63] | ✓ | ✓ | ✓ | ✓ | |||
| S25 | [19] | ✓ | ✓ | ✓ | ✓ | ✓ | ✓ | |
| S26 | [64] | ✓ | ||||||
| S27 | [65] | ✓ | ✓ | ✓ | ✓ | |||
| S28 | [66] | ✓ | ✓ | |||||
| S29 | [67] | ✓ | ✓ | ✓ | ✓ | ✓ | ||
| S30 | [68] | ✓ | ✓ | |||||
| S31 | [69] | ✓ | ✓ | ✓ | ✓ | |||
| S32 | [70] | ✓ | ✓ | ✓ | ✓ | ✓ | ||
| S33 | [71] | ✓ | ✓ | ✓ | ✓ | ✓ | ✓ | |
| S34 | [72] | ✓ | ✓ | |||||
| S35 | [73] | ✓ | ✓ | ✓ | ✓ | |||
| S36 | [74] | ✓ | ✓ | ✓ | ||||
| S37 | [75] | ✓ | ✓ | ✓ | ||||
| S38 | [76] | ✓ | ✓ | ✓ | ✓ | |||
| S39 | [77] | ✓ | ||||||
| S40 | [78] | ✓ | ✓ | ✓ | ✓ | ✓ | ||
| S41 | [29] | ✓ | ✓ | ✓ | ||||
| S42 | [79] | ✓ | ||||||
| S43 | [80] | ✓ | ✓ | ✓ | ||||
| S44 | [81] | ✓ | ✓ | ✓ | ||||
| S45 | [82] | ✓ | ✓ | ✓ | ✓ | |||
| S46 | [83] | ✓ | ✓ | ✓ | ||||
| S47 | [84] | ✓ | ✓ | ✓ | ✓ |
| Study | Source | Fixations | Saccades | Scan Path |
|---|---|---|---|---|
| S1 | [13] | ✓ | ✓ | |
| S2 | [41] | ✓ | ✓ | ✓ |
| S3 | [42] | ✓ | ✓ | ✓ |
| S4 | [43] | ✓ | ✓ | ✓ |
| S6 | [45] | ✓ | ||
| S9 | [48] | ✓ | ||
| S10 | [49] | ✓ | ✓ | |
| S11 | [50] | ✓ | ||
| S12 | [51] | ✓ | ✓ | ✓ |
| S15 | [54] | ✓ | ||
| S16 | [55] | ✓ | ||
| S24 | [63] | ✓ | ||
| S27 | [65] | ✓ | ||
| S30 | [68] | ✓ | ✓ | |
| S35 | [73] | ✓ | ✓ | |
| S37 | [75] | ✓ | ||
| S40 | [78] | ✓ | ✓ | |
| S47 | [84] | ✓ |
| Study | Source | CLT | TAM | CTML | CFT | DCT |
|---|---|---|---|---|---|---|
| S1 | [13] | ✓ | ||||
| S2 | [41] | ✓ | ||||
| S3 | [42] | ✓ | ||||
| S4 | [43] | ✓ | ||||
| S5 | [44] | ✓ | ||||
| S6 | [45] | ✓ | ||||
| S7 | [46] | ✓ | ✓ | |||
| S8 | [47] | ✓ | ✓ | |||
| S9 | [48] | ✓ | ||||
| S10 | [49] | ✓ | ||||
| S11 | [50] | ✓ | ✓ | |||
| S12 | [51] | ✓ | ✓ | |||
| S15 | [54] | ✓ | ✓ | |||
| S16 | [55] | ✓ | ✓ | |||
| S17 | [56] | ✓ | ||||
| S22 | [61] | ✓ | ✓ | |||
| S24 | [63] | ✓ | ✓ | ✓ | ||
| S26 | [64] | ✓ | ✓ | |||
| S27 | [65] | ✓ | ||||
| S28 | [66] | ✓ | ||||
| S45 | [82] | ✓ | ✓ | ✓ | ✓ | |
| S46 | [83] | ✓ | ||||
| S29 | [67] | ✓ | ||||
| S31 | [69] | ✓ | ||||
| S32 | [70] | ✓ | ||||
| S33 | [71] | ✓ | ||||
| S34 | [72] | ✓ | ||||
| S35 | [73] | ✓ | ||||
| S36 | [74] | ✓ | ||||
| S37 | [75] | ✓ | ||||
| S38 | [76] | ✓ | ✓ | ✓ | ||
| S40 | [78] | ✓ | ✓ | |||
| S42 | [79] | ✓ | ||||
| S44 | [81] | ✓ | ✓ | |||
| S47 | [84] | ✓ | ✓ | ✓ |
| Notation | Source | # Studies (%) |
|---|---|---|
| BPMN | S1 [13], S4 [43], S6 [45], S7 [46], S8 [47], S9 [48], S10 [49], S11 [50], S12 [51], S14 [53], S15 [54], S16 [55], S22 [61], S24 [63], S26 [64], S27 [65], S28 [66], S29 [67], S30 [68], S32 [70], S33 [71], S34 [72], S35 [73], S36 [74], S37 [75], S38 [76], S40 [78], S46 [83], S41 [29] | 29 (70.7) |
| Non-BPMN | S3 [42], S18 [57], S31 [69], S43 [80] | 4 (9.8) |
| Both | S2 [41], S5 [44], S17 [56], S39 [77], S42 [79], S44 [81], S45 [82], S47 [84] | 8 (19.5) |
Disclaimer/Publisher’s Note: The statements, opinions and data contained in all publications are solely those of the individual author(s) and contributor(s) and not of MDPI and/or the editor(s). MDPI and/or the editor(s) disclaim responsibility for any injury to people or property resulting from any ideas, methods, instructions or products referred to in the content. |
© 2025 by the authors. Licensee MDPI, Basel, Switzerland. This article is an open access article distributed under the terms and conditions of the Creative Commons Attribution (CC BY) license (https://creativecommons.org/licenses/by/4.0/).
Share and Cite
Möller, M.; Winter, M.; Reichert, M. Cognitive Factors in Process Model Comprehension—A Systematic Literature Review. Brain Sci. 2025, 15, 505. https://doi.org/10.3390/brainsci15050505
Möller M, Winter M, Reichert M. Cognitive Factors in Process Model Comprehension—A Systematic Literature Review. Brain Sciences. 2025; 15(5):505. https://doi.org/10.3390/brainsci15050505
Chicago/Turabian StyleMöller, Maximilian, Michael Winter, and Manfred Reichert. 2025. "Cognitive Factors in Process Model Comprehension—A Systematic Literature Review" Brain Sciences 15, no. 5: 505. https://doi.org/10.3390/brainsci15050505
APA StyleMöller, M., Winter, M., & Reichert, M. (2025). Cognitive Factors in Process Model Comprehension—A Systematic Literature Review. Brain Sciences, 15(5), 505. https://doi.org/10.3390/brainsci15050505

