Transcriptomics Reveal the Effects of Breeding Temperature on Growth and Metabolism in the Early Developmental Stage of Platax teira
Abstract
:Simple Summary
Abstract
1. Introduction
2. Materials and Methods
2.1. Experimental Materials and Design
2.2. RNA Extraction and Sequencing
2.3. Differential Gene Expression Analysis
2.4. Bioinformatics Analysis
2.5. Gene Ontology (GO) and Kyoto Encyclopedia of Genes and Genomes (KEGG) Enrichment Analyses
2.6. Quantitative Real-Time PCR (qPCR)
2.7. Statistical Analyses
3. Results
3.1. The Influence of Rearing Temperatures on the Development of P. teira
3.2. Analysis of DEG at Different Breeding Temperatures
3.3. Transcriptome Sequencing and Raw Read Data Analysis
3.4. GO and KEGG Annotation Analysis of DEGs
3.5. Validation of the Transcriptome Results
3.6. Peroxisome Proliferator-Activated Receptor Alpha (PPAR) Signaling Pathway
3.7. The Expression Patterns of Glucose Metabolism-Related Genes
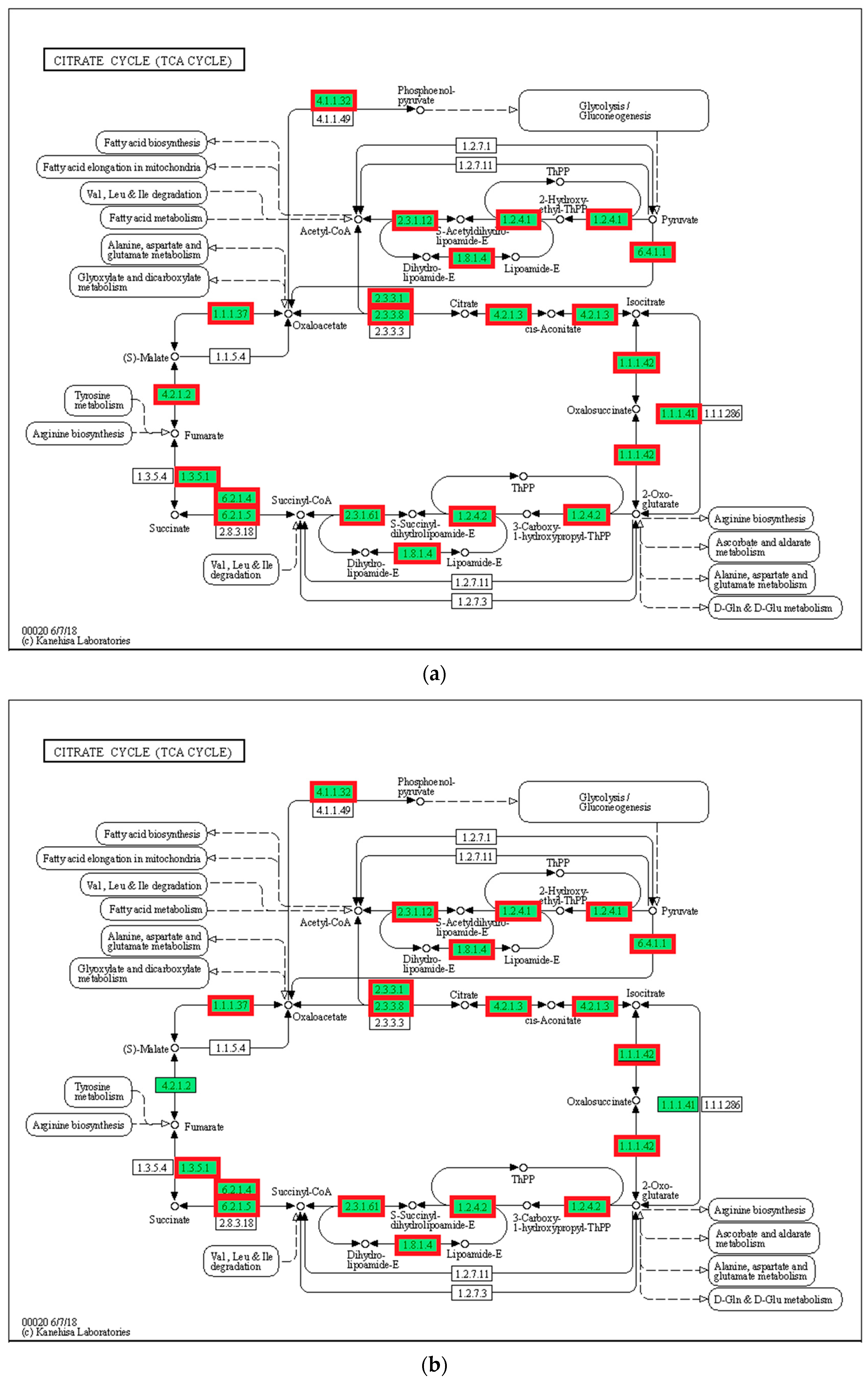
3.8. Tricarboxylic Acid Cycle (TCA Cycle)
4. Discussion
4.1. Influence of Temperature on Larval and Juvenile Growth and Development
4.2. GO and KEGG Analyses of DEGs
4.3. The Effect of Temperature on the PPAR Signaling Pathway
4.4. The Effects of Temperature on Glucose Metabolism and TCA Cycle
5. Conclusions
Supplementary Materials
Author Contributions
Funding
Institutional Review Board Statement
Informed Consent Statement
Data Availability Statement
Conflicts of Interest
References
- Mieszkowska, N.; Burrows, M.T.; Hawkins, S.J.; Sugden, H. Impacts of Pervasive Climate Change and Extreme Events on Rocky Intertidal Communities: Evidence From Long-Term Data. Front. Mar. Sci. 2021, 8, 642764. [Google Scholar] [CrossRef]
- Mugwanya, M.; Dawood, M.A.O.; Kimera, F.; Sewilam, H. Anthropogenic temperature fluctuations and their effect on aquaculture: A comprehensive review. Aquac. Fish. 2022, 7, 223–243. [Google Scholar] [CrossRef]
- Freitas, C.; Villegas-Ríos, D.; Moland, E.; Olsen, E.M. Sea temperature effects on depth use and habitat selection in a marine fish community. J. Anim. Ecol. 2021, 90, 1787–1800. [Google Scholar] [CrossRef]
- Zahangir, M.M.; Rahman, M.L.; Ando, H. Anomalous Temperature Interdicts the Reproductive Activity in Fish: Neuroendocrine Mechanisms of Reproductive Function in Response to Water Temperature. Front. Physiol. 2022, 13, 902257. [Google Scholar] [CrossRef] [PubMed]
- Bernal, M.A.; Donelson, J.M.; Veilleux, H.D.; Ryu, T.; Munday, P.L.; Ravasi, T. Phenotypic and molecular consequences of stepwise temperature increase across generations in a coral reef fish. Mol. Ecol. 2018, 27, 4516–4528. [Google Scholar] [CrossRef] [PubMed]
- Yúfera, M.; Nguyen, M.V.; Navarro-Guillén, C.; Moyano, F.J.; Jordal, A.E.O.; Espe, M.; Conceição, L.E.C.; Engrola, S.; Le, M.H.; Rønnestad, I. Effect of increased rearing temperature on digestive function in cobia early juvenile. Comp. Biochem. Physiol. Part A Mol. Integr. Physiol. 2019, 230, 71–80. [Google Scholar] [CrossRef] [PubMed]
- Han, M.; Yang, R.; Chen, X.; Fu, Z.; Ma, Z.; Yu, G. Transcriptional response of golden pompano Trachinotus ovatus larvae to cold and heat stress. Aquac. Rep. 2021, 20, 100755. [Google Scholar] [CrossRef]
- Martin, S.A.M.; Dehler, C.E.; Król, E. Transcriptomic responses in the fish intestine. Dev. Comp. Immunol. 2016, 64, 103–117. [Google Scholar] [CrossRef]
- Zhang, Y.; Lu, L.; Li, C.; Shao, G.; Chen, X. Transcriptome analysis revealed multiple immune processes and energy metabolism pathways involved in the defense response of the large yellow croaker Larimichthys crocea against Pseudomonas plecoglossicida. Comp. Biochem. Physiol. Part D Genom. Proteom. 2021, 40, 100886. [Google Scholar] [CrossRef]
- Lyu, L.; Wen, H.; Li, Y.; Li, J.; Zhao, J.; Zhang, S.; Song, M.; Wang, X. Deep Transcriptomic Analysis of Black Rockfish (Sebastes schlegelii) Provides New Insights on Responses to Acute Temperature Stress. Sci. Rep. 2018, 8, 9113. [Google Scholar] [CrossRef]
- Hernández-Pérez, J.; Naderi, F.; Chivite, M.; Soengas, J.L.; Míguez, J.M.; López-Patiño, M.A. Influence of Stress on Liver Circadian Physiology. A Study in Rainbow Trout, Oncorhynchus mykiss, as Fish Model. Front. Physiol. 2019, 10, 611. [Google Scholar] [CrossRef] [PubMed]
- Sánchez-Nuño, S.; Sanahuja, I.; Fernández-Alacid, L.; Ordóñez-Grande, B.; Fontanillas, R.; Fernández-Borràs, J.; Blasco, J.; Carbonell, T.; Ibarz, A. Redox Challenge in a Cultured Temperate Marine Species During Low Temperature and Temperature Recovery. Front. Physiol. 2018, 9, 923. [Google Scholar] [CrossRef] [PubMed]
- Zhou, T.; Gui, L.; Liu, M.; Li, W.; Hu, P.; Duarte, D.F.C.; Niu, H.; Chen, L. Transcriptomic responses to low temperature stress in the Nile tilapia, Oreochromis niloticus. Fish Shellfish. Immunol. 2019, 84, 1145–1156. [Google Scholar] [CrossRef] [PubMed]
- Cai, L.S.; Wang, L.; Song, K.; Lu, K.L.; Zhang, C.X.; Rahimnejad, S. Evaluation of protein requirement of spotted seabass (Lateolabrax maculatus) under two temperatures, and the liver transcriptome response to thermal stress. Aquaculture 2020, 516, 734615. [Google Scholar] [CrossRef]
- Leu, M.Y.; Tai, K.Y.; Meng, P.J.; Tang, C.H.; Wang, P.H.; Tew, K.S. Embryonic, larval and juvenile development of the longfin batfish, Platax teira (Forsskål, 1775) under controlled conditions with special regard to mitigate cannibalism for larviculture. Aquaculture 2018, 493, 204–213. [Google Scholar] [CrossRef]
- Liu, M.J.; Guo, H.Y.; Liu, B.; Zhu, K.C.; Guo, L.; Liu, B.S.; Zhang, N.; Yang, J.W.; Jiang, S.G.; Zhang, D.C. Gill oxidative damage caused by acute ammonia stress was reduced through the HIF-1alpha/NF-kappab signaling pathway in golden pompano (Trachinotus ovatus). Ecotoxicol. Environ. Saf. 2021, 222, 112504. [Google Scholar] [CrossRef]
- Simon, A.; Theodor, P.P.; Wolfgang, H. HTSeq—A Python framework to work with high-throughput sequencing data. Bioinformatics 2015, 31, 166–169. [Google Scholar] [CrossRef]
- Love, M.I.; Huber, W.; Anders, S. Moderated estimation of fold change and dispersion for RNA-seq data with DESeq2. Genome Biol. 2014, 15, 550. [Google Scholar] [CrossRef]
- Wang, L.; Feng, Z.; Wang, X.; Wang, X.; Zhang, X. DEGseq: An R package for identifying differentially expressed genes from RNA-seq data. Bioinformatics 2010, 26, 136–138. [Google Scholar] [CrossRef]
- Götz, S.; García-Gómez, J.M.; Terol, J.; Williams, T.D.; Nagaraj, S.H.; Nueda, M.J.; Robles, M.; Talón, M.; Dopazo, J.; Conesa, A. High-throughput functional annotation and data mining with the Blast2GO suite. Nucleic Acids Res. 2008, 36, 3420–3435. [Google Scholar] [CrossRef]
- Trapnell, C.; Hendrickson, D.G.; Sauvageau, M.; Goff, L.; Rinn, J.L.; Pachter, L. Differential analysis of gene regulation at transcript resolution with RNA-seq. Nat. Biotechnol. 2013, 31, 46–53. [Google Scholar] [CrossRef] [PubMed]
- Kanehisa, M.; Araki, M.; Goto, S.; Hattori, M.; Hirakawa, M.; Itoh, M.; Katayama, T.; Kawashima, S.; Okuda, S.; Tokimatsu, T. KEGG for linking genomes to life and the environment. Nucleic Acids Res. 2008, 36 (Suppl. 1), D480–D484. [Google Scholar] [CrossRef]
- Livak, K.J.; Schmittgen, T.D. Analysis of Relative Gene Expression Data Using Real-Time Quantitative PCR and the 2−ΔΔCT Method. Methods 2001, 25, 402–408. [Google Scholar] [CrossRef]
- Liu, M.J.; Guo, H.Y.; Zhu, K.C.; Liu, B.S.; Liu, B.; Guo, L.; Zhang, N.; Yang, J.W.; Jiang, S.G.; Zhang, D.C. Effects of acute ammonia exposure and recovery on the antioxidant response and expression of genes in the Nrf2-Keap1 signaling pathway in the juvenile golden pompano (Trachinotus ovatus). Aquat. Toxicol. 2021, 240, 105969. [Google Scholar] [CrossRef] [PubMed]
- Pan, J.-M.; Liu, M.-J.; Guo, H.-Y.; Zhu, K.-C.; Liu, B.-S.; Zhang, N.; Sun, J.-H.; Zhang, D.-C. Early Development and Allometric Growth Patterns of Trachinotus Ovatus (Linnaeus, 1758). Aquaculture 2023, 575, 739804. [Google Scholar] [CrossRef]
- Lechner, A.; Keckeis, H.; Humphries, P. Patterns and processes in the drift of early developmental stages of fish in rivers: A review. Rev. Fish Biol. Fish. 2016, 26, 471–489. [Google Scholar] [CrossRef]
- Cook, M.A.; Lee, J.S.F.; Massee, K.M.; Wade, T.H.; Goetz, F.W. Effects of rearing temperature on growth and survival of larval sablefish (Anoplopoma fimbria). Aquac. Res. 2018, 49, 422–430. [Google Scholar] [CrossRef]
- Cavrois-Rogacki, T.; Davie, A.; Monroig, O.; Migaud, H. Elevated temperature promotes growth and feed efficiency of farmed ballan wrasse juveniles (Labrus bergylta). Aquaculture 2019, 511, 734237. [Google Scholar] [CrossRef]
- Sandersfeld, T.; Mark, F.C.; Knust, R. Temperature-dependent metabolism in Antarctic fish: Do habitat temperature conditions affect thermal tolerance ranges? Polar Biol. 2017, 40, 141–149. [Google Scholar] [CrossRef]
- Jin, Y.; Olsen, R.E.; Østensen, M.A.; Gillard, G.B.; Li, K.; Harvey, T.N.; Santi, N.; Vadstein, O.; Vik, J.O.; Sandve, S.R.; et al. Transcriptional regulation of lipid metabolism when salmon fry switches from endogenous to exogenous feeding. Aquaculture 2019, 503, 422–429. [Google Scholar] [CrossRef]
- Lee, J.S.F.; Cook, M.A.; Luckenbach, J.A.; Berejikian, B.A.; Simchick, C.A.; Oden, S.M.; Goetz, F.W. Investigation of long-term effects of larval rearing temperature on growth, deformities, flesh quality, and phenotypic sex of cultured sablefish (Anoplopoma fimbria). Aquaculture 2017, 479, 91–99. [Google Scholar] [CrossRef]
- Bergman, R.N.; Piccinini, F.; Kabir, M.; Ader, M. Novel aspects of the role of the liver in carbohydrate metabolism. Metabolism 2019, 99, 119–125. [Google Scholar] [CrossRef]
- Vergauwen, L.; Benoot, D.; Blust, R.; Knapen, D. Long-term warm or cold acclimation elicits a specific transcriptional response and affects energy metabolism in zebrafish. Comp. Biochem. Physiol. Part A Mol. Integr. Physiol. 2010, 157, 149–157. [Google Scholar] [CrossRef]
- Hu, J.; You, F.; Wang, Q.; Weng, S.; Liu, H.; Wang, L.; Zhang, P.J.; Tan, X. Transcriptional responses of olive flounder (Paralichthys olivaceus) to low temperature. PLoS ONE 2014, 9, e108582. [Google Scholar] [CrossRef] [PubMed]
- Qian, B.; Xue, L. Liver transcriptome sequencing and de novo annotation of the large yellow croaker (Larimichthy crocea) under heat and cold stress. Mar. Genom. 2016, 25, 95–102. [Google Scholar] [CrossRef] [PubMed]
- Islam, M.J.; Kunzmann, A.; Slater, M.J. Responses of aquaculture fish to climate change-induced extreme temperatures: A review. J. World Aquac. Soc. 2022, 53, 314–366. [Google Scholar] [CrossRef]
- Inigo, M.; Deja, S.; Burgess, S.C. Ins and Outs of the TCA Cycle: The Central Role of Anaplerosis. Annu. Rev. Nutr. 2021, 41, 19–47. [Google Scholar] [CrossRef]
- Liu, W.; Wang, X.; Liu, Y.; Fang, S.; Wu, Z.; Han, C.; Shi, W.; Bao, Y. Effects of early florfenicol exposure on glutathione signaling pathway and PPAR signaling pathway in chick liver. Ecotoxicol. Environ. Saf. 2022, 237, 113529. [Google Scholar] [CrossRef]
- Handeli, S.; Simon, J.A. A small-molecule inhibitor of Tcf/β-catenin signaling down-regulates PPARγ and PPARδ activities. Mol. Cancer Ther. 2008, 7, 521–529. [Google Scholar] [CrossRef]
- Piccinin, E.; Moschetta, A. Hepatic-specific PPARα-FGF21 action in NAFLD. Gut 2016, 65, 1075–1076. [Google Scholar] [CrossRef] [PubMed]
- Mininni, A.N.; Milan, M.; Ferraresso, S.; Petochi, T.; di Marco, P.; Marino, G.; Livi, S.; Romualdi, C.; Bargelloni, L.; Patarnello, T. Liver transcriptome analysis in gilthead sea bream upon exposure to low temperature. BMC Genom. 2014, 15, 765. [Google Scholar] [CrossRef] [PubMed]
- Tsai, M.L.; Chen, H.Y.; Tseng, M.C.; Chang, R.C. Cloning of peroxisome proliferators activated receptors in the cobia (Rachycentron canadum) and their expression at different life-cycle stages under cage aquaculture. Gene 2008, 425, 69–78. [Google Scholar] [CrossRef]
- Lee, K.; Kerner, J.; Hoppel, C.L. Mitochondrial Carnitine Palmitoyltransferase 1a (CPT1a) is Part of an Outer Membrane Fatty Acid Transfer Complex. J. Biol. Chem. 2011, 286, 25655–25662. [Google Scholar] [CrossRef] [PubMed]
- Pantaleão, L.C.; Murata, G.; Teixeira, C.J.; Payolla, T.B.; Santos-Silva, J.C.; Duque-Guimaraes, D.E.; Sodré, F.S.; Lellis-Santos, C.; Vieira, J.C.; de Souza, D.N.; et al. Prolonged fasting elicits increased hepatic triglyceride accumulation in rats born to dexamethasone-treated mothers. Sci. Rep. 2017, 7, 10367. [Google Scholar] [CrossRef] [PubMed]
- Wang, J.J.; Zhang, Y.T.; Tseng, Y.J.; Zhang, J. miR-222 targets ACOX1, promotes triglyceride accumulation in hepatocytes. Hepatobiliary Pancreat. Dis. Int. 2019, 18, 360–365. [Google Scholar] [CrossRef]
- Li, Y.; Huang, J.; Liu, Z.; Zhou, Y.; Xia, B.; Wang, Y.; Kang, Y.; Wang, J. Transcriptome analysis provides insights into hepatic responses to moderate heat stress in the rainbow trout (Oncorhynchus mykiss). Gene 2017, 619, 1–9. [Google Scholar] [CrossRef]
- Raposo de Magalhães, C.; Schrama, D.; Nakharuthai, C.; Boonanuntanasarn, S.; Revets, D.; Planchon, S.; Kuehn, A.; Cerqueira, M.; Carrilho, R.; Farinha, A.P.; et al. Metabolic Plasticity of Gilthead Seabream Under Different Stressors: Analysis of the Stress Responsive Hepatic Proteome and Gene Expression. Front. Mar. Sci. 2021, 8, 676189. [Google Scholar] [CrossRef]
- Wilson, R.P. Utilization of dietary carbohydrate by fish. Aquaculture 1994, 124, 67–80. [Google Scholar] [CrossRef]
- Hemre, G.I.; Mommsen, T.P.; Krogdahl, Å. Carbohydrates in fish nutrition: Effects on growth, glucose metabolism and hepatic enzymes. Aquac. Nutr. 2002, 8, 175–194. [Google Scholar] [CrossRef]
- Zhang, Y.; Sampathkumar, A.; Kerber, S.M.L.; Swart, C.; Hille, C.; Seerangan, K.; Graf, A.; Sweetlove, L.; Fernie, A.R. A moonlighting role for enzymes of glycolysis in the co-localization of mitochondria and chloroplasts. Nat. Commun. 2020, 11, 4509. [Google Scholar] [CrossRef]
- Zuo, J.; Tang, J.; Lu, M.; Zhou, Z.; Li, Y.; Tian, H.; Liu, E.; Gao, B.; Liu, T.; Shao, P. Glycolysis Rate-Limiting Enzymes: Novel Potential Regulators of Rheumatoid Arthritis Pathogenesis. Front. Immunol. 2021, 12, 779787. [Google Scholar] [CrossRef] [PubMed]
- Ashaf-Ud-Doulah, M.; Mamun, A.; Rahman, M.L.; Islam, S.M.M.; Jannat, R.; Hossain, M.A.R.; Shahjahan, M. High temperature acclimation alters upper thermal limits and growth performance of Indian major carp, rohu, Labeo rohita (Hamilton, 1822). J. Therm. Biol. 2020, 93, 102738. [Google Scholar] [CrossRef] [PubMed]
- Laubenstein, T.D.; Jarrold, M.D.; Rummer, J.L.; Munday, P.L. Beneficial effects of diel CO2 cycles on reef fish metabolic performance are diminished under elevated temperature. Sci. Total Environ. 2020, 735, 139084. [Google Scholar] [CrossRef] [PubMed]
- Schug, Z.T.; Peck, B.; Jones, D.T.; Zhang, Q.; Grosskurth, S.; Alam, I.S.; Goodwin, L.M.; Smethurst, E.; Mason, S.; Blyth, K.; et al. Acetyl-CoA Synthetase 2 Promotes Acetate Utilization and Maintains Cancer Cell Growth under Metabolic Stress. Cancer Cell 2015, 27, 57–71. [Google Scholar] [CrossRef]
- Wen, B.; Jin, S.R.; Chen, Z.Z.; Gao, J.Z.; Wang, L.; Liu, Y.; Liu, H.P. Plasticity of energy reserves and metabolic performance of discus fish (Symphysodon aequifasciatus) exposed to low-temperature stress. Aquaculture 2017, 481, 169–176. [Google Scholar] [CrossRef]










| Primer Name | Sequence (5′-3′) | Length | Amplification Target |
|---|---|---|---|
| CAT | F: TCCCGTTTCTGGCGATGTT R: TCCTGGATGAAGGGTTGTGC | 19 20 | qRT-PCR |
| IL-1β | F: AGCAGAGGGCAACAACAAG R: TCCCCACAGGTAGAATCACA | 19 20 | qRT-PCR |
| GPX | F: TGGACAGCGTATCCGACTT R: GAGCGATGCGTTCTTCTTTA | 19 20 | qRT-PCR |
| HSP70 | F: TTCAAGGTGCTGGGAGATG R: TGCGTCTTTAGTCGCCTGT | 19 19 | qRT-PCR |
| PPAR | F: CACTGTTTCTGGCTGTCATAATC R: ACGCAGGTCGGTCATTTTC | 23 19 | qRT-PCR |
| SOD | F: TTCAGGCTCAATCAATGGTC R: TTCCGAAGGGGTTGTAGTG | 20 19 | qRT-PCR |
| EF | F: AAGCCAGGTATGGTTGTCAACTTT | 24 | qRT-PCR |
| R: CGTGGTGCATCTCCACAGACT | 21 |
| Developmental Stage | Days (d) | |||
|---|---|---|---|---|
| 21 °C | 24 °C | 27 °C | 30 °C | |
| Larvae feeding | 3 b | 3 b | 3 b | 2.5 a |
| Disappearance of the yolk sac | 5 b | 5 b | 4 a | 4 a |
| Appearance of scales | 24 d | 20 c | 19 b, c | 18 a, b |
| Appearance of intact scales | 32 c | 27 b | 25 a | 25 a |
| Different Temperature Groups | ||||
|---|---|---|---|---|
| 21 °C | 24 °C | 27 °C | 30 °C | |
| Survival rate (%) | 46 a | 63 c | 67 d | 52 b |
| Abnormality rate (%) | 8 c | 5 b | 6 a | 12 d |
| Time | Up-Regulated (%) | Down-Regulated (%) | Total |
|---|---|---|---|
| 21 °C vs. 24 °C | 5087 (48.1) | 405 (6.6) | 5492 |
| 27 °C vs. 24 °C | 4900 (46.4) | 2037 (33.4) | 6937 |
| 30 °C vs. 24 °C | 581 (5.5) | 3665 (60.0) | 4246 |
| Total | 10,568 | 6107 | 16,675 |
Disclaimer/Publisher’s Note: The statements, opinions and data contained in all publications are solely those of the individual author(s) and contributor(s) and not of MDPI and/or the editor(s). MDPI and/or the editor(s) disclaim responsibility for any injury to people or property resulting from any ideas, methods, instructions or products referred to in the content. |
© 2023 by the authors. Licensee MDPI, Basel, Switzerland. This article is an open access article distributed under the terms and conditions of the Creative Commons Attribution (CC BY) license (https://creativecommons.org/licenses/by/4.0/).
Share and Cite
Liu, M.-J.; Gao, J.; Guo, H.-Y.; Zhu, K.-C.; Liu, B.-S.; Zhang, N.; Sun, J.-H.; Zhang, D.-C. Transcriptomics Reveal the Effects of Breeding Temperature on Growth and Metabolism in the Early Developmental Stage of Platax teira. Biology 2023, 12, 1161. https://doi.org/10.3390/biology12091161
Liu M-J, Gao J, Guo H-Y, Zhu K-C, Liu B-S, Zhang N, Sun J-H, Zhang D-C. Transcriptomics Reveal the Effects of Breeding Temperature on Growth and Metabolism in the Early Developmental Stage of Platax teira. Biology. 2023; 12(9):1161. https://doi.org/10.3390/biology12091161
Chicago/Turabian StyleLiu, Ming-Jian, Jie Gao, Hua-Yang Guo, Ke-Cheng Zhu, Bao-Suo Liu, Nan Zhang, Jin-Hui Sun, and Dian-Chang Zhang. 2023. "Transcriptomics Reveal the Effects of Breeding Temperature on Growth and Metabolism in the Early Developmental Stage of Platax teira" Biology 12, no. 9: 1161. https://doi.org/10.3390/biology12091161
APA StyleLiu, M.-J., Gao, J., Guo, H.-Y., Zhu, K.-C., Liu, B.-S., Zhang, N., Sun, J.-H., & Zhang, D.-C. (2023). Transcriptomics Reveal the Effects of Breeding Temperature on Growth and Metabolism in the Early Developmental Stage of Platax teira. Biology, 12(9), 1161. https://doi.org/10.3390/biology12091161

