Abstract
Artificial intelligence (AI) offers several opportunities in wildfire management, particularly for improving short- and long-term fire occurrence forecasting, spread modeling, and decision-making. When properly adapted beyond research into real-world settings, AI can significantly reduce risks to human life, as well as ecological and economic damages. However, despite increasingly sophisticated research, the operational use of AI in wildfire contexts remains limited. In this article, we review the main domains of wildfire management where AI has been applied—susceptibility mapping, prediction, detection, simulation, and impact assessment—and highlight critical limitations that hinder practical adoption. These include challenges with dataset imbalance and accessibility, the inadequacy of commonly used metrics, the choice of prediction formats, and the computational costs of large-scale models, all of which reduce model trustworthiness and applicability. Beyond synthesizing existing work, our survey makes four explicit contributions: (1) we provide a reproducible taxonomy supported by detailed dataset tables, emphasizing both the reliability and shortcomings of frequently used data sources; (2) we propose evaluation guidance tailored to imbalanced and spatial tasks, stressing the importance of using accurate metrics and format; (3) we provide a complete state of the art, highlighting important issues and recommendations to enhance models’ performances and reliability from susceptibility to damage analysis; (4) we introduce a deployment checklist that considers cost, latency, required expertise, and integration with decision-support and optimization systems. By bridging the gap between laboratory-oriented models and real-world validation, our work advances prior reviews and aims to strengthen confidence in AI-driven wildfire management while guiding future research toward operational applicability.
1. Introduction
Wildfires pose a significant global risk, particularly in arid regions or forested areas that lack sufficient water resources. The American historian Stephen Pyne and the French philosopher Joëlle Zask have popularized the notion of the “Pyrocene,” depicting a world in which humans must coexist with ever-present fires. These increasingly frequent wildfires incur substantial economic, ecological, and human costs. In 2018, for example, the United States spent over USD 3 billion on wildfire suppression alone, excluding expenses related to rebuilding, property devaluation, and disruptions to local economies [1,2,3]. According to AccuWeather https://www.accuweather.com/en/weather-news/accuweather-estimates-more-than-250-billion-in-damages-and-economic-loss-from-la-wildfires/1733821 (accessed on 7 September 2025), the 2025 Los Angeles wildfire caused an estimated USD 250 billion in economic losses. Beyond the immediate threat to life, wildfires also lead to long-term health consequences, primarily from smoke inhalation and fine particulate matter [4,5,6,7,8]. One study found that the 2018 Camp Fire in California alone resulted in more than USD 16.5 billion in health-related costs due to air pollution exposure [9]. Ecologically, wildfires can decimate entire ecosystems, with some species requiring decades or even centuries to recover. Boulanger et al. [10] estimate that 300,000 ha of Quebec’s forests may fail to regenerate following the 2023 wildfire season. The loss of vegetation exacerbates soil erosion, disrupts local water cycles, and contributes substantially to global greenhouse gas emissions [11,12]. Research further indicates that wildfires have profound social impacts, reinforcing the perception that they are among the most tangible manifestations of climate change [13,14]. Recognizing these threats, governments and private entities are investing in new solutions. Canada, for instance, recently launched the USD 72 million WildFireSat https://www.asc-csa.gc.ca/eng/satellites/wildfiresat/about.asp (accessed on 7 September 2025) mission to track daily fire activity, while Koç Holding in Türkiye introduced FireAId https://www.weforum.org/publications/the-next-frontier-in-fighting-wildfires-fireaid-pilot-and-scaling/ (accessed on 7 September 2025), which leverages AI for wildfire prevention and suppression.
In Europe, the Mediterranean region has traditionally been considered the most vulnerable to wildfires [15]. However, as global warming intensifies, the number and size of high-risk areas have increased. Beyond the Mediterranean, Central Europe is now increasingly affected, largely due to more frequent droughts in this part of the continent [16]. In France, an average of 17,000 ha burned annually between 1996 and 2016 [17]. In 2017, more than 23,000 ha were lost to fire, and 2022 proved even more devastating, with nearly 60,000 ha burned. According to reporterre-2024 https://reporterre.net/Feux-de-foret-deja-4-000-hectares-brules-en-France-en-2024 (accessed on 7 September 2025), over 4000 ha had burned by 2024, placing that year around the historical average.
AI has the potential to significantly enhance natural disaster management—encompassing preparedness, prevention, suppression, and recovery—particularly in the realm of wildfire control [18]. The majority of wildfires are ignited by anthropogenic factors. Indeed, human negligence and agricultural activities are often prime contributors to fire initiations [19]. Human activities exhibit discernible patterns: they predominantly occur during the day, are more concentrated near villages, cities, roads, and pathways, and follow annual seasonalities [20]. Similarly, agricultural practices are inherently seasonal, driven by planting and harvesting timelines. Moreover, certain exogenous factors influencing fire risk are somewhat predictable. For example, meteorological conditions and extended periods of drought can exacerbate fire potential, while factors like soil type, tree species, and population density are known determinants that remain relatively constant over short time spans [21]. Predicting the initiation or spread of a wildfire is undeniably intricate. However, by integrating the aforementioned factors, it is feasible to derive indicators that can offer valuable insights into potential fire risks [22].
Wildfire risk can be conceptualized as the likelihood of a fire event’s occurrence and the potential adverse consequences arising from it [23]. As stated by Jose et al. [24], simply increasing suppression resources as fires grow in size or duration will not be a sustainable long-term solution. Instead, alternative strategies must be explored to reduce wildfire risk and severity. In this context, developing algorithms for wildfire management serves as a crucial tool for proactive prevention. Based on predictive outcomes, various proactive measures can be enacted. This encompasses actions such as heightened surveillance in high-risk zones, awareness campaigns targeting local communities, and the implementation of enhanced safety protocols [25]. Leveraging AI in this realm not only augments the predictive accuracy but also empowers fire and rescue services [26]. They can be better prepared, enabling rapid and effective mobilization to combat wildfires before they spread further. Constructing such a predictive tool stands as a pivotal step in safeguarding lives, communities, and invaluable ecosystems.
Organization
The article is organized in a structured and progressive manner to provide a comprehensive overview of the topic. It begins by a comparison with related surveys and the presentation of the motivations, contributions, and search strategy. The paper then reviews the background and preliminaries, including machine learning concepts, metrics, and loss functions, before introducing physics-informed neural networks (PINNs). A detailed description of the datasets used for various wildfire-related tasks—such as susceptibility, prediction, detection, simulation, and consequence analysis—is then provided. The core of the article presents a comprehensive review of methods, complemented by lessons learned, a discussion, and recommendations for future research. Finally, the paper addresses common challenges, explores emerging AI technologies, discusses features relevant to fire management, and highlights real-world deployments, before concluding with a synthesis of the main findings and perspectives.
2. Related Work (High-Level Comparison with Related Surveys)
We identified several surveys addressing wildfire management using AI and selected the most relevant ones based on the periods covered, highlighting their strengths as well as the gaps in the literature. Table 1 summarizes the key topics addressed in each of the cited reviews, clearly indicating their scopes.
Costafreda-Aumedes et al. [27] describe the evolution of wildfire research and strategies beginning in 1950. Their review provides a thorough analysis of methods developed between 1950 and 2017, establishing the foundations of wildfire risk prediction by defining occurrence prediction as the potential number of fires in a specific region over a given time frame. It offers several recommendations and discusses the key benefits of recent approaches, such as logistic regression—which outperform previous statistical models. Additionally, it details the explanatory variables used for both short-term and long-term prediction. However, this review serves primarily as an introduction and would benefit from further expansion. It does not provide a clear taxonomy for describing models, omits direct links to widely used datasets or sources for key variables, and offers only limited recommendations. Notably, it underscores the need for more practical applications and improved interpretability in AI-based wildfire prediction research.
Jain et al. [28] provide an extensive overview of AI applications in wildfire science and management, covering areas such as fire prediction, damage assessment, and social research. The authors examine methods employed between 1990 and 2019 across various aspects of wildfire management, including occurrence prediction, susceptibility mapping, early fire detection, resource optimization, and economic impact. They offer a clear depiction of AI-based methods but emphasize two major shortcomings: insufficient attention to model performance interpretation and a lack of collaboration with the wildfire community—factors that limit these models’ real-world application. However, they do not specify which variables or datasets researchers have used, nor do they present concrete recommendations for future work. In the context of risk or fire occurrence prediction, the review explicitly highlights fundamental questions such as what events will occur, where and why they will happen, and how they can be prevented.
Naderpour et al. [29] systematically examine methods for assessing wildfire susceptibility and hazard. Their article discusses strategies for wildfire risk mapping, which are expressed in terms of risk, probability, or occurrence. Although they do not detail the datasets or models employed, they provide an overview of different approaches and highlight key explanatory variables, such as fire fuel (land cover, vegetation dryness, etc.), climate (wind speed and direction, precipitation, etc.), and topography (elevation, proximity to roads, etc.). The authors note a lack of studies comparing statistical analysis methods with AI models. Their findings suggest that AI models offer higher accuracy but are limited by interpretability issues. They also underscore the importance of high-resolution satellite imagery and point out that broader adoption of drone technology could further enhance data precision.
Alkhatib et al. [30] provide a concise review of machine learning strategies for forest fire prediction and detection. This short article reviews methods for wildfire detection, mapping, and prediction. The authors identify three main categories of machine-learning-supervised learning, unsupervised learning, and reinforcement learning. They highlight the correlation between AI model performance and the quantity/quality of training data. Additionally, they demonstrate the superiority of deep learning models, particularly in fire detection tasks where image processing is essential. In a real-world application context, they note the challenge of acquiring necessary data for model inference, such as satellite imagery. However, they do not provide descriptions of variables or datasets.
Zhengsen et al. [31] present a global review of wildfire risk prediction. This article provides a very recent review of wildfire risk management using AI, including a mathematical definition of the probability of ignition based on spatial and temporal resolution, including multi-risk classification. The authors outline typical features employed in wildfire management, including fuel, climate, socio-economic data, and topography. They examine recent applications of deep learning, including new methodologies such as multi-modal models and the Model Agnostic Neighbor-Based Algorithm (Manba). Additionally, they provide a description of publicly available datasets for fire spread prediction. Finally, they note that most existing research comes from the USA, western Europe, and, more recently, China. Research from Africa, South America, and eastern Europe remains limited in comparison.
Boroujeni et al. [32] recently surveyed the use of UAVs and AI for fire detection, modeling, and post-analysis. With the integration of AI technologies, UAVs can bring significant improvements to wildfire management, including pre-fire management (vegetation analysis, risk zone identification, and early fire detection), management during fires (trajectory monitoring and real-time resource optimization), and post-fire activities (economic damage analysis, burned-area calculation, and simulation). Additionally, the authors describe deep learning models implemented in the literature. While noting the limitations of research on the topic, especially regarding datasets that rarely include real-world application tests, the authors do not address the practical challenges of using UAVs, such as cost, required expertise, installation time, and other operational hurdles.
Bot et al. [33] examine the machine learning methods employed in wildfire management decision support published between 2019 and 2022. They highlight three categories of papers, including pre-fire prevention applications, management of active wildfire applications, and post-wildfire and restoration. Compared to other reviews, they add a particularly important aspect of the wildfire restoration part (post-fire analysis). While the authors provide an extensive analysis of multiple papers in each category, they tend to compare studies that are not directly comparable (e.g., fire susceptibility vs. fire prediction), the datasets are not precisely described, and recommendations lack specificity.
Mambile et al. [34] review the roles of deep learning in forest fire management. In a visually engaging format, the authors summarize how deep learning is utilized across various aspects of wildfire risk management. Compared to the previously mentioned reviews, they describe several public datasets used for mapping, risk prediction, detection, and fire spread prediction. They highlight significant data-related challenges, particularly the imbalance between fire and non-fire data points due to the rarity of wildfires, a notable issue in risk prediction tasks. They outline the metrics used, such as accuracy, F1-score, and RMSE, and discuss their limitations. They further emphasize the interpretability constraints of model results. However, the authors combine different aspects of risk management, even though each category faces distinct challenges.
Saleh et al. [35] review deep learning architectures used for forest surveillance, focusing on image classification and segmentation. They provide an in-depth analysis of each architecture with its corresponding use case. The authors highlight three main limitations: imbalanced data, the lack of real-world datasets, and challenges in hyperparameter tuning. While they cite the datasets used in various studies, they do not compare them, resulting in a lack of comparative performance analysis.
Giannakidou et al. [36] provide a comprehensive overview of AI applications in wildfire science and management. They explore AI models used in the field, focusing on three key areas: readiness and prevention, detection and response, and restoration and adaptation. While the authors omit some important details (such as dataset comparison, metrics comparison, or time-consuming analysis), they expand the classical categories of fire management (mapping, prediction, detection, and simulation) to include articles about climate change modeling, large-scale future climate prediction (over ten years), soil erosion and degradation, and air quality prediction, highlighting the impact of wildfires on the Earth and human life. Finally, although their recommendations lack precision, they encourage the use of AI technologies such as digital twins to facilitate understanding and decision-making, as well as 5G networks for high-speed communication and software-defined networking.
Table 1.
Summary of the review analysis to build this survey. ✗ not addressed or not explained, ✓ addressed and explained.
Table 1.
Summary of the review analysis to build this survey. ✗ not addressed or not explained, ✓ addressed and explained.
| Article | Susceptibility | Prediction | Detection | Simulation | Damage | Resource Optimization | New Technology | Dataset | Features | Metrics | Models |
|---|---|---|---|---|---|---|---|---|---|---|---|
| Costafreda-Aumedes et al. [27] | ✗ | ✓ | ✗ | ✗ | ✗ | ✗ | ✗ | ✗ | ✗ | ✗ | ✓ |
| Jain et al. [28] | ✓ | ✓ | ✓ | ✗ | ✓ | ✓ | ✗ | ✓ | ✗ | ✓ | ✗ |
| Naderpour et al. [29] | ✓ | ✗ | ✗ | ✗ | ✗ | ✗ | ✗ | ✗ | ✓ | ✓ | ✗ |
| Alkhatib et al. [30] | ✓ | ✓ | ✓ | ✗ | ✗ | ✗ | ✗ | ✗ | ✗ | ✓ | ✓ |
| Zhengsen et al. [31] | ✓ | ✓ | ✓ | ✓ | ✓ | ✗ | ✓ | ✓ | ✗ | ✗ | ✓ |
| Boroujeni et al. [32] | ✗ | ✗ | ✓ | ✓ | ✓ | ✓ | ✓ | ✗ | ✓ | ✗ | ✓ |
| Bot et al. [33] | ✓ | ✓ | ✓ | ✓ | ✓ | ✓ | ✗ | ✗ | ✗ | ✗ | ✓ |
| Mambile et al. [34] | ✓ | ✓ | ✓ | ✓ | ✗ | ✗ | ✗ | ✓ | ✓ | ✓ | ✓ |
| Saleh et al. [35] | ✗ | ✗ | ✗ | ✓ | ✓ | ✗ | ✗ | ✓ | ✓ | ✗ | ✓ |
| Giannakidou et al. [36] | ✓ | ✓ | ✓ | ✓ | ✓ | ✓ | ✓ | ✗ | ✗ | ✗ | ✗ |
| This work | ✓ | ✓ | ✓ | ✓ | ✓ | ✓ | ✓ | ✓ | ✓ | ✓ | ✓ |
3. Motivations and Contributions
Despite the growing interest of researchers and private stakeholders in AI, the integration of advances in AI remains limited due to a lack of collaboration between the various actors in the sector. The objective of this study is to present various works on the application of AI to fire management, highlight the current limitations of AI research, and encourage better collaboration between academic circles and field professionals. The challenges faced in applying AI to fire management are multiple:
- Lack of generalization: AI models are often designed for specific environments and struggle to adapt to varied contexts.
- Dataset restrictions: Access to data is often limited due to confidentiality or ownership issues, hindering the development of robust models.
- Lack of interpretability: AI solutions developed are not always compatible with the tools used by firefighters and crisis managers.
- Model biases: Algorithms may exhibit biases due to insufficient representation of real fire scenarios.
Overall, we found that many authors reduce recommendations and limitations to those commonly associated with AI, such as interpretability and memory usage. In this review, we aim to provide a new perspective on wildfire management using AI. The previously cited articles do not present the full range of limitations found in the different commonly used pipelines, particularly in the creation and management of databases.
We contribute to the literature by providing a more detailed description of these pipelines, highlighting the problems they cause. We propose more concrete solutions to address these various issues by clearly distinguishing between the different categories of wildfire management (from susceptibility mapping to damage estimation) to enhance applicability, particularly through the integration of optimization algorithms. Furthermore, we provide a more thorough description of new AI technologies, including large language models (LLMs), federated learning, and quantum computing. Additionally, we present a variety of public datasets, highlighting their quality and limitations. We review several well-established metrics in artificial intelligence and examine their practical limitations. To address these shortcomings, we advocate the use of complementary measures, such as Intersection-over-Union (IoU) for one-dimensional prediction and Expected Calibration Error (ECE). We describe some of the most commonly used features in wildfire management, including potential sources for data acquisition, to optimize the consistency of research. Finally, we present three near-future real-world applications of fire management, from which we derive an initial proposal for a roadmap to deploy an AI model.
Our goal is not to compete with existing reviews but to provide more detailed insights on aspects that have not yet been addressed. In this context, we encourage readers to refer to the reviews mentioned.
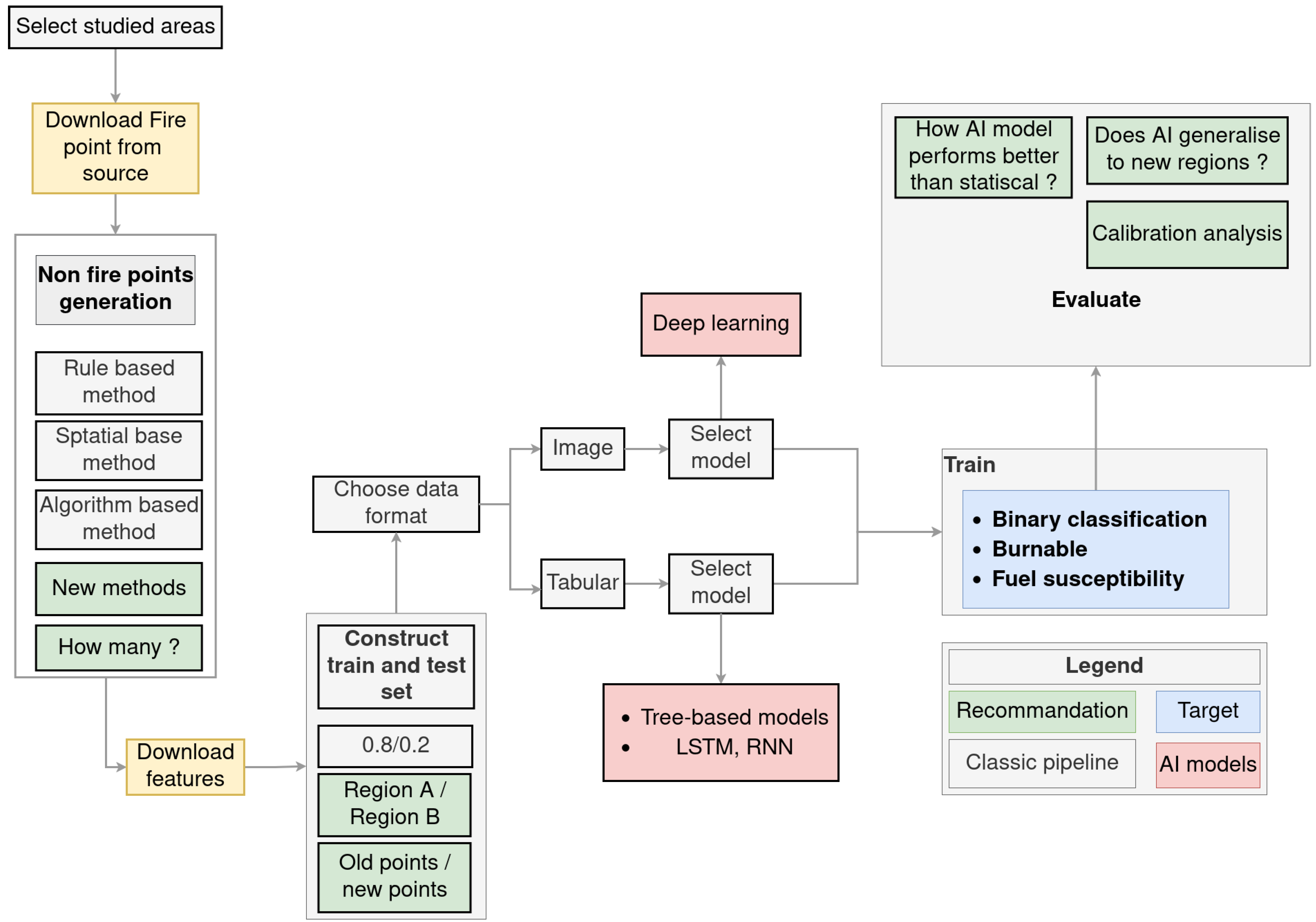
We found that the use of AI in wildfire management can be divided into several interconnected categories, each playing a crucial role in predicting, detecting, modeling, and analyzing wildfire events. Figure 1 illustrates the five major components required to build a comprehensive AI wildfire management program. This involves the following:
- Fire/Fuel Susceptibility Mapping: Susceptibility maps analyze past wildfire occurrences to identify regions prone to future fires. These maps offer high spatial resolution but typically lack temporal predictions due to the lack of accurate calibration and the stochastic nature of fire. Data inputs can be tabular or image-based, processed using models such as RF, DT, SVM, and CNN.
- Fire Prediction: This component aims to predict the occurrence of fires or related metrics (e.g., burned area, fire intensity, or smoke levels) based on historical and environmental data. It operates on a temporal scale, providing insights into high-risk days to help prevent fire outbreaks. Techniques such as DT, SVM, RF, CNN, and LSTM networks are commonly applied. Its objective is to predict that a wildfire will occur at this location.
- Fire Early Detection: Early detection systems use image-based methods (e.g., CNNs like YOLO) to identify smoke and locate fire points as soon as possible. This proactive approach helps prevent fire spread and aids in the rapid deployment of firefighting resources.
- Fire Modeling: Fire modeling focuses on simulating fire spread using image data and physical or AI-based models (e.g., CNNs) to allocate resources efficiently.
- Damage Severity and Impact Studies: Post-fire analyses estimate the damage caused by wildfires, including burned area as well as associated economic and environmental impacts. This analysis uses image and tabular data, leveraging models like CNNs, DTs, and RFs to generate impact reports.
Figure 1 shows the different categories we will analyze in this review, along with the corresponding key points for each subject.
Figure 1.
General pipeline of fire management with AI. The stages of wildfire management are temporally linked. We first identify high-risk regions, forecast risk, detect predicted ignitions, simulate fire spread, and analyze damages to improve decision-making. Each domain contains important keywords such as model type, data type, and objective.
Figure 1.
General pipeline of fire management with AI. The stages of wildfire management are temporally linked. We first identify high-risk regions, forecast risk, detect predicted ignitions, simulate fire spread, and analyze damages to improve decision-making. Each domain contains important keywords such as model type, data type, and objective.

Table 2 and Table 3 highlight lessons learned, limitations, and future work noted in this survey for each part of fire management.
Table 2.
Global lessons learned, limitations, and future work common to all fields of fire management with AI.
Table 3.
Fire risk susceptibility, prediction, detection, simulation, and damage analysis: lessons learned, limitations, and future work.
Search Strategy
We conducted our research on AI in wildfire management across three research platforms: Google Scholar, Web of Science, and Semantic Scholar. We obtained a total of 150 different papers on wildfire management, including those we deemed most relevant for their contribution to the literature. Our goal is to cover a wide range of strategies without restricting ourselves to the most recent or necessarily groundbreaking papers. We used a wide range of keywords, including “Wildfire prediction,” “Machine learning,” “Deep learning,” “Convolutional Neural Network,” “Fire susceptibility map,” “Fire modeling,” “Fire early detection,” “real world application,” “Fire classification,” “wildfire exposure,” “suppression cost,” and “fine particulate matter prediction.” Figure 2 shows the histogram of publication years for the papers we analyzed in this review. Most of the articles were published after 2020 (depending on the domain), but we also analyzed the earliest solutions proposed before 2000.
Figure 2.
Year histograms of published papers cited in this survey.
4. Background and Preliminaries
This section provides essential background on the core AI techniques used in wildfire management, including an overview of machine learning models applicable to both tabular and image data. We classify commonly used models such as decision trees, ensemble methods, neural networks, and emerging architectures like transformers and graph neural networks—according to their data type and prediction objectives. Additionally, we introduce key performance metrics (e.g., accuracy, F1-score, and RMSE) and discuss their suitability in the context of imbalanced wildfire datasets. This foundational overview ensures a clear understanding of the tools and evaluation criteria employed in subsequent sections of the survey.
4.1. Machine Learning Variants and General Concepts
Fire management is analyzed using two types of data: tabular data and image data. The choice depends on the intended objective. The AI models employed will vary depending on the data format.
The term tabular refers to data displayed in columns or tables, which most business intelligence tools can generate. In this category, several ML models can be applied to tabular datasets for knowledge extraction. The optimal model depends on the specific characteristics of the data and the objectives of the application. Thus, the choice of an ML model depends on various factors, such as the dataset size, the number and type of features, the amount of missing data, the presence of noise, the type of target variable, and the problem being addressed (e.g., classification, regression, clustering, etc.).
An image dataset represents characteristics through images. A 2D CNN (OR 3D) [37] automatically extracts features such as edges, textures, and shapes from raw pixels, making it highly effective for tasks like image classification, object detection, and recognition.
Another model architecture is the graph neural network (GNN) [38]. GNNs are a class of deep learning models designed to process graph-structured data. They operate by aggregating and propagating information between nodes through edges, capturing complex relationships in graph-based domains like social networks, molecular structures, and recommendation systems. Generally, there are two types of features, including the following:
- Node Features: Each node in the graph has a feature vector representing its attributes (e.g., text embeddings and numerical values).
- Edge Features: Some GNNs also store attributes for edges, representing relationships between nodes.
Usually, the features used are considered tabular.
Finally, a transformer is based on the attention layer proposed by Vaswani et al. [39], and it provides high performance, particularly when dealing with text. In a time series, each component of the time series can be represented as a token as it is in a text file. When considering images as patches, Dosivitskiy et al. [40] proposed the Vision Transformer, where each pixel is considered as a token with a particular attention to the others. It showed excellent results compared to CNN.
Table 4 defines important terms used in this article. Tables Additionally, Table 5 summarizes classical models that have been used for wildfire management, differentiated by their data type and purpose.
Table 4.
Acronym meanings for artificial intelligence and wildfire management.
Table 5.
Comparison of machine learning models by data type and purpose.
4.2. Metrics
In this section, we present commonly used metrics in fire management, separating classification and regression problems.
4.2.1. Classification Problems
Accuracy
The accuracy measures the proportion of correctly classified instances among the total number of instances:
where , , , and represent the number of true positives, true negatives, false positives, and false negatives, respectively. This metric has the advantage of being easy to interpret; however, it tends to produce biased scores when the dataset is imbalanced as it takes into account true negative predictions. It means that, if the minority class only counts for 1% of the dataset, the accuracy will give a score of 99% to a model that only predicts the majority class.
Precision
Also called the Positive Predictive Value, it is the proportion of true positives among all predicted positives:
It indicates how many of the predicted positive instances are correct.
Recall
Also called Sensitivity or the True Positive Rate, it is the proportion of true positives among all actual positives:
It shows how well the model identifies positive instances.
F1-Score
The F1-score is the harmonic mean of precision and recall, providing a balanced measure of a model’s performance:
The F1-score has the advantage of providing a single score for a classification problem, which makes it easier to read, but it loses some interpretability compared to precision or recall. In certain contexts, one may wish to prioritize either precision over recall, depending on the importance of false positives (e.g., in a production chain) or false negatives (e.g., in medical diagnosis). In the context of wildfires, this can depend on the region where the model is deployed: in a region where fires are frequent, one may want to avoid constant alerts and, therefore, prioritize precision; in a low-risk region, maximizing recall would be more appropriate.
In binary classification, the F1-score depends on probabilities: “from threshold × onward, samples are classified as positive”. This threshold can affect the quality of the F1-score. However, it does not evaluate probability calibration, meaning it does not check whether a prediction of 0.8 actually corresponds to an 80% chance of being positive. This limits its interpretability in risk assessment systems.
The F1-score can also be adapted to multi-class classification using different methods: Macro, Weighted, or Micro. Macro averages the scores across classes, Weighted averages them while accounting for class proportions, and Micro aggregates predictions over the whole dataset (which becomes similar to accuracy). In imbalanced problems, the Macro version is generally preferred.
Average Precision Recall (APR)
The APR summarizes the precision–recall curve as the weighted mean of precisions achieved at different thresholds, with the increase in recall from the previous threshold used as the weight:
where and are the precision and recall at the n-th threshold. This metric is especially relevant for imbalanced datasets as it captures the trade-off between precision and recall across all classification thresholds. Average Precision (AP) has several limitations. First, it is sensitive to the decision threshold: while AP is computed over multiple thresholds, in practice, a single cutoff must be chosen, and a high AP does not necessarily mean good performance at that point. Second, AP can be difficult for non-experts to interpret since, unlike accuracy, it has no straightforward business meaning. Finally, comparing models solely on AP can be misleading as two models with similar AP may behave very differently across the precision–recall curve. However, when combined with calibration analysis, it helps assess the overall quality of the model.
Expected Calibration Error
The ECE [41,42]) can be calculated as follows:
where
- N is the total number of examples;
- represents the bin or group i containing a subset of samples;
- is the number of samples in ;
- is the average accuracy of the samples in ;
- is the average confidence of the predictions for the samples in the bin.
The ECE measures how well a model’s predicted confidence aligns with its actual accuracy. A perfectly calibrated model would be correct about 80% of the time whenever it predicts with 80% confidence. While useful, ECE has several limitations: it depends on the choice of bins, which can affect the result; it compresses calibration performance into a single number, potentially hiding important details; it is not differentiable and thus hard to optimize directly; and it does not indicate whether the model is over- or under-confident, only the magnitude of miscalibration. Moreover, in highly imbalanced classification settings, ECE can appear very low even when the model is not truly calibrated. Figure 3 shows a simple example of a calibration curve for binary classification computed with Sklearn in Python 3.9.
Figure 3.
Calibration curves with ECE using a simple binary classification with Sklearn.
Intersection over Union (IoU)
IoU is a widely used segmentation metric that quantifies the overlap between predicted and true values. In 2D images, it is expressed as follows:
where A is the set of pixels belonging to the ground truth mask, and B is the set of pixels in the predicted mask. IoU is sensitive to small objects, where even a shift of a few pixels can be highly penalizing. Depending on the importance of small objects, it could be either an advantage or a limitation. Similarly, if the predicted region is close but completely misaligned with the ground truth, the IoU will drop to 0.
The Dice Score
Also known as the Sorensen–Dice coefficient, the Dice Score is a performance metric often used to evaluate the accuracy of image segmentation models. It measures the overlap between two masks: in this case, the wildfire ground truth mask a and the predicted mask b.
- -
- The numerator represents twice the intersection of the wildfire and predicted areas.
- -
- The denominator sums the total area covered by both masks, emphasizing the balance between precision and recall. In 2D, the Dice Score (Sørensen–Dice coefficient) is defined as
This formulation accounts for pixel-wise overlap between the predicted segmentation mask and the ground truth. The Dice Score is less punitive in the detection of small objects, which makes it more useful in wildfire detection, where even minor pixel shifts can significantly affect the evaluation. However, IoU remains the standard in many detection tasks. For this reason, it is often preferable to use both metrics together as Dice provides a more forgiving assessment of small-object overlap, while IoU offers a stricter and widely recognized measure of detection quality.
4.2.2. Ordinal Classification
IoU and Dice Score
The IoU and Dice Score are widely used in 2D image segmentation problems, such as wildfire spread simulations. In the case of a 1D prediction, these metrics can be adapted using the following Equations (8) and (9). In the case of ordinal risk prediction, these metrics offer an advantage over other classification metrics as they highlight the importance of relationships between classes. This point is discussed in more detail in Section 9.2.
Figure 4 shows a theoretical representation of risk prediction labeled with areas of interest. The purpose of these metrics is to highlight the rate of incorrect predictions and the reliability of predictions relative to the number of fires detected. Accurately predicting the exact occurrence of a fire is inherently challenging, which is why the notion of risk is emphasized. However, this risk must be precise, striking a balance between the rate of false predictions and the number of fires detected. If a model predicts more fires but increases false positives without improving its IoU, this implies that the predictions are less reliable, even if more fires are detected. It may be preferable to sacrifice detection rate in favor of improving reliability. Here, incorrect predictions include both over-predictions and under-predictions.
Figure 4.
Graphic representation of our evaluation method with theoretical values. This graph shows the good prediction area (intersection), the bad prediction area, and the under-prediction area. The union is the full area under both curves.
The Uniform Ordinal Classification Index (AUOC)
Ref. Silva et al [43] proposed AUOC to address the limitations of traditional metrics by jointly reflecting both classification accuracy and ranking error. It also explicitly considers issues such as class imbalance and the presence of unobserved categories. The AUOC is computed by tracing paths across the confusion matrix, moving from the top-left to the bottom-right along the diagonal. Each path is assessed according to two criteria (i) Benefit, which assigns greater weight to large entries corresponding to correct predictions, and (ii) Penalty, which imposes a cost for deviations from the diagonal, proportional to the distance between true and predicted classes. This metric was used, notably in medical ordinal classification by Corbetta et al. [44].
The metric is computed as
where
with N equal to the number of classes, and y and representing the true and predicted classes, respectively, and represent a weighted coefficient between benefit and penalty. A perfect classifier will give an AUOC of 0.0.
While regression metrics such as RMSE and MAE can be used for an ordinal classification problem, scoring metrics such as IoU offer a better understanding of the performance of the model as it ranges between 0 and 1. Additionally, those metrics are less sensitive to data imbalance as accurate true negative samples are not directly taken into account.
4.2.3. Regression Problem
Root Mean Squared Error (RMSE)
The RMSE measures the square root of the average squared differences between predicted and actual values:
where is the predicted value, and is the true value.
Mean Absolute Error (MAE)
The MAE measures the average absolute differences between predicted and actual values:
Unlike RMSE, MAE gives equal weight to all errors and is less sensitive to outliers.
Coefficient of Determination ()
The measures the proportion of the variance in the true values explained by the model’s predictions:
where is the sample mean of the true values. An of 1 indicates a perfect fit, 0 indicates performance equal to predicting the mean for all observations, and it can be negative if the model performs worse than this naive predictor.
4.3. Loss Function
In this section, we present the different loss functions commonly used in AI.
4.3.1. Classification
Cross-Entropy
The loss for a single data point is given by
where
- y is the true class label (an integer between 1 and K);
- is the predicted probabilities for each class;
- is the actual class distribution (typically one-hot encoding);
- is the predicted probability for the i-th class.
Cross-entropy is the natural loss function used in classification problems where the classes are nominal (i.e., without any inherent ordering between them). It measures the difference between the predicted probability distribution and the true class distribution, penalizing the model more when it assigns low probability to the correct class. Cross-entropy is widely applied in both binary classification and multi-class classification, such as in a wildfire detection task where the goal is to distinguish between fire and non-fire. By directly operating on predicted probabilities, it encourages the model to produce outputs that are both accurate and well calibrated.
Dice Loss
The loss is defined as
An advantage of the Dice Score over the IoU is that it is easily differentiable by replacing the union term with a simpler quadratic form , which yields smoother gradients and makes the loss easier to optimize. In segmentation tasks, Dice Loss is particularly useful because it directly minimizes the overlap error between predicted and ground truth masks while being much less sensitive to class imbalance, which is a common challenge in domains such as medical imaging.
4.3.2. Ordinal Classification
The loss function plays a crucial role in ordinal classification as it accounts for the ordering of categories. An alternative approach uses an ordinal loss function such as distance-weighted cross-entropy loss:
where represents the absolute distance between the predicted class i and the true class y, penalizing predictions that are farther from the true class.
MCEWK
The MCEWK loss combines standard classification accuracy with ordinal error sensitivity. It merges MCE (mean cross-entropy) to encourage correct class predictions and WK (weighted kappa loss) to penalize predictions based on how far they are from the true class, using linear or quadratic weights (17).
Binomial Cross-Entropy (BCE)
Recently, Bérchez-Moreno et al. [45] produced a Python 3.8 library based on the PyTorch architecture that implements top-performing state-of-the-art deep learning techniques for ordinal classification problems.
4.3.3. Regression
In regression tasks, the most commonly used loss functions are derived from the Mean Squared Error (MSE). The MSE measures the average squared difference between the predicted values and the true values and is defined as
Related loss functions include the RMSE, which takes the square root of the MSE to preserve the unit of measurement, and the MAE, which instead computes the average of absolute differences between predictions and ground truth. While MSE and RMSE are more sensitive to large errors (outliers), MAE provides a more robust alternative in scenarios where extreme deviations should not dominate the loss. The choice among them depends on how important outliers are in the application: for example, in wildfire modeling, if predicting extreme burned areas is critical, a loss function sensitive to outliers, such as MSE or RMSE, is often preferred. Conversely, if robustness against anomalies is desired, MAE may be more suitable.
4.3.4. PINNs
In PINNs, a PDE represents the physical law governing the spatio-temporal evolution of the system. For wildfire spread, a common choice is the level-set equation:
where N is the number of training samples, is the implicit function of the fire front, is the rate of spread depending on wind, slope, and fuel, and is the spatial gradient. defines the spatio-temporal location of a particular sample on which we apply the PDE. In PINNs, the neural network approximates , while automatic differentiation provides derivatives to compute the PDE residual. This residual is added as a physics-based penalty in the loss function:
ensuring that the predicted fire evolution respects both observational data and physical constraints. For each spatio-temporal sample, the network prediction and its derivatives are computed, the physical function R (encoding wind, slope, canopy, etc.) is introduced, and the combination is constrained to satisfy the DE. More information on PINNs training method is available in [46].
4.4. Analytical Comparison Between AI and Statistical Methods
In this section, we provide a brief comparison between classical statistical methods (e.g., logistic regression and generalized additive models) and artificial intelligence approaches (e.g., recurrent or convolutional neural networks). Table 6 highlights the main differences in terms of underlying principles, data requirements, interpretability, calibration, spatial generalization, and deployment constraints, thereby clarifying the complementary roles of both families of methods in wildfire risk analysis.
Table 6.
Keyword-based comparison between statistical methods and AI approaches.
Classical statistical methods rely on strong assumptions, linearity, and transparent parametric structures, making them easy to deploy and interpret but limited when handling nonlinear effects, heterogeneous data, or spatial generalization to new regions. In contrast, AI approaches are data-driven and flexible, capable of capturing complex spatio-temporal patterns and integrating diverse data sources, though at the cost of higher computational demands, lower transparency, and the need for calibration and expert deployment. While statistics remain preferable for small datasets and causal inference, AI provides stronger predictive power and decision-support potential, particularly when addressing large-scale, spatially heterogeneous wildfire risks.
5. Dataset
In this section, we present the datasets analyzed in this survey. The section is separated in five subsections, one for each fire management part. We describe each dataset with advantages, limitations, accessibility, and processing methods. The test on database availability was performed using a Dell Precision 7780 with 32 GB of RAM and a 13th Gen Intel® Core™ i7-13850HX (28 cores). Table 7 references all datasets listed in this survey, highlighting their advantages and limitations. Accessibility and reliability are evaluated using a graded scale of Low, Medium, and High. As most of the dataset are open, accessibility is defined based on criteria such as memory requirements, ease of downloading, and data processing. Reliability reflects the degree to which the dataset supports real-world applications, as assessed in our analysis. When necessary, we present a preprocessing step for each dataset. The main guidelines for using the datasets are explained in Table 8.
Table 7.
Wildfire datasets for susceptibility, prediction, and detection.
Table 8.
Wildfire datasets and specified guidelines. “-” is for “same as above”.
5.1. Fire Susceptibility and Fire Prediction
Fire susceptibility and fire prediction are presented together in one section as both domains rely on similar datasets. The distinction lies in their objectives: susceptibility focuses on analyzing historical fire points to build long-term risk maps, whereas prediction aims to forecast the likelihood of fire occurrence in the future.
5.1.1. Fire Information for Resource Management System
The Fire Information for Resource Management System (FIRMS) delivers near-real-time data on active fires. It utilizes information from the Moderate Resolution Imaging Spectroradiometer (MODIS) onboard the Aqua and Terra satellites and from the Visible Infrared Imaging Radiometer Suite (VIIRS) on the S-NPP and NOAA-20 satellites (the latter formerly known as JPSS-1). Generally, these data are accessible within three hours after satellite observation. However, for the USA and Canada, real-time active fire detections are available. FIRMS allows users to retrieve the fire point detection history for specific regions from three collections: MODIS Collection 6.1, VIIRS S-NPP 375m, and VIIRS NOAA-20 375m. These datasets, although invaluable, are not without challenges. They exhibit a substantial false positive rate, frequently attributable to industrial activities, which necessitates comprehensive pre-processing [48]. As a priority, it requires selecting fire points that exceed a confidence threshold (typically 70% or 80%) to filter out false positives. Satellite images can be accessed easily on GEE https://developers.google.com/earth-engine/datasets/catalog/FIRMS?hl=fr#bands (access on 7 September 2025). That said, a public database created by Sayad et al. [49] is easily available on github https://github.com/ouladsayadyounes/WildFires/blob/master/WildFires_DataSet.csv (access on 7 September 2025) in a table format, but it proposes only NDVI on Temperature as features.
5.1.2. FireCCI
The FireCCI project aims to improve global burned-area products, which are crucial for understanding greenhouse gas emissions from biomass burning (25–35% of global GHGs). The project focuses on developing and refining algorithms for burned-area detection, validating datasets, and enhancing climate research. It delivers two main products: a pixel-level dataset with a resolution of 250–300 m and a grid-level dataset with a resolution of 0.25°. The project also includes a small fire dataset for Sub-Saharan Africa and test burned-area products for regions such as the Amazon and Siberia, using Sentinel-2 and Landsat data. While it is officially completed, its main product FireCCI51—global burned-area maps from 2001 to 2020—remains publicly available. Satellite images can be easily accessed through GEE https://developers.google.com/earth-engine/datasets/catalog/ESA_CCI_FireCCI_5_1?hl=fr#bands (accessed on 7 September 2025) with JavaScript or Python language. Similarly to FIRMS, it demands a particular Confidence level to select accurate pixels.
5.1.3. Canadian National Fire Database
The Canadian National Fire Database is a compilation of forest fire data from multiple sources. It contains information on fire locations (point data) and fire perimeters (polygon data), all provided by Canadian fire management agencies from provinces, territories, and Parks Canada. The database includes fires of all sizes between 1980 and 2024 (last checked 26 August 2025). Data are available in a shapefile; a conversion to a more adaptive format, such as TIF (for image processing) should be conducted using a library such as Rasterio. A variety of information can be found on each fire point, such as fire area (in hectares), the year, the month, the day, or fire type.
5.1.4. Spatial Wildfire Occurrence Data for the United States
Proposed by Short [50], this publication provides a spatial database of U.S. wildfires (1992–2020), updated for the Fire Program Analysis (FPA) system. It includes 2.3 million geo-referenced records from federal, state, and local sources, covering 180 million burned acres. Data align with NWCG standards and include core elements such as discovery date, fire size, and precise location. Error-checking and duplication removal were performed, and identifiers link records to large fire and operational datasets.
5.1.5. MontesinhoFires
The forest fire data were collected between January 2000 and December 2003 in the Montesinho Natural Park, located in northeastern Portugal. The dataset includes information on 517 fires, with 247 cases where the burned area was recorded as zero (less than 0.1 ha). The region was divided into a 10 × 10 grid, with coordinates ranging from 1 to 9. The dataset consists of 13 variables, including the following:
- Spatial Information: X and Y coordinates;
- Temporal Information: month and day;
- Weather Conditions: temperature, wind speed, and rainfall;
- FWI System Indices: Fire Weather Index indicators;
- Burned area (in hectares).
This dataset provides valuable insights into the factors influencing forest fires in the region and aims to predict burned areas based on various characteristics. However, it is becoming outdated and does not cover the full period from 2000 to 2003, which limits its real-time applicability. Additionally, the small portion of the database decreases its reliability. Authors using this dataset [51,52,53,54]) employ different evaluation methods (MAE, MAE per class, F1-score, and RMSE), which reduces the comparability of models. The dataset is easily available, but we insist on the limited information and reliability it offers today.
5.1.6. Forest Fire Database in France
Also called BDIFF, it is an internet application designed to centralize all data on forest fires across French territory since 2006 and to make this information available to the public and state services. With this database, we gain access to multiple sources of information about forest fires, as follows:
- Date of the day;
- Time the alert was launched;
- The nearest city;
- The cause (criminal, accidental, etc.) when available;
- The burned area;
- Meteorological data.
Additional information can be found when extracting the database, such as the total forest burned area, but it lacks reliability. Furthermore, the time when the fire was extinguished is missing. As its name suggests, this database records forest fires, meaning fires that either started in forests or spread to forests during their course. While this focus is understandable, it does not take into account all wildland fire firefighter interventions. The source is more recent than MontesinhoFires and is regularly updated, but it does not provide access to data without fires. This requires retrieving additional variables separately. Using this dataset, Bountzouklis et al. [55] investigated the initial cause (criminal or accidental) with Random Forest in the south of France. They found that geographic location, season, time of day, and topographic factors such as elevation are the most important features. The exact location (in latitude and longitude) is not directly available. Geographic information can be found using a library such as Nominatim in Python with the columns Département, Nom de la commune, and Code INSEE from the downloaded CSV file.
5.1.7. Global Fire Emissions Database
The Global Fire Emissions Database made by Randerson et al. [56], Version 4 (GFEDv4), provides global estimates of burned areas, emissions, and biosphere fluxes related to wildfires from 1997 to 2016. It includes monthly, daily, and 3-hourly data on greenhouse gas emissions (CO2, CH4, NOx, etc.), together with information on fire types (forests, savannas, etc.). The dataset is divided into two versions: GFED4 (without small fires) and GFED4.1s (with small fires). The data are gridded at a 0.25° resolution and are available in HDF, HDF5, and CSV formats. These data are used in large-scale modeling studies on wildfire emissions and their environmental impacts.
5.1.8. FireCube
This dataset is intended for developing models for next-day fire hazard forecasting in Greece. It contains the following variables for the years 2009 to 2021 at a daily 1 km × 1 km grid. It was proposed by Kondylatos et al. [57] and provides access to multiple features, including meteorological, land cover, and population density data. Its large size demands high-memory hardware (the authors considered every point in the regional area, including water bodies), and the provided code on GitHub does not appear to be up to date (with Python 3.9). The high memory usage of the database (23 GB in one file) highly limits the availability of the database as we were not able to load it.
5.1.9. SeasFire
The SeasFire Cube is a scientific data cube for seasonal fire forecasting around the globe. Apart from seasonal fire forecasting, which is the aim of the SeasFire project, the datacube can be used for several other tasks. For example, it can be used to model teleconnections and memory effects in the Earth system. Additionally, it can be used to model emissions from wildfires and the evolution of wildfire regimes. It contains 21 years of data (2001–2021) at an 8-day time resolution and 0.25° grid resolution. It has a diverse range of seasonal fire drivers. It includes atmospheric and climatological data, vegetation variables, socioeconomic factors, and target variables related to wildfires such as burned areas, fire radiative power, and wildfire-related CO2 emissions. The database is easily downloaded and offers a complete tutorial on how to use the database. The memory usage is relatively high. However, its large spatial dimension limits the use of SeasFire for detailed fire management analyses, such as susceptibility mapping, although it remains highly reliable for fire prediction.
5.1.10. EO4WildFires
The EO4WildFires dataset is a new benchmark dataset designed for wildfire severity forecasting, focusing on estimating the area potentially affected by a wildfire rather than predicting wildfire occurrences. It integrates multi-sensor time-series data, including multispectral images from Sentinel-2, SAR data from Sentinel-1, and meteorological parameters from NASA Power, covering 31,730 wildfire events across 45 countries from 2018 to 2022. The dataset is annotated using EFFIS and provides detailed environmental features like temperature, precipitation, soil moisture, and snow depth. The high memory usage of the database (25 GB in one file) highly limits the availability of the database as we were not able to load it.
5.1.11. Mesogeos
The Mesogeos dataset by Kondylatos et al. [58] is a large-scale, multi-purpose resource designed for data-driven wildfire modeling in the Mediterranean region. Structured as a spatio-temporal datacube, it harmonizes 27 variables related to meteorology, vegetation, land cover, and human activity on a 1 km × 1 km daily grid, covering a period from 2006 to 2022. In addition to these fire driver variables, it also includes historical wildfire ignitions and burned-area data (>30 ha), offering a comprehensive view of wildfire dynamics. The dataset’s standardized format supports the extraction of machine-learning-ready data for a variety of wildfire prediction tasks, such as fire danger forecasting and burned-area estimation. With its scale, resolution, and rich content, Mesogeos represents a significant advancement in wildfire data availability and usability for the Mediterranean area. However, limitations exist: the dataset inherits inaccuracies from satellite sources (resolution, cloud cover, and ignition date uncertainty) and may include prescribed or agricultural fires not fully captured by Mesogeos variables. Its resolution (daily, 1 km2) is unsuitable for recovery analysis, and it ignores the temporal evolution of fires, focusing only on final burned areas from EFFIS, making it unsuitable for fire spread modeling. The large size of the database also limits its use, although the authors have provided code to reconstruct and retrieve the variables, allowing users to focus on specific regions of interest. A great advantage is that authors provide a track website to compare models and to show the current Leaderboard. Moreover, used at 1 km resolution, Mesogeos is more suitable for susceptibility studies than for predictive modeling. The real prediction of wildfires will require reducing the size of the regions under analysis, a point discussed in greater detail in Section 10.2
Please note that, apart from the BDIFF database, which provides information at the departmental level, no dataset offers details on the internal organization of firefighters within the country, which remains a major limitation for the applicability of the models.
5.2. Fire Detection
5.2.1. DeepFire
Hassan et al. [59] published a dataset designed for the binary problem of fire and no-fire detection in forest landscapes. It offers a series of images showing either fire or no fire. This dataset, while interesting, provides an initial assessment of a model’s ability to detect a fire. However, the images appear relatively “simple” and may not necessarily reflect real-world scenarios (see Figure 5). Readers will find more details in Section 8.3.
5.2.2. Corsican
It contains wildfire pictures and image sequences acquired in the visible and near-infrared spectra under various shooting conditions, types of burning vegetation, climatic conditions, brightness levels, and distances to the fire. Various data are associated with each picture, including a two-color image with white pixels indicating fire pixels selected manually, the dominant color of the fire, the percentage of fire pixels in the image, the percentage of fire pixels covered by smoke, and the texture level of the fire area. This dataset tends to suffer from the same issue as the previous one as it lacks similarity to real-world applications. It is more suitable for understanding the behavior of flames than for fire detection. Figure 6 shows a possible fire segmentation available in this database.
Figure 5.
Fire (a) and no fire (b) images from the DeepFire database.
Figure 5.
Fire (a) and no fire (b) images from the DeepFire database.

Figure 6.
Fire (a) and ground truth (b) images from the Corsican database.
Figure 6.
Fire (a) and ground truth (b) images from the Corsican database.

5.2.3. FLAME
FLAME is a fire image dataset introduced by Shamsoshoara et al. [60] collected by drones during prescribed burning of piled detritus in an Arizona pine forest. The dataset includes video recordings and thermal heatmaps captured by infrared cameras. The captured videos and images are annotated and labeled on a frame-wise basis to help researchers easily apply their fire detection and modeling algorithms. We found two other versions of this dataset: called FLAME 2 https://dx.doi.org/10.21227/swyw-6j78 (accessed on 7 September 2025) published by O’Neill et al. [61] and FLAME 3 https://www.kaggle.com/datasets/brycehopkins/flame-3-computer-vision-subset-sycan-marsh (accessed on 7 September 2025) by Hopkins el al. [62], both of which incorporate thermal images along with RGB. Table 9 compares the three FLAME datasets. Additionally, note that the images in FLAME 3 have high spatial resolution, with RGB frames ranging from 4000 × 3000 up to 8000 × 6000 pixels, while thermal images are provided at 640 × 512 pixels. Such large image sizes significantly increase the amount of data processed during training, leading to multiple intensive input/output operations. As a result, the training time can become considerably longer, and its duration strongly depends on the computational resources of the machine being used. Figure 7 shows two images of fire and no fire available in the FLAME 3 database. Some images appear to lack sufficient distance from the fires, which may limit their usefulness in real scenarios where the presence of fire is already certain. However, alternative applications can be envisioned, such as estimating the burned area.
Table 9.
Comparison between FLAME, FLAME 2, and FLAME 3 datasets.
Figure 7.
Fire (a) and no fire (b) images from the FLAME3 database.
5.2.4. The Wildfire Database
The wildfire dataset proposed by El-Madafri et al. [63] symbolizes a concerted effort to explore the capabilities of RGB imagery in forest fire detection through machine learning methodologies. Spanning 2700 aerial and ground-based images, it has been curated from a diverse array of online platforms such as government databases, Flickr, and Unsplash. By capturing a wide spectrum of environmental scenarios, forest types, geographical locations, and the intricate dynamics of forest ecosystems and fire events, the dataset serves as a valuable benchmark for research in forest fire detection. However, we would not recommend the use of this dataset to validate a model as some images tend to have poor reliability for real-world applications. Figure 8 shows two images of fire and no fire available in the Wildfire Database.
Figure 8.
Fire (a) and no fire (b) images from the Wildfire database.
5.2.5. DFireDataset
Proposed by Venancio et al. [64], DFireDataset is an image dataset of fire and smoke occurrences designed for machine learning and object detection algorithms with more than 21,000 images. Images are shown in RGB format and demonstrate a large quantity of different views that enhance real-world conditions. Figure 9 shows two images of fire and no fire available in the DFireDataset database.
Figure 9.
Fire (a) and no fire (b) images from the DFireDataset database.
5.2.6. M4SFWD
Proposed by Wang et al. [65], the M4SFWD (multiple-scenarios, multiple-weather-conditions, multiple-lighting-conditions synthetic forest wildfire dataset) is a synthetic dataset generated with Unreal Engine 5 to simulate forest wildfires in realistic environments. It includes eight diverse forest scenes (plains, mountains, lakes, rivers, etc.) under different weather conditions (sunny, foggy, rainy, and snowy) and times of day (daytime, evening, and night). The dataset provides video recordings at resolutions such as 1480 × 684 and 776 × 452 pixels, with durations ranging from 80 to 195 s, frame rates of 10–30 fps, and file sizes between 10 MB and 500 MB. Scenes are categorized by the number of fire objects (none, single, or multiple), making this dataset particularly useful for testing the robustness of wildfire detection algorithms under varied and realistic environmental, lighting, and fire dynamics conditions. The use of this dataset for training and validation appears limited by its purely synthetic nature. However, one could envision using it for training while relying on a more restricted real-world dataset, such as FLAME or DFireDataset, for validation. Figure 10 shows an overview of the available fire images of the dataset. Unfortunately, this dataset is restricted to subscription to IEEE.
Figure 10.
Fire images from M4SFWD database available on github https://github.com/Philharmy-Wang/M4SFWD?tab=readme-ov-file (accessed on 7 September 2025). Labels (a–h) correspond to simulated images showing various possible biomes.
5.3. Fire Simulation and Decision-Making
5.3.1. Next-Day Wildfire Spread
Aggregation of wildfire data across the contiguous United States from 2012 to 2020. The dataset has a total of 18,445 samples. Each sample is a 64 km × 64 km region at 1 km resolution from a location and time at which a fire occurred. To capture the fire spreading pattern, they include both the fire mask at time t and at time t + 1 day. In addition to the fire data, this dataset contains the following features: elevation, wind direction and wind speed, minimum and maximum temperatures, humidity, precipitation, drought index, Normalized Difference Vegetation Index (NDVI), energy release component (ERC), and population density.
5.3.2. WildfireSpreadTS
Gerard et al. [66] present a multi-temporal, multi-modal remote-sensing dataset for predicting how active wildfires will spread with a temporal resolution of 24 h. The dataset consists of 13,607 images across 607 fire events in the United States from January 2018 to October 2021. For each fire event, the dataset contains a full time series of daily observations, including detected active fires and variables related to fuel, topography, and weather conditions. It offers a more precise spatial resolution than Next-Day Wildfire Spread, with additional features including land cover.
5.3.3. Sim2Real-Fire Mini
The Sim2Real-Fire dataset by Li et al. [67] contains wildfire simulation and real-world data, including 1M and 1K wildfire scenarios. Each scenario is associated with five data modalities of environmental information, including topography, vegetation, fuel maps, weather data, and satellite images with annotated fire regions.
5.3.4. WidlfireBD
Published by Singla et al. [68], this dataset contains 17,820,834 data points from 2012 to 2018 across the entire continental USA. Each data point represents a burning cell on a given day and includes its features (FRP, vegetation density and height, elevation, slope, etc.), as well as the FRP of its neighboring cell on the following day. It also incorporates weather data (temperature, precipitation, atmospheric pressure, and wind) to model fire propagation.
5.4. Damage Analysis
5.4.1. Cal Fire’s GIS Hub
Cal Fire’s GIS Hub offers several publicly accessible databases for fire analysis and management in California. Here is an overview of these databases:
- Damage Inspection Data (DINS): This database records structures affected by wildfires located within or up to 100 m from the fire perimeter. It provides information such as structure type, construction characteristics, and certain attributes related to defensible space.
- Non-Industrial Timber Management Plans: This database includes plans and notices of timber harvesting operations approved by CAL FIRE for landowners with less than 2500 acres of forested land.
- California Fire Perimeters: Maintained by CAL FIRE’s Fire and Resource Assessment Program, this database contains historical wildfire perimeters on both public and private lands in California. It is updated annually with data from the previous year.
Additionally, CAL FIRE provides online tools for data visualization and mapping, making it easier to access and utilize this information. These resources are valuable for land managers, researchers, and the general public interested in fire prevention and management.
5.4.2. Global Burden of Disease
The GBD Results Tool is an online platform provided by the Global Burden of Disease study, which is managed by the Institute for Health Metrics and Evaluation. This tool allows users to explore and download data related to the burden of diseases, injuries, and risk factors across different countries, regions, and demographic groups, including the following:
- Mortality and morbidity in 204 countries and territories, including subnational estimates for 21 countries and territories.
- 288 causes of death.
- 371 diseases and injuries.
- 88 risk factors.
Note that this dataset is not a “wildfire dataset” but might be used to evaluate causes of death related to wildfire activity.
6. Review
In this section, we review the articles included in this survey. We retain a temporal framing, progressing from (i) susceptibility mapping, (ii) risk prediction, (iii) ignition detection, and (iv) fire-spread simulation to (v) damage assessment.
6.1. Fire Susceptibility
These studies represent, in a way, the first step in integrating AI into fire management. The goal is to identify and understand, based on specific samples, the areas most at risk in a given region. The spatial resolution is often high (a few kilometers per pixel), but this comes at the expense of local precision. These maps provide an intuitive and ergonomic way to visualize high-risk areas. Table 10 summarizes the objectives, models used, and advantages and limitations of the cited articles.
Pang et al. [69] used a resolution of km and applied several models, including ANN, RF, SVM, and RBFN. Jaafari et al. [70] implemented a hybrid inference model in the region of Hyrcanian (Iran). Milanović et al. [71] studied both logistic regression and RFs in Serbia. Pham et al. [72] focused on models such as BN, DT, NB, and MLR. Alternatively, Berardi et al. [73] used the Poisson distribution to estimate the yearly wildfire ignition probability in Italy and highlighted the correlation with shrublands and thickets.
The ability of CNNs to efficiently process and learn from image data makes them a prime candidate for future research in wildfire risk prediction. Arpaci et al. [74] compared MaxEnt and RF for fire susceptibility mapping for Tyrolean forests. Hang et al. [75] created a CNN architecture based on ResNet in the region of Yunnan to build a wildfire susceptibility map in China. Ramayanti et al. [76] compared CNN and LSTM for producing wildfire susceptibility maps. Cristobal et al. [77] implemented a CNN architecture to measure the influence of land cover. Using a CNN and a metaheuristic optimization algorithm, Syaripudin et al. [78] generated susceptibility mapping for Plumas National Forest, California. The results show that the combination of both algorithms enhances performance.
Bjånes et al. [79] benchmarked multiple models, including XGBoost, CNN, and SVM, to conclude that CNN offered the best accuracy. Deng et al. [80] explored 3D CNN and LSTM models to create wildfire susceptibility maps. In another study, Chuvieco et al. and Malik et al. [81] examined the performance of ensemble models in northern California. Rubí et al. [82] compared multiple machine learning models (SVM, Adaboost, and more) for building wildfire risk maps. Rodrigues and De la Riva [83] also employed RFs, achieving high accuracy rates by leveraging diverse environmental predictors. Chang et al. [84] used logistic regression to predict relevant probabilities. Septianto et al. [85] benchmarked multiple ensemble models to map fire susceptibility in Indonesia. As explained by Singh et al. [86], the U-NET architecture appears to be ideal for this kind of task compared to classic ANNs. Chen et al. [87] used a resolution of and the CatBoost model to analyze fire susceptibility. Gao et al. [88] did not specify a resolution but used RF and DNN models. Naderpour et al. [89] quantified the forest fire risk in the Northern Beaches area of Sydney using a spatial framework consisting of multiple MLPs (Multi-Layer Perceptron Networks).
Finally, Shaik et al. [90] explored fuel mapping for wildfire ignition. They used a combination of real data and synthetic data generated by a CTGAN model. Additionally, they proposed the use of an ensemble model by combining 26 models (XGBoost, MLP, etc.). This strategy has the advantage of being efficient by averaging the abilities of multiple models, but it increases the size and training time of the framework.
6.2. Fire Prediction
In this section, we discuss actual prediction since the cited studies aim to forecast events that have not yet occurred. Research is conducted across various temporal scales—daily, weekly, monthly, seasonal, or even annual—with some studies making projections decades into the future. Among these, daily prediction poses the greatest challenge due to the stochastic nature of fire ignition. Table 11 and Table 12 summarize the objectives of the cited articles, the models used, and their advantages and limitations.
6.2.1. Fire Weather Index (FWI)
The Canadian Forest Fire Weather Index (FWI) system was developed in Canada during the 1970s and is grounded in several decades of forest fire research. This system comprises six components, all based solely on meteorological data and historical records. Initially, it features three primary fuel moisture codes: the Fine Fuel Moisture Code, which gauges the potential for fire ignition; the Duff Moisture Code, assessing the potential for fuel consumption; and the Drought Code (DC), measuring vegetation dryness levels. Subsequently, there are two intermediate fire behavior indices: the Initial Spread Index, estimating the fire’s spread rate upon ignition, and the Build-Up Index, assessing the amount of available fuel. A final index, the Fire Weather Index, derived from the combination of the previous sub-indices, estimates the potential intensity of a declared fire. All these indices were incorporated into our feature list. The updated version of the FWI, dating back to 1987 [91], is currently widely adopted outside of Canada, such as in Alaska, certain Northern American states, Mexico, New Zealand, France, Portugal, and Southeast Asia. Although it still undergoes enhancements today, its drawbacks include infrequent updates, for instance, to account for the effects of climate change, and its initial development was tailored to Canadian conditions, which can bias results for European countries. Some authors perform more complex analysis with statistical models, as Dupire et al. [92], who analyze the vulnerability of forest ecosystems to fire in the French Alps.
6.2.2. Artificial Intelligence (AI)
The prediction of wildfire risk through AI techniques has seen a significant upturn in recent years, largely due to the availability of vast amounts of data and advancements in computational capabilities. Pimont et al. [93] implemented a strategy based on GAM for calculating the potential occurrences using FWI and forest area. Papakosta et al. [94] proposed the application of a Poisson process to model the forest fire ignition distribution. Zhang et al. [95] accessed monthly forest fire probabilities using random forest. Experiments have highlighted the difficulty of predicting non-events during the high season. Dong et al. [51] produced a spatio-temporal analysis on Portugal fires to enhance decision tree prediction. Finally Chen et al. [96] introduced a time-decaying precipitation index that leverages fire prediction for the next 15 days.
GBM has been another focus, with J. Koh [97] integrating it for enhanced monthly fire risk prediction using the Generalized Pareto Distribution in the USA from the equation. It has also been used by Cisneros et al. [98] in Austria. This loss function encourages the model to accurately capture the distribution of fire sizes, with particular emphasis on extreme events. Unlike classical regression losses (e.g., MSE), the eGPD-based loss is specifically designed to model heavy-tailed distributions, making it suitable for rare but impactful wildfires. By minimizing this loss, the network learns parameters that assign higher likelihood to observed extreme fire sizes, improving predictive performance for high-severity events. Logistic regression was used by Bergonse et al. [99] to predict the burned area during the summer season in Portugal. Graff et al. [100] have implemented different types of Poisson regression. Those models can outperform persistent ones while highlighting the difficulty and imprecision of the results on a daily scale. Chen et al. [101] utilized the RF algorithm and FANP to conduct forest fire risk zoning in Wuyishan National Park.
The depth and complexity of DNNs have paved the way for recognizing intricate patterns within voluminous data. Bayat et al. [54] benchmarked multiple AI models to predict daily burned areas during fire season. Bergoda et al. [102] have proposed a CNN for producing a wildfire ignition probability map for the next 7 days. Kondylatos et al. [57] estimated the daily wildfire risk by using a ConvLSTM network. Rohan et al. [103] proposed a ULSTM architecture to predict daily fire risk maps in California, but actual fires tend to occur several days later than predicted. Laube et al. [104] compared the performance of four machine learning models in predicting wildfire occurrences from multivariate time series. They highlighted the low accuracy of the models during peak wildfire seasons. Chen et al. [52] employed Portugal’s fire to compare Knowledge Graph and GNN, suggesting the importance of spatial correlations. Finally, Lai et al. [53] developed a neural network encoder to predict potential burned areas. Zhong et al. [105] enhanced long-range monthly predictions by incorporating a simulator of features such as temperature and lightning. They used an LSTM model to make the predictions.
Bethany et al. [106] predicted daily fire risk occurrence with a UNet model. As the evaluation area expanded—from 40 km to 120 km neighborhoods—the models achieved higher accuracy scores. This improvement occurs because predicting the general area of potential fires is less sensitive to small spatial errors and better captures the inherent uncertainty and variability in fire occurrences. Thus, AI models are more reliable and useful for identifying broader high-risk regions instead of precise points. At a larger scale, the UNet model achieved performance from 0.27 at day 0 to 0.24 at day 10. While those scores are low, they highlight the stochastic nature of fire occurrence because their ignition depends on often unpredictable factors.
In 2023, Lam et al. [107] have proposed GraphCast, an encoder–decoder GNN that forecasts weather conditions more precisely than HRES. Michail et al. [108] have used this architecture to predict the probability of fire ignition within 8 days. The GraphCast architecture outperforms the other tested models (LSTM, GRU, ConvLSTM, etc.). While the model achieves high overall performance on the full dataset, we observe significant variation across regions, with most of the accurate predictions occurring in Africa. The authors suggest that all world regions cannot be regrouped into one model due to the high differences in historical risk.
Along with the risk of fire occurrence and the total burned area for a given region, we are also interested in predicting the severity of each potential fire: If a fire starts at that time and at that specific location, what will be the area of damage? Sykas et al. [109] predicted the size of a wildfire event using different input features: meteorological parameters (Meteo), backscatter bands from Sentinel-1 (S1), and mosaicked spectral bands from Sentinel-2 (S2). However, Sentinel-2 input provides the best performance. The same authors compare ResNet and visual transformers in [110] for forecasting and mapping severity. Overall, ResNet performs better in terms of the F1-score and IoU.
6.3. Fire Detection
After predicting a high risk of fires in a particular area, the next step would be to detect the early signs of fires. This can be done using pre-positioned cameras, patrols, or satellite image analysis. Table 13 summarizes the objectives, models used, and advantages and limitations of the cited articles.
To achieve this, we can use UAVs, also called drones, equipped with cameras and sensors. Studies using drones have seen a relative decrease since 2020, according to Buchelt et al. [111]. AI models embedded in drones can detect fires from the sequences captured by the sensors. Another alternative is to use satellite imagery or a ground camera. Some indicators of fires include higher temperatures at specific points, the presence of smoke, or even visible flames if the fire has already grown large.
Shahoriar et al. [112] used the You Only Look Once (YOLOv8) architecture [113] to detect fires in drone images. The CNN architecture is popular in object detection. It was also used by Bakirci et al. [114] in its ninth version for detecting smoke. Whereas UAVs tend to require high implementation time, Castro et al. [115] used roadside images taken by smartphones to detect fire, using YOLOv8 Nano. The term “Nano” refers to the size, required resources, and computation time of the model used. When looking at deep learning models, especially CNNs, authors tend to create larger models to get optimal results as their performance is usually linked to the number of parameters. However, although creating lightweight models (with fewer than 10 million parameters) is another area of study, it is important to consider this point in fire management, especially in fire detection. Akagic et al. [116] proposed a lightweight CNN for detecting fire in UAV images. Mimoun et al. [117] proposed a lightweight CNN for detecting fire on UAV’s images. Lever et al. [118] proposed a different approach using social media data. Rubab et al. [119] explored explainable visual AI with GRAD-CAM and LIME to interpret the decisions of the model. They used an image classification dataset and obtained high performance. However, the study is limited by the high complexity of the model and the lack of real-world application. Along with a CNN model to detect fire in images using the FLAME dataset, Ramadan et al. [120] proposed a large framework that involves detecting fire with IoT sensors, sending a message to the UAV, detecting the fire on camera, and deploying a water bomb. Similarly, Meimetis et al. [121] explored a pipeline utilizing satellites, ground sensors, and UAVs. By combining all these sources, the authors claim to enhance early fire detection. Chunman et al. [122] presented a high-performance forest fire smoke detection model called MAG-FSNet. It builds upon the YOLOv8 architecture and combines the strengths of convolutional neural networks (CNNs) and Vision Transformers through the CTSPM (Convolution-Transformer Synergistic Perception Module). While the dataset used is not published, it seems to be large, containing 14,730 images with different seasonality and conditions (day/night). Yar et al. [123] proposed a modified Vision Transformer (ViT) architecture tailored for effective fire detection from scratch, particularly on small-and-medium-sized datasets. Their model combines Shifted Patch Tokenization (SPT) and Locality Self-Attention (LSA) to improve spatial detail extraction and reduce attention smoothing. The architecture removes the need for large pre-trained models, making it suitable for real-time applications. Park et al. [124] presented a fire front segmentation approach using helicopter imagery and Vision Transformer models, targeting real-world wildfire suppression in South Korea. They introduce a new dataset of 7869 labeled images extracted from over 55 h of helicopter footage, focused on segmenting visible fire and ground-level smoke. Two transformer-based models, Swin Transformer and Mask2Former, are evaluated. Despite class imbalance and challenges like smoke ambiguity and camera shake, Mask2Former outperformed Swin Transformer (mIoU: 0.641 vs. 0.621). Liu et al. [125] propose TFNet, a transformer-based model for detecting forest fires in drone imagery. TFNet integrates a multi-scale feature fusion encoder (CG-MSFF), a novel convolution module (SRModule), and WIoU loss for better localization. It targets small-scale fires and sparse smoke, which are challenging in real-world UAV footage. Tested on the public D-Fire and M4SFWD datasets, TFNet surpasses YOLOv8 and DETR in mAP50 and F1-Score. Finally, Seydi et al. [126] proposed Fire-NET, a CNN-based neural network to detect wildfire images. While the study validates spatial generalization by testing five geographic areas (Australia, Africa, USA, Amazonia, and Ukraine), the model relies on Landsat images availability, which is not certain in a real-time detection.
On the private side, in partnership with the Earth Fire Alliance, Google Research initiated FireSat: https://sites.research.google/gr/wildfires/firesat/ (accessed on 7 September 2025). A satellite-based wildfire detection project developed by Muon Space and the Gordon and Betty Moore Foundation. Its goal is to provide near real-time, high-resolution global imagery—updated every 20 min—to detect wildfires (about 5 × 5 m). Powered by AI, FireSat analyzes current satellite images against historical data and local conditions to accurately identify and monitor fire outbreaks. Scheduled to begin operations in 2025, FireSat aims to significantly improve early wildfire detection, support emergency response, and contribute to the scientific understanding of fire behavior.
6.4. Fire Simulation and Decision-Making
Table 14 and Table 15 summarize the objectives, models used, and the advantages and limitations of the cited articles for fire modeling and decision-making, respectively. Fire control encompasses strategies for real-time management, such as wildfire spread prediction. Historically, models predicting the rate of fire spread have been classified as physical, semi-physical, or empirical according to the nature of their construction (Perry [127]). These models typically include heat transfer conservation laws and equations describing combustion chemistry, for example, the Rothermel model proposed by Albini [128]. In 1995, Mark A. Finney [129] proposed a fire area simulator for fire managers called FARSITE, which is a commonly used tool for fire spread control (Salis [130]). This strategy was included in software around the world, for example, by Patricia L. Andrews in BehavePlus [131]. Several authors have used this method to benchmark their approaches, demonstrating improved reliability when incorporating AI techniques. Physical models have also been proposed by Vogiatzoglou et al. [132]. Zhuang et al. [133] simulated wildfire spread using remote sensing and cellular automata. A cellular automaton (CA) consists of a regular grid of “cells,” each of which has a “state” chosen from a finite set and can evolve over time. The state of a cell at time is determined by the state at time t of a finite number of neighboring cells, known as its “neighborhood”. At each new time step, the same rules are applied simultaneously to all cells in the grid, producing a new “generation” of cells that depends entirely on the previous generation. This approach is also by Pais et al. [134].
The spatial nature of satellite and aerial imagery data has made CNNs a favored choice for many authors (Hodges et al. [135] or Radke et al [136]). Alternatively, Wang et al. [137] used GNNs to model wildfire spread, highlighting the limitations of regular grid representations. Huot et al. [138] proposed the public dataset Next-Day Wildfire Spread and also compared logistic regression, random forests, and a convolutional autoencoder on this dataset. Allaire et at. [139] proposed a hybrid architecture combining a CNN and a traditional simulator, which enables computation of a one-hour burned-area map for the entire island of Corsica in less than a minute. On the other hand, Shadrin et al. [140] studied wildfire propagation forecasts over 1–5 days. Finally, Ganapathi et al. [141] compared reinforcement learning and supervised learning approaches and achieved promising results. Marjani et al. [142] analyzed data from Australia and built a CNN-BiLSTM model for near real-time wildfire spread prediction.
Lahrichi et al. [143] proposed the use of Swin-UNet, a model originally applied to medical image segmentation by Cao et al. [144]. The model incorporates a transformer layer into the original UNet architecture to enable it to handle time series data. They achieved a high score on the Next-Day Wildfire Spread database, demonstrating that attention mechanisms can improve wildfire spread prediction. This was also stated by Xiao et al. [145] who proposed a slightly different architecture combining attention and U-Net. However, both articles were not evaluated on the same dataset or with the same metrics, so comparisons are limited. Li et al. [67] proposed Sim2Real-Fire, a multi-modal model based on the Swin Transformer to simulate and backtrack wildfire spread. They created a larger dataset by incorporating synthetic data generated by multiple physical models, including FARSITE. Trained on both types of data, the model was able to outperform the classic models, such as ConvLSTM and physical models.
Shaddy et al. [146] proposed the use of generative AI with a GAN model to generate synthetic images corresponding to wildfire simulations. They achieved high performance, but the training dataset used is relatively small, which makes the model dependent on a particular physical simulation. Marjani et al. [147] employed an explainable Grad-CAM model to visualize and interpret which features influenced the prediction. Wind speed and direction seem to be the most influential. The authors also propose Atrous Spatial Pyramid Pooling (ASPP) (using dilated convolutions) to capture multiple scales (speed, shape, and size).
PINNs have been used in some research in order to embed physical knowledge into neural models to ensure physically plausible fire-front forecasts. Dabrowski et al. (2023) [148] solved the level-set PDE for fire-front evolution within a BN and added the following: (i) temporal continuity regularization to remain stable under abrupt wind changes, (ii) data assimilation terms that pull the solution toward observed fronts, and (iii) uncertainty quantification via a B-PINN. The core constraint is the level-set residual of the front PDE, complemented by continuity and assimilation penalties.
Vogiatzoglou et al. [149] learned unknown parameters of an interpretable wildfire spread model through a PINN with first-principles constraints, enforcing mass and energy conservation in the loss. Training uses both synthetic fire-front evolutions and empirical thermal imagery (Troy Fire), with robustness to noisy data.
Bottero et al. [150] detailed a PINN applied to the level-set equation for fire-front propagation and outlined coupling with atmospheric governing equations (Euler/WRF-SFIRE components). Constraints include the level-set PDE residual for the front and physics-based terms from the atmospheric dynamics to guide the solution.
Table 16 summarizes the objectives and models used, as well as the advantages and limitations of the cited articles for decision-making, respectively. Knowing the potential spread of a wildfire does not indicate the best course of action to take. Professional experts will tend to use their experience and instincts to manage the fire. Abdelrahman Ramadan [151] introduced the Wildfire Autonomous Response and Prediction Using Cellular Automata (WARP-CA) to simulate the spread of wildfires. The authors used a multi-reinforcement learning approach to select the best choice for a particular agent, such as extinguishing the fire or saving vegetation. This is an interesting addition to a simulator model (physical model in the paper), suggesting that AI can also help in this field. The management of population evacuation in high-density fire situations is a crucial aspect of fire management. Kim et al. [152] can be employed to analyze the relationship between communities and their capacity to evacuate during fires; AI offers a different approach. Zhao et al. [153] have used RF to predict people’s emergency behavior. Recently, Zhang et al. [154] proposed a situation-aware multi-graph convolutional recurrent network that was able to forecast travel demand during wildfires. It appears to have better precision than traditional statistical methods, such as ARIMA or historical averages, and more basic AI models, such as RF or LSTM. Other disaster evacuation or pre-warning systems have been studied by Karampotsis et al. [155]. The authors used AI to classify recommendations as “Did not travel at all,” “Traveled only as necessary,” or “Did not limit travel.” Among the tested models, DT achieved the best performance; we think that a similar approach could be employed in wildfire scenarios. Finally, Pan et al. [156] combined AI with optimization algorithms, demonstrating how AI might be used to optimize decision-making. While the CNN model used is built upon a physical model, the global architecture is an important addition.
6.5. Damage Analysis
The final step is to analyze the consequences that the fires have had on the world. These damages can be diverse, ranging from the analysis of burned areas responsible for disease to the classification of damage. Table 17, Table 18 and Table 19 summarize the objectives, models used, and the advantages and limitations for burned-area analysis, health impact, and economic loss, respectively, of the cited articles.
Using satellite imagery, we examined burned area and severity analysis. Kulinan et al. [157] used RF to classify burned pixels in a region affected by a recent fire. Liadira et al. [158] accessed post-wildfire burned areas using Unet segmentation. Ismailoglu et al. [159] employed RF to classify satellite images into four classes: unburned forest area, low-severity burned forest area, moderate-severity burned forest area, and high-severity burned forest area, achieving relatively good results except in the moderate class. Farasin et al. [160] used a Unet architecture to predict the Copernicus EMS damage severity of regions newly affected by fire. Although the number of fires is quite limited, this study uses areas from different countries in Europe (Portugal, Italy, Spain, and Norway), thereby exploring spatial generalization. Perbet et al. [161] evaluated two deep learning architectures, including the transformer and 1D CNN, for classifying annual disturbances (or changes) in Boreal forests due to human and natural events (including wildfires). Both models achieve similar scores. Halder et al. [162] employed satellite imagery and machine learning (RF and SVM) to analyze the impact of wildfires on deforestation, climate, and biodiversity.
Wildfire smoke exposure might be critical for people’s health. Golbazi et al. [163] proposed an Analog Ensemble to enhance PM2.5 forecast accuracy, with particular attention to wildfire events. The model outperformed the benchmark model. Qiu et al. [164] compared CTM and ML for daily wildfire-smoke-related surface fine particulates. Observing that both models produce inconsistent results, the authors proposed a framework that integrates both models and manages to outperform the individual models. Wang [165] used RF, GBM, and MLP, as well as the Freitas scheme with Large Eddy Simulation, to estimate wildfire plume injection. Overall, the ML models outperform the benchmark model. Finally, Tadano et al. [166] analyzed the relationship between hospital admissions and black carbon released during wildfire season. While the error in daily predictions seems relatively high, the MAE decreases with increased day lag, suggesting a delayed temporal effect on people’s health. In Australia, using data from 2019 and 2020, Khanmohammadi et al. [167] compared SVM, RF, XGBoost, NGBoost, and MLP in predicting daily mean PM2.5 using weather features. NGBoost achieved better performance. In addition, using NGBoost, the authors analyzed the correlation between PM2.5 and the number of deaths caused by chronic obstructive pulmonary disease and lung cancer. They highlighted the correlation with ambient pollution, particularly in 2020. Similar conclusions have been drawn by Qiu et al. [168] who studied the long-term impact of PM2.5 on health and mortality, using mainly Lasso regression and MLP. They state that, given the current situation, wildfire smoke may lead to 690,000 cumulative deaths by 2050, resulting in an annual cost of USD 244 billion. However, as the current models are quite simple, these numbers require further simulation.
The economic aspect is a particularly important point in wildfire management. Michael et al. [169] estimated wildfire suppression costs based on reporting delays. In a different approach, Kevin et al. [170] used a Vision Transformer for classifying damage severity to buildings in California. Zhang et al. [171] proposed CrowdNAS: a Crowd-guided Neural Architecture Searching Approach to Disaster Damage Assessment. They use a CNN to estimate, via multi-classification, the severity of damage caused by a natural disaster, including floods and wildfires. Damage segmentation has been widely studied using CNNs. Combined with satellite data, researchers estimate damage (to buildings and land area) due to natural disasters. Wang et al. [172] used the xGBD dataset proposed by Gupta et al. [173] to classify buildings (No Damage, Minor, Major, and Destroyed) damaged by natural disasters. They proposed a two-stage framework with a U-NET and a CNN classifier. Other examples not fully related to wildfires can be found in [174,175,176].
Table 10.
Studies on wildfire susceptibility prediction.
Table 10.
Studies on wildfire susceptibility prediction.
| Authors | Purpose | Model Used | Advantages | Limitations |
|---|---|---|---|---|
| Arpaci et al. [74] | Compare MaxEnt and RF for fire susceptibility mapping | MaxEnt, RF | Unseen location (Austria); climate patterns are the most important drivers | Limited model number, bias metric (Accuracy) |
| Hang et al. [75] | Build a wildfire susceptibility map in Yunnan, China | ResNet-based CNN, SVM, MLP, LR | CNN achieved the highest performance | High memory cost, performance depends on non-fire points generation; biased metric |
| Ramayanti et al. [76] | Compare CNN, LSTM, and FR for wildfire susceptibility mapping | CNN, LSTM | Similar performance between models (CNN slightly better) | Did not discuss the advantage of AI; biased metric |
| Cristobal et al. [77] | Measure the influence of landcover on wildfire risk | CNN | Proved the influence of oversampling with SMOTE | Only one model tested; short dataset; biased metric |
| Syaripudin et al. [78] | Generate wildfire susceptibility mapping in California | CNN, metaheuristic optimization algorithm | Unseen location (Plumas National Forest); proved the effectiveness of metaheuristic optimization with CNN | 50% train dataset split may cause overfitting; limited number of models; no baseline performance |
| Bjånes et al. [79] | Benchmark LR, SVM, RF, and CNN for wildfire risk mapping | LR, SVM, RF, CNN, Ensemble | Multiple CNN architectures; combined two CNN architectures in an ensemble model; large dataset | Only one year tested; did not explore multiple non-fire sample numbers |
| Deng et al. [80] | Create wildfire susceptibility map using 3D CNN | 3D CNN, LSTM | Employed a complex CNN; combined daily weather with fire maps to achieve daily mapping | Biased metric; true performance is not fully assessed. |
| Milanović et al. [71] | Study of logistic regression and RFs in Serbia | LR, RF | Large temporal dataset; RF outperformed LR | Small number of fire cells; biased dataset; may result in overfitting |
| Shaik et al. [90] | Fuel mapping for wildfire ignition | Ensemble | Used Sentinel-1 to avoid cloud cover; high resolution (30 m); added synthetic data to enlarge the training dataset | High computational cost; limited evaluation for non-burnables; generalizability to different regions uncertain; large framework size |
| Malik et al. [81] | Study the performance of ensemble models (2 RF) in California | Ensemble model | The ensemble model achieved the highest accuracy | Small study area, bias, and small dataset (no fire day vs. fire day) |
| Rubí et al. [82] | Compare multiple ML models for building wildfire risk maps | SVM, Adaboost, others | On a large benchmark, Adaboost achieved the highest accuracy | Small area and period, biased metric, missing CNN model |
| Chang et al. [84] | Predict wildfire risk using logistic regression | LR | Pioneering article | Using only a 50% training dataset may introduce overfitting. No baseline model, outdated approach |
| Septianto et al. [85] | Benchmark (12 models) for fire susceptibility mapping | Ensemble models | Unseen area (Indonesia), large temporal span, BRT achieves highest accuracy, large number of features | Small dataset, missing advanced DL models (CNN, LSTM, etc.), biased metrics |
| Singh et al. [86] | Benchmark U-NET architecture for fire susceptibility mapping | U-NET architecture | Original model (UNet) | Biased dataset and metric |
| Chen et al. [87] | Analyze fire susceptibility using CatBoost | CatBoost | Use of PCA for dimensionality reduction | Single model, small dataset due to undersampling |
| Gao et al. [88] | Use RF and DNN for fire risk analysis | RF, DNN | Long temporal dataset | No vegetation type included in features, minor gains across models |
| Naderpour et al. [89] | Quantify forest fire risk in Northern Beaches, Sydney | MLP | Incorporation of social vulnerability, large number of indicators | Does not explore CNN, limited in natural factors, data might not be available in all regions |
| Pang et al. [69] | Apply several models for wildfire susceptibility mapping | ANN, RF, SVM, RBFN | Large temporal dataset, covers all of China, RF performs better | Missing CNN model, no baseline model |
| Mohajane et al. [177] | Benchmark multiple models for susceptibility in Morocco | SVM, MLP, CART, LR | RF achieved the best performance | Small dataset, biased dataset (easy task), does not explore CNN |
| Mutakabbir et al. [178] | Proposed STAS, a non-fire sampling method | MLP | STAS method avoids stochastic non-fire sample | Test set is not representative of a real work application, STAS method based on input parameter (month) |
Table 11.
Studies on wildfire prediction using AI and other models (part 1).
Table 11.
Studies on wildfire prediction using AI and other models (part 1).
| Authors | Purpose | Model Used | Advantages | Limitations |
|---|---|---|---|---|
| Dupire et al. [92] | Forest ecosystems’ vulnerability to fire in French Alps | Statistical models | FWI classification for French territory | Small study area |
| Pimont et al. [93] | Predicting fire occurrences using FWI | GAM | Highlights the stochastic nature of fire, allows both long- and short-term prediction | Small study area, GAM cannot handle large quantity of factors |
| Papakosta et al. [94] | Forest fire ignition distribution modeling | Poisson process | Poisson model outperforms the persistence model, highlights the stochastic nature for daily prediction | Limited model |
| Zhang et al. [95] | Monthly forest fire probabilities | RF, BGT, Adaboost | Identifies vegetation as a key factor for monthly prediction; uses a long-term dataset (2004–2021) | Biased dataset (1:1 ratio), possible overfitting, lacks spatial/temporal generalization |
| Dong et al. [51] | Spatio-temporal analysis to enhance decision tree prediction | XGBoost, DT, SVM | Introduces KMeans clustering to group similar cells; evaluates based on burned class risk | Small dataset, only 2 flammable clusters tested, no ordinal classification, fixed threshold of 200 acres to separate moderate and extreme wildfires |
| Koh et al. [97] | Monthly fire risk prediction | GBM | Wildfire counts and burned area, new loss function (discrete generalized Pareto (DGPD), mixture) | Limited number of models, handmade thresholds limit generalization |
| Cisneros et al. [98] | Monthly fire probability and spread severity prediction | GNN | Large spatial study area (Australia), large temporal dataset, uses DGPD as the loss function for burned-area prediction, irregular cell size | Binary classification for fire occurrence, large temporal resolution; handmade thresholds limit generalization |
| Bergonse et al. [99] | Predicting summer season burned area in Portugal | LR | Large temporal dataset | Predicts at a large temporal scale (yearly), uses only one model. Predictions are similar to historical data |
| Graff et al. [100] | Implementing Poisson regression for 1- to 5-day fire predictions | Poisson regression | Large temporal dataset, Poisson regression outperforms the persistence model | Results decrease with shorter temporal prediction (1 day), limited model |
| Chen et al. [101] | Forest fire risk-zoning in Wuyishan National Park | RF, Fuzzy Analytic Network Process (FANP) | Large temporal dataset, FANP achieved the best performance, provides a local forest fire map | 1:1 ratio may cause overfitting |
| Bayat et al. [54] | Benchmarking AI models for daily burned-area prediction | Many | MLP achieved the best results | Small dataset, missing more complex models (e.g., CNN) |
| Bethany et al. [106] | Predict daily fire occurrence | U-Net + 3 | Performance shows consistency on larger horizons, original model, a resolution of 40 km gets the best balance between precision and reliability is suggested | Low performances, highly imbalanced data, no fire severity, missing important features (population density), huge resolution |
Table 12.
Summary of studies on wildfire prediction using AI and other models (part 2).
Table 12.
Summary of studies on wildfire prediction using AI and other models (part 2).
| Authors | Purpose | Model Used | Advantages | Limitations |
|---|---|---|---|---|
| Bergoda et al. [102] | Next 7-day wildfire ignition probability maps | CNN, MLP, LR | Many models tested, large temporal dataset, good metrics | Difficulties in reducing false positives and increasing true positives |
| Kondylatos et al. [57] | Daily wildfire risk estimation | ConvLSTM | Large dataset, ConvLSTM achieves best performance, comparison with FWI, significant F1-score | High memory consumption, test set evaluates only a portion of the grid (2456 non-fire and 1228 fire), real performance of the predicted probabilities remains unknown |
| Rohan et al. [103] | Daily fire risk prediction in California | ULSTM | Large dataset, novel model combining segmentation and temporal dependencies, good results with few features | High memory consumption, imbalanced data not handled in metric evaluation |
| Laube et al. [104] | Comparison of machine learning models for wildfire prediction | Multiple ML models | Best results achieved by FCN and ResNet, highlights the issue of imbalanced data | Balance between false positives and false negatives, 50:50 train/test split may cause overfitting, outdated dataset |
| Chen et al. [52] | Comparing Knowledge Graph and GNN for fire prediction | Knowledge Graph, GNN, and tree-based models | Knowledge Graph outperformed other models | Small dataset, limited number of comparison models |
| Lai et al. [53] | Burned-area prediction using neural networks | AutoEncoder DNN | Improved large-scale error | Small dataset, over-predicts burned area for small fires |
| Zhong et al. [105] | Enhancing long-range prediction with simulator features | Digital Twin, LSTM | Global burned area, proposed method outperformed baseline model, data available | Outdated dataset, low temporal resolution (multi-year), low spatial resolution () |
| Michail et al. [108] | Predicting fire ignition probability within 8 days | GraphCast architecture | GraphCast outperforms other models, global prediction | May overfit on dominant regions in long-term predictions, challenge of global generalization |
| Sykas et al. [109] | Predicting the size of wildfire events | ViT | Data available, introduces the use of Sentinel-1 radar images | Sentinel images require high computation time, missing non-fire points |
| Sykas et al. [110] | Forecasting wildfire severity | ResNet and ViT | Similar results, with ResNet performing slightly better | Small temporal dataset, unexplored time series dependency, huge data volume |
| Chen et al. [96] | Next 15-day wildfire ignition probability map | SVM | Introduces a time-decaying precipitation model, identifies four different forest spots | No details on train/test split method, biased metric |
Table 13.
Summary of studies on fire detection using AI and other models.
Table 13.
Summary of studies on fire detection using AI and other models.
| Authors | Purpose | Model Used | Advantages | Limitations |
|---|---|---|---|---|
| Lever et al. [118] | Use of social media data for fire detection | Gradient boosted random forest | Combined satellite images and social media sentiment, enables now casting, code available | Data reliability issues, requires filtering misinformation, focuses only on 2016 data, dependence on English-Language Tweets, Twitter does not exist anymore |
| Shahoriar et al. [112] | Fire detection in drone images | YOLOv8 | Applies knowledge distillation to reduce model size, performs real condition test | High performance, training dataset looks not fully challenging, difficulties in generalizing to different biomes |
| Bakirci et al. [114] | Detecting smoke using drone images | YOLOv9 | Effective real-time smoke detection | Requires stable flight conditions, sensitivity to smoke density |
| Castro et al. [115] | Fire detection using smartphone images | YOLOv8 Nano | Lightweight, efficient for mobile use | Limited by camera quality, lighting conditions |
| Akagic et al. [116] | Classify fire vs. non-fire images | Lightweight CNN | Effective in resource-constrained environments | Lower accuracy compared to deep learning alternatives, dataset not representative of a real-world condition |
| Mimoun et al. [117] | Fire detection using UAV images | Lightweight CNN | Efficient model with fewer parameters, fast processing | May lack detail in high-resolution wildfire scenarios |
| Rubab et al. [119] | Image classification using Explainable AI | GRAD-CAM and LIME | Wildfire detection using Explainable AI (visual), Transfer learning from MobileNet | Image classification, not segmentation, high performance, high model complexity, missing real-world condition application |
| Ramadan et al. [120] | Fire early detection using IoT sensors and UAV | CNN | Mixing sources, global framework, high accuracy, almost real-world condition (controlled fire) | Costly, may depend on the environment, depending on the detection by IoT, complex CNN model |
| Meimetis et al. [121] | Fire early detection using IoT sensors, UAV and satellite images | YOLO | Mixing sources, global framework, satellite images offer a better detection of hot spot | No results nor performance analysis |
| Chunman et al. [122] | Smoke detection in complex environments | MAG-FSNet (YOLOv8 + CNN + ViT) | Combines local/global features, robust in low visibility and varying scale, suitable for edge deployment (n version) | High complexity in full version (m), dataset specific to China and private, requires further validation in other biomes |
| Yar et al. [123] | General-purpose fire detection with low-complexity ViT | Modified ViT (SPT + LSA) | High accuracy, real-time performance, light model (21 MB), generalizes across datasets | Limited performance in foggy or smoky conditions, ViT may still require GPU for edge use, private dataset |
| Park et al. [124] | Fire front segmentation from helicopter images | Swin Transformer, Mask2Former | Real wildfire footage, ViT models, fire/smoke delineation | Moderate mIoU, limited generalization, requires post-processing for fire front extraction, private dataset |
| Liu et al. [125] | UAV-based forest fire and smoke detection | TFNet (transformer + multi-scale fusion) | High precision and mAP, handles small targets, public datasets, efficient fusion | Potential generalization limits, not optimized for extreme weather |
| Seydi et al. [126] | Fire detection on Landsat Images | CNN | High performance, spatial generalization | Relies on Landsat Images, which can be limited in real-time analysis |
Table 14.
Summary of fire spread prediction studies using physical models.
Table 14.
Summary of fire spread prediction studies using physical models.
| Authors | Purpose | Model Used | Advantages | Limitations |
|---|---|---|---|---|
| Albini [128] | Predict fire spread using physical models | Physical | First attempt to simulate wildfire spread, analyze spread length, flame length, burning zone depth | Outdated, only analytical, no empirical validation |
| Finney [129] | Fire area simulation for fire managers | FARSITE simulator | Based on established equations, low simulation time, allows different temporal and spatial resolutions, large number of features | Depends on user vector input, not real-time (scenario-based planning not live forecasting), only 2D simulation, no stochastic input |
| Andrews [131] | Integrate fire spread prediction in BehavePlus software | Physical | Based on established equations, “What-if” scenarios | Depends on user vector input, no real-time data integration, no spatial–temporal modeling (point-based only) |
| Vogiatzoglou et al. [132] | Propose physical models for fire spread | Physical | Real-time simulation, similar accuracy to benchmarks with faster results, explainable | No 3D simulation, empirical tuning for some parameters |
| Zhuang et al. [133] | Simulate wildfire spread using remote sensing | CA | Validation on real data, explainable, incorporates time series | Sentinel-2 has a 5-day revisit time, validated on one fire, CA is limited to 2D simulation |
| Pais et al. [134] | Simulate wildfire spread | CA (Cell2Fire) | Open source, fast simulation, validated on large test set, variable temporal resolution, large number of features | Based on FBP, CA limited to 2D simulation |
Table 15.
Summary of fire spread prediction studies using AI.
Table 15.
Summary of fire spread prediction studies using AI.
| Authors | Purpose | Model Used | Advantages | Limitations |
|---|---|---|---|---|
| Hodges et al. [135] | Use satellite imagery for fire spread prediction | CNN | Faster than physical model, generalization to diverse landscapes | Trained on simulated, not real, data |
| Wang et al. [137] | Model wildfire spread using graph structures | GNN | Converts grid to graph, predicts spread time, flame length, and fire intensity; low inference time | Ground truth from FARSITE simulator; CA performs better in some cases |
| Huot et al. [138] | Predict next-day wildfire spread | ResNet, LF, RF | ResNet outperforms ML models and persistence; large temporal dataset; analyzes spatial resolution impact | No comparison with physical models, limited low-res performance, missing daily feature evolution |
| Allaire et al. [139] | Hybrid CNN and simulator for fire spread | CNN, fire simulator | Emulator faster than traditional simulator, hourly predictions | Fully dependent on the physical simulator |
| Shadrin et al. [140] | Forecast 1–5 days of fire propagation | CNN | Multiple forecast windows; addresses 4 fire types; moderate dataset size | Ground truth generation missing; water bodies and cloud cover issues |
| Ganapathi et al. [141] | Compare RL and SL for fire spread | Reinforcement Learning | Explores RL for dynamic prediction; several reward functions tested | Small dataset, large forecast window (16 days), no baseline comparison |
| Marjani et al. [142] | Real-time fire spread in Australia | CNN-BiLSTM | CNN-BiLSTM outperforms other models | No data shared, limited ground truth, high memory consumption |
| Marjani et al. [147] | Explainable CNN with ASPP module | CNN-ASPP | Integration of Grad-CAM, performance gain over base model | Only tested on one benchmark, high training cost, no temporal models tested |
| Li et al. [67] | Simulate and backtrack fire spread using multi-modal data | Swin Transformer | Combines simulated and real data, supports forecasting/backtracking, large temporal dataset | Decreasing performance at longer horizons, relatively large model size |
| Lahrichi et al. [143] | Predict next-day wildfire spread | SwinUnet | Pre-trained SwinUnet achieves new SOTA accuracy | Only tested on WildfireSpreadTS dataset |
| Xiao et al. [145] | Predict next-day wildfire spread | U2-NET | Attention-based convolution segmentation | Only one dataset used, metric inconsistency, lacks strong baseline comparison |
| Shaddy et al. [146] | Fire arrival time and spread forecast | GAN | Probabilistic modeling using WRF-SFIRE-based training; fusion with satellite data | Small dataset; simulated data not fully realistic |
| Dabrowski et al. [148] | Spatio-temporal fire-front prediction with data assimilation | Bayesian PINN (level-set PDE) | Enforces level-set dynamics, temporal continuity; adds uncertainty quantification | Validated on limited case studies; coarse temporal resolution |
| Vogiatzoglou et al. [149] | Learn wildfire propagation parameters | PINN + spatio-temporal GNN | Embeds mass and energy conservation; robust to noisy data; trained on synthetic + Troy Fire | High computational cost; limited real validation |
| Bottero et al. [150] | Physics-informed simulator for fire spread | PINN coupled with WRF-SFIRE components | Incorporates level-set PDE residuals and atmospheric dynamics; accelerates simulation | Dependent on simulator fidelity; not fully tested on operational data |
Table 16.
Summary of decision-making models for wildfire management.
Table 16.
Summary of decision-making models for wildfire management.
| Authors | Purpose | Model Used | Advantages | Limitations |
|---|---|---|---|---|
| Ramadan (2024) [151] | Predict autonomous response for wildfire management | Multi-reinforcement learning, Cellular Automata | AI-enhanced decision-making; adapts to real-time fire conditions | High computational complexity; requires extensive training data |
| Kim et al. (2024) [152] | Analyze evacuation behavior in wildfire situations | Statistical methods | Provides behavioral insights; interpretable models | Lacks real-time adaptability; limited predictive capability |
| Zhao et al. (2020) [153] | Predict emergency behavior during wildfires | RF | Effective prediction of emergency response; handles complex variables | Requires further refinement for dynamic, real-world applications |
| Zhang et al. (2024) [154] | Forecast travel demand during wildfire evacuation | Situational-aware multi-graph convolutional recurrent network | Outperforms ARIMA, RF, and LSTM; adaptable for evacuation scenarios | Computationally demanding; requires high-quality spatio-temporal data |
| Karampotsis et al. (2024) [155] | Study evacuation recommendations during wildfires | DT | High accuracy for evacuation behavior prediction; interpretable | Risk of overfitting; may lack flexibility for complex situations |
| Pan et al. [156] | Propose a pipeline combining spread prediction and optimization | CNN, optimization | Combines AI with optimization algorithm | Limited spread model; relies on simulated data |
Table 17.
Summary of studies on burned area and severity analysis using satellite imagery.
Table 17.
Summary of studies on burned area and severity analysis using satellite imagery.
| Authors | Purpose | Model Used | Advantages | Limitations |
|---|---|---|---|---|
| Kulinan et al. [157] | Classify burned pixels in a region affected by a new fire | RF, SVM, CART | RF successfully classifies burned pixels; accurate for new fires. Automatic labeling uses OBIA to reduce noise. | No deep learning model tested; OBIA is computationally intensive. |
| Liadira et al. [158] | Post-wildfire burned area and air quality analysis | UNet segmentation | Uses additional satellite indices (NDMI, NDVI, SAVI, NBR); studies both burned vegetation and air quality. | Only one case studied, in 2023. |
| Ismailoglu et al. [159] | Classify satellite images into burn severity categories | RF | Large temporal dataset; uses NBR. | Does not explore CNN; test set too small (); no ordinal classification. |
| Farasin et al. [160] | Predict damage severity in regions affected by fire | Double-UNet architecture | Ground truth based on the dNBR index from Sentinel. Double UNet performs better than single UNet. 21 wildfires in 5 European countries. Low inference time. | Dependent on initial binary classification, imbalanced data makes it difficult to predict extreme severity. |
| Perbet et al. [161] | Classify annual disturbance in Boreal forests (including wildfires) | Transformer, 1D CNN | Both models performed similarly in disturbance classification, providing reliable results. Large temporal dataset. Multiple ignition sources (aerial survey data, government databases). Allows for annual updates. | Low performance on some classes; only Canada explored; some subtle disturbances are indistinguishable at a 30 m scale. |
| Halder et al. [162] | Analyze the impact of wildfire on deforestation, climate, and biodiversity | RF and SVM | Large temporal dataset. Multidimensional data integration. Provides socially relevant insights for fire prevention (community awareness, forest governance). | 500 m resolution; some changes might go unseen. Lacks a detailed analysis of community impact. Fails to differentiate the impact of fire on various plant species. |
Table 18.
Summary of studies on health impact of wildfire smoke exposure.
Table 18.
Summary of studies on health impact of wildfire smoke exposure.
| Authors | Purpose | Model Used | Advantages | Limitations |
|---|---|---|---|---|
| Golbazi et al. [163] | Enhance PM2.5 forecast accuracy with attention to wildfire events | Analog Ensemble (AnEn) | AnEn outperforms the benchmark model, offering better PM2.5 forecasting accuracy for wildfire events. | Underestimation in the western US; AnEn performs similarly to the benchmark model in the first days and only focuses on PM2.5. The model relies solely on past analog conditions, which limits the prediction of extreme events. |
| Qiu et al. [164] | Compare CTM and ML for wildfire smoke-related surface particulate | CTM, Ensemble model with XGBoost | Combines CTM and ML to overcome the limitations of each model. | Limited to only the year 2020, treats wildfire and prescribed fires similarly, and only focuses on PM2.5. In high-exposure bins, models yield both negative and positive correlations between mortality and wildfire exposure. |
| Wang [165] | Estimate wildfire plume injection | RF, GBM, MLP, and Large Eddy Simulation (LES) | ML models outperform benchmark models in estimating wildfire plume injection. MLP is roughly 5000 times faster than LES. This serves as proof of concept. | Trained on simulated data; the LES model excludes chemical interactions as well as the impacts of terrain, latent heat, and moisture emissions from wildfires. |
| Tadano et al. [166] | Analyze the relationship between hospital admissions and black carbon during wildfire season | MLP, RBFN, ELM, ESN | High error in daily predictions, but MAE decreases with lag, indicating a delayed health effect. MLP outperforms other models. Analyzes PM2.5 and BC components, covers multiple years, and predicts PM2.5 and BC emissions. | Limited to PM2.5 and black carbon components, excludes socioeconomic factors, and uncertainty exists in the BC measurement. |
| Khanmohammadi et al. [167] | Predict daily mean PM2.5 levels during wildfire season in Australia | SVM, RF, XGBoost, NGBoost, MLP | NGBoost provides the most accurate prediction for daily PM2.5 levels; also analyzes correlation with deaths from chronic obstructive pulmonary disease and lung cancer. | Limited to PM2.5. The study covers only one year in Australia, whereas GBD offers a large spatio-temporal dataset. Does not include socioeconomic factors. |
| Qiu et al. [168] | Study the long-term impact of PM2.5 on health and mortality | Lasso regression, MLP | Models indicate that wildfire smoke could lead to 690,000 cumulative deaths by 2050, with an annual cost of USD 244 billion. Further simulations are needed to refine estimates. | Uses annual averaging, focuses only on PM2.5, and omits other sources of gas emissions. Long-term predictions do not incorporate adaptation measures. A limited set of models is used. |
Table 19.
Summary of studies on economic loss due to wildfires.
Table 19.
Summary of studies on economic loss due to wildfires.
| Authors | Purpose | Model Used | Advantages | Limitations |
|---|---|---|---|---|
| Michael et al. [169] | Estimate wildfire suppression costs | RF | Quantifies the economic impact of detection delay (one-hour delay increases suppression costs by ∼0.25%), large temporal dataset. | Does not take into account extreme fires; only one model is tested. |
| Kevin et al. [170] | Classify building damage severity during wildfires | Vision Transformer, CNN | High performance, large available dataset (18,960 images). | Small temporal dataset; class imbalance in training data; lack of interpretability. |
| Zhang et al. [171] | Estimate damage severity from natural disasters including wildfire | CNN with Crowd-guided Neural Architecture Searching | Shows lower training and inference time; proposes CrowdNAS for searching the best architecture. | Only three classes explored; depends on pre-trained model. |
| Wang et al. [172] | Estimate damage due to natural disasters (including wildfire) | U-NET, CNN | Two-stage framework: building localization with U-NET and damage classification with a CNN classifier; generates multiple data subsets with distributional normality to overcome class imbalance; uses open data. | Long training time (two models); difficulties in classifying higher severity categories; does not use ordinal classification. |
7. Lessons Learned
In this section, we synthesize the insights from the cited studies for each stage of wildfire management.
7.1. Fire Susceptibility
In wildfire susceptibility studies, a recurring limitation is the extreme class imbalance: true fire occurrences are scarce relative to the vast number of potential non-fire locations (“pseudo-absences”)—fires do not occur every day at every kilometer. A central methodological question, therefore, is how to construct non-fire samples. Common strategies include (i) random background sampling, (ii) spatial/temporal matching (same region/season), (iii) buffer-based exclusion around burned areas to avoid label leakage, (iv) prevalence-matched case–control sampling or class weighting, and (v) hard-negative mining informed by environmental covariates. The “rule-based method” relies on researcher-defined rules and the subsequent random generation of points adhering to these rules. Mohajane et al. [177] defined non-fire points by selecting areas with an NDVI below 0, indicating very sparse vegetation. Mutakabbir et al. [178] used the month as a main feature to select the proportion of non-fire points. However, the establishment of these rules is often subjective, potentially leading to overfitting [179] or a lack of coherence in the results. In both cases, it is not challenging for a complex model to distinguish water or low-season climates from high-risk samples.
The spatial-based method stems from Tobler’s First Law of Geography [180], which posits that events occurring nearby are more correlated than distant events. In the context of fire risk prediction, any point within a predefined vicinity of recorded fire points is considered a potential fire-start point. Non-fire points are randomly generated outside this zone. Some studies, such as those by Wang et al. [75], delineate this vicinity as a 5 km × 5 km area. Points within this area can serve as new fire samples. The strength of this random generation technique lies in the potential similarities between fire and non-fire points. The method hinges on the specified hazard zone, but this parameter can be optimized through iterative research. Alternatively, Syaripudin et al. [78] combine multiple sources (including Sentinel-1 and CAL-FIRE) to firstly detect the area damage by fire and generate non-fire points outside this area. Bjånes et al. [79] randomly selected non-fire samples in different windows around each fire.
The algorithm-based method utilizes the output of a preprocessing algorithm to generate non-fire points. The advantage of this method is its automation, making it applicable globally. However, its efficacy heavily depends on the quality of the employed preprocessing method. Essentially, the AI model is trained on the results of another algorithm, such as k-means clustering (Dong et al. [51]) or kernel density estimation (Xu et al. [181]).
The models used are diverse. In most cases, CNNs achieve more accurate performance than traditional models, but they require significant computational resources. Overall, all tested models have produced satisfactory results.
As for explanatory variables, they typically include meteorological data (annual, monthly, or seasonal averages), topographic data, land cover, and socio-economic factors (such as population density and road networks). These variables form a common baseline for wildfire prediction.
7.2. Fire Prediction
The purpose is to predict events that may or may not happen (rare event prediction in a time-series context), which requires reliable analysis. As a consequence, the datasets are split along the temporal axis, using earlier years for training and more recent years for testing. The regions of study are usually segmented using a grid-based method at a particular spatial resolution. Each cell’s status, either “0” (no fire) or “1” (fire), is determined over time based on the presence or absence of fire. This method reduces data granularity, thereby simplifying computation, especially at broader spatial scales. This strategy offers interesting opportunities; however, depending on the grid size, it could be irrelevant for mapping as it may include pixels that are not representative of fire occurrence. Depending on cell size, leveraging detailed topographical data such as NDVI can be challenging. The authors tend to under-sample the dataset to obtain training, validation, and test samples. This strategy can bias results and metrics if not carefully handled as random undersampling will, in most cases, select “no fire” samples that differ from “fire” samples.
Several studies use the same datasets, particularly the Montesinho fires dataset, but do not necessarily compare their results with those of other models. Once again, CNNs are a preferred choice, yet they retain the previously mentioned drawbacks related to computational cost and processing time. Moreover, the dataset is now too outdated to be used and too simplistic to be considered a reliable foundation.
Different prediction targets have been explored, including fire ignition probability (through binary classification), burned-area estimation, and fire risk indices.
The variables used are generally the same as those for susceptibility mapping. However, some studies incorporate additional factors such as air quality indices (O3, NO2, and PM25), hydrological data (e.g., distance to water sources), or industrial data (e.g., the number of industries).
7.3. Fire Detection
Applications such as detection, classification, and segmentation in image processing have attracted significant research interest across multiple domains. As a result, the models tested in this field are generally well known, validated, and, in some cases, already deployed in real-world enterprise applications. This widespread adoption means that fire detection—whether indoors or in natural environments—is supported by a strong technological foundation. Furthermore, combining multiple data sources deployed in the field (such as cameras, drones, LiDAR, satellites, and smoke sensors) can contribute significantly to research advancements. In particular, leveraging diverse imaging modalities—RGB for visual cues and smoke plumes, thermal infrared (MWIR/LWIR) for heat signatures, multispectral/hyperspectral for vegetation and moisture indices, SAR for cloud-/smoke-penetrating backscatter, LiDAR for 3D structure and intensity, and video streams for temporal dynamics—provides complementary information. These modalities entail trade-offs in spatial/temporal resolution, sensitivity to illumination or weather, and revisit rates, and they require careful co-registration and radiometric normalization; consequently, principled early/mid/late fusion strategies are essential to fully exploit their synergy.
Most of the time, articles focus on smoke detection in images. CNNs tend to be a favored choice for this task. Combining multiple sensors (satellite, UAV, and ground) seems promising, but these frameworks remain new and require further research to explore spatial generalization. In recent years, transformers have become a powerful tool for forest fire detection, especially when dealing with complex visual data like smoke, flames, and fire fronts. Unlike traditional CNNs, transformers are better at capturing global context and long-range dependencies, which helps in detecting small or sparse fire features in challenging environments.
The AI tasks here are mainly classification or segmentation; in these cases, the F1-score and accuracy are preferred metrics, albeit with the limitations we discussed previously.
7.4. Fire Simulation and Decision-Making
In the context of wildfire spread prediction, the results are very encouraging. Unlike other research where the datasets used may limit integration into a real-world application, the ones used here are built directly from actual fires and a valid physical model. Physical models offer comprehensive and consistent results, but they tend to use fixed mathematical formulations, which limit adaptation to extreme events. Cellular automata are a favored choice as they enable autonomous calculation of fire spread and automated adaptation. Current models do not take into account suppression actions, which in practical cases may force users to rerun the simulation. Finally, physical models have the ability to provide high-resolution, short-term predictions (such as at the 1-minute scale), which have not yet been explored by AI. The combination of CNNs with a temporal layer give good results, while transformer models tend to give the best performance so far. The most important features typically include wind direction and speed, along with satellite indices such as NDVI. However, the limited amount of data reduces the confidence that we can have in these models. Adding simulated data could help address this issue, but it also significantly increases training time and incorporate and carries a risk of training the model to predict the physical model itself.
PINNs have recently been explored for wildfire spread prediction by embedding physical knowledge directly into machine learning models. Instead of relying solely on data, PINNs incorporate the governing equations of fire propagation—such as level-set formulations of the fire front, rate of spread (ROS) constrained by wind, slope, and fuel conditions, or energy conservation laws—into the loss function. This approach has been applied through Bayesian PINNs for front evolution with uncertainty quantification, as well as PINNs combined with spatio-temporal graph neural networks to learn parameters of wildfire propagation from both synthetic and real fire events. These models offer the advantage of ensuring that predictions remain physically plausible, for instance, by enforcing monotonic growth of burned areas, anisotropic spread along wind direction, and maximum ROS constraints.
The metrics used are the F1-score and the IoU previously presented, which are commonly used for segmentation tasks.
7.5. Damage Analysis
The analysis of damage caused by wildfires and natural disasters is highly heterogeneous. It ranges from damage assessment on images to burned-area analysis using satellite imagery and economic loss estimation, each requiring specific pipelines and models. Due to the limited availability of public datasets, individual processing is often necessary.
A key advantage of this category is its ability to predict “true values.” By this, we mean that, unlike other studies where interpreting results can be challenging, such as predicting fire probabilities that do not truly represent probabilities, these models provide clearer, more tangible outputs (e.g., economic losses, burned-area mapping, and damage assessments) that are more easily understood by non-experts. This advantage contributes to greater trust in the model, whereas traditional approaches have seen limited real-world applications. Additionally, while satellite imagery is used in these studies, real-time (daily) acquisition is not essential as these analyses can be conducted for specific periods. Similarly, economic and expertise-related constraints are less critical. These studies are not designed for immediate real-world implementation but rather serve as tools for information, analysis, and research. However, the underlying mechanisms behind these predictions remain unclear.
That being said, the impact of wildfires on people’s health offers large opportunities for complex studies. Many of the articles found are related to fine particulate matter in short-term prediction. The acquisition of such data is not a significant limitation as it is measured around the world, allowing for spatial and temporal generalization.
The models used in this section mainly depend on the purpose of each article. Burned-area classification is linked to image analysis, such as segmentation, where CNNs tend to be the preferred choice. In time-series prediction, tree-based models such as RF or GBM have been used.
Burned-area classification is considered a classification problem; authors used the F1-score and accuracy to assess performance. The prediction of PM2.5 or other gases is closer to a regression problem, so commonly used metrics are MAE and RMSE. For the economic loss section, we found various studies with different objectives, so there are no common metrics, but each article uses those already cited (or a derivative thereof).
8. Discussion
In this section, we synthesize the common limitations repeatedly reported in the reviewed studies.
8.1. Fire Susceptibility
These studies, while interesting, currently have several limitations in terms of model management, databases, and overall relevance.
First, it is rare to find studies that provide access to their datasets. This significantly limits the ability to compare different models. While CNNs achieve better results when tested, they are more computationally intensive than traditional models in terms of dataset creation time, training time, inference time, and storage requirements. Complementary studies on the real-world implementation of such models, including estimated cost analyses, would be valuable. This should include an estimated cost analysis.
This brings us to the broader relevance of these studies. The cited research focuses on specific regions of the world. The datasets, created according to the aforementioned criteria, remain specific to those regions, and no studies test their applicability to different areas (such as neighboring regions or other countries). As a result, the generalization of these models across different spatial contexts remains unexplored.
This limitation raises questions about the added value of AI compared to purely historical analyses. Tobler’s law suggests that areas near previous fires are also at risk, meaning that a simple spatial study could potentially identify fire-prone zones just as effectively. The lack of generalization prevents concrete validation of the datasets as they inherently contain regional biases. Without consideration of unknown regions, the score of each model may depend on the number of “non-fire points” generated, making performance estimates imprecise in those regions. This point is highlighted in the similarity generation of Xu et al. [181].
Depending on the study, the number of non-fire samples can vary significantly. It is typically determined by the number of fire samples in the dataset. As a result, different sampling ratios may be observed, such as 1:1, 1:10, or even 1:100 (fire to non-fire). However, this variability introduces certain challenges. A low ratio (e.g., 1:1) may lead to overly simplistic non-fire samples that are either temporally or spatially distant from fire events, potentially reducing the model’s generalization capabilities. Conversely, a high ratio (e.g., 1:100) results in highly imbalanced data, where accuracy becomes a misleading metric due to the dominance of the non-fire class. It is, therefore, crucial to be aware of and carefully consider the impact of the chosen sampling ratio during model development and evaluation.
Many authors refer to their work as “predictive,” yet no true predictions are made. Instead, the workflow is more aligned with historical analysis and visualization than with forecasting future fire occurrences.
8.2. Fire Prediction
The limitations noted in this section mainly stem from issues related to datasets, both in terms of data sharing and dataset management. It is well known that the resulting datasets tend to be highly imbalanced. Spatial and temporal resolution significantly contribute to this imbalance. However, in this context, achieving both high spatial and temporal precision is crucial.
The commonly used binary format presents a significant limitation: It assumes that the risk of fire is equal across all fire-affected cells, which is not necessarily the case. When applied over large areas—such as at a national scale—it also tends to erase the historical fire risk specific to different sub-regions. For example, in the case of France, a day with a single fire in the Mediterranean region carries less significance due to the area’s frequent fire activity. In contrast, a fire on the same day in northern France could be far more critical as that region lacks the same level of preparedness and historical exposure to wildfires. The binary format is particularly used when spatial resolution is very fine (e.g., 1 km in Mesogeos [58]) because the number of fires cannot realistically be represented at this scale. A major drawback of this approach is the lack of information on the actual number of fires that may occur on a given day. As a result, the probability assigned to a pixel often remains the same from one day to the next, while regional seasonality is not properly accounted for due to the dataset’s undersampling. Consequently, the analysis of truly high-risk days remains an open challenge. Moreover, daily predictions at a 1 km resolution tend to reproduce knowledge already well understood by experts through their own experience, which does not necessarily enhance advanced preparedness. Moreover, predictive calibration is rarely assessed in the literature, which limits the interpretability of wildfire risk maps (see Section Expected Calibration Error). Introduced in the context of wildfire prediction by Caron et al. [182], calibration ensures that a predicted probability of 80% for fire occurrence corresponds to an actual 80% likelihood. As in binary classification, where risk is often equated with predicted probability, proper validation of calibration is essential to evaluate the reliability of predictions and to mitigate the stochastic nature of wildfire events.
Temporal and spatial resolutions are highly correlated with the final performance. The objective is to achieve higher precision both spatially and temporally since, at a certain point, it may become trivial to predict that at least one fire will occur. For example, stating that a wildfire will happen in California during the summer. Multi-class fire risk predictions based on the number of fires may offer an alternative as data will be grouped into risk clusters, reducing extreme peaks. In this case, traditional metrics such as accuracy and F1-score fail to capture the true performance of the models because they do not account for the severity of misclassification. Misclassifying a low-risk area (class 0) as a high-risk area (class 4) is far more problematic than misclassifying a moderate-risk area (class 3) as a high-risk area (class 4). Regression metrics could offer an alternative, but they are also sensitive to dataset imbalance and fail to provide meaningful comparisons across different scales. For instance, an MAE of 10 ha would have very different implications on a monthly scale compared to a daily scale.
A major challenge in wildfire evaluation and training lies in the stochastic nature of fire occurrences, particularly at smaller scales such as daily predictions. The models and structures discussed generally follow a deterministic logic (fire or no fire), which is not ideal. The concept of risk inherently involves probabilistic uncertainty, which deserves further study to better capture the unpredictable nature of wildfire events.
We note that the role of fire causes and their influence on prediction quality has not been thoroughly studied. Indeed, one might assume that a criminal fire is less likely to be predicted than a natural fire. However, increasing spatial resolution could also make it possible to link multiple fires occurring on the same day, highlighting extreme conditions that may in turn improve the prediction of criminally induced fires.
The metrics used to evaluate performance depend on the task: when predicting the probability of fire occurrence, authors use the F1-score and accuracy (which is irrelevant with imbalanced data). Predicting burned area is treated as a regression problem; in this case, the commonly used metrics are RMSE and MAE.
One major limitation of existing wildfire datasets lies in the lack of detailed knowledge about how firefighting services are organized in each country. While many datasets offer broad spatial and temporal coverage, they do not account for the operational structure and jurisdictional boundaries of local fire management authorities. For real-world deployment, predictive models must be adapted to the specific needs and organizational levels of these entities. For instance, in France, fire services (SDIS) operate at the departmental level, meaning that accurate and actionable predictions should be available at that same scale. Without this alignment, the practical usability of predictions in supporting decision-making, resource allocation, and emergency response remains limited.
8.3. Fire Detection
Despite significant opportunities in this field, several limitations persist. The first and most critical concern is the quality of the training and testing datasets. As previously mentioned, data are the cornerstone of any machine learning application. However, many datasets used in this domain—whether public or private—are not well suited for early wildfire detection. These datasets often consist of only two types of images: those without fire and those in which the fire is already clearly visible. If we were to evaluate detection timing in such cases, it would be reasonable to conclude that detection occurs too late.
By comparing the datasets presented in Section 5.2, we observe clear differences in quality and reliability. The FLAME and Fire Ignition Database provide realistic image sequences, whereas the Wildfire Database mainly consists of standalone images of large fires, which limits its applicability since the forest is already burning. Similarly, the Forest Fire Database is better suited for image classification than early detection. In contrast, FLAME and the Fire Ignition Database are specifically designed for wildfire detection. We argue that using continuous image sequences for wildfire detection more accurately reflects real-world scenarios than relying solely on static image classification.
Models built with more complex datasets typically focus on detecting smoke as it is the earliest visible indicator of a fire outbreak. However, these models often suffer from high false-positive rates. Access to reliable and representative datasets is crucial, but it is equally important to account for biome variations across different regions. While an object like a chair looks the same regardless of location, vegetation, climate, and topography can vary significantly, limiting a model’s ability to generalize effectively. This challenge underscores the importance of understanding how AI interprets visual information. Additionally, smoke detection tends to produce a high number of false positives, which reduces trust in AI performance.
Finally, another significant challenge lies in model size. While research in this field often requires substantial computational resources and specialized hardware, these demands can be impractical in many real-world contexts. An intriguing potential avenue is the integration of social media data. However, using social media for wildfire detection is constrained by privacy concerns and limited access to real-time information.
8.4. Fire Simulation and Decision-Making
A potential limitation of wildfire spread simulation is the computational time, which can be too high for use in large-scale contexts or at hourly time resolutions. In theory, we assume that the fire evolution can be continuously monitored by taking aerial or satellite photos, but this might not be the case. Retrieving and automatically processing satellite data often requires software applications that are costly in terms of both development time and hardware resources. Additionally, many data providers charge for access to these resources, adding to the financial burden. While drones present a viable alternative, the challenge remains to develop lightweight models that maintain high accuracy, as discussed in Section 10.3.
Recent work by Prados et al. [183] explores the application of remote sensing technologies in real-world wildfire management. Their research identifies several critical gaps:
- Institutional Silos: Fragmented communication and collaboration between agencies impede the operational use of remote sensing data.
- Stakeholder Networks: Knowledge exchange across sectors is limited, highlighting the need for stronger, cross-disciplinary partnerships.
- Open Data Access: Although satellite data are increasingly available for free, there is a lack of accessible, decision-oriented products that can be readily used in practice.
- Capacity Building: The technical expertise required to interpret and apply remote sensing data is insufficient, underlining the need for more specialized and widely available training programs.
Based on our review, integrating a CNN model that uses satellite images may be very challenging without cross-disciplinary partnerships. This limitation does not concern physical models as they depend on comprehensive input parameters (such as wind speed and direction); however, landscape information is less precise in these models. Most CNNs use images from optical sensors (such as Sentinel-2 or MODIS) or infrared sensors (VIIRS); however, these sensors are affected by cloud cover (or by the fire plume itself), which may inhibit their use. Additionally, its practical use in real applications remains limited by the lack of direct knowledge among field agents. In addition, automated processing through external platforms such as Google Earth Engine can be costly and requires advanced technical skills (e.g., Python and JavaScript), which enforces collaboration between different stakeholders, including private companies, research laboratories, and firefighting agencies.
Despite their promise, current PINN-based wildfire studies remain limited in several aspects. First, the reliability of these models is still under debate as many have only been tested on synthetic simulations or small real-world case studies, with scarce validation against large-scale operational wildfire datasets. Second, the temporal resolution applied in most studies is relatively coarse—often hourly or daily—while real-world applications demand predictions at much finer scales, such as minutes. Finally, PINNs can be computationally expensive to train, and their performance strongly depends on the accuracy of the physical constraints and parameters provided. As a result, while PINNs represent an important step toward physics-guided wildfire modeling, their operational applicability to real-time fire spread forecasting remains an open challenge.
Integrating decision support is a major advantage in wildfire spread modeling as the actions of professionals influence fire behavior and vice versa. An interesting point is the still-limited consideration of GNNs in wildfire simulation, even though they could help bridge the gap between physical simulations and AI-based models.
8.5. Damage Analysis
The limitations across the studies include the lack of deep learning model testing in some cases, computational intensity of certain methods, and issues with imbalanced data, which complicate the prediction of extreme severities. Some models also show low performance on certain classes, rely on binary classification, or are constrained by limited geographic areas (such as Canada only). Additionally, some methods may struggle to detect subtle disturbances, and certain data resolutions (e.g., 500 m) may miss finer changes. Furthermore, some studies do not provide a detailed analysis of the community impact or specific plant species affected by wildfires. The correlation between the occurrence of wildfires and the increase in mortality related to respiratory issues due to air quality has been established in several articles. However, it is always essential not to confuse correlation with causation. Other ambient factors, such as traffic, industries, and agriculture, may also contribute to these losses (Ji et al. [184]). To concretely determine the influence of wildfires, further research is still needed while considering these additional parameters. The limitations in the studies on economic loss due to wildfires include the use of only one model in some cases, which limits the exploration of alternative methods. Several studies suffer from small or imbalanced datasets, affecting the model’s generalizability. There are also challenges with the lack of interpretability, and certain studies do not account for extreme wildfire scenarios. Other issues include long training times for complex models and difficulties in classifying more severe damage categories, as well as reliance on pre-trained models and the use of multiple types of data, such as text or time-series data.
9. Recommendations and Future Works
In this section, we present a set of recommendations to mitigate the limitations identified above. They are organized by key themes, with each recommendation addressing one or more issues. Some recommendations also point to new studies to be undertaken.
9.1. Fire Susceptibility
Figure 11 summarizes the classical methodology used for this part, highlighting the unseen points.
9.1.1. New Non-Fire Point Methods Generation
Currently, we have found three main methods to generate non-fire points for testing. They rely on rules, spatial distance from fire, and algorithms. Overall, we believe that the spatial-based method minimizes bias and stochasticity compared to the others. We observed that the algorithm’s performance will highly depend on the method used, so this is an important part of the pipeline. We encourage authors who propose new generation methods using multiple sources. Additionally, the optimal number of points to generate for the best results has usually been ignored in research.
Figure 11.
Susceptibility pipeline reviewed in this section, with recommendations and unexplored steps. Major recommendations rely on proposed new non-fire point generation, exploring spatial generalization, and validating the addition of AI models compared to historical analysis.
Figure 11.
Susceptibility pipeline reviewed in this section, with recommendations and unexplored steps. Major recommendations rely on proposed new non-fire point generation, exploring spatial generalization, and validating the addition of AI models compared to historical analysis.

9.1.2. AI vs. Statistical Methods
Comparison with historical fire records is also crucial. Due to the uncertainty of fire occurrences,
- The exact fire location is often unknown without prior satellite detection or processing.
- A reported fire in one pixel may have started in a neighboring pixel, which aligns with Tobler’s First Law of Geography.
Leuenberger et al. [185] compared both deterministic (historical computation) and stochastic (RF and ELM) methods. It appears that both methods yield similar results, which highlights the uncertainty surrounding the integration of AI. While the authors state that an advantage of the stochastic method is that it does not depend on prior knowledge of the studied area, it does require a large amount of data to compute a map. The creation of the database can be costly, and the added value of AI in this domain remains to be fully demonstrated. Another example of a statistical method is the Frequency Ratio, as used by Oliveira et al. [186], which has been introduced as a feature in Bjørnes et al. [79], meaning that the comparison should be straightforward.
9.2. Fire Prediction
Figure 12 summarizes the classical methodology used for this part, highlighting the previously unaddressed points.
Figure 12.
Prediction pipeline reviewed in this section, with recommendations or unexplored steps. A key recommendation is to integrate the organizational knowledge of firefighters into datasets, apply the ordinal classification paradigm to predict the days with the highest fire risk, and validate predictive performance through calibration analysis.
9.2.1. Ordinal Classification
Ordinal classification refers to the task of predicting a categorical variable that has an inherent order, but no fixed distance between the categories. For instance, customer satisfaction could be rated from “Very Unsatisfied” to “Very Satisfied,” where the categories are ordered but not equidistant. While this aspect is particularly relevant in the context of risk prediction, such as medical disease detection [44], it has not yet been explored in wildfire prediction. This aspect is mainly reflected through different loss functions such as BCE (18) or MCEWK (17).
In predicting wildfire-related metrics such as fire risk, burned area, or severity (e.g., 1 = Low Risk, 2 = Moderate Risk, 3 = High Risk, 4 = Very High Risk, and 5 = Extreme Risk), the model must account for the proximity between the predicted and true classes. For example, if a model predicts class 4 (Very High Risk), it should also consider nearby classes (3 and 5) but with less emphasis on them since they are further from class 4 on the ordinal scale.
Similarly, for predicting the burned area, where classes represent different ranges of area burned (e.g., 1 ≤ 10 ha, 2 = 10–50 ha, 3 = 50–100 ha, 4 = 100–500 ha, and 5 ≥ 500 ha), a model should treat the predicted class not only as a discrete category but also consider the relationship between these classes, recognizing that a prediction of 4 (100–500 ha) is more closely related to 3 (50–100 ha) than to 5 (>500 ha).
For fire severity predictions, where classes represent different levels of damage or destruction (e.g., 1 = Minimal Damage, 2 = Low Severity, 3 = Moderate Severity, 4 = High Severity, and 5 = Catastrophic Damage), the model should similarly account for the distance between the classes, giving more weight to neighboring severity levels. For instance, a predicted class 3 (Moderate severity) should consider classes 2 and 4 (Low Severity and High Severity) with varying degrees of emphasis, recognizing that they are closer to class 3 in severity than classes 1 or 5.
9.2.2. New Metrics
When considering an ordinal classification problem, traditional metrics like accuracy and F1-score are unsuitable. Accuracy is skewed by the prevalence of class 0 samples due to the rarity of fires, leading to misleadingly high scores without evaluating meaningful predictions. The F1-score excludes class 0 but assumes all misclassifications are equally severe, ignoring the nuances in errors between classes (e.g., misclassifying class 4 as 3 is less problematic than misclassifying class 4 as 0). A more suitable metric should be adaptable to both classification and regression problems, allowing for a more nuanced evaluation across different scales. In this context, we propose using ordinal metrics such as IoU Equation (8), Dice Equation (9), or AUOC Equation (10).
9.2.3. Include Uncertainty in Fire Prediction
As mentioned earlier, fire distribution is random, particularly on a daily scale. It is unlikely that one can predict a fire or a “non-fire” with certainty. This uncertainty is present in both the training and testing datasets. Traditional deterministic models consider a variable in two states: 0 or 1, but this representation is not necessarily ideal for fire occurrences. Thus, once this uncertainty is evaluated, researchers must implement methods to address this issue. Today, we can note the use of probabilistic models coupled with quantum computing; however, this strategy requires specific resources. This uncertainty can be represented by samples that do not belong to the correct category. That is, in a risk classification problem, some samples labeled as 0 may correspond to 1. These samples are close to fire days. One possible approach would be to account for these samples in a way that allows the model to recognize this irregularity.
9.2.4. Daily Prediction
Daily predictions are the most difficult to achieve because, depending on the chosen spatial resolution, fire occurrence randomness is at its peak. However, it is this resolution that would be the most useful for firefighters, as in many cases, the organization makes decisions on a day-to-day basis. Currently, there is a lack of daily predictions made using AI. We saw that the DGPD loss may enhance extreme event prediction; however, current research is based on monthly predictions. Future work may explore this loss function at a more precise temporal scale.
9.2.5. Unregular Spatial Resolution
The spatial resolution is often regular, covering the entire study region, as in SeasFire Section 5.1.9 at 0.25° × 0.25°. However, tests carried out on this dataset in Michail et al. [108] show a clear difference in results between regions with a high incidence of fires (Africa) and those with a low incidence (Europe), with APR ranging from 0.8 to 0.19. This may suggest several points. First, not all fires are predictable at all resolutions; in this case, a method that creates zones based on the number of fires rather than spatially regular regions is worth analyzing. Secondly, the AI model may show a tendency to repeat predictions in high-risk areas and ignore more difficult fires, which could encourage exploring training strategies by sub-region (such as federated learning).
9.3. Fire Detection
Figure 13 summarizes the classical methodology used for this part, highlighting the unseen points.
Figure 13.
Early detection pipeline reviewed in this section, with recommendations or unexplored steps. A major recommendation is to incorporate text analysis with large language models (LLMs) for early fire detection, apply object tracking to improve detection reliability, and reduce model size through techniques such as distillation or pruning.
9.3.1. Dataset Choice
First and foremost, it is essential to carefully select the right dataset. With early detection in mind, we suggest that fire detection in images is more relevant than classification. The latter may be more useful in a different context, such as assessing the impact of fires. While datasets like FLAME, Fire Ignition Database, and D-Fire provide access to realistic images, they lack landscape diversity, which limits the model’s ability to generalize. M4SFWD shows a great advantage as it is composed of diverse biomes showing multiple realistic scenes. However, as it contains only simulated images, researchers should be able to test their models on true images to fully validate the addition of this dataset.
9.3.2. People
The advantages of using social media or crowdsourced information for fire detection have not been fully explored in the state of the art, whereas most of the time, firefighters are alerted by people. Developing algorithms that incorporate these data is a great opportunity. LLMs might be able to generalize across different countries and incorporate data from multiple sources. Unfortunately, data collection may be difficult due to private company policies (e.g., X, Facebook, etc.).
9.3.3. Time Importance
When working with continuous sequences, the idea of tracking detected objects over time is rarely proposed. This could be easily integrated using the Kalman filter. The Kalman filter is an algorithm that estimates the state of a dynamic system from noisy observations. It is widely used in fields such as robotics, navigation, control systems, and signal processing. One of the basic applications of the Kalman filter is object tracking. It has mainly been used in human motion tracking (Welch [187]). In wildfire detection, it could reduce the number of false positives by taking into account how many times this wildfire has been detected and by studying the evolution of the located object. Moreover, it could be interesting to combine previous object predictions with future images. Kozik et al. [188] integrated the Kalman filter to study the evolution of fire spread in near real time and showed better convergence compared to traditional methods. We believe that this approach could also be applied to fire detection.
9.4. Fire Simulation and Decision-Making
Figure 14 summarizes the classical methodology used for this part, highlighting the unseen points.
Figure 14.
Simulation and decision-making pipeline reviewed in this section, with recommendations or unexplored steps. Major recommendations include integrating transformers and physical models into Physics-Informed Neural Networks (PINNs), employing SAR data instead of optical imagery, and developing complex simulations that incorporate agent-based suppression actions.
9.4.1. 3D Modeling
The three-dimensional wildfire simulation unlocks key opportunities by capturing vertical processes—plume rise, pyroconvection, and ember (spotting) transport—that 2D models miss. It represents fuel structure from surface to canopy, incorporates wind shear with altitude and complex topography, and thus improves forecasts of spread, crown fire transitions, and secondary ignitions. This richer physics enhances heat-flux and smoke exposure assessments for communities in the WUI, supports air-quality and plume-height predictions, and informs aerial operations. Coupled with observations (e.g., LiDAR, SAR, and thermal), 3D models enable calibration, training, and “digital twin” what-if testing of mitigation strategies such as fuel breaks and landscape mosaics.
9.4.2. Attention Network
The attention network, proposed by Vaswani et al. [39], is built upon the attention layer. These layers help the model to understand relationships between samples within the same sequence. They are particularly used in recent LLM models to understand the structure of a sentence. Recent applications include Swin-UNet architectures for next-day fire spread prediction, multimodal transformers for short-term fire occurrence forecasting. However, without additional constraints, these models risk producing predictions that are statistically accurate but physically inconsistent, which motivates hybrid approaches combining transformers with physics-informed methods, possibly named TransformerPINN.
9.4.3. The Use of Synthetic Aperture Radar
From a technical perspective, the use of optical imagery such as Sentinel-2B, MODIS, or Landsat is often restricted by cloud cover, which prevents the retrieval of fully reliable historical data and hinders real-time applications. Alternative sources of imagery, such as thermal data or radar (e.g., Sentinel-1A), are then recommended. A study from Ban et al. [189] demonstrates the correlation between Synthetic Aperture Radar and wildfire progression using a CNN. The findings indicate that Sentinel-1 SAR backscatter is effective in identifying wildfires and tracking their temporal evolution, as illustrated by three major events: the 2017 Elephant Hill Fire in British Columbia (Canada), the 2018 Camp Fire in California (USA), and the 2019 Chuckegg Creek Fire in northern Alberta (Canada). Knowing this, the use of SAR in the case of wildfire simulation and detection, specifically through emerging SAR CubeSat constellations with Iceye https://www.iceye.com/sar-data (accessed on 7 September 2025) and Capellaspace https://www.capellaspace.com/ (accessed on 7 September 2025), offers the potential for near real-time fire propagation prediction and early detection while overcoming the limitations of optical imagery caused by cloud cover.
9.4.4. Decision-Making
The decisions made by agents can influence the future state of the fire. Incorporating these decisions into the simulation model would be an interesting avenue of research to achieve more realistic performance. The integration of reinforcement learning outputs or a large language model (LLM) could be considered.
9.4.5. Digital Twins
Digital twins are virtual replicas of physical objects or systems that are continuously updated with real-world data. In wildfire management, they enable real-time simulations of fire behavior by incorporating weather conditions, topography, and other critical factors. These models provide valuable insights for decision-making and optimizing firefighting strategies. Digital twins are particularly useful in fire modeling as they allow for fire simulations and hypothesis testing (Huang et al. [190]). Several reviews have explored these methods in environmental science (Sahu et al. [191]) and disaster risk management (Ariyachandra et al. [192]). Kim et al. [193] proposed a wildfire spread simulator based on a wildfire twin that integrates a fire simulation model with predictive capabilities. The digital twin framework can enhance model interpretability and foster user trust, facilitating the integration of these strategies into real-world wildfire management.
9.4.6. Agent-Oriented System
Finally, the use of an agent-oriented system [194] could enhance interpretability and understanding of the relationships between fires, firefighters, and the environment. This paradigm suggests developing a framework based on the concept of agents, corresponding to the specific entities we want to simulate, and analyzing the interactions between different systems. We found that Li et al. [195] incorporated this paradigm into wildfire simulations, but this field remains largely unexplored.
9.5. Damage Analysis
9.5.1. Ordinal Classification
As we have presented in Section 9.2.1, ordinal classification has not yet been explored in burned-area severity, even though it concerns low, medium, and high-severity classes.
9.5.2. Air Quality
The most studied particle to represent the effects of wildfires is PM2.5, along with black carbon. However, wildfires are also correlated with levels of ozone (O3) and nitrogen dioxide (NO2) (Jaffe et al. [196]); so far, these gases have not been included in the articles.
9.5.3. Cross-Domain Validation
The goal of this research is to better understand the impact of wildfires on nearby populations. A deeper understanding will enable better preparedness. Combined with a prediction model, we can envision a framework capable of forecasting both risk and its direct consequences. For example, a model that accurately classifies and estimates burned areas could be used to create non-fire points in the susceptibility analysis in regions where exact fire points are not available. Constructing such an application might be challenging due to the large amount of data, but similar models might be employed for both risk and consequences. It might also improve the prediction accuracy. The classification of burned pixels might be useful in a simulation framework, precisely highlighting the path of a fire and indicating where it will no longer spread. Damage severity is currently mainly linked to historical analysis. There is a lack of prediction regarding which buildings or forests might be affected by a current wildfire and, if so, when. While long-term spread simulation is challenging, it could enhance evacuation processes and improve decision-making.
9.5.4. Long-Term Impact Prediction
The cited articles demonstrate the correlation between fine particulate matter levels, wildfire occurrence, and mortality. However, this correlation requires further research, particularly in the area of long-term predictions. The development of complex simulation methods presenting multiple scenarios is necessary to better assess the decisions to be made. This could demonstrate the importance of investing in wildfire management and research. In this specific case, the advantages of simulations, such as digital twins and multi-agent systems, already presented in this survey, can be used to model climatic conditions. By considering the various factors that can affect human health (within a calculable limit), research will be able to assess the influence of wildfires, determine their concrete impact, and thus support informed decision-making. Similarly, long-term prediction and complex simulation methods might be used for predicting suppression costs.
9.5.5. Decision Support
Current wildfire models are able to classify burned pixels and detect damaged buildings with high accuracy. However, they rarely address reconstruction or provide effective decision-support capabilities. Moreover, the justification of model outputs is often overlooked as contextual factors such as building material (e.g., wooden houses) or proximity to forests are not considered. Incorporating such context-based (with models such as LLMs) analyses would help validate predictions, strengthen trust in model outputs, and ultimately support reconstruction efforts while preventing secondary hazards.
10. Common Challenges
In this section, we present common challenges shared in each fire management part.
10.1. Interpretability
Interpretability is one of the biggest challenges in AI. It refers to the ability to understand and explain a model’s outputs. In some cases, we can implement cost-effective strategies to provide a basic level of interpretability. For example, tree-based models such as DT, RF, and XGBoost offer various strategies, such as counting the number of times a feature is used for a split. However, DL models present more challenges in this regard. In the literature, this issue is often described using the term “black box,” which refers to the difficulty in understanding how these models arrive at their predictions. Methods like SHAP (SHapley Additive exPlanations) by Scott et al. [197] have been developed to calculate feature importance. However, these methods do not fully address the challenge of true interpretability. More recently, KAN (Kolmogorov–Arnold Networks) by Liu et al. [198] has emerged as an alternative by offering more precise visualizations of the internal functions of these models. Nevertheless, their application in complex scenarios remains limited. LLMs, while introducing their own set of limitations, can provide useful insights into the underlying computations (Hoang-Xuan et al. [199]).
10.2. Data Imbalanced
The issue of data imbalance is a recurring challenge in wildfire management and is present in every aspect studied in this article, reflecting a broader problem in artificial intelligence. Imbalanced datasets often lead models to overfit the majority class while neglecting minority cases, which is particularly problematic in the prediction of rare events such as wildfires or extreme conditions (e.g., days with numerous fires or exceptionally large burned areas).
In susceptibility mapping or event prediction tasks, this imbalance is often exacerbated by the push to create increasingly precise datasets (e.g., recording fire at the level of a single pixel for a single day) (such as [57,58]). While precise, this approach results in a naive reduction of non-fire samples, producing overly simplistic and limited datasets that bias model performance (original database with billions of pixels reduced to 5000 pixels). In such cases, fire prediction at a resolution of 1 km often reduces to the reproduction of known patterns rather than true generalization. For instance, Bethany et al. [106] predicted daily fire risk occurrence. As the evaluation area expands—from 40 km to 120 km neighborhoods—the models achieved higher accuracy scores. This improvement occurs because predicting the general area of potential fires is less sensitive to small spatial errors and better captures the inherent uncertainty and variability in fire occurrences. At larger scales, the UNet model achieved a score of 0.27 at day 0 and 0.24 at day 10. While these scores are low, they highlight the stochastic nature of fire occurrences because their ignition often depends on unpredictable factors. Increasing spatial or temporal resolution can help mitigate imbalance; however, there remains a lack of research on the generalization of new samples. In particular, seasonality and the intrinsic dynamics of fire events are rarely considered. For example, if two fires occur on 14 July and 16 July, the risk on 15 July is not zero, yet such temporal dependencies are often ignored in current modeling approaches.
In wildfire segmentation tasks, data imbalance is a major challenge since fire pixels usually represent only a tiny fraction of an image compared to non-fire pixels. This disproportion often drives models to favor background classes, resulting in poor sensitivity to burned areas or active fire fronts. As a consequence, the detection of small or emerging fires becomes particularly difficult, undermining the operational usefulness of segmentation models. Addressing this imbalance requires strategies such as class reweighting, sampling techniques, or multi-scale learning to ensure that minority fire pixels are adequately represented during training.
10.3. Memory Usage
We observed that many studies rely on memory-intensive models such as CNNs, transformers, or GraphCast. Although these architectures typically achieve state-of-the-art performance in tasks such as fire detection, fire simulation, and risk prediction, they require substantial computational resources, which limits their applicability in practice (e.g., models deployed on UAVs face strict power and hardware constraints). Reducing model size is, therefore, crucial. While some authors have begun to explore this direction, it has not yet been comprehensively evaluated. This is a research area with its limitations (Sun et al. [200]). Many strategies exist to decrease the size of AI models, such as distillation (Chen et al. [201]), pruning (Tmamna et al. [202]), or quantization (Rokh et al. [203]), which can reduce model size while maintaining high performance.
10.4. Spatial Generalization
When creating susceptibility maps (or burned severity classification), it is crucial to assess spatial generalization, or the model’s ability to handle different biomes. The purpose of these maps is to provide precise localization of high-risk fire pixels. The main challenge is identifying methods and models capable of detecting fire-prone areas, especially when fire occurrence data are difficult or even impossible to obtain due to a lack of historical records or authorization constraints. By considering a dataset of fire occurrences and a dataset of non-fire cases, constructed using rule-based, spatial, or algorithmic methods across two regions, researchers can train a model on one region and test it on the other. Naturally, certain vegetation types are not present in all regions of the world. However, variables such as NDVI provide information about plant health rather than specific plant species, which can facilitate generalization. Today, no studies fully explore the spatial generalization of susceptibility models.
In fire prediction, we found that in the case of wildfire risk prediction, few studies explicitly evaluate spatial generalization across different regions. As noted in [108], the AI model tends to focus on a specific region (the one at highest risk), which hinders predictions for areas with lower risk. For a risk prediction model, it is crucial to account for differences between study regions.
Certain regions of the world, particularly Africa and Central Asia, are poorly represented in wildfire detection datasets, whether based on imagery or simulations, even though they experience very large fires. These regions are also underrepresented in scientific studies despite their high vulnerability to wildfires. Expanding the acquisition and publication of satellite imagery in these areas would enable better analysis and comparison of fires across the globe and support the development of more effective detection and prediction systems.
11. New Machine Learning Technologies for Incident Optimization
Machine learning is a rapidly expanding field. Each year, new methods emerge that enable access to more complex models, making them more efficient, lightweight, or powerful. In this section, we provide an overview of some of the latest advancements in machine learning, including novel learning techniques and alternative model architectures.
Recent research has integrated these cutting-edge methods into wildfire management, both in terms of prediction and detection. These innovations have contributed to improving response times, increasing accuracy in fire forecasting, and optimizing resource allocation for firefighting efforts. As machine learning continues to evolve, its applications in environmental monitoring and disaster prevention are becoming increasingly sophisticated, demonstrating its potential to address real-world challenges effectively.
11.1. Federated Learning
Federated learning is a machine learning approach that allows multiple devices or servers to collaborate on training a shared model without directly exchanging raw data. This enhances privacy and reduces reliance on centralized servers. Research has applied FL to various fields, including wildfire management, enabling predictive models to be trained locally while preserving the confidentiality of field-collected data. Panneerselvam et al. [204] proposed IOFireNet (Indoor-Outdoor FireNet), a novel federated learning approach for detecting and localizing fire regions in images. This method may be used for segmented fire detection in real-time and early-warning systems. However, the images used in this study seem to lack real-world relevance as fires already occupy the majority of the images. Similarly, Siddique et al. [205] used federated learning to enhance the classification between fire and non-fire images. This tends to be used in early detection with cameras placed in strategic positions, but the tested dataset lacks relevance for real-world application as, in most accurately predicted fires, half of the forest already appears to be burned. Supriya et al. [206] also stated that federated learning tends to produce better results. They used the forest fire dataset discussed in Section 5.2.1, which is not fully relevant for early fire detection.
11.2. Generative AI and Large Language Models (LLMs)
Generative AI relies on models capable of producing new, realistic data based on existing datasets. As stated by Hamed et al. [207], generative AI could be used in multiple fields, including fire simulation, emergency response training, and predictive analytics for fire detection and prediction. It can be used to generate realistic fire spread simulations, reconstruct incomplete datasets, and enhance risk assessment by combining diverse information sources. It also plays a role in creating synthetic images to improve training data for fire detection models. Khanmohammadi et al. [208] explored the generation of synthetic data to overcome the problem of imbalanced datasets. However, this can lead to overfitting. Overfitting is a problem in machine learning where a model learns the training data too well, capturing noise and irrelevant details instead of general patterns. This results in high accuracy on the training data but poor performance on new, unseen data. Khanmohammadi et al. [209] to use generative AI to enhance spread sustainability. Similarly, Brent Kong [210] explored a comparison of multiple AI models for wildfire prediction. By using a Conditional Tabular Generative Adversarial Network to generate 5000 synthetic values for each class (non-fire and fire), it appears that the results for AI models—particularly CatBoost—improve when using these synthetic values. However, the original tested datasets are quite small (420–1327 non-fire samples and 420–386 fire samples), which may indicate a lack of representativeness for generative AI. As synthetic data are included in the test set, we cannot conclude that the models are not overfitting. In another category, Park et al. [211] used generative AI to enhance wildfire detection in images. It appears that multiple models were able to improve the accuracy and F1-score by using synthetic training data. However, the generated data are private and not publicly available. Ivek et al. [212] developed a Conditional Missing Data Importance-Weighted Auto-encoder, a deep generative model that can reconstruct missing wildfire frequency and size data using auxiliary information such as meteorological and geological variables. Their model, trained on incomplete data, maximizes the log-likelihood without extensive feature engineering. They leverage Bayesian inference, variational autoencoders, and convolutional neural networks to improve predictions. The approach was tested in the Extreme Value Analysis 2021 Data Challenge https://www.maths.ed.ac.uk/school-of-mathematics/eva-2021/competitions/data-challenge (accessed on 7 September 2025), which consisted of predicting monthly burned area and wildfire occurrences. They demonstrated strong performance, and the approach is adaptable to other missing data problems. As demonstrated in previous work (such as the M4SFWD dataset), generative AI could be used to produce simulated imagery, enabling the creation of training data for unexplored regions and thereby improving spatial generalization. An additional aspect could be prepared for prediction.
LLMs are AI models trained on vast datasets, allowing them to understand, generate, and interact with human language in sophisticated ways. In the context of wildfires, specialized LLMs have been developed to improve data analysis, real-time decision-making, and risk prediction by integrating multiple data sources, such as weather reports and IoT sensor data. Higuera-Mendieta et al. [213] use a multi-modal model to improve the detection of potential risk to houses and buildings. They show that LLMs may improve performance by incorporating information such as “This house is… years old. It is located… meters above sea level with a slope of… Temperature is… degrees. Relative humidity is… Wind speed is… The vapor pressure deficit is… and the fuel moisture was… The risk to a structure is… The fire name is…” Chandra et al. [214] created a model to link the FWI system with fire occurrences and provided decision-support results, showing that the LLMs can trigger a fire alert with a few information. The study is limited by the dataset used (Montesinho Park), but it offers a first base on how LLMs might be used. Xie et al. [215] proposed WildfireGPT, a tool that combines AI and climate expertise to provide targeted analyses of wildfire risks. It leverages climate and historical data, including the Fire Weather Index, recent wildfire incidents, and archived fire records, to enhance its predictive capabilities. Additionally, it integrates scientific literature through a search engine powered by semantic embeddings, ensuring access to the most relevant research. The primary goal is to improve decision-making for wildfire managers, urban planners, and climate researchers by providing data-driven insights tailored to their specific needs. In the context of climate forecasting, Li et al. [216] proposed an LLM to predict the risk of major climate events such as fires, flooding, and rainstorms. It has the advantage of adapting to multiple regions globally and provides explanations for its outputs. Dolant et al. [217] combined a multi-agent system with LLMs to enhance simulation and decision-making processes in the context of natural disasters. By exploring different values of flood probability, the framework gives multiple recommendations, such as evacuation or communication. While the evaluation process remains difficult due to the lack of metrics, their framework provides highly relevant decisions with the corresponding probabilities. Finally, Li et al. [218] built a multimodal LLM to predict the probability of natural disasters. While the model shows low accuracy in distinguishing between different coarse-grained categories (such as general wind and typhoon), the use of LLMs remains promising. Recent research by Xu et al. [219] has built a detailed review of the use of generative AI on wildfire prediction and simulation. The article is a review and position paper arguing that generative AI—GANs, VAEs, transformers, and diffusion models—should underpin 2D/3D wildfire prediction and simulation, going beyond purely physical models and conventional deep learning. It surveys about a dozen recent studies (spread modeling, detection/monitoring, and risk mapping) and shows that generative approaches can reach 90% performance while offering major computational speedups and enabling real-time multimodal data fusion (imagery, weather, topography, and fuels). The paper highlights current DL limitations: poor uncertainty quantification, weak modeling of long-range dependencies, limited multimodal fusion and data augmentation, sensitivity to missing/noisy data, and low explainability. It proposes five directions: a unified multimodal 2D/3D framework, LLM-powered decision-support agents (e.g., RAG), cross-domain foundation models, real-time scenario generation on mobile/edge, and explainable interfaces with latent-space analytics—while stressing energy/carbon costs and the need for stricter evaluation protocols. Overall, it concludes the field is promising but immature, calling for generative multimodal frameworks to deliver faster, more reliable, and operationally useful forecasts.
11.3. Quantum Machine Learning
As mentioned earlier, the occurrence of a wildfire is a random event. Ideal conditions for ignition may be present without a fire actually starting. The vast majority of models are deterministic, meaning they treat variables (or objective values) as fixed. Probabilistic models offer an alternative, allowing for a more nuanced representation of wildfire dynamics. However, these models can be computationally demanding and require significant hardware resources. Quantum machine learning (QML) merges quantum computing with machine learning to solve complex problems more efficiently than classical approaches. Ho et al. [220] reviewed the general aspects and advantages of these models. In the field of disaster management, QML can enhance various phases, including prediction, preparedness, immediate response, and timely forecasting (Karn et al. [221]). While still an emerging field, recent studies explore its potential to accelerate climate simulations and improve fire modeling by leveraging the power of quantum computation. Asanjan et al. [222] proposed a hybrid segmentation model combining U-NET and Conditional Variational Auto-Encoder, designed for quantum-assisted image-to-image segmentation, allowing for improved wildfire detection and prediction. San Martín et al. [223] proposed a quantum-enhanced probabilistic sampling and inference method to improve the acceptance ratio of conditional probability queries compared to traditional Monte Carlo approaches. The empirical results demonstrate the method’s effectiveness using a six-node Bayesian network, showcasing its potential for wildfire risk assessment and prevention. These applications, although interesting, require substantial financial and physical resources, which currently limit their use beyond theoretical research.
12. Features Generally Used for Fire Management
In this section, we present some commonly used features in wildfire management with AI, as discussed in the previous sections. We also provide possible data sources for these variables. Note that this is not an exhaustive list and does not represent all possible data sources.
12.1. Topographical Features
12.1.1. Sentinel
Sentinel-2 is an Earth observation mission developed by the European Space Agency (ESA) to provide high-resolution imaging data of the Earth’s surface. It consists of two satellites (Sentinel-2A and Sentinel-2B) launched in 2015 and 2017. Data collected by Sentinel-2 are used for various applications, including agriculture, forest management, environmental studies, urban planning, and mapping. Topographic data include information related to the constitution of the area surrounding the fire. Satellite images are usually used to compute the Normalized Difference Vegetation Index NDVI, assessing the density and health of vegetation; the Normalized Difference Moisture Index NDMI, measuring the vegetation humidity; the Normalized Difference Water Index NDWI, measuring the presence of water in the plant cover; and finally, the Normalized Difference Built-up Index NDBI, differentiating between urban and non-urban areas. The advantage of Sentinel-2 is the high resolution of each pixel (), but there is a 5-day time step between each image, and the images might be affected by clouds.
12.1.2. Land Cover
Dynamic World land cover is a catalog from Google Earth Engine (GEE) presented by Brown et al. [224]. It provides an automated approach for high-resolution land use and land cover classification in near-real time and at a consistent global scale, leveraging deep learning on 10 m Sentinel-2 imagery. The CNN classifies each pixel of every Sentinel-2 image taken with less than cloud cover into nine classes. These classes are, in order: water, forest, grass, flooded vegetation, fields, shrubs, buildings, bare ground, and, finally, snow and ice.
12.1.3. Elevation
Elevation may be obtained using Digital Elevation Models. GEE provides several elevation datasets, including the following:
- NASA SRTM (Shuttle Radar Topography Mission);
- NASA ASTER Global DEM;
- JAXA ALOS World 3D 30 m;
- COPERNICUS DEM 30 m/90 m.
12.2. Meteorological Data
Meteorological data may be obtained using the meteostat Python library. This library allows for the retrieval of temperature, precipitation, humidity, and wind speed for each grid point globally. Additionally, FireDanger https://github.com/steidani/FireDanger (accessed on 7 September 2025) is a Python package intended to simplify the process of analyzing forest fire (and drought) in time series and gridded weather and climate datasets. It contains implementations of several popular fire danger and drought indices calculated from meteorological parameters:
- Canadian Fire Weather Index System, including all its six components;
- Angström Index;
- Nesterov index;
- Munger Drought index.
Alternatively, the ERA5 https://cds.climate.copernicus.eu/datasets/reanalysis-era5-single-levels?tab=overview (accessed on 7 September 2025) database provides data from 1940. Monthly averages are also available for climate studies. Updated daily with a 5-day latency, ERA5 first releases an early version, which may be revised within 2–3 months if errors are detected. The dataset is regridded to a 0.25° resolution for reanalysis and 0.5° for uncertainty estimates. Available in hourly and monthly formats, ERA5 data cover pressure levels (upper air fields) and single levels (surface and ocean data), ensuring broad applicability for climate and weather research.
12.3. Socio-Economic Data
Fire ignitions are predominantly of human origin. For instance, between 92% and 98% of ignitions in Italy, France, Spain, and Portugal can be attributed to human activities [225]. By comparison, lightning is implicated in only about 5% of cases. These ignitions can stem from intentional acts, accidents (including electrical lines, railways, and vehicles), unintended consequences during forestry, agricultural, or industrial operations, or even by individuals during their recreational activities [226]. The presence and activity of humans are, therefore, significant factors to consider in predicting fire risk and its consequences. Global population density can be accessed with the Kontur dataset https://www.kontur.io/portfolio/population-dataset/ (accessed on 7 September 2025), while calendar data can easily be obtained using appropriate libraries. Road architecture may be obtained using OSMnx, published by Geoff Boeing [227] for downloading, analyzing, and visualizing street networks from OpenStreetMap. It is widely used in geospatial analysis, urban planning, transportation, and network science.
12.4. Air Quality
As we have seen in this survey, air quality may be highly correlated with wildfires. While it is not a direct cause of ignition, high PM2.5 levels may indicate a high fire seasonality. The Global Fire Emissions Database, presented in Section 5.1.7, offers a good way to retrieve air quality indicators around the world. Along with this source, national agencies may also provide such data, for example, Geodair https://www.geodair.fr/ in France.
13. Real-World Deployments of AI for Wildfire Management
In this section, we present two real-world solutions and projects related to wildfire management using AI. The goal is to highlight the key aspects of practical deployment—including constraints and advantages—with the objective of providing a roadmap for integrating these insights into future research.
13.1. FireAId
The FireAId https://www3.weforum.org/docs/WEF_The_Next_Frontier_Wildfire_Fighting_2023.pdf (accessed on 7 September 2025) project, led by the World Economic Forum, Koç Holding, Deloitte, and Turkish public institutions, was launched in response to the growing frequency and severity of wildfires driven by climate change. FireAId’s goal is to improve wildfire risk prediction and optimize the allocation of firefighting resources through advanced data-driven methods.
The initiative stands out for its two-phase design. The first phase uses AI, specifically a gradient boosting model (Xgboost, Catboost, etc.), to generate a dynamic susceptibility map. While gradient boosting is a pragmatic choice, it is not necessarily the most advanced or accurate approach for such a complex, non-linear problem. More sophisticated deep learning or spatio-temporal models could potentially offer greater predictive power.
The second phase builds on these predictions through optimization algorithms. Framed as a minimum-cost flow network problem, this phase helps plan the rapid reallocation of resources (firefighters, vehicles, and aerial assets), balancing immediate protection of high-risk zones with the need to maintain coverage in neighboring areas. This original combination of AI-based risk prediction with operational optimization is one of FireAId’s major innovations: it does not merely forecast where fires may occur but also provides actionable strategies to improve real-time decision-making.
In terms of performance, the project is still in an experimental stage. The pilot in southwestern Turkey covered 44,000 km2, with models executed twice daily using both real-time data and five-day weather forecasts. However, publicly available results remain limited, particularly regarding the model’s predictive accuracy and its measurable impact on reducing human, material, and environmental losses.
While FireAId represents a promising proof of concept, its success will depend not only on model performance but also on data sharing, cross-border collaboration, and the ability to scale from a local pilot to a global wildfire management solution.
13.2. WildFireSat
WildFireSat https://www.asc-csa.gc.ca/eng/satellites/wildfiresat/about.asp (accessed on 7 September 2025) is Canada’s first government-led satellite mission entirely dedicated to wildfire monitoring. Scheduled for launch in 2029, the mission will deploy a constellation of seven microsatellites capable of providing near-real-time data on all active fires across the country. With wildfires becoming more frequent and destructive due to climate change, the goal is to strengthen Canada’s capacity to detect, track, and manage fire events more effectively. The project is funded through a CAD USD 72 million contract awarded to Spire Global Canada, with OroraTech providing the payloads. It is a collaborative effort involving the Canadian Space Agency, Natural Resources Canada (Canadian Forest Service), the Canada Centre for Mapping and Earth Observation (CCMEO), and Environment and Climate Change Canada (ECCC).
It will deliver up to two daily updates to wildfire managers and scientists, offering precise information on fire activity combined with data on wind, topography, vegetation, and drought levels. This will allow authorities to identify fires that could become uncontrollable, prioritize high-risk zones, and allocate resources more efficiently. The system will also contribute to air quality forecasts during fire events and improve scientific models of fire propagation, helping both emergency responders and researchers. This project has the potential to overcome many of the current limitations in the use of satellite imagery, such as cloud cover and the lack of real-time data acquisition.
13.3. Predictops
PredictOps https://predictops.io/, developed jointly by the FEMTO-ST laboratory (University of Franche-Comté) and SDIS 25 (Doubs) in France, has been fully operational since early 2021. The project, launched around 2018, was validated in January 2019 and deployed in real-world conditions starting in February 2021 at the CODIS operations center in Doubs. It relies on a large database of nearly 40,000 annual interventions, enriched by more than 1200 explanatory variables—including weather, air quality, epidemiology, traffic, social media, and calendars—to accurately predict the demand on emergency services.
The system now demonstrates remarkable performance, with more than 80% accuracy for one-hour forecasts and nearly 100% accuracy at a three-hour horizon www.lapressedudoubs.fr/besancon-intelligence-artificielle-pompiers (accessed on 7 September 2025). These results confirm its practical efficiency, particularly in urban areas around Besançon, where data are dense and consistent. However, its application remains limited in rural areas due to insufficient data. From an organizational perspective, the transition from a purely academic phase to an operational tool required a collaboration agreement for the transfer of sensitive data (in compliance with GDPR) between SDIS and the laboratory, as well as funding to develop a usable prototype. Today, the tool is used daily in tactical mode, with prospects for expansion to other services (other SDIS, pre-hospital emergency care, regional health agencies, etc.).
While not designed specifically for wildfires, PredictOps is closely connected to them: by forecasting peaks in demand based on climate and environmental variables, it helps optimize staffing, vehicle deployment, and equipment readiness. This makes it a valuable tool for French fire services, who are facing an increasing number of vegetation and forest fires as it strengthens preparedness and responsiveness during high-risk periods.
This project illustrates that collaboration between firefighters, academia, and private partners can deliver tangible results and provide local, practical solutions to emergency services that are often overlooked in large-scale, global research initiatives. PredictOps is indeed presented as a tool that is already being used in real-world wildfire operations.
13.4. Merging AI and Optimization Algorithms to Enhance Applicability
As we have seen with the example of FireAID, wildfire management increasingly benefits from the integration of artificial intelligence (AI) and optimization models to support complex and time-critical decision-making. This integration allows fire managers to process both real-time and historical data to anticipate fire behavior, allocate resources efficiently, and simulate alternative scenarios. AI models analyze meteorological data, topography, vegetation, and sensor outputs to generate predictive insights for fire spread, early detection, and risk evaluation These dynamic insights are merged with static institutional data—such as infrastructure, population density, and available personnel—and fed into optimization models that yield actionable strategies.
In short, an optimization model aims to minimize or maximize one or more objectives while accounting for multiple constraints such as time, distance, cost, personnel, and others.
In the mitigation phase, models such as those by Carrasco et al. [228] optimized firebreak placement to reduce fire spread while preserving biodiversity. Similarly, Yemshanov et al. [229] applied network analysis to prescribe burns that disrupt fire propagation.
During the preparedness phase, optimization models support the placement of detection infrastructure. For example, Bao et al. [230] and Umunnakwe et al. [231] proposed models for optimally locating watchtowers and UAV patrol routes based on terrain and ignition probabilities.
In the response phase, multi-level decision models (strategic, tactical, and operational) guide resource allocation. Maraş et al. [232] proposed multi-objective models for heliport and water source location, while Mendes et al. [233] developed a metaheuristic for deploying suppression teams. Operational coordination of aerial firefighting logistics is addressed by Rodríguez-Veiga et al. [234].
In the recovery phase, decision models support post-fire interventions. Baselli et al. [235] optimized salvage logging to balance timber revenue and employment, while Ghannad et al. [236] presented a multi-objective model for prioritizing reconstruction projects.
Figure 15 shows the combination of AI and optimization on each fire management stage. Creating such a framework would be a great advancement in the state of the art. The combination of optimization and artificial intelligence can be significantly facilitated and enhanced by a deep understanding of how fire services are organized during each phase of fire management. This knowledge would represent a valuable contribution to the existing literature. The arrows in the figure represent the dynamic quantitative data output from each AI model. These data combined with additional information such as management data (available personnel and resources, etc.), infrastructure and network data (road, heliport, and water source locations, etc.), asset data (population density, critical infrastructure, etc.), meteorological and environmental data, and spatial and geographic data, as well as policy and financial constraints, are entered into the optimizations models, which generate decision recommendations for fire managers. What-if scenario generation enhances the relevance of decision outputs and supports training and preparedness exercises. The newly defined scenarios are reintroduced into the optimization models to run simulations and explore alternative situations or response strategies. Crucially, this integrated framework enables managers to test alternative strategies and incorporate expert judgment. It thus enhances decision quality while helping to mitigate the psychological and institutional biases that often affect emergency decisions.
13.5. Highlighting Firefighters’ Needs: A Susceptibility Model Example
Figure 16 illustrates a proposed framework that combines a validated susceptibility model with an optimization module for real-world deployment in wildfire management. The susceptibility model, once tested and validated on multiple technical aspects such as automated data acquisition (e.g., satellite and meteorological data) and operational constraints like energy cost, produces probability maps over a defined timeline (for example, July 2024 in the Bouches-du-Rhône, France). After ensuring the reliability of the model through validation methods such as calibration curves and feature importance analysis, these probability maps can be directly exploited by an optimization algorithm designed to identify optimal camera placement for wildfire monitoring.
Figure 15.
Proposed fire management using AI and optimization algorithms. The diagram illustrates the different steps handled by artificial intelligence and how they can be linked to an optimization algorithm to address a specific problem. Such a combination necessarily requires collaboration between multiple stakeholders, in particular, firefighters and governmental agencies.
Figure 15.
Proposed fire management using AI and optimization algorithms. The diagram illustrates the different steps handled by artificial intelligence and how they can be linked to an optimization algorithm to address a specific problem. Such a combination necessarily requires collaboration between multiple stakeholders, in particular, firefighters and governmental agencies.

Figure 16.
Integration of susceptibility modeling and optimization for wildfire surveillance. After a technical deployment validation (which involves analyzing the model’s size and operational feasibility), the model predicts a short-scale probability map, here averaged over one month. This produces a per-pixel mean value that is then validated using metrics such as AUPR, calibration curves, and feature importance. The resulting map can subsequently be provided to an optimization algorithm, which, under specific constraints, determines the optimal locations for placing surveillance cameras—indicating which areas are covered and which remain unmonitored.
Figure 16.
Integration of susceptibility modeling and optimization for wildfire surveillance. After a technical deployment validation (which involves analyzing the model’s size and operational feasibility), the model predicts a short-scale probability map, here averaged over one month. This produces a per-pixel mean value that is then validated using metrics such as AUPR, calibration curves, and feature importance. The resulting map can subsequently be provided to an optimization algorithm, which, under specific constraints, determines the optimal locations for placing surveillance cameras—indicating which areas are covered and which remain unmonitored.

The optimization module can take several inputs: the probability map, the land topography, the number of cameras available, and their effective surveillance range (in pixels). Its objective is to maximize the coverage of the highest-risk pixels. For instance, with three cameras and a coverage radius of two pixels, the algorithm determines the camera placement that would maximize surveillance efficiency and reduce the likelihood of unmonitored fire propagation. This pipeline could be further refined by incorporating market analyses (e.g., the choice of camera models and installation costs), thereby enabling multi-objective approaches. In this context, the algorithm could simultaneously maximize coverage of high-risk areas while minimizing overall cost, thus aligning surveillance strategies with realistic financial and logistical constraints.
Overall, the scheme provides a first glimpse of the potential synergy between AI-based susceptibility models and optimization tools. However, it should be noted that this demonstration was carried out on simulated data. Real-world implementation would require collaboration with fire departments to integrate financial considerations and internal operational workflows.
An important consideration for real-world deployment is that firefighters and frontline personnel are not AI experts. Beyond the technical performance of susceptibility models and optimization algorithms, the operational usefulness of such tools depends on how results are presented and how easily they can be integrated into decision-making workflows. Firefighters often need intuitive and straightforward outputs, where priorities are clearly highlighted (e.g., through simple visualizations of high-risk areas or camera coverage maps). To address these needs, future directions should emphasize model simplification—such as lightweight interfaces or reduced operational complexity—and improved interpretability of results. For example, integrating explainability methods such as SHAP value visualization, calibration curve, or confusion matrix could help communicate why specific areas are classified as high risk, thus enhancing trust and usability. By aligning AI outputs with the practical needs of frontline users, susceptibility–optimization pipelines can become not only technically valid but also operationally actionable. Some examples can be found in the literature, such as Pais et al. [237]. Authors study the effectiveness of fuel treatment strategies. They process and incorporate diverse datasets (topographic, meteorological, and vegetation) into fire propagation simulation models to identify propagation patterns. The outputs from these simulations and valuation models are subsequently used as inputs to an optimization model designed to identify fuel treatment zones that maximize fire suppression efficiency. The optimization model incorporates additional variables, including the cost of the fuel treatment and timber selling price. The optimization process is executed iteratively under varying constraints and evaluation metrics to simulate multiple scenarios. Each input can be either tabular or in image format; the output is then the geographic position (latitude and longitude) of optimized points and the total coverage of risk pixels. In our example, the latency constraint is not essential as it does not demand quick decision-making; however, in simulation or detection tasks, this could be decisive.
The integration of such a framework is limited by several challenges, in particular, the technical validation of the AI, in particular, due to the limited AI expertise among fire specialists and the lack of operational knowledge among AI experts. This aspect can be addressed through modern paradigms such as MLOps, which provide standardized workflows for model training, deployment, monitoring, and updating, thereby reducing the need for expert intervention and ensuring long-term operational robustness. MLOps (Machine Learning Operations) is the adaptation of DevOps principles to artificial intelligence. It encompasses practices, tools, and workflows designed to industrialize the machine learning lifecycle, including data collection and preprocessing, model training and validation, deployment, monitoring, and retraining in production. In short, this paradigm provides several answers to key challenges such as reduces the need for manual intervention in data preparation, model updates, and retraining; provides reproducible pipelines; detects performance drops caused by data drift or new regional conditions; delivers simplified interfaces (dashboards and APIs); and ensures that models remain up to date and valid even when few experts are available to recalibrate them manually.
The reader can find more information on the MLOps framework in specialized articles such as [238].
14. Cost Feasibility of AI Deployment
In this section, we want to summarize the cost of feasibility of AI deployment in wildfire management by taking all the considerations that we talked about in the previous part.
14.1. Infrastructure
The cost of infrastructure depends on where the AI system is executed to generate results. A key question is whether the model is designed to run locally, directly integrated into client systems (requiring lightweight execution in terms of size and runtime), or whether it will operate on external infrastructure offering greater resources (e.g., a cloud platform with GPU hardware). In the latter case, each execution may increase the model’s maintenance cost, which necessitates a careful analysis of where and when the model should be deployed. This also implies the need for regular updates of training data to prevent model obsolescence. Several strategies can help reduce these costs, particularly by lowering the spatial resolution (since storage requirements differ significantly between 100 m and 2 km resolution, raising the question of the optimal scale), or by employing lighter models through size-reduction techniques such as distillation or pruning. The use of UAVs (for fire tracking and surveillance) also plays a crucial role, though the model’s applicability is constrained by the fact that each UAV carries its own purchase and maintenance costs.
14.2. Operational
Operational costs take into account the external resources required to keep the model updated and usable, particularly the purchase of licenses (e.g., for satellite imagery). This aspect is often overlooked in research since such data may be provided for free in an academic context, but it becomes critical in industrial deployment (e.g., the license cost of Google Earth Engine). In the case of fire spread simulation, although results show that AI-based models may outperform physical models, the latter have the advantage of requiring very few additional resources (beyond knowledge of tools such as FARSITE). Real-time acquisition of satellite imagery can also prove costly, making it desirable to reduce the number of API calls.
14.3. Decision-Making
In cases where AI (or a subsequent algorithm) provides recommendations for actions—such as evacuation in the context of LLMs, intervention on a specific location in fire spread simulations, or initiating surveillance when a fire is predicted in a region—the cost of a wrong prediction can be significant. In certain contexts (e.g., event prediction), it is crucial to account for the specificity of the study region: predicting fire occurrence every day in a high-risk area may be of limited value, whereas focusing on the critical days when the majority of resources are mobilized is far more relevant. The potential impact of incorrect decisions should, therefore, be coupled with an economic assessment of deployment profitability. In this regard, we recommend conducting multiple simulations across different scenarios (e.g., varying regions and temporal windows) to better highlight model errors and provide an estimate of the overall cost-effectiveness, such as the number of agents required or the reduction in burned area.
15. Conclusions
In this article, we review the general state-of-the-art studies on wildfire management with AI. AI has high potential to enhance all disaster management, including floods, snowstorms, or earthquakes (Dimitrios [239]). The impact is not limited to predicting future events or creating high-resolution maps but can also help by preparing buildings and future constructions to limit damage (Parekh et al. [240] and Huang et al. [241]). Despite the large amount of research and proposals, recent events such as the Los Angeles Fire of 2024 tend to show that there is a lack of real-world application. This may be due to a lack of collaboration between researchers, developers, and field professionals.
We covered the major categories of wildfire management using AI, including susceptibility mapping, risk prediction (burned area and occurrence), modeling and monitoring, and damage assessment. We have identified limitations in each of these areas and proposed a variety of recommendations to improve performance or reliability, such as using better metrics, creating hybrid models, or choosing the right dataset.
It is important to remember that the end users of these algorithms will, in most cases, be experts in firefighting, environmental management, or government agencies—individuals who are not necessarily AI specialists. Interpretability, analysis time, and uncertainty are crucial aspects when applying these models. While interpretability is often assessed through the importance of explanatory variables, the other two factors are rarely discussed.
Not all models can run on all machines; CNNs, for example, are known for their high computational demands, particularly requiring GPUs. While these studies do not focus on the economic cost of implementing such methods (such as the purchase of drones, satellite image acquisition, and computational hardware), it is still an important factor to consider. Additionally, model size might present significant challenges. History may suggest that large models yield better results, but this is not necessarily true, and large models may also be more complicated to reproduce and to integrate at scale.
We have observed that some commonly used datasets, particularly in fire detection, are not truly representative of real applications. The goal is to detect fires as early as possible to enable experts to intervene on the ground. Therefore, analyzing the importance of false positives and false negatives is crucial as they do not carry the same weight. If a model can only identify a fire once a forest is already engulfed in flames, it is reasonable to conclude that the model is not suitable for real-world applications.
The acquisition of “realistic” data remains a significant limitation. Shared datasets are often centered on a specific region, which has its own unique topography, weather conditions, and environmental characteristics. This makes it difficult to study how well models generalize across different regions.
In the field of prediction, we have observed that many public datasets are available; however, some of them do not provide explanatory variables beyond the locations of fires, which forces the integration of external sources (such as weather data, satellite imagery, etc.). Others, while highly relevant, require memory resources that are not accessible to everyone due to their very fine spatial and temporal resolution. This raises the question of the relevance of predicting fire occurrence daily at a 1 km resolution since, without additional calibration studies, models tend to reproduce maps already known by firefighting services through experience (as fires often recur in the same areas year after year). We highlight important challenges, particularly the stochastic nature of fire, which makes evaluation and validation difficult. We recommend this path as future research, notably through the integration of seasonality risk.
Fire causes (criminal, natural, or accidental) are not taken into account as they could strongly influence the probability of prediction. For these reasons, we recommend a broader study of fire occurrences, particularly through an ordinal classification system. Finally, very few databases include the expertise and knowledge of firefighting organizations, which may limit the deployment of predictive systems in real-world contexts.
Finally, we discussed the integration of AI and optimization models in wildfire management across all phases: prevention, preparedness, response, and recovery. AI processes diverse data (e.g., meteorology, topography, infrastructure, and population) to generate predictions, which optimization models then use to improve planning (such as camera placement, resource allocation, and infrastructure positioning). The approach also enables “what-if” scenario generation to support training and decision-making. However, real-world deployment faces technical, operational, and financial challenges, requiring simple interfaces for firefighters, MLOp practices to ensure robustness and updates, and careful assessment of costs related to infrastructure, data acquisition, and the risks of incorrect decisions.
Author Contributions
Conceptualization, N.C., H.N.N. and C.G.; methodology, N.C. and H.N.N.; investigation, N.C., H.N.N., C.G. and B.A.; section writing, N.C., H.N.N. and L.N.; writing—original draft preparation, N.C.; writing—review and editing, H.N.N., C.G. and B.A.; visualization, N.C.; supervision, H.N.N. and C.G.; project administration, H.N.N. All authors have read and agreed to the published version of the manuscript.
Funding
This research received no external funding.
Institutional Review Board Statement
Not applicable.
Informed Consent Statement
Not applicable.
Data Availability Statement
No new data were created or analyzed in this study. Data sharing is not applicable to this article.
Conflicts of Interest
Benjamin Aynes was employed by the company SAD Marketing. The remaining authors declare that the research was conducted in the absence of any commercial or financial relationships that could be construed as a potential conflict of interest.
References
- Wang, D.; Guan, D.; Zhu, S.; Kinnon, M.M.; Geng, G.; Zhang, Q.; Zheng, H.; Lei, T.; Shao, S.; Gong, P.; et al. Economic footprint of California wildfires in 2018. Nat. Sustain. 2021, 4, 252–260. [Google Scholar] [CrossRef]
- Diaz, J.M. Economic impacts of wildfire. South. Fire Exch. 2012, 498, 2012–2017. [Google Scholar]
- Jones, M.W.; Abatzoglou, J.T.; Veraverbeke, S.; Andela, N.; Lasslop, G.; Forkel, M.; Smith, A.J.P.; Burton, C.; Betts, R.A.; van der Werf, G.R.; et al. Global and Regional Trends and Drivers of Fire Under Climate Change. Rev. Geophys. 2022, 60, e2020RG000726. [Google Scholar] [CrossRef]
- Osswald, T.; Gama, C.; Fernandes, A.P.; Lopes, D.; Varela, V.; Miranda, A.I. Effects of the wildfires in August 2021 on the air quality of Athens through a numerical simulation. Int. J. Wildland Fire 2023, 32, 1633–1645. [Google Scholar] [CrossRef]
- Finlay, S.E.; Moffat, A.; Gazzard, R.; Baker, D.; Murray, V. Health impacts of wildfires. PLoS Curr. 2012, 4, e4f959951cce2c. [Google Scholar] [CrossRef]
- Chen, H.; Samet, J.M.; Bromberg, P.A.; Tong, H. Cardiovascular health impacts of wildfire smoke exposure. Part. Fibre Toxicol. 2021, 18, 2. [Google Scholar] [CrossRef]
- Cascio, W.E. Wildland fire smoke and human health. Sci. Total Environ. 2018, 624, 586–595. [Google Scholar] [CrossRef]
- Grant, E.; Runkle, J.D. Long-term health effects of wildfire exposure: A scoping review. J. Clim. Change Health 2022, 6, 100110. [Google Scholar] [CrossRef]
- Fann, N.; Alman, B.; Broome, R.; Morgan, G.; Johnston, F.; Pouliot, G.; Rappold, A. The health impacts and economic value of wildland fire episodes in the U.S.: 2008–2012. Sci. Total Environ. 2019, 653, 427–438. [Google Scholar] [CrossRef]
- Boulanger, Y.; Arseneault, D.; Bélisle, A.C.; Bergeron, Y.; Boucher, J.; Boucher, Y.; Danneyrolles, V.; Erni, S.; Gachon, P.; Girardin, M.P.; et al. The 2023 wildfire season in Québec: An overview of extreme conditions, impacts, lessons learned, and considerations for the future. Can. J. For. Res. 2025, 55, 1–21. [Google Scholar] [CrossRef]
- Certini, G. Effects of fire on properties of forest soils: A review. Oecologia 2005, 143, 1–10. [Google Scholar] [CrossRef]
- Elly, J.; Doerr, S.H.; Ekroos, J.; Ibáñez, T.S.; Islam, M.R.; Santín, C.; Soares, M.; Kljun, N. Impacts of fire severity and salvage-logging on soil carbon fluxes in a boreal forest. EGUsphere 2024. [Google Scholar] [CrossRef]
- Gong, G.; Dimitrov, S.; Bartolacci, M.R. Digital Strategies in Wildfire Management: Social Media Analytics and Web 3.0 Integration. Discov. Sustain. 2024, 5, 92. [Google Scholar] [CrossRef]
- Duong, C.; Raghuram, V.C.; Lee, A.; Mao, R.; Mengaldo, G.; Cambria, E. Neurosymbolic AI for Mining Public Opinions about Wildfires. Cogn. Comput. 2024, 16, 1531–1553. [Google Scholar] [CrossRef]
- Turco, M.; Rosa-Cánovas, J.J.; Bedia, J.; Jerez, S.; Montávez, J.P.; Llasat, M.C.; Provenzale, A. Exacerbated fires in Mediterranean Europe due to anthropogenic warming projected with non-stationary climate-fire models. Nat. Commun. 2018, 9, 3821. [Google Scholar] [CrossRef] [PubMed]
- Heisig, J.; Olson, E.; Pebesma, E. Predicting Wildfire Fuels and Hazard in a Central European Temperate Forest Using Active and Passive Remote Sensing. Fire 2022, 5, 29. [Google Scholar] [CrossRef]
- Fargeon, H. Effet du Changement Climatique sur L’évolution de l’aléa Incendie de forêt en France Métropolitaine au 21ème Siècle. Ph.D. Thesis, Institut Agronomique, Vétérinaire et Forestier de France, Paris, France, 2019. [Google Scholar]
- Gupta, T.; Roy, S. Applications of Artificial Intelligence in Disaster Management. In Proceedings of the 2024 10th International Conference on Computing and Artificial Intelligence, ICCAI ’24, New York, NY, USA, 26–29 April 2024; pp. 313–318. [Google Scholar] [CrossRef]
- Balch, J.K.; Bradley, B.A.; Abatzoglou, J.T.; Nagy, R.C.; Fusco, E.J.; Mahood, A.L. Human-started wildfires expand the fire niche across the United States. Proc. Natl. Acad. Sci. USA 2017, 114, 2946–2951. [Google Scholar] [CrossRef]
- Archibald, S.; Lehmann, C.E.R.; Gómez-Dans, J.L.; Bradstock, R.A. Biological and geophysical feedbacks with fire in the Earth system. Environ. Res. Lett. 2018, 13, 033003. [Google Scholar] [CrossRef]
- Syphard, A.D.; Keeley, J.E.; Pfaff, A.H. The human side of fire: Predicting human presence and the likelihood of anthropogenic ignition. Glob. Environ. Change 2019, 56, 139–150. [Google Scholar]
- Moritz, M.A.; Batllori, E.; Bradstock, R.A.; Gill, A.M.; Handmer, J.; Hessburg, P.F.; Leonard, J.; McCaffrey, S.; Odion, D.C.; Schoennagel, T.; et al. Learning to coexist with wildfire. Nature 2014, 515, 58–66. [Google Scholar] [CrossRef]
- San-Miguel-Ayanz, J.; Carlson, J.D.; Alexander, M.; Tolhurst, K.; Morgan, G.; Sneeuwjagt, R.; Dudley, M. Current Methods to Assess Fire Danger Potential; World Scientific: Singapore, 2004. [Google Scholar] [CrossRef]
- Gonzalez-Olabarria, J.R.; Reynolds, K.M.; Larrañaga, A.; Garcia-Gonzalo, J.; Busquets, E.; Pique, M. Strategic and tactical planning to improve suppression efforts against large forest fires in the Catalonia region of Spain. For. Ecol. Manag. 2019, 432, 612–622. [Google Scholar] [CrossRef]
- Hesseln, H. Wildland Fire Prevention: A Review. Curr. For. Rep. 2018, 4, 178–190. [Google Scholar] [CrossRef]
- Lopez, M.F.; Rodriguez, S.P. Artificial Intelligence in Wildfire Prediction and Response. In Proceedings of the International Conference on Wildfire Response, Melbourne, Australia, 29 April–3 May 2019; IEEE: Piscataway, NJ, USA, 2019; pp. 46–51. [Google Scholar]
- Costafreda-Aumedes, S.; Comas, C.; Vega-Garcia, C. Human-caused fire occurrence modelling in perspective: A review. Int. J. Wildland Fire 2017, 26, 983. [Google Scholar] [CrossRef]
- Jain, P.; Coogan, S.C.; Subramanian, S.G.; Crowley, M.; Taylor, S.; Flannigan, M.D. A review of machine learning applications in wildfire science and management. Environ. Rev. 2020, 28, 478–505. [Google Scholar] [CrossRef]
- Naderpour, M.; Rizeei, H.M.; Khakzad, N.; Pradhan, B. Forest fire induced Natech risk assessment: A survey of geospatial technologies. Reliab. Eng. Syst. Saf. 2019, 191, 106558. [Google Scholar] [CrossRef]
- Alkhatib, R.; Sahwan, W.; Alkhatieb, A.; Schütt, B. A Brief Review of Machine Learning Algorithms in Forest Fires Science. Appl. Sci. 2023, 13, 8275. [Google Scholar] [CrossRef]
- Xu, Z.; Li, J.; Cheng, S.; Rui, X.; Zhao, Y.; He, H.; Xu, L. Wildfire Risk Prediction: A Review. arXiv 2024, arXiv:2405.01607. [Google Scholar] [CrossRef]
- Boroujeni, S.P.H.; Razi, A.; Khoshdel, S.; Afghah, F.; Coen, J.L.; ONeill, L.; Fule, P.Z.; Watts, A.; Kokolakis, N.M.T.; Vamvoudakis, K.G. A comprehensive survey of research towards AI-enabled unmanned aerial systems in pre-, active-, and post-wildfire management. arXiv 2024, arXiv:2401.02456. [Google Scholar] [CrossRef]
- Bot, K.; Borges, J.G. A Systematic Review of Applications of Machine Learning Techniques for Wildfire Management Decision Support. Inventions 2022, 7, 15. [Google Scholar] [CrossRef]
- Mambile, C.; Kaijage, S.F.; Leo, J. Application of Deep Learning in Forest Fire Prediction: A Systematic Review. IEEE Access 2024, 12, 190554–190581. [Google Scholar] [CrossRef]
- Saleh, A.; Zulkifley, M.A.; Harun, H.H.; Gaudreault, F.; Davison, I.; Spraggon, M. Forest Fire Surveillance Systems: A Review of Deep Learning Methods. Heliyon 2024, 10, e23127. [Google Scholar] [CrossRef]
- Giannakidou, S.; Radoglou-Grammatikis, P.; Lagkas, T.; Argyriou, V.; Goudos, S.; Markakis, E.K.; Sarigiannidis, P. Leveraging the power of internet of things and artificial intelligence in forest fire prevention, detection, and restoration: A comprehensive survey. Internet Things 2024, 26, 101171. [Google Scholar] [CrossRef]
- O’shea, K.; Nash, R. An introduction to convolutional neural networks. arXiv 2015, arXiv:1511.08458. [Google Scholar] [CrossRef]
- Wu, Z.; Pan, S.; Chen, F.; Long, G.; Zhang, C.; Philip, S.Y. A comprehensive survey on graph neural networks. IEEE Trans. Neural Netw. Learn. Syst. 2020, 32, 4–24. [Google Scholar] [CrossRef] [PubMed]
- Vaswani, A.; Shazeer, N.; Parmar, N.; Uszkoreit, J.; Jones, L.; Gomez, A.N.; Kaiser, L.; Polosukhin, I. Attention Is All You Need. arXiv 2023, arXiv:1706.03762. [Google Scholar] [CrossRef]
- Dosovitskiy, A.; Beyer, L.; Kolesnikov, A.; Weissenborn, D.; Zhai, X.; Unterthiner, T.; Dehghani, M.; Minderer, M.; Heigold, G.; Gelly, S.; et al. An Image is Worth 16x16 Words: Transformers for Image Recognition at Scale. arXiv 2021, arXiv:2010.11929. [Google Scholar] [CrossRef]
- Guo, C.; Pleiss, G.; Sun, Y.; Weinberger, K.Q. On Calibration of Modern Neural Networks. In Proceedings of the 34th International Conference on Machine Learning, Sydney, Australia, 6–11 August 2017; Volume 70, pp. 1321–1330. [Google Scholar]
- Posocco, N.; Bonnefoy, A. Estimating Expected Calibration Errors. arXiv 2021, arXiv:2109.03480. [Google Scholar] [CrossRef]
- Silva, W.; Pinto, J.R.; Cardoso, J.S. A Uniform Performance Index for Ordinal Classification with Imbalanced Classes. In Proceedings of the 2018 International Joint Conference on Neural Networks (IJCNN), Rio de Janeiro, Brazil, 8–13 July 2018; pp. 1–8. [Google Scholar] [CrossRef]
- Corbetta, V.; Beets-Tan, R.; Cardoso, J.S.; Silva, W. Understanding the Impact of Client Heterogeneity on Ordinal Classification in Federated Medical Image Analysis. In Proceedings of the Medical Imaging with Deep Learning, Salt Lake City, UT, USA, 9–11 July 2025. [Google Scholar]
- Bérchez-Moreno, F.; Vargas, V.M.; Ayllón-Gavilán, R.; Guijo-Rubio, D.; Hervás-Martínez, C.; Fernández, J.C.; Gutiérrez, P.A. dlordinal: A Python package for deep ordinal classification. arXiv 2025, arXiv:2407.17163. [Google Scholar] [CrossRef]
- Wang, S.; Sankaran, S.; Wang, H.; Perdikaris, P. An Expert’s Guide to Training Physics-informed Neural Networks. arXiv 2023, arXiv:2308.08468. [Google Scholar] [CrossRef]
- Ali, S.H.; Zhang, S.; Mhatre, S.; Xiao, T. Advancing Wildfire Predictive Models: A Novel Dataset for Next-Day Wildfire Spread. In Proceedings of the 2024 Conference on AI, Science, Engineering, and Technology (AIxSET), Laguna Hills, CA, USA, 30 September–2 October 2024; pp. 69–76. [Google Scholar] [CrossRef]
- NASA. Fire Information for Resource Management System; NASA: Washington, DC, USA, 2022. [Google Scholar]
- Sayad, Y.O.; Mousannif, H.; Al Moatassime, H. Predictive modeling of wildfires: A new dataset and machine learning approach. Fire Saf. J. 2019, 104, 130–146. [Google Scholar] [CrossRef]
- Short, K.C. Spatial Wildfire Occurrence Data for the United States, 1992–2020 [FPA_FOD_20221014]; US Forest Service: Washington, DC, USA, 2022. [Google Scholar] [CrossRef]
- Dong, H.; Wu, H.; Sun, P.; Ding, Y. Wildfire Prediction Model Based on Spatial and Temporal Characteristics: A Case Study of a Wildfire in Portugal’s Montesinho Natural Park. Sustainability 2022, 14, 10107. [Google Scholar] [CrossRef]
- Chen, J.; Yang, Y.; Peng, L.; Chen, L.; Ge, X. Knowledge Graph Representation Learning-Based Forest Fire Prediction. Remote Sens. 2022, 14, 4391. [Google Scholar] [CrossRef]
- Lai, C.; Zeng, S.; Guo, W.; Liu, X.; Li, Y.; Liao, B. Forest Fire Prediction with Imbalanced Data Using a Deep Neural Network Method. Forests 2022, 13, 1129. [Google Scholar] [CrossRef]
- Bayat, G.; Yıldız, K. Comparison of the Machine Learning Methods to Predict Wildfire Areas. Turk. J. Sci. Technol. (TJST) 2022, 17, 241–250. [Google Scholar] [CrossRef]
- Bountzouklis, C.; Fox, D.M.; Bernardino, E.D. Predicting wildfire ignition causes in Southern France using eXplainable Artificial Intelligence (XAI) methods. Environ. Res. Lett. 2023, 18, 044038. [Google Scholar] [CrossRef]
- Randerson, J.; van der Werf, G.; Giglio, L.; Collatz, G.; Kasibhatla, P. Global Fire Emissions Database, Version 4.1 (GFEDv4); NASA: Washington, DC, USA, 2017. [Google Scholar] [CrossRef]
- Kondylatos, S.; Prapas, I.; Ronco, M.; Papoutsis, I.; Camps-Valls, G.; Piles, M.; Fernandez-Torres, M.A.; Carvalhais, N. Wildfire Danger Prediction and Understanding With Deep Learning. Geophys. Res. Lett. 2022, 49, e2022GL099368. [Google Scholar] [CrossRef]
- Kondylatos, S.; Prapas, I.; Camps-Valls, G.; Papoutsis, I. Mesogeos: A multi-purpose dataset for data-driven wildfire modeling in the Mediterranean. arXiv 2023, arXiv:2306.05144. [Google Scholar] [CrossRef]
- Khan, A.; Hassan, B.; Khan, S.; Ahmed, R.; Abuassba, A. DeepFire: A Novel Dataset and Deep Transfer Learning Benchmark for Forest Fire Detection. Mob. Inf. Syst. 2022, 2022, 5358359. [Google Scholar] [CrossRef]
- Shamsoshoara, A.; Afghah, F.; Razi, A.; Zheng, L.; Fulé, P.Z.; Blasch, E. Aerial Imagery Pile burn detection using Deep Learning: The FLAME dataset. arXiv 2020, arXiv:2012.14036. [Google Scholar] [CrossRef]
- Hopkins, B.; O’Neill, L.; Afghah, F.; Razi, A.; Rowell, E.; Watts, A.; Fule, P.; Coen, J. FLAME 2: Fire Detection and modeLing: Aerial Multi-Spectral imagE Dataset; IEEE DataPort: Piscataway, NJ, USA, 2022. [Google Scholar] [CrossRef]
- Hopkins, B.; ONeill, L.; Marinaccio, M.; Rowell, E.; Parsons, R.; Flanary, S.; Nazim, I.; Seielstad, C.; Afghah, F. FLAME 3 Dataset: Unleashing the Power of Radiometric Thermal UAV Imagery for Wildfire Management. arXiv 2024, arXiv:2412.02831. [Google Scholar] [CrossRef]
- El-Madafri, I.; Peña, M.; Olmedo-Torre, N. The Wildfire Dataset: Enhancing Deep Learning-Based Forest Fire Detection with a Diverse Evolving Open-Source Dataset Focused on Data Representativeness and a Novel Multi-Task Learning Approach. Forests 2023, 14, 1697. [Google Scholar] [CrossRef]
- de Venâncio, P.V.A.B.; Lisboa, A.C.; Barbosa, A.V. An automatic fire detection system based on deep convolutional neural networks for low-power, resource-constrained devices. Neural Comput. Appl. 2022, 34, 15349–15368. [Google Scholar] [CrossRef]
- Wang, G. Multiple Scenarios, Multiple Weather Conditions, Multiple Lighting Conditions and Multiple Wildfire Objects Synthetic Forest Wildfire Dataset (M4SFWD); IEEE DataPort: Piscataway, NJ, USA, 2024. [Google Scholar] [CrossRef]
- Gerard, S.; Zhao, Y.; Sullivan, J. WildfireSpreadTS: A dataset of multi-modal time series for wildfire spread prediction. In Proceedings of the Neural Information Processing Systems, New Orleans, LA, USA, 10–16 December 2023. [Google Scholar]
- Li, Y.; Li, K.; Li, G.; Wang, Z.; Ji, C.; Wang, L.; Zuo, D.; Guo, Q.; Zhang, F.; Wang, M.; et al. Sim2Real-Fire: A Multi-modal Simulation Dataset for Forecast and Backtracking of Real-world Forest Fire. In Proceedings of the Advances in Neural Information Processing Systems, Vancouver, BC, Canada, 9–15 December 2024; Globerson, A., Mackey, L., Belgrave, D., Fan, A., Paquet, U., Tomczak, J., Zhang, C., Eds.; Curran Associates, Inc.: Red Hook, NY, USA, 2024; Volume 37, pp. 1428–1442. [Google Scholar]
- Singla, S.; Diao, T.; Mukhopadhyay, A.; Eldawy, A.; Shachter, R.; Kochenderfer, M. WildfireDB: A Spatio-Temporal Dataset Combining Wildfire Occurrence with Relevant Covariates. In Proceedings of the AI for Earth Sciences Workshop at Neurips 2020, Online, 12 December 2020. [Google Scholar]
- Pang, Y.; Li, Y.; Feng, Z.; Zhao, Z.; Chen, S.; Zhang, H. Forest Fire Occurrence Prediction in China Based on Machine Learning Methods. Remote Sens. 2022, 14, 5546. [Google Scholar] [CrossRef]
- Jaafari, A.; Zenner, E.K.; Panahi, M.; Shahabi, H. Hybrid artificial intelligence models based on a neuro-fuzzy system and metaheuristic optimization algorithms for spatial prediction of wildfire probability. Agric. For. Meteorol. 2019, 266–267, 198–207. [Google Scholar] [CrossRef]
- Milanović, S.; Marković, N.; Pamučar, D.; Gigović, L.; Kostić, P.; Milanović, S.D. Forest Fire Probability Mapping in Eastern Serbia: Logistic Regression versus Random Forest Method. Forests 2020, 12, 5. [Google Scholar] [CrossRef]
- Pham, B.T.; Jaafari, A.; Avand, M.; Al-Ansari, N.; Dinh Du, T.; Yen, H.P.H.; Phong, T.V.; Nguyen, D.H.; Le, H.V.; Mafi-Gholami, D.; et al. Performance Evaluation of Machine Learning Methods for Forest Fire Modeling and Prediction. Symmetry 2020, 12, 1022. [Google Scholar] [CrossRef]
- Berardi, D.; Galuppi, M.; Libertà, A.; Lombardi, M. Forecasting of Wildfire Probability Occurrence: Case Study of a Mediterranean Island of Italy. Land 2025, 14, 277. [Google Scholar] [CrossRef]
- Arpaci, A.; Malowerschnig, B.; Sass, O.; Vacik, H. Using multi variate data mining techniques for estimating fire susceptibility of Tyrolean forests. Appl. Geogr. 2014, 53, 258–270. [Google Scholar] [CrossRef]
- Zhang, G.; Wang, M.; Liu, K. Forest Fire Susceptibility Modeling Using a Convolutional Neural Network for Yunnan Province of China. Int. J. Disaster Risk Sci. 2019, 10, 386–403. [Google Scholar] [CrossRef]
- Ramayanti, S.; Kim, B.; Park, S.; Lee, C.W. Wildfire susceptibility mapping by incorporating damage proxy maps, differenced normalized burn Ratio, and deep learning algorithms based on sentinel-1/2 data: A case study on Maui Island, Hawaii. GIScience Remote Sens. 2024, 61, 2353982. [Google Scholar] [CrossRef]
- Pais, C.; Miranda, A.; Carrasco, J.; Shen, Z.J.M. Deep fire topology: Understanding the role of landscape spatial patterns in wildfire occurrence using artificial intelligence. Environ. Model. Softw. 2021, 143, 105122. [Google Scholar] [CrossRef]
- Nur, A.S.; Kim, Y.J.; Lee, C.W. Creation of Wildfire Susceptibility Maps in Plumas National Forest Using InSAR Coherence, Deep Learning, and Metaheuristic Optimization Approaches. Remote Sens. 2022, 14, 4416. [Google Scholar] [CrossRef]
- Bjånes, A.; De La Fuente, R.; Mena, P. A deep learning ensemble model for wildfire susceptibility mapping. Ecol. Inform. 2021, 65, 101397. [Google Scholar] [CrossRef]
- Deng, J.; Wang, W.; Gu, G.; Chen, Z.; Liu, J.; Xie, G.; Weng, S.; Ding, L.; Li, C. Wildfire susceptibility prediction using a multisource and spatiotemporal cooperative approach. Earth Sci. Inform. 2023, 16, 3511–3529. [Google Scholar] [CrossRef]
- Malik, A.; Rao, M.R.; Puppala, N.; Koouri, P.; Thota, V.A.K.; Liu, Q.; Chiao, S.; Gao, J. Data-Driven Wildfire Risk Prediction in Northern California. Atmosphere 2021, 12, 109. [Google Scholar] [CrossRef]
- Rubí, J.N.S.; Gondim, P.R.L. A performance comparison of machine learning models for wildfire occurrence risk prediction in the Brazilian Federal District region. Environ. Syst. Decis. 2023, 44, 351–368. [Google Scholar] [CrossRef]
- Rodrigues, M.; de la Riva, J. An insight into machine-learning algorithms for forest fire susceptibility modeling. Environ. Model. Softw. 2014, 23, 658–667. [Google Scholar]
- Chang, Y.; Zhu, Z.; Bu, R.; Chen, H.; Feng, Y.; Li, Y.; Hu, Y.; Wang, Z. Predicting fire occurrence patterns with logistic regression in Heilongjiang Province, China. Landsc. Ecol. 2013, 28, 1989–2004. [Google Scholar] [CrossRef]
- Aldiansyah, S.; Madani, I. Spatial model of wildfire susceptibility using Machine Learning approaches on Rawa Aopa Watumohai National Park, Indonesia. GeoScape 2024, 18, 1–20. [Google Scholar] [CrossRef]
- Singh, H.; Ang, L.M.; Srivastava, S.K. Benchmarking Artificial Neural Networks and U-Net Convolutional Architectures for Wildfire Susceptibility Prediction: Innovations in Geospatial Intelligence. IEEE Trans. Geosci. Remote Sens. 2025, 63, 4700915. [Google Scholar] [CrossRef]
- Zhou, F.; Pan, H.; Gao, Z.; Huang, X.; Qian, G.; Zhu, Y.; Xiao, F. Fire Prediction Based on CatBoost Algorithm. Math. Probl. Eng. 2021, 2021, 1–9. [Google Scholar] [CrossRef]
- Gao, C.; Lin, H.; Hu, H. Forest-Fire-Risk Prediction Based on Random Forest and Backpropagation Neural Network of Heihe Area in Heilongjiang Province, China. Forests 2023, 14, 170. [Google Scholar] [CrossRef]
- Naderpour, M.; Rizeei, H.M.; Ramezani, F. Forest Fire Risk Prediction: A Spatial Deep Neural Network-Based Framework. Remote Sens. 2021, 13, 2513. [Google Scholar] [CrossRef]
- Shaik, R.U.; Alipour, M.; Rowell, E.; Balaji, B.; Watts, A.; Taciroglu, E. FUELVISION: A Multimodal Data Fusion and Multimodel Ensemble Algorithm for Wildfire Fuels Mapping. arXiv 2024, arXiv:/2403.15462. [Google Scholar] [CrossRef]
- Wagner, V. Development and Structure of the Canadian Forest Fire Weather Index System; Canadian Forest Service: Ottawa, ON, Canada, 1987. [Google Scholar]
- Dupire, T.; Curt, S.; Bigot, T.; Fréjaville, T. Vulnerability of forest ecosystems to fire in the French Alps. Eur. J. For. Res. 2019, 138, 813–830. [Google Scholar] [CrossRef]
- Pimont, F.; Fargeon, H.; Opitz, T.; Ruffault, J.; Barbero, R.; Martin-StPaul, N.; Rigolot, E.; RiviÉre, M.; Dupuy, J.L. Prediction of regional wildfire activity in the probabilistic Bayesian framework of Firelihood. Ecol. Appl. 2021, 31, e02316. [Google Scholar] [CrossRef] [PubMed]
- Papakosta, P.; Öster, J.; Scherb, A.; Straub, D. Fire occurrence prediction in the Mediterranean: Application to Southern France. In Proceedings of the EGU General Assembly Conference Abstracts, Vienna, Austria, 7–12 April 2013; p. EGU2013-6336. [Google Scholar]
- Wu, X.; Zhang, G.; Yang, Z.; Tan, S.; Yang, Y.; Pang, Z. Machine Learning for Predicting Forest Fire Occurrence in Changsha: An Innovative Investigation into the Introduction of a Forest Fuel Factor. Remote Sens. 2023, 15, 4208. [Google Scholar] [CrossRef]
- Chen, J.; Wang, X.; Yu, Y.; Yuan, X.; Quan, X.; Huang, H. Improved Prediction of Forest Fire Risk in Central and Northern China by a Time-Decaying Precipitation Model. Forests 2022, 13, 480. [Google Scholar] [CrossRef]
- Koh, J. Gradient boosting with extreme-value theory for wildfire prediction. Extremes 2023, 26, 273–299. [Google Scholar] [CrossRef]
- Cisneros, D.; Richards, J.; Dahal, A.; Lombardo, L.; Huser, R. Deep graphical regression for jointly moderate and extreme Australian wildfires. Spat. Stat. 2024, 59, 100811. [Google Scholar] [CrossRef]
- Bergonse, R.; Oliveira, S.; Gonçalves, A.; Nunes, S.; DaCamara, C.; Zêzere, J.L. Predicting burnt areas during the summer season in Portugal by combining wildfire susceptibility and spring meteorological conditions. Geomat. Nat. Hazards Risk 2021, 12, 1039–1057. [Google Scholar] [CrossRef]
- Graff, C.A.; Coffield, S.R.; Chen, Y.; Foufoula-Georgiou, E.; Randerson, J.T.; Smyth, P. Forecasting Daily Wildfire Activity Using Poisson Regression. IEEE Trans. Geosci. Remote Sens. 2020, 58, 4837–4851. [Google Scholar] [CrossRef]
- Chen, D.; Zeng, A.; He, Y.; Ouyang, Y.; Li, C.; Tigabu, M.; Wang, W.; Ni, R.; Zhang, J.; Guo, F. Study on Small-Scale Forest Fire Risk Zoning Based on Random Forest and the Fuzzy Analytic Network Process. Forests 2025, 16, 97. [Google Scholar] [CrossRef]
- Bergado, J.R.; Persello, C.; Reinke, K.; Stein, A. Predicting wildfire burns from big geodata using deep learning. Safety Science 2021, 140, 105276. [Google Scholar] [CrossRef]
- Bhowmik, R.T.; Jung, Y.S.; Aguilera, J.A.; Prunicki, M.; Nadeau, K. A multi-modal wildfire prediction and early-warning system based on a novel machine learning framework. J. Environ. Manag. 2023, 341, 117908. [Google Scholar] [CrossRef]
- Laube, R.; Hamilton, H.J. Wildfire Occurrence Prediction Using Time Series Classification: A Comparative Study. In Proceedings of the 2021 IEEE International Conference on Big Data (Big Data), Orlando, FL, USA, 15–18 December 2021; pp. 4178–4182. [Google Scholar] [CrossRef]
- Zhong, C.; Cheng, S.; Kasoar, M.; Arcucci, R. Reduced-order digital twin and latent data assimilation for global wildfire prediction. Nat. Hazards Earth Syst. Sci. 2023, 23, 1755–1768. [Google Scholar] [CrossRef]
- Earnest, B.L.; McGovern, A.; Karstens, C.; Jirak, I. Part I: Improving Wildfire Occurrence Prediction for CONUS Using Deep Learning and Fire Weather Variables. Artif. Intell. Earth Syst. 2024, 3, e230057. [Google Scholar] [CrossRef]
- Lam, R.; Sanchez-Gonzalez, A.; Willson, M.; Wirnsberger, P.; Fortunato, M.; Alet, F.; Ravuri, S.; Ewalds, T.; Eaton-Rosen, Z.; Hu, W.; et al. GraphCast: Learning skillful medium-range global weather forecasting. arXiv 2023, arXiv:2212.12794. [Google Scholar] [CrossRef]
- Michail, D.; Davalas, C.; Panagiotou, L.I.; Prapas, I.; Kondylatos, S.; Bountos, N.I.; Papoutsis, I. FireCastNet: Earth-as-a-Graph for Seasonal Fire Prediction. arXiv 2025, arXiv:2502.01550. [Google Scholar] [CrossRef]
- Sykas, D.; Zografakis, D.; Demestichas, K.; Costopoulou, C.; Kosmidis, P. EO4WildFires: An Earth observation multi-sensor, time-series machine-learning-ready benchmark dataset for wildfire impact prediction. In Proceedings of the Ninth International Conference on Remote Sensing and Geoinformation of the Environment (RSCy2023), Ayia Napa, Cyprus, 3–5 April 2023; Themistocleous, K., Hadjimitsis, D.G., Michaelides, S., Papadavid, G., Eds.; International Society for Optics and Photonics, SPIE: Bellingham, WA, USA, 2023; Volume 12786, p. 1278603. [Google Scholar] [CrossRef]
- Sykas, D.; Zografakis, D.; Demestichas, K. Deep Learning Approaches for Wildfire Severity Prediction: A Comparative Study of Image Segmentation Networks and Visual Transformers on the EO4WildFires Dataset. Fire 2024, 7, 374. [Google Scholar] [CrossRef]
- Buchelt, A.; Adrowitzer, A.; Kieseberg, P.; Gollob, C.; Nothdurft, A.; Eresheim, S.; Tschiatschek, S.; Stampfer, K.; Holzinger, A. Exploring artificial intelligence for applications of drones in forest ecology and management. For. Ecol. Manag. 2024, 551, 121530. [Google Scholar] [CrossRef]
- Titu, M.F.S.; Pavel, M.A.; Michael, G.K.O.; Babar, H.; Aman, U.; Khan, R. Real-Time Fire Detection: Integrating Lightweight Deep Learning Models on Drones with Edge Computing. Drones 2024, 8, 483. [Google Scholar] [CrossRef]
- Redmon, J.; Divvala, S.; Girshick, R.; Farhadi, A. You Only Look Once: Unified, Real-Time Object Detection. arXiv 2016, arXiv:1506.02640. [Google Scholar] [CrossRef]
- Bakirci, M.; Bayraktar, I. Harnessing UAV Technology and YOLOv9 Algorithm for Real-Time Forest Fire Detection. In Proceedings of the 2024 International Russian Automation Conference (RusAutoCon), Sochi, Russian, 8–14 September 2024; pp. 95–100. [Google Scholar] [CrossRef]
- Low-Castro, J.A.; Shirzad-Ghaleroudkhani, N.; Jamshidi, M.; Probst-Oleszewski, O.M.; Rodriguez-Hernandez, G.; Gül, M.; Ochoa-Ruiz, G. Smartphone-Based Fuel Identification Model for Wildfire Risk Assessment Using YOLOv8. In Advances in Computational Intelligence, Proceedings of the 18th International Work-Conference on Artificial Neural Networks, A Coruña, Spain, 16–18 June 2025; Martínez-Villaseñor, L., Ochoa-Ruiz, G., Eds.; Springer: Cham, Switzerland, 2025; pp. 236–247. [Google Scholar]
- Akagic, A.; Buza, E. LW-FIRE: A Lightweight Wildfire Image Classification with a Deep Convolutional Neural Network. Appl. Sci. 2022, 12, 2646. [Google Scholar] [CrossRef]
- Yandouzi, M.; Idrissi, I.; Boukabous, M.; Grari, M.; Moussaoui, O.; Azizi, M.; Ghoumid, K.; Kerkour Elmiad, A. A Lightweight Deep Learning Model for Forest Fires Detection and Monitoring. In Proceedings of the 3rd International Conference on Electronic Engineering and Renewable Energy Systems, Saidia, Morocco, 20–22 May 2022; Bekkay, H., Mellit, A., Gagliano, A., Rabhi, A., Amine Koulali, M., Eds.; Springer: Singapore, 2023; pp. 697–705. [Google Scholar]
- Lever, J.; Arcucci, R. Sentimental wildfire: A social-physics machine learning model for wildfire nowcasting. J. Comput. Soc. Sci. 2022, 5, 1427–1465. [Google Scholar] [CrossRef]
- Rubab, S.F.; Ghaffar, A.A.; Choi, G.S. FireDetXplainer: Decoding Wildfire Detection With Transparency and Explainable AI Insights. IEEE Access 2024, 12, 52378–52389. [Google Scholar] [CrossRef]
- Ramadan, M.N.; Basmaji, T.; Gad, A.; Hamdan, H.; Akgün, B.T.; Ali, M.A.; Alkhedher, M.; Ghazal, M. Towards early forest fire detection and prevention using AI-powered drones and the IoT. Internet Things 2024, 27, 101248. [Google Scholar] [CrossRef]
- Meimetis, D.; Papaioannou, S.; Katsoni, P.; Lappas, V. An Architecture for Early Wildfire Detection and Spread Estimation Using Unmanned Aerial Vehicles, Base Stations, and Space Assets. Drones Auton. Veh. 2024, 1, 10006. [Google Scholar] [CrossRef]
- Yan, C.; Wang, J. MAG-FSNet:A high-precision robust forest fire smoke detection model integrating local features and global information. Measurement 2025, 247, 116813. [Google Scholar] [CrossRef]
- Yar, H.; Khan, Z.A.; Hussain, T.; Baik, S.W. A modified vision transformer architecture with scratch learning capabilities for effective fire detection. Expert Syst. Appl. 2024, 252, 123935. [Google Scholar] [CrossRef]
- Park, G.; Seo, Y.; Ahn, H.; Ko, S.J.; Lee, B.; Lee, Y. Semantic Segmentation of Fire Fronts in Helicopter Imagery Using Vision Transformer Models. Korean J. Remote Sens. 2025, 41, 375–385. [Google Scholar] [CrossRef]
- Liu, H.; Zhang, F.; Xu, Y.; Wang, J.; Lu, H.; Wei, W.; Zhu, J. TFNet: Transformer-Based Multi-Scale Feature Fusion Forest Fire Image Detection Network. Fire 2025, 8, 59. [Google Scholar] [CrossRef]
- Seydi, S.T.; Saeidi, V.; Kalantar, B.; Ueda, N.; Halin, A.A. Fire-Net: A Deep Learning Framework for Active Forest Fire Detection. J. Sens. 2022, 2022, 8044390. [Google Scholar] [CrossRef]
- Perry, G.L.W. Current approaches to modelling the spread of wildland fire: A review. Prog. Phys. Geogr. Earth Environ. 1998, 22, 222–245. [Google Scholar] [CrossRef]
- Albini, F. A physical model for firespread in brush. In Proceedings of the Symposium (International) on Combustion; University of California, Berkeley, CA, USA, 14–20 August 1966; Elsevier: Amsterdam, The Netherlands, 1967; Volume 11, pp. 553–560. [Google Scholar]
- Finney, M.A. FARSITE: A fire area simulator for fire managers. In The Biswell Symposium: Fire Issues and Solutions in Urban Interface and Wildland Ecosystems; Weise, D.R., Martin, R.E., Eds.; Gen. Tech. Rep. PSW-GTR-158; Pacific Southwest Research Station, Forest Service, US Department of Agriculture: Albany, CA, USA, 1995; Volume 158, pp. 55–56. [Google Scholar]
- Salis, M.; Arca, B.; Alcasena, F.; Arianoutsou, M.; Bacciu, V.; Duce, P.; Duguy, B.; Koutsias, N.; Mallinis, G.; Mitsopoulos, I.; et al. Predicting wildfire spread and behaviour in Mediterranean landscapes. Int. J. Wildland Fire 2016, 25, 1015–1032. [Google Scholar] [CrossRef]
- Andrews, P. BehavePlus fire modeling system: Past, present, and future. In Proceedings of the 7th Symposium on Fire and Forest Meteorology, Bar Harbor, ME, USA, 23–25 October 2007. [Google Scholar]
- Vogiatzoglou, K.; Papadimitriou, C.; Ampountolas, K.; Chatzimanolakis, M.; Koumoutsakos, P.; Bontozoglou, V. An interpretable wildfire spreading model for real-time predictions. J. Comput. Sci. 2024, 83, 102435. [Google Scholar] [CrossRef]
- Zhuang, H.; Liu, N.; Xie, X.; Xu, X.; Li, M.; Zhang, Y.; Wang, R. Simulating wildfire spread based on continuous time series remote sensing images and cellular automata. Int. J. Wildland Fire 2025, 34. [Google Scholar] [CrossRef]
- Pais, C.; Carrasco, J.; Martell, D.L.; Weintraub, A.; Woodruff, D.L. Cell2Fire: A Cell Based Forest Fire Growth Model. arXiv 2019, arXiv:1905.09317. [Google Scholar] [CrossRef]
- Hodges, J.L.; Lattimer, B.Y. Wildland Fire Spread Modeling Using Convolutional Neural Networks. Fire Technol. 2019, 55, 2115–2142. [Google Scholar] [CrossRef]
- Radke, D.; Hessler, A.; Ellsworth, D. FireCast: Leveraging Deep Learning to Predict Wildfire Spread. In Proceedings of the Twenty-Eighth International Joint Conference on Artificial Intelligence, IJCAI-19, Macao Chin, 10–16 August 2019; International Joint Conferences on Artificial Intelligence Organization: Montreal, QC, Canada, 2019; pp. 4575–4581. [Google Scholar] [CrossRef]
- Jiang, W.; Wang, F.; Su, G.; Li, X.; Wang, G.; Zheng, X.; Wang, T.; Meng, Q. Modeling Wildfire Spread with an Irregular Graph Network. Fire 2022, 5, 185. [Google Scholar] [CrossRef]
- Huot, F.; Hu, R.L.; Goyal, N.; Sankar, T.; Ihme, M.; Chen, Y.F. Next Day Wildfire Spread: A Machine Learning Dataset to Predict Wildfire Spreading From Remote-Sensing Data. IEEE Trans. Geosci. Remote Sens. 2022, 60, 4412513. [Google Scholar] [CrossRef]
- Allaire, F.; Mallet, V.; Filippi, J.B. Emulation of wildland fire spread simulation using deep learning. Neural Netw. 2021, 141, 184–198. [Google Scholar] [CrossRef]
- Shadrin, D.; Illarionova, S.; Gubanov, F.; Evteeva, K.; Mironenko, M.; Levchunets, I.; Belousov, R.; Burnaev, E. Wildfire spreading prediction using multimodal data and deep neural network approach. Sci. Rep. 2024, 14, 2606. [Google Scholar] [CrossRef]
- Ganapathi Subramanian, S.; Crowley, M. Using Spatial Reinforcement Learning to Build Forest Wildfire Dynamics Models From Satellite Images. Front. ICT 2018, 5, 6. [Google Scholar] [CrossRef]
- Marjani, M.; Mahdianpari, M.; Mohammadimanesh, F. CNN-BiLSTM: A Novel Deep Learning Model for Near-Real-Time Daily Wildfire Spread Prediction. Remote. Sens. 2024, 16, 1467. [Google Scholar] [CrossRef]
- Lahrichi, S.; Johnson, J.; Malof, J. Predicting Next-Day Wildfire Spread with Time Series and Attention. arXiv 2025, arXiv:2502.12003. [Google Scholar] [CrossRef]
- Cao, H.; Wang, Y.; Chen, J.; Jiang, D.; Zhang, X.; Tian, Q.; Wang, M. Swin-Unet: Unet-like Pure Transformer for Medical Image Segmentation. arXiv 2021, arXiv:2105.05537. [Google Scholar] [CrossRef]
- Xiao, H.; Zhu, Y.; Sun, Y.; Zhang, G.; Gong, Z. Wildfire Spread Prediction Using Attention Mechanisms in U2-NET. Forests 2024, 15, 1711. [Google Scholar] [CrossRef]
- Shaddy, B.; Ray, D.; Farguell, A.; Calaza, V.; Mandel, J.; Haley, J.; Hilburn, K.; Mallia, D.V.; Kochanski, A.; Oberai, A. Generative Algorithms for Fusion of Physics-Based Wildfire Spread Models with Satellite Data for Initializing Wildfire Forecasts. Artif. Intell. Earth Syst. 2024, 3, e230087. [Google Scholar] [CrossRef]
- Marjani, M.; Mahdianpari, M.; Ali Ahmadi, S.; Hemmati, E.; Mohammadimanesh, F.; Saadi Mesgari, M. Application of Explainable Artificial Intelligence in Predicting Wildfire Spread: An ASPP-Enabled CNN Approach. IEEE Geosci. Remote Sens. Lett. 2024, 21, 2504005. [Google Scholar] [CrossRef]
- Dabrowski, J.J.; Pagendam, D.E.; Hilton, J.; Sanderson, C.; MacKinlay, D.; Huston, C.; Bolt, A.; Kuhnert, P. Bayesian Physics Informed Neural Networks for data assimilation and spatio-temporal modelling of wildfires. Spat. Stat. 2023, 55, 100746. [Google Scholar] [CrossRef]
- Vogiatzoglou, K.; Papadimitriou, C.; Bontozoglou, V.; Ampountolas, K. Physics-informed neural networks for parameter learning of wildfire spreading. Comput. Methods Appl. Mech. Eng. 2025, 434, 117545. [Google Scholar] [CrossRef]
- Bottero, L.; Calisto, F.; Graziano, G.; Pagliarino, V.; Scauda, M.; Tiengo, S.; Azeglio, S. Physics-Informed Machine Learning Simulator for Wildfire Propagation. arXiv 2020, arXiv:2012.06825. [Google Scholar] [CrossRef]
- Ramadan, A. Wildfire Autonomous Response and Prediction Using Cellular Automata (WARP-CA). arXiv 2024, arXiv:2407.02613. [Google Scholar] [CrossRef]
- Kim, A.M.; Beverly, J.L.; Al Zahid, A. Directional analysis of community wildfire evacuation capabilities. Saf. Sci. 2024, 171, 106378. [Google Scholar] [CrossRef]
- Zhao, X.; Lovreglio, R.; Nilsson, D. Modelling and interpreting pre-evacuation decision-making using machine learning. Autom. Constr. 2020, 113, 103140. [Google Scholar] [CrossRef]
- Zhang, X.; Zhao, X.; Xu, Y.; Nilsson, D.; Lovreglio, R. Situational-aware multi-graph convolutional recurrent network (SA-MGCRN) for travel demand forecasting during wildfires. Transp. Res. Part Policy Pract. 2024, 190, 104242. [Google Scholar] [CrossRef]
- Karampotsis, E.; Kioskli, K.; Tsirimpa, A.; Dounias, G.; Polydoropoulou, A. Understanding evacuation behavior for effective disaster preparedness: A hybrid machine learning approach. Nat. Hazards 2024, 120, 13627–13665. [Google Scholar] [CrossRef]
- Pan, S.; Cheng, A.; Sun, Y.; Kang, K.; Pais, C.; Zhou, Y.; Shen, Z.J.M. Using Drone Swarm to Stop Wildfire: A Predict-then-optimize Approach. arXiv 2024, arXiv:2411.16144. [Google Scholar] [CrossRef]
- Kulinan, A.S.; Cho, Y.; Park, M.; Park, S. Rapid wildfire damage estimation using integrated object-based classification with auto-generated training samples from Sentinel-2 imagery on Google Earth Engine. Int. J. Appl. Earth Obs. Geoinf. 2024, 126, 103628. [Google Scholar] [CrossRef]
- Widya, L.K.; Lee, C.W. Geospatial technologies for estimating post-wildfire severity through satellite imagery and vegetation types: A case study of the Gangneung Wildfire, South Korea. Geosci. J. 2024, 28, 247–260. [Google Scholar] [CrossRef]
- Ismailoglu, I.; Musaoglu, N. Burn severity assessment with different remote sensing products for wildfire damage analysis. In Proceedings of the Earth Observing Systems XXVIII, San Diego, CA, USA, 22–24 August 2023; Xiong, X.J., Gu, X., Czapla-Myers, J.S., Eds.; International Society for Optics and Photonics, SPIE: Bellingham, WA, USA, 2023; Volume 12685, pp. 220–226. [Google Scholar] [CrossRef]
- Farasin, A.; Colomba, L.; Garza, P. Double-Step U-Net: A Deep Learning-Based Approach for the Estimation of Wildfire Damage Severity through Sentinel-2 Satellite Data. Appl. Sci. 2020, 10, 4332. [Google Scholar] [CrossRef]
- Perbet, P.; Guindon, L.; Côté, J.F.; Béland, M. Evaluating deep learning methods applied to Landsat time series subsequences to detect and classify boreal forest disturbances events: The challenge of partial and progressive disturbances. Remote Sens. Environ. 2024, 306, 114107. [Google Scholar] [CrossRef]
- Halder, B.; Rana, B.; Juneng, L.; Alshehri, F.; Ahmed, K.O.; Pramanik, M.; Ahmed, M.F.; Pande, C.B.; Shafik, S.S.; Yaseen, Z.M. Wildfire-derived deforestation, climate, and biodiversity variables analysis in Cambodia. Phys. Chem. Earth Parts A/B/C 2025, 139, 103894. [Google Scholar] [CrossRef]
- Golbazi, M.; Alessandrini, S.; Kumar, R.; McCarthy, P.; Campbell, P.C.; Bhardwaj, P.; He, C.; McQueen, J. Enhancing Air Quality Forecasts Across the Contiguous United States (CONUS) During Wildfires Using Analog-Based Post-Processing Methods. Atmos. Environ. 2024, 316, 120165. [Google Scholar] [CrossRef]
- Qiu, M.; Kelp, M.; Heft-Neal, S.; Jin, X.; Gould, C.F.; Tong, D.Q.; Burke, M. Evaluating Chemical Transport and Machine Learning Models for Wildfire Smoke PM2.5: Implications for Assessment of Health Impacts. Environ. Sci. Technol. 2024, 58, 22880–22893. [Google Scholar] [CrossRef]
- Wang, S. Emulating Wildfire Plume Injection Using Machine Learning Trained by Large Eddy Simulation (LES). Environ. Sci. Technol. 2024, 58, 22204–22212. [Google Scholar] [CrossRef] [PubMed]
- de Souza Tadano, Y.; Potgieter-Vermaak, S.; Siqueira, H.V.; Hoelzemann, J.J.; Duarte, E.S.; Alves, T.A.; Valebona, F.; Lenzi, I.; Godoi, A.F.L.; Barbosa, C.; et al. Predicting health impacts of wildfire smoke in Amazonas basin, Brazil. Chemosphere 2024, 367, 143688. [Google Scholar] [CrossRef]
- Khanmohammadi, S.; Arashpour, M.; Bazli, M.; Farzanehfar, P. Data-Driven PM2.5 Exposure Prediction in Wildfire-Prone Regions and Respiratory Disease Mortality Risk Assessment. Fire 2024, 7, 277. [Google Scholar] [CrossRef]
- Qiu, M.; Li, J.; Gould, C.F.; Jing, R.; Kelp, M.; Childs, M.; Kiang, M.; Heft-Neal, S.; Diffenbaugh, N.; Burke, M. Mortality Burden From Wildfire Smoke Under Climate Change; Working Paper 32307; National Bureau of Economic Research: Cambridge, MA, USA, 2024. [CrossRef]
- Huang, M.S.; Wichmann, B. Machine learning estimates on the impacts of detection times on wildfire suppression costs. PLoS ONE 2024, 19, e0313200. [Google Scholar] [CrossRef] [PubMed]
- Luo, K.; Lian, I.b. Building a Vision Transformer-Based Damage Severity Classifier with Ground-Level Imagery of Homes Affected by California Wildfires. Fire 2024, 7, 133. [Google Scholar] [CrossRef]
- Zhang, Y.; Zong, R.; Kou, Z.; Shang, L.; Wang, D. CrowdNAS: A Crowd-guided Neural Architecture Searching Approach to Disaster Damage Assessment. Proc. ACM Hum.-Comput. Interact. 2022, 6, 1–29. [Google Scholar] [CrossRef]
- Wang, Y.; Chew, A.W.Z.; Zhang, L. Building damage detection from satellite images after natural disasters on extremely imbalanced datasets. Autom. Constr. 2022, 140, 104328. [Google Scholar] [CrossRef]
- Gupta, R.; Hosfelt, R.; Sajeev, S.; Patel, N.; Goodman, B.; Doshi, J.; Heim, E.; Choset, H.; Gaston, M. xBD: A Dataset for Assessing Building Damage from Satellite Imagery. arXiv 2019, arXiv:1911.09296. [Google Scholar] [CrossRef]
- Alisjahbana, I.; Li, J.; Strong, B.; Zhang, Y. DeepDamageNet: A two-step deep-learning model for multi-disaster building damage segmentation and classification using satellite imagery. arXiv 2024, arXiv:2405.04800. [Google Scholar] [CrossRef]
- Liu, C.; Sepasgozar, S.M.; Zhang, Q.; Ge, L. A novel attention-based deep learning method for post-disaster building damage classification. Expert Syst. Appl. 2022, 202, 117268. [Google Scholar] [CrossRef]
- Akhyar, A.; Asyraf Zulkifley, M.; Lee, J.; Song, T.; Han, J.; Cho, C.; Hyun, S.; Son, Y.; Hong, B.W. Deep artificial intelligence applications for natural disaster management systems: A methodological review. Ecol. Indic. 2024, 163, 112067. [Google Scholar] [CrossRef]
- Mohajane, M.; Costache, R.; Karimi, F.; Pham, Q.; Essahlaoui, A.; Nguyen, H.; Laneve, G.; Oudija, F. Application of remote sensing and machine learning algorithms for forest fire mapping in a Mediterranean area. SCISPACE 2021, 129, 107869. [Google Scholar] [CrossRef]
- Mutakabbir, A.; Lung, C.H.; Naik, K.; Zaman, M.; Ajila, S.A.; Ravichandran, T.; Purcell, R.; Sampalli, S. Spatio-Temporal Agnostic Sampling for Imbalanced Multivariate Seasonal Time Series Data: A Study on Forest Fires. Sensors 2025, 25, 792. [Google Scholar] [CrossRef] [PubMed]
- Goodfellow, I.; Bengio, Y.; Courville, A. Deep Learning; MIT Press: Cambridge, MA, USA, 2016; pp. 110–113. [Google Scholar]
- Tobler, W. A Computer Movie Simulating Urban Growth in the Detroit Region. Econ. Geogr. 1970, 46, 234–240. [Google Scholar] [CrossRef]
- Xu, Q.; Li, W.; Liu, J.; Wang, X. A geographical similarity-based sampling method of non-fire point data for spatial prediction of forest fires. For. Ecosyst. 2023, 10, 100104. [Google Scholar] [CrossRef]
- Caron, N.; Guyeux, C.; Aynes, B. Predicting wildfire events with calibrated probabilities. In Proceedings of the 2024 16th International Conference on Machine Learning and Computing, ICMLC ’24, Shenzhen China, 2–5 February 2024; Association for Computing Machinery: New York, NY, USA, 2024; pp. 168–175. [Google Scholar] [CrossRef]
- Prados, A.I.; Allen, M. Key Governance Practices That Facilitate the Use of Remote Sensing Information for Wildfire Management: A Case Study in Spain. Remote Sens. 2025, 17, 649. [Google Scholar] [CrossRef]
- Ji, X.; Yao, Y.; Long, X. What causes PM2.5 pollution? Cross-economy empirical analysis from socioeconomic perspective. Energy Policy 2018, 119, 458–472. [Google Scholar] [CrossRef]
- Leuenberger, M.; Parente, J.; Tonini, M.; Pereira, M.G.; Kanevski, M. Wildfire susceptibility mapping: Deterministic vs. stochastic approaches. Environ. Model. Softw. 2018, 101, 194–203. [Google Scholar] [CrossRef]
- Oliveira, S.; Gonçalves, A.; Zêzere, J.L. Reassessing wildfire susceptibility and hazard for mainland Portugal. Sci. Total Environ. 2021, 762, 143121. [Google Scholar] [CrossRef]
- Welch, G.F. HISTORY: The Use of the Kalman Filter for Human Motion Tracking in Virtual Reality. Presence 2009, 18, 72–91. [Google Scholar] [CrossRef]
- Kozik, V.I.; Nezhevenko, E.S.; Feoktistov, A.S. Studying the method of adaptive prediction of forest fire evolution on the basis of recurrent neural networks. Optoelectron. Instrum. Data Process. 2014, 50, 395–401. [Google Scholar] [CrossRef]
- Ban, Y.; Zhang, P.; Nascetti, A.; Bevington, A.R.; Wulder, M.A. Near Real-Time Wildfire Progression Monitoring with Sentinel-1 SAR Time Series and Deep Learning. Sci. Rep. 2020, 10, 1322. [Google Scholar] [CrossRef]
- Huang, Y.; Li, J.; Zheng, H. Modeling of Wildfire Digital Twin: Research Progress in Detection, Simulation, and Prediction Techniques. Fire 2024, 7, 412. [Google Scholar] [CrossRef]
- Sahu, Y.; Upadhyay, V.K. Environmental Application of Digital Twins: A Review. In Environmental Risk and Resilience in the Changing World: Integrated Geospatial AI and Multidimensional Approach; Talukdar, S., Rahman, A., Bera, S., Ramana, G.V., Prashar, A., Eds.; Springer Nature: Cham, Switzerland, 2024; pp. 287–295. [Google Scholar] [CrossRef]
- Ariyachandra, M.R.M.F.; Wedawatta, G. Digital Twin Smart Cities for Disaster Risk Management: A Review of Evolving Concepts. Sustainability 2023, 15, 1910. [Google Scholar] [CrossRef]
- Hyeong-su, K.; Jin-Woo, K.; Yun, S.; Kim, W.T. A novel wildfire digital-twin framework using interactive wildfire spread simulator. In Proceedings of the 2019 Eleventh International Conference on Ubiquitous and Future Networks (ICUFN), Zagreb, Croatia, 2–5 July 2019; pp. 636–638. [Google Scholar] [CrossRef]
- Cossentino, M.; Gaud, N.; Hilaire, V.; Galland, S.; Koukam, A. ASPECS: An agent-oriented software process for engineering complex systems: How to design agent societies under a holonic perspective. Auton. Agents -Multi-Agent Syst. 2010, 20, 260–304. [Google Scholar] [CrossRef]
- Gomez, M.; Kim, Y.; Matson, E.; Tolstykh, M.; Munizzi, M. Multi-agent system of systems to monitor wildfires. In Proceedings of the 2015 10th System of Systems Engineering Conference (SoSE), San Antonio, TX, USA, 17–20 May 2015; pp. 262–267. [Google Scholar] [CrossRef]
- Jaffe, D.A.; Schnieder, B.; Inouye, D. Technical note: Use of PM2.5 to CO ratio as an indicator of wildfire smoke in urban areas. Atmos. Chem. Phys. 2022, 22, 12695–12704. [Google Scholar] [CrossRef]
- Lundberg, S.M.; Lee, S.I. A Unified Approach to Interpreting Model Predictions. In Advances in Neural Information Processing Systems 30; Guyon, I., Luxburg, U.V., Bengio, S., Wallach, H., Fergus, R., Vishwanathan, S., Garnett, R., Eds.; Curran Associates, Inc.: Red Hook, NY, USA, 2017; pp. 4765–4774. [Google Scholar]
- Liu, Z.; Wang, Y.; Vaidya, S.; Ruehle, F.; Halverson, J.; Soljačić, M.; Hou, T.Y.; Tegmark, M. KAN: Kolmogorov-Arnold Networks. arXiv 2025, arXiv:2404.19756. [Google Scholar] [CrossRef]
- Hoang-Xuan, N.; Vu, M.; Thai, M.T. LLM-assisted Concept Discovery: Automatically Identifying and Explaining Neuron Functions. arXiv 2024, arXiv:2406.08572. [Google Scholar] [CrossRef]
- Sun, K.; Wang, X.; Miao, X.; Zhao, Q. A review of AI edge devices and lightweight CNN and LLM deployment. Neurocomputing 2025, 614, 128791. [Google Scholar] [CrossRef]
- Chen, P.; Liu, S.; Zhao, H.; Jia, J. Distilling Knowledge via Knowledge Review. In Proceedings of the IEEE/CVF Conference on Computer Vision and Pattern Recognition (CVPR), Nashville, TN, USA, 20–25 June 2021; pp. 5008–5017. [Google Scholar]
- Tmamna, J.; Ayed, E.B.; Fourati, R.; Gogate, M.; Arslan, T.; Hussain, A.; Ayed, M.B. Pruning Deep Neural Networks for Green Energy-Efficient Models: A Survey. Cogn. Comput. 2024, 16, 2931–2952. [Google Scholar] [CrossRef]
- Rokh, B.; Azarpeyvand, A.; Khanteymoori, A. A comprehensive survey on model quantization for deep neural networks in image classification. ACM Trans. Intell. Syst. Technol. 2023, 14, 1–50. [Google Scholar] [CrossRef]
- Panneerselvam, S.; Thangavel, S.K.; Ponnam, V.S.; Sengan, S. Federated learning based fire detection method using local MobileNet. Sci. Rep. 2024, 14, 30388. [Google Scholar] [CrossRef]
- Siddique, A.A.; Alasbali, N.; Driss, M.; Boulila, W.; Alshehri, M.S.; Ahmad, J. Sustainable collaboration: Federated learning for environmentally conscious forest fire classification in Green Internet of Things (IoT). Internet Things 2024, 25, 101013. [Google Scholar] [CrossRef]
- Supriya, Y.; Gadekallu, T.R. Particle Swarm-Based Federated Learning Approach for Early Detection of Forest Fires. Sustainability 2023, 15, 964. [Google Scholar] [CrossRef]
- Mozaffari, M.H.; Li, Y.; Ko, Y. Generative AI for Fire Safety. In Applications of Generative AI; Lyu, Z., Ed.; Springer International Publishing: Cham, Switzerland, 2024; pp. 577–600. [Google Scholar] [CrossRef]
- Khanmohammadi, S.; Cruz, M.G.; Perrakis, D.D.; Alexander, M.E.; Arashpour, M. Using AutoML and generative AI to predict the type of wildfire propagation in Canadian conifer forests. Ecol. Inform. 2024, 82, 102711. [Google Scholar] [CrossRef]
- Khanmohammadi, S.; Arashpour, M.; Golafshani, E.M.; Cruz, M.G.; Rajabifard, A. An artificial intelligence framework for predicting fire spread sustainability in semiarid shrublands. Int. J. Wildland Fire 2023, 32, 636–649. [Google Scholar] [CrossRef]
- Kong, B. A Comparative Analysis of Machine Learning Models for Wildfire Prediction. Natl. High Sch. J. Sci. 2024, 121, 13117–13130. [Google Scholar]
- Park, M.; Tran, D.Q.; Bak, J.; Park, S. Advanced wildfire detection using generative adversarial network-based augmented datasets and weakly supervised object localization. Int. J. Appl. Earth Obs. Geoinf. 2022, 114, 103052. [Google Scholar] [CrossRef]
- Ivek, T.; Vlah, D. Reconstruction of Incomplete Wildfire Data using Deep Generative Models. arXiv 2022, arXiv:2201.06153. [Google Scholar] [CrossRef]
- Higuera-Mendieta, I.; Wen, J.; Burke, M. A table is worth a thousand pictures: Multi-modal contrastive learning in house burning classification in wildfire events. In Proceedings of the NeurIPS 2023 Computational Sustainability: Promises and Pitfalls from Theory to Deployment, New Orleans, LA, USA, 15 December 2023. [Google Scholar]
- Chandra, R.; Kumar, S.S.; Patra, R.; Agarwal, S. Decision support system for Forest fire management using Ontology with Big Data and LLMs. arXiv 2024, arXiv:2405.11346. [Google Scholar] [CrossRef]
- Xie, Y.; Jiang, B.; Mallick, T.; Bergerson, J.D.; Hutchison, J.K.; Verner, D.R.; Branham, J.; Alexander, M.R.; Ross, R.B.; Feng, Y.; et al. WildfireGPT: Tailored Large Language Model for Wildfire Analysis. arXiv 2024, arXiv:2402.07877. [Google Scholar] [CrossRef]
- Li, H.; Wang, Z.; Wang, J.; Lau, A.K.H.; Qu, H. CLLMate: A Multimodal LLM for Weather and Climate Events Forecasting. arXiv 2024, arXiv:2409.19058. [Google Scholar] [CrossRef]
- Dolant, A.; Kumar, P. Agentic LLM Framework for Adaptive Decision Discourse. arXiv 2025, arXiv:2502.10978. [Google Scholar] [CrossRef]
- Li, Y.; Wang, Z.; Huang, X. Super Real-Time Forecast of Wildland Fire Spread by a Dual-Model Deep Learning Method. J. Environ. Inform. 2024, 43, 65–79. [Google Scholar] [CrossRef]
- Xu, H.; Zlatanova, S.; Liang, R.; Canbulat, I. Generative AI as a Pillar for Predicting 2D and 3D Wildfire Spread: Beyond Physics-Based Models and Traditional Deep Learning. arXiv 2025, arXiv:2506.02485. [Google Scholar] [CrossRef]
- Ho, K.T.M.; Chen, K.C.; Lee, L.; Burt, F.; Yu, S.; Lee, P. Quantum Computing for Climate Resilience and Sustainability Challenges. arXiv 2024, arXiv:2407.16296. [Google Scholar] [CrossRef]
- Karn, A.K.; Sinha, P.; Kaur, S.; Bansal, H. Quantum-Enhanced Strategies for Optimizing Disaster Response: A Machine Learning Approach. In The Rise of Quantum Computing in Industry 6.0 Towards Sustainability: Revolutionizing Smart Disaster Management; Reddy, C.K.K., Nag, A., Ouaissa, M., Bhushan, B., Hanafiah, M.M., Eds.; Springer Nature: Cham, Switzerland, 2024; pp. 193–204. [Google Scholar] [CrossRef]
- Asanjan, A.A.; Brady, L.; Izquierdo, Z.G.; Aaron Lott, P.; Memarzadeh, M.; Suri, N.; Bell, D.; Rieffel, E.; Grabbe, S. Quantum-Assisted Variational Segmentation for Image-to-Image Wildfire Detection Using Satellite Data. In Proceedings of the IGARSS 2023—2023 IEEE International Geoscience and Remote Sensing Symposium, Pasadena, CA, USA, 16–21 July 2023; pp. 624–626. [Google Scholar] [CrossRef]
- Silva, G.S.M.; Parhizkar, T.; Nguyen, H.T.; Droguett, E.L. Quantum-Enhanced Reliability Assessment of Power Networks in Response to Wildfire Events. In Proceedings of the 2023 Annual Reliability and Maintainability Symposium (RAMS), Orlando, FL, USA, 23–26 January 2023; pp. 1–7. [Google Scholar] [CrossRef]
- Brown, C.; Brumby, S.; Guzder-Williams, B.; Birch, T.; Hyde, S.B.; Mazzariello, J.; Czerwinski, W.; Pasquarella, V.J.; Haertel, R.; Ilyushchenko, S.; et al. Dynamic World, Near real-time global 10m land use land cover mapping. Sci. Data 2022, 9, 251. [Google Scholar] [CrossRef]
- Clément, V. Les feux de forêt en Méditerranée: Un faux procès contre Nature. L’Espace Geogr. 2005, 34, 289–304. [Google Scholar] [CrossRef]
- Alexandrian, D. Les statistiques ”feux de forêt” de ces trente dernières années. Forêt Mediterr. 2008, 29, 348–377. [Google Scholar]
- Boeing, G. OSMnx: New methods for acquiring, constructing, analyzing, and visualizing complex street networks. Comput. Environ. Urban Syst. 2017, 65, 126–139. [Google Scholar] [CrossRef]
- Carrasco, J.; Mahaluf, R.; Lisón, F.; Pais, C.; Miranda, A.; de la Barra, F.; Palacios, D.; Weintraub, A. A firebreak placement model for optimizing biodiversity protection at landscape scale. J. Environ. Manag. 2023, 342, 118087. [Google Scholar] [CrossRef] [PubMed]
- Yemshanov, D.; Liu, N.; Thompson, D.K.; Parisien, M.A.; Barber, Q.E.; Koch, F.H.; Reimer, J. Detecting critical nodes in forest landscape networks to reduce wildfire spread. PLoS ONE 2021, 16, e0258060. [Google Scholar] [CrossRef] [PubMed]
- Bao, S.; Xiao, N.; Lai, Z.; Zhang, H.; Kim, C. Optimizing watchtower locations for forest fire monitoring using location models. Fire Saf. J. 2015, 71, 100–109. [Google Scholar] [CrossRef]
- Umunnakwe, A.; Davis, K. An Optimization of UAV-Based Remote Monitoring for Improving Wildfire Response in Power Systems. IEEE Open Access J. Power Energy 2023, 10, 678–688. [Google Scholar] [CrossRef]
- Maraş, E.E.; Dönmez, K.; Emecen, Y. GIS-Based Determination of the Optimal Heliport and Water Source Locations for Forest Fire Suppression Using Multi-Objective Programming. Aerospace 2023, 10, 305. [Google Scholar] [CrossRef]
- Mendes, A.B.; Alvelos, F.P. Iterated local search for the placement of wildland fire suppression resources. Eur. J. Oper. Res. 2023, 304, 887–900. [Google Scholar] [CrossRef]
- Rodríguez-Veiga, J.; Gómez-Costa, I.; Ginzo-Villamayor, M.J.; Casas-Méndez, B.; Sáiz-Díaz, J.L. Assignment problems in wildfire suppression: Models for optimization of aerial resource logistics. For. Sci. 2018, 64, 504–514. [Google Scholar] [CrossRef]
- Baselli, G.; Contreras, F.; Lillo, M.; Marín, M.; Carrasco, R.A. Optimal decisions for salvage logging after wildfires. Omega 2020, 96, 102076. [Google Scholar] [CrossRef]
- Ghannad, P.; Lee, Y.C.; Friedland, C.J.; Choi, J.O.; Yang, E. Multiobjective optimization of postdisaster reconstruction processes for ensuring long-term socioeconomic benefits. J. Manag. Eng. 2020, 36, 04020038. [Google Scholar] [CrossRef]
- Pais, C.; Carrasco-Barra, J.; Elimbi Moudio, M.P.; Shen, M. Downstream Protection Value: Detecting critical zones for effective fuel-treatment under wildfire risk. Comput. Oper. Res. 2021, 131, 105252. [Google Scholar] [CrossRef]
- Wazir, S.; Kashyap, G.S.; Saxena, P. MLOps: A Review. arXiv 2023, arXiv:2308.10908. [Google Scholar] [CrossRef]
- Sargiotis, D. Integrating Digital Transformation and AI in Civil Engineering: A Multidisciplinary Approach to Disaster Management and Sustainable Urban Development. SSRN Electron. J. 2024. [Google Scholar] [CrossRef]
- Parekh, R. Applications of artificial intelligence in enhancing building fire safety. Int. J. Sci. Res. Arch. 2024, 13, 1117–1132. [Google Scholar] [CrossRef]
- Huang, X.; Wu, X.; Usmani, A. Perspectives of Using Artificial Intelligence in Building Fire Safety. In Handbook of Cognitive and Autonomous Systems for Fire Resilient Infrastructures; Naser, M., Corbett, G., Eds.; Springer International Publishing: Cham, Switzerland, 2022; pp. 139–159. [Google Scholar] [CrossRef]
Disclaimer/Publisher’s Note: The statements, opinions and data contained in all publications are solely those of the individual author(s) and contributor(s) and not of MDPI and/or the editor(s). MDPI and/or the editor(s) disclaim responsibility for any injury to people or property resulting from any ideas, methods, instructions or products referred to in the content. |
© 2025 by the authors. Licensee MDPI, Basel, Switzerland. This article is an open access article distributed under the terms and conditions of the Creative Commons Attribution (CC BY) license (https://creativecommons.org/licenses/by/4.0/).









