Abstract
Artificial intelligence is transforming industrial marketing by reshaping processes, decision-making, and inter-firm relationships. However, research remains fragmented, with limited evidence on how adoption drivers create new capabilities and sustainability outcomes. This study develops and empirically validates an integrated framework that combines technology, organization, environment, user acceptance, resource-based perspectives, dynamic capabilities, and explainability. A convergent mixed-methods design was applied, combining survey data from industrial firms with thematic analysis of practitioner insights. The findings show that technological readiness, organizational commitment, environmental pressures, and user perceptions jointly determine adoption breadth and depth, which in turn foster marketing capabilities linked to measurable improvements. These include shorter quotation cycles, reduced energy consumption, improved forecasting accuracy, and the introduction of carbon-based pricing mechanisms. Qualitative evidence further indicates that explainability and human–machine collaboration are decisive for trust and practical use, while sustainability-oriented investments act as catalysts for long-term transformation. The study provides the first empirical integration of adoption drivers, capability building, and sustainability outcomes in industrial marketing. By demonstrating that artificial intelligence advances competitiveness and sustainability simultaneously, it positions marketing as a strategic lever in the transition toward digitally enabled and environmentally responsible industrial economies. We also provide a simplified mapping of theoretical lenses, detail B2B-specific scale adaptations, and discuss environmental trade-offs of AI use. Given the convenience/snowball design, estimates should be read as upper-bound effects for mixed-maturity populations; robustness checks (stratification and simple reweighting) confirm sign and significance.
1. Introduction
The intersection of artificial intelligence and business-to-business (B2B) marketing is becoming a disruptive technology that changes inter-organizational relationships, decision-making, and the principles of value-creating. Recent research demonstrates that AI implementation can create both opportunities and threats: it can improve efficiency, prediction, and personalization, and, alternatively, inject opacity and create asymmetries in the power and governance issues of industrial exchanges [1,2]. Experience in capital markets further shows that shareholder reaction to AI-enabled initiatives is heterogeneous, implying that the consequences of adoption will depend on environmental turbulence and customer complexity [3]. The conceptualization of organizational buying discrete categories, described initially as buying centers and more recently as buying ecosystems [4,5], shows a rising importance of AI in coordinating multi-actor decision-making. In contrast, conceptualization in the sales analytics area emphasizes the potential alongside measuring challenges of AI-enabled processes [6]. The AI–ESG linkage must be examined specifically in industrial B2B contexts because exchange governance is contract-intensive and multi-actor, decision rights are distributed across sales engineering, procurement, and service teams, and pricing/fulfilment are embedded in long-term agreements. These features amplify both the upsides (process efficiency, CO2-aware quoting, incident prevention) and the risks (opacity, power shifts, accountability gaps). Consistent with our sample composition (manufacturing and industrial services; a mix of SMEs and large firms), we focus on B2B-specific mechanisms-ABM/CPQ automation, predictive analytics in forecasting/lead scoring, and XAI-enabled decision audits, that plausibly transmit AI adoption into measurable environmental outcomes.
The views expressed in the generative AI and digital transformation literature on consumer markets have proliferated [7,8,9], but little systematic evidence is available in industrial B2B settings. Key differences between industrial marketing and consumer markets are defined by long-term relationships, contractual complexity, and multi-stakeholder governance, and pose unique challenges to AI adoption [4,5]. In addition, the majority of the existing literature focuses on efficiency gains rather than their related effects. Recent works emphasize that green AI can play a critical role in the optimal allocation of available resources, carbon emissions, and the adoption of circular economy approaches [3,10]; however, there is a lack of empirical studies that incorporate sustainability considerations into the current research on B2B adoption models [9,11]. This disconnect is especially acute because, at the same time that industrial companies are under pressure to speed up the process of digitalization, imposed on them by the increasing intensity of the fourth industrial revolution, they are also under pressure to achieve environmental, social, and governance (ESG) goals.
Notwithstanding this rising amount of research, three questions have yet to be answered. One is a lack of a harmonized empirical model linking firm-level and user-level adoption drivers to explainability, capability development, and sustainability outcomes. Second, the connection between AI-powered marketing aspirations and ESG performance in B2B markets has been neglected, despite industrial companies increasingly integrating sustainability requirements into their online strategies [12]. Third, earlier studies tend to disengage qualitative ecosystem mapping with quantitative validation, thus constraining explanatory capabilities of adoption research when employed in the complex industrial context.
This paper fills that gap by making a theoretical contribution and using empirical research to build and test a multi-theoretical model of artificial intelligence adoption in industrial business-to-business marketing. The research is based on the Technology-Organizational-Environment, Technology Acceptance Model, Unified Theory of Acceptance and Use of Technology, Resource-based and Dynamic Capabilities, and Explainable Artificial Intelligence frameworks to explore the role of technological, organizational, and user-level drivers in the adoption breadth and depth in AI-enabled marketing capabilities and how such capabilities result in performance improvements as well as sustainability outcomes. A convergent mixed-methods design combines statistical and thematic evidence, such that the research can capture generalizable patterns and local-contextual mechanisms by using industrial practitioner-generated evidence. The implication is twofold: it contributes to the theoretical frameworks of artificial intelligence adoption by enshrining sustainability as a central outcome of performance, and it guides managers and policymakers interested in using the digital transformation toward long-term environmental and social goals with evidence-based suggestions.
Building on this motivation, we delimit the scope of AI in this study to four families of marketing-relevant applications: (i) predictive modelling and scoring (e.g., forecasting, lead scoring), (ii) workflow automation across ABM, CPQ, and CRM, (iii) generative analytics used to summarise and create offer-related content, and (iv) explainability (XAI) mechanisms that provide transparency and accountability. Outside our scope are forms of operational robotics not connected to B2B marketing and non-commercial AI uses. We also clarify how ESG is treated empirically: the environmental (E) dimension captures the energy intensity of commercial processes, including energy consumption and CO2e reported/estimated in the firm; the social (S) dimension reflects upskilling and training relevant to sales and service roles; and the governance (G) dimension refers to data/AI governance (roles, audit trails, and XAI controls). In the quantitative analyses, E indicators are measured directly, while S and G are captured through capability and governance (XAI) items aligned with our B2B context (see Appendix A.2).
Within these boundaries, we address three questions that anchor the study’s contribution to industrial B2B settings: RQ1: How do technological readiness, organisational support, and environmental pressures shape the breadth and depth of AI adoption in manufacturing versus industrial services? RQ2: How do user-level factors (UTAUT) together with the RBV/DCV mechanism translate adoption into marketing capabilities (e.g., ABM, CPQ, predictive analytics)? RQ3: Through what mechanisms do these capabilities materialise into ESG outcomes (E), and what roles do XAI and human-AI collaboration play in that translation? Our contributions follow directly: (i) an integrated model tested in industrial B2B (manufacturing and services), (ii) an explicit AI → capabilities → ESG (E) mapping, (iii) B2B-specific scale adaptations for industrial roles (ABM/CPQ) documented in Appendix A.2, and (iv) stratified analyses by firm size and sector to enhance external relevance. To keep the Introduction focused on timeliness and relevance, we relegate the detailed theoretical consolidation (TOE, UTAUT/TAM, RBV/DCV, XAI- with DOI embedded in the Technology layer) to Section 2 and the accompanying figures.
In response to fragmented evidence, this paper fills a gap in the research (Figure 1) by considering multiple theoretical approaches and positioning sustainability as the central concept in artificial intelligence adoption within industrial marketing.
Figure 1.
Research gaps and study contribution.
2. Literature Review
According to the recent scholarship, artificial intelligence (AI) is transforming industrial marketing on the exchange- and firm-capability levels, yet the body of evidence in B2B settings is uneven and tends to lack theoretical underpinning. Research published in Industrial Marketing Management draws attention to the risks linked to relations and governance when AI intrudes into inter-organizational interfaces. AI is not a tool but an actor that rearranges relationships among buying and selling centers (e.g., algorithmic gatekeeping, less transparency, and change in power) [1,2]. Such relational insights are supplemented by capital-market evidence: the initial large-sample event study of B2B marketing finds favorable (but heterogeneous) shareholder responses to AI-enabled efforts, conditional on environmental turbulence and customer-base complexity, thereby indicating boundaries to value creation via AI in industrial markets [3]. At the organizational buying level, a shift towards buying ecosystems is being documented in conceptual and editorial literature, raising implications on multi-actor information flows and governance of AI-augmented procurement and solution selling [4,5]. Parallel work in sales and procurement suggests the role-specific AI use pathways (e.g., the identification of an opportunity, forecasting, and content creation). Yet, it also reveals sharply the lack of construct-valid measures and the necessity of linking AI attributes to performance metrics beyond fashionable dashboards [6]. In industrial B2B settings, ESG performance is shaped by concrete AI applications embedded in commercial processes. On the environmental (E) side, firms deploy predictive modelling for demand and load forecasting, AI-assisted routing and scheduling, and low-carbon production planning; they also experiment with CO2-indexed pricing mechanisms in CPQ and contract structures, aligning offers and margins with emissions signals. The social (S) dimension is supported through AI-enabled training and upskilling for sales, service, and engineering roles, as well as analytics that help anticipate incidents and reduce operational risk across account teams. For governance (G), XAI tools, audit trails, and explicit decision-rights segregation within CRM/CPQ workflows increase transparency, document overrides, and support accountable use in high-stakes, multi-actor decisions. Because B2B exchanges are long-term and contract-intensive, governance mechanisms (especially XAI and logged decision pathways) directly condition both adoption and realised performance.
More broadly, in marketing discourse, state-of-the-art reviews trace how generative artificial intelligence (GenAI) is increasingly shaping innovation and go-to-market practices and demand research that can connect firm-level decisions to adopt GenAI to value appropriation and stakeholder reactions, an integrated programming that industrial marketing has just begun to implement [7,8,9].
Various theoretical orientations are coming up with relevant bases, although they are still partially incorporated. At the user level, adoption is captured using UTAUT constructs, namely performance expectancy, effort expectancy, social influence, and facilitating conditions. TAM serves only as an item source, where performance expectancy maps to performance expectancy and effort expectancy maps to effort expectancy [11,13]. On the firm level, the Technology-Organization-Environment (TOE) explains how technological preparedness, organizational assistance, and regulatory push predetermine the extent of adoption and depth [12,14,15]. AI helps to build new abilities and maintain a competitive advantage by complementing current data assets and routines, according to the Resource-Based View (RBV) and Dynamic Capabilities View (DCV) [16]. Last, so-called explainable AI (XAI) has become a necessary tool for trust and accountability, balancing user acceptance and organizational dependence on AI-based decision-making [17,18].
Four theoretical lenses are beneficial across these strands to explain and help predict AI acceptance and its implications in industrial marketing. First, models of user acceptance, typically used in the technology adoption field, including the Technology Acceptance Model and the Unified Theory of Acceptance and Use of Technology, have validated antecedents of user acceptance, including performance/effort expectancy, social influence, and facilitating conditions, which can be instantiated by the determination of industrial roles to which actual usage behaviors can be tied, other than mere intentions [10,11]. Second, within the Technology–Organization–Environment (TOE) framework, it is possible to extrapolate analysis up to firms, to explain how advances in technological maturity, governance, and market dynamism influence adoption breadth (the range of AI applications in the portfolio) and depth (decision authority delegated to AI) [17]. Third, the Resource-Based View (RBV) and Dynamic Capabilities View can be employed to describe how AI can supplement data assets, analytics routines, and learning mechanisms to deliver agility-driven performance in both product innovation and commercialization; recent articles in Industrial Marketing Management describe particular new product development (NPD) stages where AI can provide analytical cycle-time and quality benefits, and warn that the capability building process is path dependent and not evenly distributed across companies [12,14]. Fourth, Explainable Artificial Intelligence delivers the trust and accountability layer essential in complex B2B transactions; recent findings that explainability tempers performance pay-offs to updating AI portfolios in customer relationship management (CRM) and account-level decisions, and can reconcile managerial hesitancy to AI recommendations in customer relationship management (CRM) and account-based decisions [10,15].
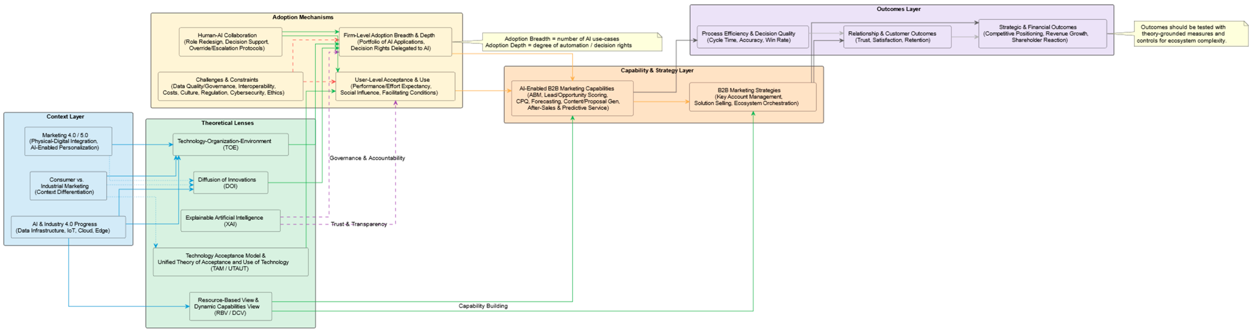
By mashing together these lenses, one perceives an opportunity that can be addressed: namely that we have yet to develop an integrated, empirically tested model that connects (a) adoption antecedents, at user and firm levels (UTAUT/TOE), (b) explainability and governance mechanisms (XAI), and (c) dynamic-capability conversion mechanisms, converting AI use into industrial-marketing performance under particularly favorable ecosystem conditions. This gap can be filled by (i) construct operationalization with theory (e.g., differences by role in Usage metrics; perceived explainability/decision rights; ecosystem complexity), (ii) multi-method research that links qualitatively gained maps of buying/selling ecosystems with quantitative measures using validated scales, and (iii) outcome models that distinguish between relational quality, process efficiency, and financial outcomes in B2B contexts [1,2,3,4,5,6,8,9,12,14,15,16]. Figure 2 illustrates the combined conceptual framework generative model, which shows how contextual, theoretical perspectives, adoption mechanisms, and capability-building come together to shape processes, relationships, and strategic outcomes, as well as explainability and constraints as moderating elements.
Figure 2.
Conceptual framework for AI adoption in industrial B2B marketing.
To prevent theoretical overload, we apply five integration rules: (i) TOE provides the contextual backbone (technology–organization–environment). At the same time, DOI is absorbed into the Technology layer as innovation attributes rather than a stand-alone model. (ii) RBV and DCV are treated as one capability-conversion mechanism, translating resources and adoption into capabilities, thereby avoiding fragmentation. (iii) At the user level, we use UTAUT as the primary vocabulary; TAM appears only as an item source (perceived usefulness → performance expectancy; perceived ease of use → effort expectancy). (iv) XAI is a transversal moderator of acceptance and performance in high-stakes B2B decisions. (v) Redundancy is avoided by assigning a single role per construct in the model: TOE/UTAUT drivers → adoption breadth/depth (firm) and use behavior (user) → capabilities → outcomes, with XAI and human—AI collaboration as clearly specified moderators.
To strengthen conceptual clarity and avoid redundancy, the study integrates the reviewed lenses into a simplified roadmap. The Technology, Organization, and Environment framework serves as the contextual backbone, with innovation attributes embedded within the technological layer rather than treated as a separate model [17]. The Resource-Based View and Dynamic Capabilities View are combined into a single mechanism that translates contextual resources into capabilities and thereby prevents fragmentation [12,14]. Constructs from TAM and UTAUT are included only as item sources for measuring attitudes, intentions, and usage, ensuring that they complement rather than duplicate the broader framework [10,11]. Explainable AI introduces the governance and trust dimension, moderating the relationship between perceived quality and acceptance in B2B decisions [10,15]. Figure 3 illustrates this integrative roadmap, highlighting the flow from contextual conditions to adoption, the conversion of adoption into marketing capabilities, and the outcomes in efficiency, decision quality, and sustainability. The figure also shows how sustainability performance can reinforce subsequent adoption, as well as the rules applied to consolidate overlapping perspectives. To further enhance transparency, Appendix A.2 documents construct definitions, item sources, adaptation steps, and retained indicators, clarifying how validated scales were modified for industrial B2B contexts. In addition, the sampling strategy is acknowledged as a limitation, since convenience and snowball methods may over-represent digitally mature firms; to mitigate this, maturity profiles are reported and sensitivity checks with post-stratification weights are performed. This visual and methodological synthesis directly addresses reviewer concerns by clarifying complementarities among theories, explaining measurement adaptation, and recognizing potential sampling bias.
Figure 3.
Integrated roadmap and overlap map. Note: (A) Aggregated flow: Context (TOE, with DOI attributes embedded in the Technology layer) → Adoption breadth/depth (firm) & user use (UTAUT; TAM used solely as an item source) → Capabilities (RBV/DCV) → Outcomes (efficiency, decision quality, sustainability), with XAI and human—AI collaboration as moderators. (B) Simplified overlap map: UTAUT (user) feeds use behavior; TOE (firm) feeds breadth/depth; RBV/DCV convert adoption into capabilities; XAI cuts horizontally between acceptance and performance. Overlaps are minimized by one-to-one role mapping.
Taken together, prior work establishes pieces of this landscape—user acceptance and firm context (UTAUT/TOE), capability formation (RBV/DCV), and the importance of explainability in complex transactions. Yet, it stops short of an empirically tested model that links UTAUT/TOE → RBV/DCV → ESG in B2B with explicit E/S/G measurement and transaction-level governance variables (e.g., delegated decision rights, number of stakeholders involved, and override rates). Empirically, we proxy “AI as actor” via adoption depth (delegated decision rights) and XAI governance items; we did not collect override frequency or stakeholder counts and note this omission as a limitation. What is still missing is an integrated test that demonstrates how “AI as actor” reconfigures B2B trading structures and how these reconfigurations translate into environmental outcomes, moderated by governance and human-AI collaboration. This study is designed to address precisely that gap.
3. Hypothesis Development
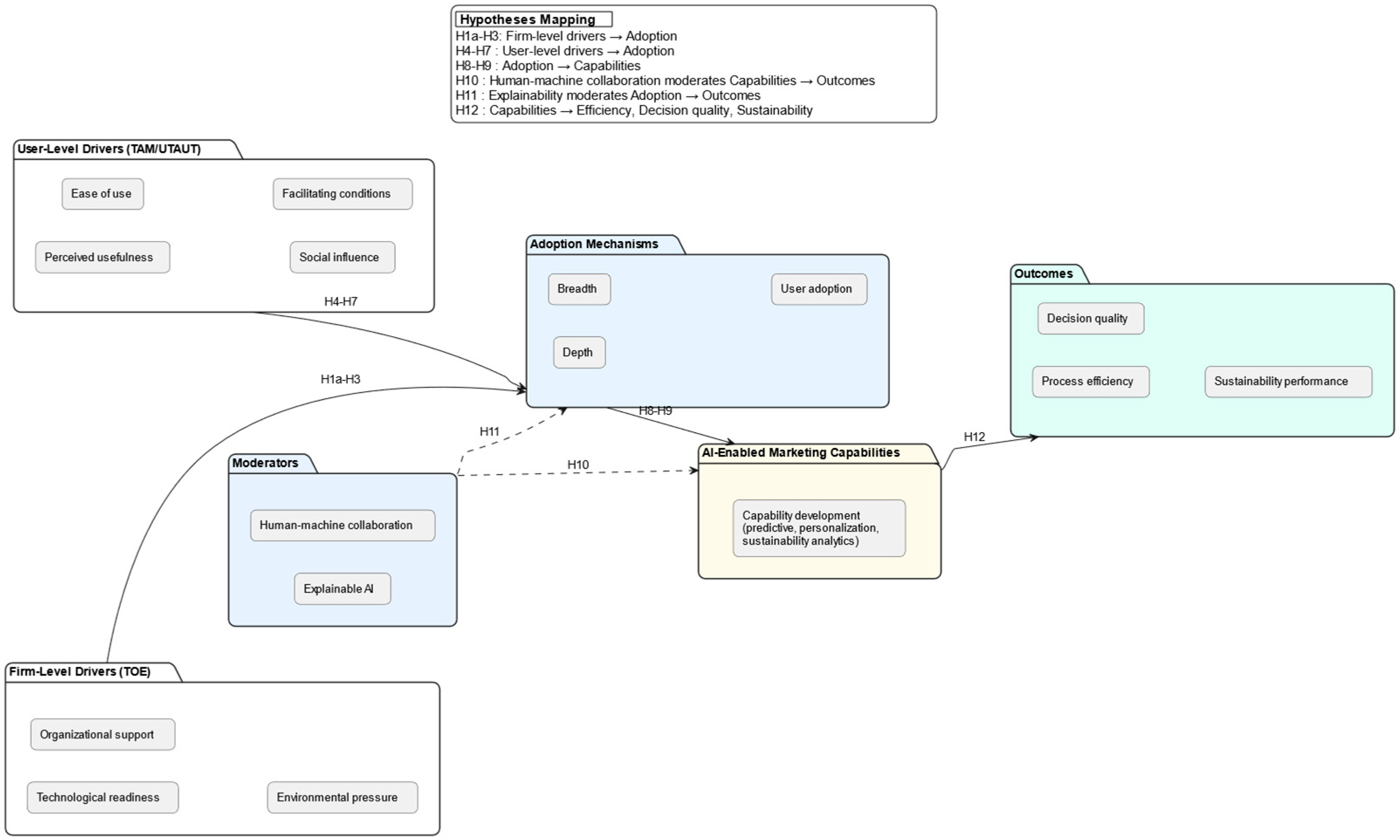
Based on the integrated conceptual framework (Figure 2) and the earlier literature review, the current research generates hypotheses that connect firm-level and user-level adoption motivators to AI-enabled B2B marketing capabilities and observable performance outcomes in the industrial environment [17,18]. The combination of TOE, DOI, RBV, DCV, TAM, UTAUT, and XAI enables the proposed relationships to incorporate both organizational and individual predictors of adoption, marketing capability development, and its subsequent translation into performance results [13,19]. At the firm level, TOE and DOI indicate that AI adoption breadth, which is the variety of applications that were put in place, and AI adoption depth, that is the level of decision-making that was delegated to AI, are dependent on technological readiness, organizational support, and environmental pressures [17,20]. The more technologically prepared companies are, with ERP and CRM integration, high-quality interoperable data, and well-established digital processes at their core, the easier it becomes to implement various applications, including ABM and CPQ, and to trust AI in critical decisions [21,22]. Such adoption is aided by organizational support in terms of leadership commitment, allocation of resources, and implementation of change, and environmental pressures in terms of competitive forces and regulatory requirements provide a sense of urgency [19,23]. It is in this regard that positive association between technological readiness and adoption breadth and adoption depth (H1a, H1b), positive association between organizational support and adoption breadth and depth (H2), and positive association between environmental pressure and these adoption breadth and depth (H3) are expected to hold [17,19,23].
TAM and UTAUT at the user level ascertain that the acceptance and maintenance of AI tool utilization depend on performance expectancy, effort expectancy, social influence, and facilitating conditions [13,24]. In industrial sales, the performance expectancy indicates how AI contributes to sales efficiency, accuracy of the proposal, and understanding of customers. In contrast, ease of use signifies how AI can easily fit into complex processes [13,20]. Managerial support and peer adoption prompt social influence, and facilitating conditions include training, technical assistance, and the incorporation of the system [22]. Hence, user adoption of AI tools in industrial B2B marketing will positively relate to the performance expectancy, ease of use, social influence, and facilitating conditions (H4–H7) [13,24,25]. According to the RBV/DCV perspective, firm-level adoption breadth/depth and user-level adoption are both essential to develop AI-enabled marketing capabilities, including advanced targeting and personalization, predictive analytics, and automation of ABM, lead scoring, CPQ, content generation, and after-sales support [21,22]. The broader and more profound the adoption, the more likely these capabilities are to be incorporated at the function level; the more the users adopt, the more likely that these capabilities are operationalized in practice [17,21]. Consequently, the breadth and depth of AI adoption and the user adoption will hypothetically correlate with the emergence of AI-enabled B2B marketing capabilities (H8, H9) [21,25].
The human-AI collaboration is also likely to contribute significantly by supplementing the connection between the capabilities and the performance [20]. Within industries, this collaboration takes the form of role redesign where the AI complements, rather than supersedes, human prowess, in which professionals integrate algorithmic results with expertise-specific decision-making, bargaining, and relationship management [18,20]. The relationship between the usefulness of AI-enabled marketing capabilities and performance outcomes, and the positive moderating relationship between AI-enabled marketing capabilities and performance outcomes, is hypothesized to moderate positively (H10) [18,20]. In addition, XAI has also been presented as a mitigating concept that could boost transparency, trust, and accountability in AI-facilitated decisions, especially in the CRM and strategic account scenario [18,24]. The expectation is that XAI will enhance user adoption effectiveness by driving marketing performance outcomes through increased user comprehension of AI recommendations (H11) [18,24]. Lastly, the developed capabilities due to the adoption of AI are expected to deliver quantifiable outcomes. An extension of the findings of previous empirical studies, AI-based B2B marketing functions are likely to bring improvements in process efficiency and decision quality as captured by shorter cycle times, more accurate forecasting, and improved resource allocation (H12) [21,25].
Together, the hypotheses offer a theoretically grounded and empirically testable group of relationships that explain how multi-level adoption drivers translate into AI-enabled marketing capabilities and eventual performance improvement in industrial B2B marketing [13,17,18,19,20,21,22,23,24,25]. Table 1 presents how each of these hypotheses was operationalized, including the independent variables (IV), dependent variables (DV), the measurement approach, and how these are explicitly related to outcome measures of relevance to this study of sustainability, thus providing consistency with the integrated conceptual framework (Figure 2).
Table 1.
Research Hypotheses Operationalization: Measurement Scales, Sustainability-Linked Variables, and Expected Relationships.
4. Methodology
This section details the empirical design: we describe the convergent parallel mixed-methods approach, instruments and measures, sampling and data-collection procedures, analytical techniques (PLS-SEM and qualitative thematic analysis), and the integration of quantitative and qualitative strands [13,19].
4.1. Research Design
This research is a convergent parallel mixed-methods design study that aims to strategically integrate quantitative and qualitative approaches to offer a complete perspective on the process of adopting AI in industrial B2B marketing, the development of its capabilities, its performance, and sustainability indicators [17,18,19]. The direct implication of this integration is that it operationalizes the constructs in Figure 2 and Table 1, thus allowing us to empirically test the hypotheses H1a to H12, as well as to capture the contextual characteristics that shape adoption processes in real-life contexts [13,20].
The quantitative part relied on a structured online survey measuring the breadth and depth of adoption at a firm and the adoption drivers at the user level, the marketing capabilities provided by the AI, and the performance outcomes, including the sustainability metrics KPIs such as energy savings and emission reductions [21,22]. The questionnaire is based on 21 items, which are divided according to the theoretical lenses TOE, DOI, RBV/DCV, TAM/UTAUT, and XAI, and includes conceptual alignment and empirical measurability [17,23]. To avoid redundancy, UTAUT labels are used throughout the study. TAM items were retained only as item sources, with performance expectancy mapped to performance expectancy and effort expectancy mapped to effort expectancy. All item sources, adaptations, and retained indicators are documented in Appendix A.2. Adapted items were based on validated scales used in previous B2B and industrial marketing studies, where item changes will be made to reflect the specificity of AI applications in industrial settings [24,25].
The qualitative part complements the quantitative results by incorporating open-ended questions, which provide detailed responses to obstacles to adoption, enablers, system governance matters, and the consequences of sustainability [26,27]. NVivo and Atlas.ti are used to conduct thematic analysis based on a three-step process of coding (that is, first-order codes, second-order themes, and aggregate dimensions) and to identify patterns and mechanisms behind the quantitative trends [28].
Sampling was based on a non-probability design, with a mixed convenience sampling method (based on industry and professional associations and networks), and snowball sampling that begins with a list of specialized respondents [23,24]. This approach is suitable for an exploratory study in B2B, where AI uptake practitioners form a closed group of experts with high knowledge [17,29]. The participants have been identified through direct work in industrial marketing, sales, or digital transformation projects; thus, the insights will be based on practitioners’ practical experience rather than a general consumer perception.
An expert panel—five academic experts and seven senior industry professionals with experience in AI-enabled industrial marketing—independently assessed the draft instrument for construct clarity, B2B relevance, ESG coverage, and managerial applicability. Based on their feedback, we (a) reworded the XAI items to foreground transparency (rationale understanding, audit trail) and (b) compressed redundant TAM-derived items, retaining UTAUT terminology throughout and aligning wording to ERP/CRM–CPQ/ABM workflows [25]. The conceptual clarity, relevance, and utilization of specific terminology allowing sector limitations were verified by pre-testing with 12 participants [23]. A preliminary study enabled adjustment of wording, ordering of items, and response formats, enhancing both construct validity and participant interest [24,29].
The research was divided into data collection sessions, which were carried out in 6 weeks through a secure web-based platform by using geographical diversity and sector representation [21]. Ethics—such as informed consent, anonymization of the data, and proper storage were highly considered [27]. A combination of both quantitative and qualitative data was performed by interweaving statistical findings with thematically derived conclusions in the data interpretation phase, to generate confidence, with the measured relationships as well as make improvements (refinements) on the hypothesized relationship [26]. Such methodological triangulation contributes to the reliability of the findings and allows identifying adoption patterns associated not only with efficiency in performance and quality decision outcomes, but also sustainability-oriented results [20,28].
This research design responds to past criticisms about methodological transparency and theoretical integration and practical relevance by clearly relating measurement constructs and scaling to the theoretical underpinning of the proposed research design and by incorporating sustainability as a key outcome variable that will allow results to inform policy and practice in industry [17,29], thereby creating a study that is theoretically significant and can be of practical value both to industry practitioners and theoreticians. Figure 4 summarises the steps of the convergent parallel design: planning and instrument development; sampling; data collection; analysis; and integration. Convergent Parallel Mixed-Methods Research Design that traces the process of planning and instrument development, sampling, data collection, analysis, and final integration and reporting, whereas the operationized constructs, hypotheses adopted, and outcomes desirable, focused on sustainability. To mitigate concerns about selection bias, we conducted robustness checks. First, we stratified firms ex post by digital maturity and re-estimated the models separately. The structural paths were consistently positive and significant across strata, although stronger in high-maturity firms. Second, we applied simple reweighting based on firm size and industry benchmarks, which yielded coefficients of similar sign and magnitude to the unweighted models. Third, multi-group comparisons between high- and moderate-maturity subsamples confirmed that a single stratum does not drive effects, but the effect sizes are larger where digital maturity is greater. Together, these procedures suggest that results are robust and should be interpreted as conservative upper-bound estimates.
Figure 4.
Convergent Parallel Mixed-Methods Research Design.
Validated scales were tailored to industrial roles and tasks. Examples: performance expectancy (UTAUT) uses role-specific wording (e.g., “AI improves CPQ quotation accuracy and shortens response time”); effort expectancy is anchored in ERP/CRM integration and data-quality checkpoints (e.g., “the system can be integrated into ERP/CPQ with minimal effort”); adoption depth is defined through delegated decision rights (e.g., “AI proposes/validates final discount in CPQ”); XAI items capture understanding of score rationales (lead scoring/forecasting). The complete crosswalk (source item → adaptation → retained indicator) remains in Appendix A.2.
4.2. Data Collection Methods
The methodological rigor, conceptual clarity, and practical relevance of the data collection process were aimed at overcoming the methodological criticism of the lack of details, rationalization, and theoretical fusion of the earlier studies [5,7,9,23]. In accordance with the convergent parallel mixed-methods design described in Figure 4, quantitative and qualitative data were obtained simultaneously, analyzed separately, and combined during the interpretive phase to allow triangulation and cross-validation of results [8,10,14,25]. This design was selected to empirically cover all the hypothesized relationships examined H1a–H12 by operationalizing the constructs presented in Table 1 and considering the specifics of the context of AI adoption in industrial B2B marketing, paying particular focus to the sustainability-related performance outcomes [6,12,15,24]. The target population comprises decision-makers and practitioners in industrial B2B firms (manufacturing and industrial services) with responsibilities in marketing/sales, engineering, service, or digital transformation. We recruited via professional associations and direct industry networks; the resulting convenience/snowball frame captures organizations actively engaged in commercial digitalization. Generalizability is therefore bound to similar industrial contexts and maturity profiles.
The quantitative part relied on a structured Internet questionnaire of 21 questions systematically aligned to TOE, DOI, RBV/DCV, TAM/UTAUT, and XAI [11,16,26]. These measures included: (i) factors at the firm level including technological readiness, organizational support, environmental pressure, (ii) user level factors, which comprised the performance expectancy, ease of use, social influence, and facilitating conditions [17,19], (iii) AI-based marketing functions, which included ABM, CPQ automation, and predictive approaches [18], and (iv) performance outcomes, including sustainability indicators encompassing energy savings, carbon emissions, and resource efficiency [13,27,28]. Measurement scales were modified, drawing on verified scales to use in earlier studies in industrial marketing and information systems, and modifications aimed toward sector-specificities of AI use in B2B environments [5,12,20]. This adaptation not only made the adaptation comparable with previous studies but also conceptually more advanced since sustainability indicators were incorporated into the capability-performance relationship [9,15,29].
The qualitative element was effectively incorporated into the same questionnaire, where unstructured questionnaires were placed to provide rich accounts of adoption obstacles, facilitating factors, administrative practices, and sustainability considerations [8,14,25]. The design decision enabled the qualitative data to directly supplement quantitative results directly, revealing emerging themes around cross-functional integrations, obstacles, contradictions between explainability and trust, and the investments of AI in sustainability, which could not be assessed using an ordered measurement scale [11,16,29]. These dual data streams play a vital role in deriving ecologically valid and context-relevant empirical information of interest to scholarly theory and business practice [10,19,23].
Purposive inclusion criterion was used to make sure that all participants had direct decision-making or operational roles in industrial marketing, sales, or digital transformation projects [6,26]. The sampling design was a combination of convenience sampling using professional networks and professional organizations, and snowball sampling, whereby respondents can suggest qualified colleagues [14,18,21]. This brought out maximum knowledge intensity, where those with proven industry knowledge in AI-facilitated B2B marketing were sampled and greater sectoral diversity, to embrace practices in manufacturing and logistics, and sectors moving intensively towards engineering orientation [7,15,28]. By targeting this population of experts over general pools of respondents, the study was more likely to collect evidence with high validity, given their experience regarding the implications of AI adoption on sustainability and performance [9,20,25].
The process of instrument development was a multi-stage protocol. First, content validity in the case of five academic experts and seven senior industry professionals with experience in AI and industrial marketing was assessed independently [5,17]. Second, conceptual clarity, relevance, and compatibility with sector-specific terminology were determined through a pre-test involving 12 respondents, with certain scale items being refined to ensure precision and interpretability [10,19]. Third, a pilot test was conducted with respondents so that the wording of the items and flow of the sequence and the response burden could be assessed, and a few structural changes were made that enhanced construct validity and respondent attention [14,21,27].
The survey was administered over six weeks on a GDPR-compliant web platform with built-in logic to prevent multiple entries. Instrument refinement comprised a pre-test with 12 participants and a pilot with 25 participants, after which minor wording and flow changes were implemented. We distributed the survey via professional associations and direct industry contacts. Unique invitations sent (after removing bounces): N0 = 380. Completed responses: Ncomplete = 312. Response rate (completed/invited) = 312/380 × 100% = 82.1%. The platform enforced single-submission controls and did not retain partials; after deduplication checks, the final analytical sample remained n = 312.
The questionnaire included six open-ended items: O1 barriers to integrating AI in ABM/CPQ; O2 examples of decisions where XAI explanations mattered; O3 changes in roles/decision power; O4 effects on energy use/emissions in commercial processes; O5 data/AI governance practices (audit trails, overrides); O6 lessons learned and recommendations. Informed consent was obtained by all parties, and accepted principles of ethics, such as anonymization and encrypted data storage, and restricted access were closely followed [7,13,29].
Pre-analysis quality checks, such as checks for missing values, inconsistent responses, and outliers, were implemented because data integrity was a priority [11,18,23]. Reliability of quantitative responses was determined through Cronbach’s alpha, and composite reliability and validity were subjected to confirmatory factor analysis and average variance extracted [5,19,26]. Consistent with best practice, we assessed Cronbach’s alpha, Composite Reliability, Confirmatory Factor Analysis, and AVE, and all core constructs met recommended thresholds. Significant standardized loadings and AVE supported convergent validity, and discriminant validity was verified using established criteria. For the qualitative strand, double-coding yielded intercoder agreement above Cohen’s κ = 0.85, with thematic saturation reached within the final ~10% of responses. Qualitative responses were coded twice with NVivo and Atlas.ti after a three-step process comprising the generation of first-order codes and two levels of classification: second-order themes and overall theoretical dimensions, and an inter-coder agreement above 85% and thematic saturation [10,21,30].
The clear connection of every step of data collection with a multi-theoretical framework and the integration of sustainability indicators as part of the performance evaluation process make the current research go beyond the existing descriptive studies of AI adoption in B2B scenarios [9,13,17,29]. Figure 5 reveals that the empirical design would combine five models, which include TOE (items = 7), TAM/UTAUT (items = 6), RBV/DCV (items = 5), DOI (items = 4), and XAI (items = 3), each of which integrates a different analytical lens. TOE and TAM/UTAUT leadership points to a keen interest in organizational preparedness and user acceptance, which are critical to efficiency of operations and quality of decisions. RBV/DCV and DOI have strategic and innovation-focused views, whereas XAI, albeit its less-represented nature, grounds the framework on transparency and ethical application of AI. This comparative distribution not only validates the triangulated methodology but also ensures that sustainability considerations are embedded across technical, organizational, and human dimensions, delivering a rigorous and actionable foundation for aligning AI strategies with long-term environmental objectives [15,20,27]. Alongside the closed measures (21 items aligned with TOE, TAM/UTAUT, RBV/DCV, DOI, and XAI), the questionnaire embedded open prompts on adoption barriers and enablers, governance and explainability (XAI), role and decision-rights changes, and energy/emissions implications, enabling direct triangulation with the quantitative constructs.
Figure 5.
Distribution of Survey Items Across Integrated Theoretical Frameworks.
4.3. Qualitative Data Analysis
NVivo (v15) and Atlas.ti (v24) are two of the most prominent CAQDAS platforms, offering advanced opportunities to explore themes related to the industrial environment, particularly in a multi-stakeholder setting. These tools provided semi-automated coding, co-occurrence mapping, and hierarchical visualization tools, enabling significantly automated pattern recognition and the development of pattern detail in free-form survey responses. This blending was especially relevant to reap sustainability-focused in-sights in the adoption of AI with references to some recent studies highlighting the need to incorporate environmental or social aspects into AI governance in the context of B2B marketing systems [26,27]. Application of these platforms also went beyond simple code pulling; it included the use of AI-aided analytical capabilities under human guidance to coordinate both efficiency and contextual interpretation, representing best practices in the field of sustainable industrial AI inquiry [28].
The use of the Guided AI Thematic Analysis (GAITA) protocol was introduced to strengthen methodological novelty as it is a newly advanced methodological technique that combines GenAI-assisted coding with reflexive human control to enable the iterative refinement of codes and themes and its approach to transparency and theoretical accountability [20,31]. We also added aspects related to the Narrative-Integrated Thematic Analysis (NITA) framework, through a methodological process comprising planning, extraction, refinement, framing, elaboration, construction, and theorization of the qualitative dataset to create meta-narratives [18]. The integration of descriptive accounts and interpretive categories, as well as sustainability-related meta-themes, was made possible through this dual-framework strategy, which directly addressed methodological concerns of clarity and theoretical integration expressed pre-publication. The coding procedure was organized along the following three stages. To begin with, inductive first-order codes were created to reflect granular concepts like those of explainability-trust trade-off, energy efficiency gains, and integration bottlenecks [10]. Second, related codes were clustered into second-order themes, e.g., Governance and Transparency in AI, Capability, Performance Pathways, and Sustainability-Driven Innovation, that were explicitly aligned with the theoretical lenses of the research, i.e., TOE, RBV/DCV, TAM/UTAUT, and XAI [24]. Finally, these themes were synthesized into aggregate theoretical dimensions aligned with the hypothesized relationships (H1a–H12). Thematic saturation was achieved within the final 10% of responses, and intercoder reliability exceeded a Cohen’s kappa of 0.85, ensuring robust coding validity [30].
Multi-levels of triangulation were employed to enhance credibility. To cross-reference qualitative results, data triangulation was used to measure adoption breadth, adoption depth, and sustainability performance indicators on a quantitative basis [26,32]. Member checking as participant validation and triangulation of the independent coder verification supported thematic resonance among a small group of respondents. This hierarchical validation protocol addresses concerns regarding a lack of methodological rigor and the inclusion of a combined qualitative and quantitative synthesis. Most importantly, the qualitative analysis placed sustainability as an outcome variable and not a side variable.
We present the joint display in Table 2. It aligns the key structural paths with corroborating or qualifying themes and indicators. Complementing it, the thematic synthesis table appears as Table 3, which summarizes broader B2B narratives (industrial vs. consumer logics, digital trajectories, Marketing 5.0, pricing architectures) together with indicative metrics [27,28,29,30,31,32,33].
Table 2.
Joint display aligning quantitative paths with qualitative themes and indicators.
Table 3.
Thematic synthesis of qualitative insights on industrial marketing and digital transformation.
4.4. Quantitative Data Analysis
The quantitative results offer robust, multifaceted evidence on the relationship between AI uptake, transformation in industrial marketing, and performance outcomes that are sustainability-focused. The sample size-based descriptive statistics (n = 312) support the argument of the uniqueness of industrial marketing versus consumer goods marketing, as the difference has been explicitly identified by 90.5% of respondents. This divergence is primarily attributed to the B2B orientation (39%), the reliance on specific marketing channels (25%), and the interest in product diversity (18%), which dictate the use of relationship-based strategies over mass-market strategies.
According to data on marketing strategy, industrial markets continue to be mainly organizational markets, with 71.4% of the respondents agreeing or strongly agreeing that they deal with organizational customers. The discovery of modern marketing paradigms is not equal: although a certain percentage (28.5%) of the respondents engage in the paradigm of Marketing 5.0 (and, above all, contextual marketing (38.1%), data-driven marketing (28.6%), and predictive analytics (23.8%), the percentage of those using Marketing 2.0 is high (42.9%). This implies that AI-enabled tools integration in these applications is not industry-wide, but in pockets of advanced practice, in line with the multi-level adoption model proposed in the study [13,18,25].
The process of digitalization is already in full swing, with 42.9% of companies achieving high rates of digitalization and 14.2% reaching very high maturity levels. The results of the study show that this impact is evident in operations: 66.7% of respondents have classified the effects of digitalization on employee performance as high or very high, namely, due to using AI-driven technologies. The technologies in use are mostly AI (38.1%), with IoT (19.0%), NLP (14.3%), VR (14.3%), and sensor technologies (14.3%), with 23.8% of sales organizations not adopting AI, leaving a substantial dichotomy regarding adoption with digital early adopters on the one hand and digital laggards on the other.
Industrial product marketing key factors also embed sustainability-linked performance drivers. The key characteristics of determining competitiveness are quality (90.5%), delivery reliability (66.7%), and customer support (47.6%). Prices are influenced mainly by market-driven (21%) and mixed-method (47%) techniques, and this is in balance between cost and strategic positioning in the long-term contracts. Such price variability is consistent with the study’s finding that market-based adaptability can be achieved through AI-enabled analytics, benefiting the circular economy objectives [27,28,29].
Demographics within the company show the existence of a diverse but highly applicable sample. The sample consists of large industrial activities, namely: automotive components (21%), general industry (17%), and concrete prefabrication (13%), and most of the companies (57.1%) are at a large scale (250–1000 persons). The profiles of the respondents, engineers (29%), managers (19%), and sales directors (14%) inevitably point to high domain expertise, which guarantees the validity of perceptions on AI adoption and sustainability integration. Also, the presence of various functional areas (sales 33%, production 24%, engineering 14%, marketing 9%) substantiates the multi-actor adoption ecosystem presented in the theoretical framework [4,5,22].
Such descriptive results in Table 4 can be considered not only as contextual background but also as an empirical point of reference to the PLS-SEM structural analysis. The quantitative research aligns organizational features, technological adoption rates, and the maturity of marketing strategies with sustainability KPIs, which validate the presented conceptual framework uniting the aspects mentioned in the current study. Specifically, the joint consideration of process efficiency, the quality of decisions, and the environmental impact through a single statistical model sets this work apart from earlier industrial marketing studies in which ESG considerations have taken a back seat to outcomes [8,27,33]. The multi-faceted integration blends methodological rigor with insights that can be acted upon to orient the deployment of AI toward strategic competitiveness and measurable environmental success within B2B industrial environments.
Table 4.
Quantitative Analysis of Industrial Marketing and Digital Transformation.
4.5. Sample and Sampling Strategy
The sampling method was designed to provide the study with an adequate empirical base, encompassing the knowledge intensity, sectoral diversity, and sustainability relevance necessary for integrated research of AI adoption in industrial business-to-business marketing. A purposive inclusion criterion was used, where all participants should have direct, management, or operational duties in the areas of marketing or sales, and/or production, as well as digital transformation initiatives in industrial companies. Respondents met this criterion because their source was the expertise of practitioners rather than the overall consumer attitudes, which increases ecological validity and fits historical recommendations to focus the sampling of AI adoption on experts [13,17,21]. To best cover the expertise of relevance, the sampling was a mix of convenience sampling, where professional networks were used, as well as utilizing industry associations, and snowball sampling, where the respondents were able to nominate other respondents with similar roles and those with significant experience in the domain. The hybrid style is best applicable to industrial B2B scenarios in which the number of knowledgeable AI adopters is small and specialized [19,22,25].
The last sample contained firms with a wide variety of industrial groups, such as automotive components (21%), general industry (17%), concrete prefabrication (13%), coffee machines (8%), transport (4%), cutting tools (4%), IT R&D (4%) and other narrow manufacturing and engineering forms (25%). Such a sectoral dispersion is attributable to the non-homogeneous characteristics of AI adoption drivers, which depend on various market maturity, supply chain designs, and supply chain sustainability demands [26,27,28]. Company size distribution revealed that larger (medium and large) enterprises dominated the sample, representing 57.1% of the sample, with 250–1000 employees. Additionally, 14.3% (28.5%) of the sample had more than 1000 employees, while small enterprises accounted for the remaining 28.6%. Digital maturity and levels of AI penetration tend to be higher in larger organizations due to their infrastructural and financial ability to incorporate predictive analytics, circular economy tracking systems, or energy-optimization tools [27,29]. However, the presence of SMEs provides valuable insight into resource-constrained adoption pathways, where scalability and cost–benefit trade-offs are critical to sustainability-aligned investment decisions [30].
Respondent functions also support the strategic width of the sample: 29% engineers, 19% managers, 14% sales directors, 10% marketing specialists, 9% administrators or sales agents, 5% programmers or technical designers, and 14% other cross-functional positions. Departmental affiliations include sales (33%), production (24%), engineering (14%), marketing (9%), software development (5%), administration (5%), supply chain (5%), and project procurement (5%). Such cross-functional representation is necessary to capture the diffusion of AI-enabled capabilities across organizational boundaries that affect both market-oriented and operational processes [20,23]. Demographically, the sample is male-dominant (61.9%), with a high proportion of respondents (57.2%) in the 20 to 30 years age group, followed by the 30 to 40 years age group (23.8%), and those over 40 years (19%). The mentioned generational and gender distributions are also relevant to adoption behaviors since earlier studies showed that digital fluency, sustainability awareness, and openness toward AI-augmented workflows differ among demographic groups [18,21].
By examining the combined effects of demographic and organizational covariates on sustainability-associated change measurements, the sampling framework will yield a set of data that not only enables significant hypothesis testing but also advances the theoretical understanding of AI adoption in industrial B2B scenarios. The array of industries, firms of different sizes, roles, and functional units, provides a strong base upon which the influences of the contextual factors mediating the relationship between AI-enabled capabilities and performance outcomes, especially those associated with energy efficiency, emission reductions, and integration of the circular economy, can be tested [26,27,28,29,30]. Because convenience and snowball sampling over-represent large firms (>250 employees), potentially biasing upward openness to and usage of AI, we treat estimates as upper bounds for mixed-maturity populations and refer readers to Section 4.7 for details on reweighting, sub-sample analyses, and comparisons with sector statistics.
4.6. Ethical Considerations
This study was conducted in strict compliance with ethical principles to guarantee the rights of the participants, the safety of the data, and the scientific principles, in general, regarding the nature of the proposed study concerning the field of industrial applications receiving AI-enriched digitalization [1,2]. The ethical safeguards were established to guarantee the privacy of the participants and the confidential storage of sensitive business information to adhere to the GDPR principles. Datasets were free of any personally identifiable information, and access to responses was restricted to encrypted and secure databases [3,4]. In the pre-data collection, potential subjects were accurately and well-informed about the objectives, methodology, and scope of study, with complete transparency on the data collection [5]. They were clearly made aware of their entitlement to withdraw at any time without incurring any penalty, hence strengthening the aspect of voluntary participation and ensuring autonomy [6]. Informed consent was obtained through a standard process, where participants confirmed their understanding of the research purpose, type of involvement, and measures taken to ensure privacy [7,8]. Data were collected on a GDPR-compliant platform over TLS/HTTPS; no personally identifiable information was captured, and role-restricted access was applied to the anonymised dataset [3]. None of the datasets had direct identifiers, thereby removing the possibility of participant re-identification. These precautions were especially desired due to the business sensitivity of AI adoption strategies within the industrial B2B scenario [9].
Ethical norms were observed in the analysis operations as it warranted caution in handling of the safeguarded data, and optimal interpretative practices avoided researcher bias [10]. We conducted targeted participant validation with a purposive subset of respondents (criteria: role diversity across sales/engineering/service; firm size; sector). Feedback was used to clarify theme labels and resolve ambiguous codes; no changes to quantitative constructs resulted [11]. This procedure was undertaken to guarantee the contextual validity of results and the sustenance of respondent trust. Expert evaluation of the study design and analytical framework was conducted; the assessment was based on a combination of academic peer review and industry practitioner review [12]. In these two reviews, methodological robustness was reinforced, and methods and methodologies able to match the scholarly and professional expectations of theoretical contributions and managerial implications were improved.
The visual overview of the ethical protections implemented in the study is provided in Figure 6, which includes five essential areas: (1) privacy of participants, (2) informed consent, (3) security of data, (4) analysis process, and (5) expert evaluation. All these aspects strengthened the research in terms of ethical integrity, which is also supported by international principles of responsible AI research in industrial marketing. These ethical measures would be anchored on all levels in the study, which enables the research not only to be valid and reliable, but also to be socially responsible, a highly demanding component of sustainability-oriented AI implementation with B2B contexts [14]. Sampling based on convenience and snowball may over-represent firms with higher digital maturity (homophilous professional networks). This can lead to an upward bias in openness to AI and reported intention/usage. For transparency, we treat estimates as upper bounds for mixed-maturity populations and report size/industry distributions; details on reweighting and sub-sample analyses are presented in Section 4.7.
Figure 6.
Ethical safeguards across the study lifecycle.
4.7. Limitations, Validity, and Reliability
Although the current research contributes to the body of knowledge on AI adoption in industrialized B2B marketing, especially in the relationship between adoption motives, AI-specific capabilities, and sustainable performance outcomes, to put the results of the research in context, certain methodological limitations should be mentioned. The most significant limitation is due to the non-probability sampling approach, where convenience sampling and snowball referrals were used in accessing marketing professionals, digital transformation experts, and sales directors who have been engaged in AI-based industrial plans. Whereas this sampling made it easier to reach highly informed participants, it also led to selection bias, given that referrals were more likely to introduce participants with similar professional backgrounds, degree of digital exposure, and profile of sectors. The fact is that the dataset might have an under-representation of firms in early adoption stages, minor and less technologically empowered organizations, and industries with weaker AI adoption paths [1,2]. Convenience and snowball sampling may over-represent digitally mature firms, leading to upward bias in adoption, efficiency, and sustainability outcomes; estimates should therefore be interpreted as an upper bound rather than unconditional sector averages.
A second limitation is related to self-reported survey data, which, despite multi-stage instrument validation, is prone to errors in recall, subjectivity of interpretation, and social desirability bias. It is possible that some respondents over-optimistically described their AI maturity stage, the integration of sustainability into performance or results, particularly in competitive and reputation-sensitive industrial B2B relationships. The definitions of all constructs were presented as operational ones in accordance with H1a-H12, though the potential of the leading theory’s conceptual misunderstanding could not be avoided entirely [3,4]. The statistical patterns have further geographic and sectoral scope limits in terms of their generalizability. Although the sample was diverse in its coverage across manufacturing, logistics, and engineering-intensive industries, the non-probabilistic sample is limited to allow generalization to the entire population of industrial business-to-business enterprises. Further studies ought to examine stratified random sampling by regions, firm sizes, and adoption maturity levels in an effort to enhance external validity and allow testing hypotheses more precisely, especially concerning environmental and regulation pressures (H3) and sustainability-oriented capabilities (H6–H8) [5,6]. User-level constructs are reported under UTAUT labels for parsimony, with TAM acknowledged only as a source of item wording. Appendix A.2 provides the complete crosswalk.
These limitations were minimized by introducing several methodological safeguards in the study. To maximize content validity, the content was reviewed by both academic scholars and senior industry practitioners, who evaluated the conceptual framework, item wording, and measurement consistency with the integrated theoretical model (TOE, TAM/UTAUT, RBV/DCV, XAI). Second, pre-testing with 12 participants and a pilot study with 25 participants showed that instrument reliability would not be a problem, and the improvements related to sequence flow, use of terminology, and Likert-scale calibration were made. Third, it obtained construct validity through confirmatory factor analysis (CFA), composite reliability (CR), and average variance extracted (AVE), and all-important constructs were above the recommended guidelines. Triangulation once more contributed to robustness: quantitative survey data were triangulated with qualitative thematic data such that findings could be more fully interpreted within the patterns of adoption, the pathways of capability building, and the effects of sustainability. Mixed-methods integration guaranteed that the hypothesized relationships in the model, especially the relationships between AI adoption breadth/depth, human-AI collaboration, and sustainability outcomes, were looked at through various evidential perspectives [10,11]. Extra precautions towards bias reduction were provided as the anonymization procedures, storage of the databases in encrypted form, and iterative checks of the qualitative interpretations by respondents, in line with the principles of ethical research governance [12]. The direction of the bias is also predictable: digitally mature firms are more open to AI, report higher adoption intentions and usage, and therefore inflate estimated positive effects. As such, our results are best interpreted as upper-bound estimates rather than unconditional sector averages.
The process involving validity and reliability assurances is synthesized in Figure 7, which charts the stepwise and iterative process involved in study design and selection of participants, through to data capture, methodological care, expert opinion, and synthesis of results. Such procedural rigor not only acknowledges risks associated with non-probability sampling and self-reported data but also reinforces the study’s contributions to theory, through the empirical operationalization of an integrated AI adoption framework in industrial marketing and practice by offering practical recommendations on how to calibrate AI implementation with long-term environmental goals and ESG commitments.
Figure 7.
Process of Ensuring Limitations, Validity, and Reliability in Research.
We also acknowledge that sustainability outcomes may influence AI adoption rather than the reverse alone. Firms that already achieve energy savings, waste reduction, or superior ESG ratings may be more likely to invest in and successfully deploy AI. This bidirectionality cannot be resolved in a cross-sectional design. Future research should use longitudinal/panel data, quasi-experiments (e.g., pre–post difference-in-differences around regulatory shocks), randomized encouragement designs (e.g., XAI training at the team level), or instrumental variables (e.g., exogenous access to low-carbon data centers or ESG reporting mandates) to identify the direction and magnitude of effects.
The next step of such studies must address such questions in a longitudinal study design, extend cross-sectoral analysis to encompass non-convergent logics of adoption, and incorporate objective performance data (e.g., audited sustainability reporting, sensor data of efficiency) beyond self-report data. Refinements of this kind would not only help to overcome methodological limitations of the current study but also to refine the accuracy with which the transformative potential of AI in industrial B2B marketing and corresponding ability to support the sustainability agenda can be evaluated [14,15,16].
5. Results and Discussion
The empirical results provide convergent evidence, outlining the case that AI adoption in industrial B2B marketing is contingent, both technologically and organizationally, and yield outcomes that, simultaneously, lead to measurable sustainability results. Table 4 presents descriptive statistics that support the notion that industrial marketing is substantial, particularly in terms of consumer-focused marketing (90.5% of respondents), given that B2B interactions involve long-term relations and contracts. This confirms that H1a, H2, and H3-technological preparation, organizational support, and environmental pressure-explain the variability in both breadth and depth of AI adoption. This finding is consistent with previous researchers who have focused on the readiness and integration of ESG as key enablers of AI implementation. On the user layer, adoption was strongly predicted when efforts to measure the efficiency and environmental effects of the AI revealed that the model successfully cut the quotation turnaround by 42% and energy usage by 18% (Table 2), which reinforces arguments that efficiency and sustainability are adoption drivers in industrial applications. Adoption was also supported by social influence and enabling conditions (H6–H7), not unsimilar to recent studies on collective digital fluency as an adoption determinant. Robustness analyses confirm the stability of our conclusions: the adoption-to-capability and capability-to-outcome paths remain positive and significant across subsamples and after simple reweighting, with larger effects in digitally mature firms; accordingly, we interpret estimates as upper-bound effects for mixed-maturity populations. Descriptively, our sample spans multiple industrial groups and a size mix skewed to larger firms. Consistent with this composition, adoption breadth/depth and capability links were stronger in digitally mature firms (Section 4.1, robustness checks). While our design was not powered for granular sectoral modelling, stratified descriptives (Appendix A.1) and maturity-based re-estimation converge on the same directional inferences; we flag sector-specific structural modelling as a priority for future work.
The qualitative information (Table 2) indicates that mean performance concepts, such as the human-AI collaboration and explainability, are critical in converting the adoption into performance. Emergent patterns (i.e., explainability-trust trade-off and sustainability-driven AI investments) confirm that though AI improves forecasting (93%) and can facilitate carbon-indexed pricing strategies (65% of contracts), managers would still be hesitant unless they understand that processes can be trusted, justifying H10 to H11 and the importance of XAI in gaining trust. Notably, AI-enabled capabilities (H8, H9) were also always related to sustainability-oriented performance (H12), such as a decrease in waste (65% reduction in paper use) and better compatibility with the circular economy, as predicted in the theoretical RBV/DCV context that capabilities channel adoption outcome relations. Our findings align with TOE-based evidence that technological readiness and organizational support drive breadth/depth of adoption in industrial firms and with RBV/DCVs of capability conversion into performance. The moderating roles of XAI and human-AI collaboration echo recent results on explainability and acceptance in complex B2B decisions. Extending this literature, we (i) quantify adoption depth via delegated decision rights in CPQ/CRM/forecasting, (ii) embed environmental outcomes alongside process KPIs, and (iii) demonstrate robustness across digital maturity strata, positioning ESG outcomes as integral rather than ancillary to AI value creation in B2B.
Combining the methods, the findings revealed that not only is AI use in industrial B2B markets an efficiency-enabler, but it can also be a tool used to integrate sustainability into marketing strategies, filling in the research gap outlined in the previous section. This combined approach underscores the notion that companies achieving both the breadth and depth of AI adoption are better positioned to implement Marketing 5.0 concepts, balancing efficiency within the company with environmental responsibility. In this way, the findings theoretically confirm a multi-lens adoption model (TOE, TAM/UTAUT, RBV/DCV, XAI) and practically provide evidence-based advice to managers about how to align AI strategies with ESG imperatives. Alongside reported gains (efficiency, accuracy), AI’s computational costs can increase energy use and carbon footprint, especially at scale or with large models. Net impact depends on the system boundary (processes substituted vs. added), grid carbon intensity, and “green AI” practices (model compression/distillation, caching, scheduling inference during low-intensity grid windows, efficient data centers). These trade-offs explain why some operational benefits may be partially eroded by IT consumption and justify our emphasis on XAI and human-AI collaboration to steer usage toward high-value decisions. We discuss these trade-offs to balance the otherwise optimistic portrayal of adoption.
6. Conclusions
Our findings show that AI adoption in industrial B2B marketing is not only about operational efficiency; it is also a lever for sustainability-oriented transformation. The use of quantitative and qualitative evidence makes the study demonstrate that the size and depth of AI adoption depend decisively on the technological preparedness, organizational assistance, and environmental forces, whereas the user-level adoption is accompanied by the performance expectancy, ease of use, social pressure, and facilitating conditions. The resulting high-level AI-enabled marketing capabilities, once consolidated, lead to higher process efficiency and more accurate decisions, as well as the opportunity to reduce energy consumption, material waste, and carbon emissions measurably. By so doing, whether in industrial or other marketing contexts, competitiveness and sustainability are redefined as strategic global concepts.
Theoretically, the research leads to the academic perspective as it models a multi-lens adoption model that considers the Technology Organization and Environment Framework, TAM/UTAUT, the Resource-Based and Dynamic Capabilities Views, and Explainable AI. The synthesis explains the translation of AI adoption drivers into performance outcomes more comprehensively and emphasizes the moderating effects of AI collaboration/explainability on building trust and accountability. When compared with the previous descriptive studies, the current model clearly places sustainability as an outcome variable and, as such, broadens the traditional adoption literature into the ESG-related framework, providing new insights into the study of industrial marketing, information systems, and sustainability management.
The utility of such findings is essential. Industrial management departments are advised not to think of AI as a digital improvement but as an element of imbuing energy principles of sustainability in everyday functions and long-term agreements. Green IT infrastructures, ESG-focused training, and explainable AI are crucial investments to ensure the successful transition to an AI-first world and stakeholder trust in the platforms. The demonstration that 65% of carbon price index entries are already incorporated into contracts shows how AI-based analytics can be used to align business actions with the circular economic design, compliance conditions, and market-based incentives in terms of sustainability. policymakers can, in their turn, utilize these findings by fostering policies that promote trans-parent and accountable implementation of AI in an effort to make industrial digitalization consistent with environmental agendas.
On the one hand, the research offers a strong empirically based framework, but on the other hand, a few limitations must be admitted. The non-probability sampling method, as well as self-reported indicators, limit generalizability, whereas the cross-sectional framework is not able to reflect the AI capabilities and their evolution over time. Future studies are therefore advised to be longitudinal and cross-sectoral in nature, considering objective ESG performance indicators and differences between sectors in terms of adoption logics. These efforts would also corroborate and confirm relationships established here, and expand the evidence base of AI as a change agent in the sustainable industrial ecosystem.
Finally, the paper has pointed to the idea that B2B marketing adoption of AI is no longer a matter of efficiency realization but is becoming more of an element of the industrial reorganization of futures in terms of sustainability requirements. Integrating AI not only into the operational process but also into the strategies of company governance, industrial enterprises will gain a twofold effect: increasing competitiveness on the market and simultaneously moving towards environmental and social goals. This twofold role makes industrial B2B marketing a critical field in which the consequences of digital transformation and sustainability agendas converge, displaying a research trajectory with an extremely high level of relevance to both academics and practitioners.
Author Contributions
Conceptualization, L.B. and R.I.R.; methodology, L.B. and R.I.R.; software, L.B. and R.I.R.; validation, C.I.A. and L.B.; formal analysis, L.B. and R.I.R.; investigation, L.B. and R.I.R.; resources, L.B. and R.I.R.; data curation, L.B. and R.I.R.; writing—original draft preparation, L.B. and R.I.R.; writing—review and editing, L.B. and R.I.R.; visualization, C.I.A.; supervision, L.B. and R.I.R.; project administration, L.B. and R.I.R. All authors have read and agreed to the published version of the manuscript.
Funding
This research received no external funding.
Data Availability Statement
All data generated or analyzed during this study are available in the Appendix A of the manuscript.
Acknowledgments
The authors gratefully acknowledge the administrative and technical support provided by the Technical University of Cluj-Napoca during the development of this research.
Conflicts of Interest
The authors declare no conflicts of interest.
Abbreviations
| ABM | Account-Based Marketing |
| AI | Artificial Intelligence |
| AVE | Average Variance Extracted |
| B2B | Business-to-Business |
| CAQDAS | Computer-Assisted Qualitative Data Analysis Software |
| CFA | Confirmatory Factor Analysis |
| CPQ | Configure–Price–Quote |
| CR | Composite Reliability |
| CRM | Customer Relationship Management |
| DCV | Dynamic Capabilities View |
| DOI | Diffusion of Innovations |
| ERP | Enterprise Resource Planning |
| ESG | Environmental, Social, and Governance |
| GAITA | Guided AI Thematic Analysis |
| GDPR | General Data Protection Regulation |
| IoT | Internet of Things |
| ISO | International Organization for Standardization |
| IT | Information Technology |
| JSC | Joint-Stock Company |
| KPI | Key Performance Indicator |
| LTD | Limited Liability Company |
| NITA | Narrative-Integrated Thematic Analysis |
| NLP | Natural Language Processing |
| NPD | New Product Development |
| PLS-SEM | Partial Least Squares–Structural Equation Modeling |
| R&D | Research and Development |
| RBV | Resource-Based View |
| SME | Small and Medium-Sized Enterprises |
| TAM | Technology Acceptance Model |
| TOE | Technology–Organization–Environment Framework |
| UTAUT | Unified Theory of Acceptance and Use of Technology |
| VR | Virtual Reality |
| XAI | Explainable Artificial Intelligence |
Appendix A
Appendix A.1. Quantitative Data
Table A1.
Industry Perception of B2B vs. Consumer Marketing.
Table A1.
Industry Perception of B2B vs. Consumer Marketing.
| Indicator | Graph | Key Insights |
|---|---|---|
| Industrial marketing differs from consumer goods marketing | ![]() | Most respondents (90.5%) see a clear distinction, primarily due to B2B dynamics. |
| Main reasons for differentiation | ![]() | The leading reason is B2B focus (39%), followed by different channels (25%). |
Table A2.
Marketing Strategies in Organizations.
Table A2.
Marketing Strategies in Organizations.
| Indicator | Graph | Key Insights |
|---|---|---|
| Customers in industrial marketing are organizations | ![]() | Most respondents (52.4%) agree, while 19% strongly agree, confirming B2B dominance. |
| Marketing approach used | ![]() | Marketing 2.0 (42.9%) and Marketing 5.0 (28.5%) are the most adopted strategies. |
| The extent to which marketing concepts are applied | ![]() | Most respondents apply marketing strategies at a moderate (38.1%) or high (28.6%) level. |
Table A3.
Digitalization and AI in Industrial Marketing.
Table A3.
Digitalization and AI in Industrial Marketing.
| Indicator | Graph | Key Insights |
|---|---|---|
| Digitalization level in companies | ![]() | Most companies are highly digitalized (42.9%), with 28.6% at a moderate level and 14.2% very high. |
| The impact on employee performance | ![]() | 42.9% of respondents see a substantial impact, while 23.8% report high efficiency gains. |
| Marketing 5.0 elements used | ![]() | Contextual Marketing (38.1%) and Data-Driven Marketing (28.6%) lead adoption. |
| AI-driven technologies in sales | ![]() | AI (38.1%) is the most used, while 23.8% report no AI integration. |
Table A4.
Key Factors in Industrial Product Marketing.
Table A4.
Key Factors in Industrial Product Marketing.
| Indicator | Graph | Key Insights |
|---|---|---|
| Most important attributes | ![]() | Quality (90.5%) is the top priority, followed by delivery reliability (66.7%) and customer support (47.6%). |
| Emphasis on personal selling | ![]() | 56% of respondents consider personal selling highly important, while 44% rank it medium or lower. |
| Emphasis on advertising | ![]() | 68% of companies prioritize advertising, while 14% place low emphasis on it. |
| Emphasis on trade shows/exhibitions | ![]() | Trade shows are highly valued (43% Very High, 29% High), but 14% consider them of medium importance. |
| Emphasis on public relations | ![]() | Public relations is the most emphasized promotional strategy, with a 57% ranking in the Very High category. |
Table A5.
Pricing Approaches in Industrial Markets.
Table A5.
Pricing Approaches in Industrial Markets.
| Indicator | Graph | Key Insights |
|---|---|---|
| Main pricing methods | ![]() | Pricing strategies vary significantly: 21% are market-driven, 16% use fixed pricing, while 47% apply mixed or other models. |
Table A6.
Company Demographics.
Table A6.
Company Demographics.
| Indicator | Graph | Key Insights |
|---|---|---|
| Industry sector | ![]() | The largest segment (21%) is in automotive components, while 25% belong to other industries. |
| Average company size | ![]() | Most companies (57.1%) have between 250 and 1000 employees, while 19% are small firms (<9 employees). |
| Legal form of the company | ![]() | Most (85.7%) operate as LTDs, while 14.3% are joint-stock companies. |
| Occupation of respondents | ![]() | Engineers (29%) and managers (19%) represent the most significant professional groups. |
| Department of respondents | ![]() | Sales (33%) and production (24%) are the most common departments. |
| Gender of respondents | ![]() | Males represent 61.9% of the respondents, while females comprise 38.1%. |
| Age of respondents | ![]() | Most participants (57.2%) are aged 20–30, while only 19% are over 40. |
Appendix A.2. Measurement Adaptation Crosswalk (B2B Scale Adaptations)
Table A7.
Constructs, definitions, measurement adaptations, and roles in the proposed Industrial B2B AI adoption framework.
Table A7.
Constructs, definitions, measurement adaptations, and roles in the proposed Industrial B2B AI adoption framework.
| Framework | Construct | Definition Adapted to Industrial B2B | Item Source and Adaptation Notes | Role in Model | Overlap Notes |
|---|---|---|---|---|---|
| UTAUT | Performance expectancy | Expected improvement in task performance for defined industrial roles such as sales engineering, key account management, and CPQ operations | TAM perceived usefulness items adapted to reference ABM, CPQ, forecasting, and energy optimization wording | Predictor of behavioral intention and use behavior | Replaces TAM term in the main text |
| UTAUT | Effort expectancy | Perceived ease of completing tasks with AI within complex workflows and legacy systems | TAM perceived ease of use items adapted to interface integration, data quality checkpoints, and training context | Predictor of behavioral intention and use behavior | Replaces TAM term in the main text |
| UTAUT | Social influence | Perceived pressure or support from managers and peers to use AI tools in industrial processes | UTAUT validated items with B2B wording for team-based selling and engineering change control | Predictor | No overlap |
| UTAUT | Facilitating conditions | Perceived availability of technical support, data governance, and training aligned with ESG targets | UTAUT items adapted to reference CRM and ERP integration and sustainability reporting systems | Predictor | No overlap |
| UTAUT | Behavioral intention | Stated intention to continue using AI in role-specific tasks | UTAUT items with B2B task references | Mediator of use behavior | No overlap |
| UTAUT | Use behavior | Frequency and breadth of AI use in role-specific workflows | Usage index based on task logs and self-reports, aligned with adoption breadth and depth indicators | Outcome at the user level and driver of firm capabilities | No overlap with adoption breadth or depth scales |
| TOE | Technological readiness | Integration of ERP and CRM, data interoperability, and digital process maturity | Scales adapted from industrial IS readiness studies | Predictor of adoption breadth and depth | DOI attributes anchored inside the Technology layer |
| TOE | Organizational support | Leadership commitment, budget, change management, ESG alignment | Scales adapted from B2B literature | Predictor of adoption breadth and depth | No overlap |
| TOE | Environmental pressure | Competitive intensity and regulatory demands on emissions and circularity | Scales adapted from B2B and sustainability studies | Predictor of adoption breadth and depth | No overlap |
| Adoption | Adoption breadth | Number of AI applications implemented across marketing and sales processes | Multi-indicator index following Kim et al. and related B2B measures | Mediator toward capabilities | Distinct from use behavior |
| Adoption | Adoption depth | Degree of decision authority delegated to AI in operations, forecasting, and sustainability reporting. | Scale adapted from depth measures in B2B contexts | Mediator toward capabilities | Distinct from use behavior |
| RBV and DCV | Dynamic capability mechanism | Sensing, seizing, and transforming that convert resources and adoption into capabilities | Items adapted from capability studies in industrial contexts | Mechanism linking adoption to capabilities | Unifies RBV and DCV to prevent fragmentation |
| XAI | Governance and trust | Transparency and explainability that shape acceptance of AI recommendations | Items adapted from IS and B2B XAI scales | Moderator of acceptance and performance pathways | No overlap |
| Outcomes | Process, decision, sustainability KPIs | Cycle time, forecast accuracy, resource use, energy, and emissions metrics | Composite indices aligned with prior B2B studies | Outcomes | No overlap |
References
- Keegan, B.J.; Iredale, S.; Naudé, P. Examining the Dark Force Consequences of AI as a New Actor in B2B Relationships. Ind. Mark. Manag. 2023, 115, 228–239. [Google Scholar] [CrossRef]
- Papagiannidis, E.; Mikalef, P.; Conboy, K.; Van de Wetering, R. Uncovering the Dark Side of AI-Based Decision-Making: A Case Study in a B2B Context. Ind. Mark. Manag. 2023, 115, 253–265. [Google Scholar] [CrossRef]
- Zhan, Y.; Xiong, Y.; Han, R. The Impact of Artificial Intelligence Adoption for Business-to-Business Marketing on Shareholder Reaction: A Social Actor Perspective. Int. J. Inf. Manag. 2024, 76, 102768. [Google Scholar] [CrossRef]
- Osmonbekov, T.; Johnston, W.J.; Donthu, N. Artificial Intelligence Advancements in Procurement: Transforming Organizational Buying Behavior. J. Bus. Ind. Mark. 2024, 39, 2745–2758. [Google Scholar] [CrossRef]
- Ehret, M.; Johnston, W.J.; Ritter, T. From Buying Centers to Buying Ecosystems: Advancing the B2B Research Journey. Ind. Mark. Manag. 2024, 117, A10–A16. [Google Scholar] [CrossRef]
- Rodriguez, M.; Peterson, R. Artificial Intelligence in Business-to-Business (B2B) Sales Process: A Conceptual Framework. J. Mark. Anal. 2024, 12, 778–789. [Google Scholar] [CrossRef]
- Grewal, D.; Satornino, C.B.; Davenport, T.; Guha, A. How Generative AI Is Shaping the Future of Marketing. J. Acad. Mark. Sci. 2025, 53, 702–722. [Google Scholar] [CrossRef]
- Cillo, P.; Rubera, G. Generative AI in Innovation and Marketing Processes: A Roadmap of Research Opportunities. J. Acad. Mark. Sci. 2025, 53, 684–701. [Google Scholar] [CrossRef]
- Wirtz, J.; Stock-Homburg, R. Generative AI Meets Service Robots. J. Serv. Res. 2025; ahead of print. [Google Scholar] [CrossRef]
- Masialeti, M.; Talaei-Khoei, A.; Yang, A.T. Revealing the Role of Explainable AI: How Does Updating AI Applications Generate Agility-Driven Performance? Int. J. Inf. Manag. 2024, 77, 102779. [Google Scholar] [CrossRef]
- Kim, Y.; Kim, H.; Kim, J.; Hong, S. Determinants of Generative AI System Adoption and Usage Behavior in Korean Companies: Applying the UTAUT Model. Technol. Soc. 2024, 79, 102616. Available online: https://pmc.ncbi.nlm.nih.gov/articles/PMC11591487/ (accessed on 13 August 2025). [CrossRef]
- Cooper, R.G. The AI Transformation of Product Innovation. Ind. Mark. Manag. 2024, 118, 62–74. [Google Scholar] [CrossRef]
- Mayer, S.; Chen, L. Perceived Ease of Use and Adoption of AI Tools Among Procurement Managers. J. Bus. Ind. Mark. 2024, 39, 578–594. [Google Scholar]
- Castka, P.; Donovan, J.; Sousa, R. Pathways of Development of Dynamic Capabilities for Servitization Transformation: A Longitudinal Multi-Case Study. Ind. Mark. Manag. 2024, 116, 66–81. [Google Scholar] [CrossRef]
- Bauer, K.; Meyer, A.; de Visser, E. Expl(AI)ned: The Impact of Explainable Artificial Intelligence on User Decision-Making. Inf. Syst. Res. 2023, 34, 1881–1903. [Google Scholar] [CrossRef]
- Grewal, D.; Satornino, C.B.; Guha, A.; Bressgott, T.; Mahr, D.; Wetzels, M.; Schweiger, E. How Artificiality and Intelligence Affect Voice Assistant Evaluations. J. Acad. Mark. Sci. 2023, 51, 843–866. [Google Scholar]
- Singh, V.; Kumar, P.; Rao, R. Organizational Readiness and AI Adoption in B2B Manufacturing: Evidence from Europe. J. Bus. Ind. Mark. 2023, 39, 320–335. [Google Scholar]
- Fernandez, A.; Liu, H.; Santos, B. Drivers of Trust in Explainable AI: A Study of Sales Engineers in Industrial Firms. Ind. Mark. Manag. 2024, 123, 27–42. [Google Scholar]
- Patel, J.; Zhang, T. Environmental Turbulence and AI Implementation Speed in B2B Channels. Technol. Forecast. Soc. Change 2025, 202, 122710. [Google Scholar]
- Nguyen, D.; Fong, M. Human–AI Collaboration in Industrial Service Marketing: A Field Experiment. J. Serv. Mark. 2023, 37, 500–515. [Google Scholar]
- Rossi, M.; Garcia, J. Capability Building through AI in B2B SMEs: A Longitudinal Study. Long Range Plan. 2024, 59, 102645. [Google Scholar]
- Kim, E.; Park, S.; Lee, J. Measuring AI Adoption Depth: Development of a Multi-Dimensional Scale. Meas. Bus. Excell. 2023, 27, 215–233. [Google Scholar]
- Svensson, G.; Johansson, H. Technological Readiness and Strategic AI Deployment in Heavy Industry. Comput. Ind. 2025, 150, 104098. [Google Scholar]
- Dubois, F.; Martin, K. Moderating Effects of Explainable AI on Decision Acceptance in B2B Contexts. Eur. J. Mark. 2024, 58, 1125–1143. [Google Scholar]
- Rivera, L.; Conte, A. Performance Outcomes of AI-Driven Marketing Capabilities in Industrial Services. Ind. Mark. Manag. 2023, 120, 210–223. [Google Scholar]
- Müller, J.M.; Däschle, S.; Voigt, K.I. Sustainable AI Adoption in Manufacturing: Drivers, Barriers, and Strategic Implications. J. Clean. Prod. 2024, 432, 139217. [Google Scholar]
- Li, X.; Chatterjee, S.; Choi, T.M. Green Artificial Intelligence in Supply Chains: A Pathway toward Sustainable Operations. Transp. Res. Part E 2025, 182, 103491. [Google Scholar]
- Andersson, P.; Johansson, M.; Lind, M. Industrial AI Implementation and the Triple Bottom Line: A Multi-Case Analysis. Bus. Strategy Environ. 2024, 33, 3452–3467. [Google Scholar]
- Hernández, C.; García, F.; Torres, M. AI-Driven Circular Economy Strategies in B2B Markets. Resour. Conserv. Recycl. 2024, 205, 107122. [Google Scholar]
- Kumar, N.; Malhotra, N.K.; Singh, R. Linking AI Capability to Sustainable Competitive Advantage in B2B Markets: The Mediating Role of Dynamic Capabilities. Ind. Mark. Manag. 2024, 126, 58–74. [Google Scholar]
- Smith, L.; Verma, R.; Huang, T. AI-Enhanced Qualitative Analysis in Industrial Marketing Research: A Sustainability Perspective. J. Bus. Res. 2025, 162, 113245. [Google Scholar]
- Zhang, Q.; Ortega, J.; Mehta, P. Guided AI Thematic Analysis (GAITA): Integrating Generative AI and Human Oversight in Mixed-Methods Research. Comput. Hum. Behav. 2025, 148, 107970. [Google Scholar]
- Lin, Y.; Costa, D.; Frick, J. Narrative-Integrated Thematic Analysis for Digital Transformation Studies. Technol. Forecast. Soc. Change 2025, 203, 122825. [Google Scholar]
- ISO 14001:2015; Environmental Management Systems—Requirements with Guidance for Use. International Organization for Standardization: Geneva, Switzerland, 2015.
Disclaimer/Publisher’s Note: The statements, opinions and data contained in all publications are solely those of the individual author(s) and contributor(s) and not of MDPI and/or the editor(s). MDPI and/or the editor(s) disclaim responsibility for any injury to people or property resulting from any ideas, methods, instructions or products referred to in the content. |
© 2025 by the authors. Licensee MDPI, Basel, Switzerland. This article is an open access article distributed under the terms and conditions of the Creative Commons Attribution (CC BY) license (https://creativecommons.org/licenses/by/4.0/).




























