Abstract
Context: The selection and use of appropriate multi-criteria decision making (MCDM) methods for solving complex problems is one of the challenging issues faced by decision makers in the search for appropriate decisions. To address these challenges, MCDM methods have effectively been used in the areas of ICT, farming, business, and trade, for example. This study explores the integration of machine learning and MCDM methods, which has been used effectively in diverse application areas. Objective: The objective of the research is to critically analyze state-of-the-art research methods used in intelligent decision support systems and to further identify their application areas, the significance of decision support systems, and the methods, approaches, frameworks, or algorithms exploited to solve complex problems. The study provides insights for early-stage researchers to design more intelligent and cost-effective solutions for solving problems in various application domains. Method: To achieve the objective, literature from the years 2015 to early 2020 was searched and considered in the study based on quality assessment criteria. The selected relevant literature was studied to respond to the research questions proposed in this study. To find answers to the research questions, pertinent literature was analyzed to identify the application domains where decision support systems are exploited, the impact and significance of the contributions, and the algorithms, methods, and techniques which are exploited in various domains to solve decision-making problems. Results: Results of the study show that decision support systems are widely used as useful decision-making tools in various application domains. The research has collectively studied machine learning, artificial intelligence, and multi-criteria decision-making models used to provide efficient solutions to complex decision-making problems. In addition, the study delivers detailed insights into the use of AI, ML and MCDM methods to the early-stage researchers to start their research in the right direction and provide them with a clear roadmap of research. Hence, the development of Intelligent Decision Support Systems (IDSS) using machine learning (ML) and multicriteria decision-making (MCDM) can assist researchers to design and develop better decision support systems. These findings can help researchers in designing more robust, efficient, and effective multicriteria-based decision models, frameworks, techniques, and integrated solutions.
1. Introduction
An intelligent system is any system or tool which can support informed decision-making [1,2]. The task of decision making is one of the challenging tasks, which eventually results in the realization or failure of a specific scenario or case. For instance, in a business scenario, a decision support system helps managers to take the right decisions regarding certain complicated problems that arise due to the rapidly changing environment.
Decision-making becomes more challenging in circumstances where it is grounded on multiple criteria. To deal with problems involving multiple criteria, multiple-criteria decision-making (MCDM) or multiple-criteria decision analysis (MCDA) analyze these multiple conflicting criteria to get a more appropriate decision [3,4]. There are a number of MCDM problems and methods classifications but the major difference among them is the way a solution is obtained that might be either implicit or explicit.
Modern decision support systems (DSS) are equipped with the command of multicriteria decision analysis (MCDA) methods to help decision-makers in taking appropriate decisions in complex scenarios. Because of the usefulness of multi-criteria decision-making systems, investigators are struggling to integrate them with machine learning algorithms for providing better alternatives for accurate decision-making [5,6,7]. DSS has widely been used in diverse fields of application, such as agriculture [8], the energy sector [9,10], business [11], and so on. Different fields use different methods of decision-making for problems ranging from simple to complex scenarios [12,13]. Due to the effectiveness of DSS in the decision-making process, researchers are attracted to providing more reliable and robust solutions to solve current as well as future problems. Intelligent decision support systems are an active area of study for researchers where they try to explore new algorithms and propose methods for improving the capabilities of decision support systems.
In light of the importance and effectiveness of DSS in various domains, a systematic literature study was conducted covering the period 2015 to early 2020. The objective of the presented review is to identify the scope, trends, and methods exploited in various domains for the design and development of a decision support system using multiple criteria. Based on the objective, the following research questions are defined and researched throughout the study.
- RQ1: What are the major application areas of IDSS for intelligent decision-making, based on multi-criteria?
- RQ2: What is the significance and impact of multicriteria-based decision support systems (DSS) for solving problems in diverse application areas?
- RQ3: What are the major problems solving approaches, algorithms, and methods used for multicriteria-based decision-making?
The paper is structured as follows. A detailed discussion regarding the search method used for the subject study is shown in Section 2. Section 3 clarifies the procedure for evaluating the papers chosen for the review. The analysis of the papers and their results are discussed in Section 4. Section 5 presents the threats to the validity of the conducted research while Section 6 provides the conclusion.
2. Research Methodology
For the assessment of the uses and significance of the decision support system, a systematic literature review (SLR) was performed. SLR follows a systematic approach to comprehensively identify as well as analyze the relevant studies regarding the selected area of interest [14]. Several guidelines have been proposed by experts to conduct a comprehensive and effective literature study. The strategy followed in the present study is tailored based on the approaches proposed by the researchers [15,16].
First of all, a needs assessment was conducted for the literature review. In this regard, many papers including journal articles, and conference proceedings were studied. Based on this analysis, it was observed that the decision support system (DSS) is used as a problem-solving means in many diverse areas for appropriate decision-making. Based on the needs assessment, research questions were formulated to show the outcome and effectiveness of the proposed study.
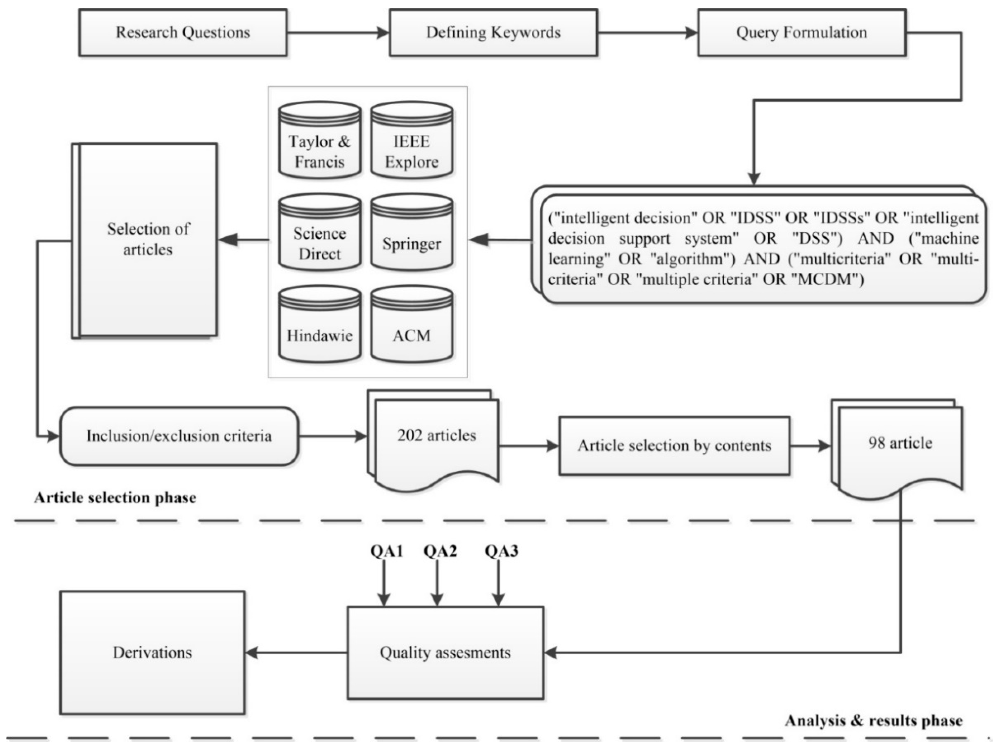
Furthermore, for searching and selecting relevant studies to effectively and comprehensively cover the area of interest, research libraries were selected so that the selected literature is reliable and from an authentic source. Six (6) popular libraries were selected such as ACM, Science Direct, IEEE Xplore, Springer, Hindawi, and Taylor and Francis. After selecting the research libraries, queries were formulated to search and filter the relevant studies. For this purpose, different keywords were selected based on the proposed research questions. These keywords reflect and represent the research questions to objectively search the relevant studies.
The idea of looking into the libraries for required relevant content, simply by using keywords, is not an appealing method. So instead of searching the library by individual keywords, the keywords are joined by using the logical operators, such as “AND” and “OR” in between the keywords to formulate correct queries. The support for query format in these libraries was assessed with pilot query attempts and the query was formatted accordingly. The final framed queries were then used on all the selected libraries for the selection of relevant literature, published in the period 2015–2020. For each search query on each library, papers were selected and downloaded based on the relevance of the subject title and contents of the abstract. The retrieved papers were then critically reviewed based on their contents. Finally, a set of the most relevant papers was selected. The refined list of the selected papers was reviewed for finding answers to the proposed set of questions (as discussed above). An overview of the whole research process and methodology is depicted in Figure 1.
Figure 1.
Summary overview of the overall research study.
2.1. Formulating the Research Questions
In the beginning, many papers including the literature regarding the decision support system (DSS) based on multi-criteria domains published in recent years were studied to get familiar with its importance, working, concepts, terminologies, and applications. Based on the potential of the decision support system (DSS) in solving problems in different areas, research questions were defined to perform a systematic review of the work done during 2015–2020. The presented study aims to analyze the applications of decision support systems, their impacts on solving problems potentially in various domains, and the major approach followed to know the scope, current status, and future needs to propose a more reliable and enhanced decision support system for solving complex problems. The research questions for the proposed study are discussed in detail in Table 1.
Table 1.
The research question for the presented study.
Details of each phase of the proposed research study are discussed in the subsequent sections.
2.2. Keywords Definitions in the Light of Proposed Research Questions
After defining the aim of the study and the research questions, keywords were identified based on the preliminary studies and research questions. Only a single keyword term is not sufficient to extract the relevant research studies as different keywords may refer to the same logical terms such as abbreviations, and synonyms. Keeping in view this problem, alike keywords are enlisted for each of the keyword terms. The detail of similar keywords and the purposes for which these are considered are given in Table 2.
Table 2.
Detail of the proposed keywords.
2.3. Formulating the Query
Searching the libraries with one single keyword is not a suitable process. For an effective search process, it is important to formulate a query that should include all the important keyword terms. For this purpose, similar keywords such as alternative names, abbreviations, and synonyms are first connected with the help of the logical “OR” operator. For example, “Decision support system” and “DSS” combined by the “OR” operator will formulate the query as (“Decision support system” OR “DSS”). Similarly, queries as a result of the logical OR operator are then associated with each other with the help of the logical “AND” operator to get more refined search results such as (intelligent decision OR IDSS OR IDSSs OR intelligent decision support system OR DSS) AND (machine learning OR algorithm), for example. By using the OR and AND logical operators, the final query is formulated to get the relevant search result. For confirmation of logical “AND” and “OR” operators working, some experimental search terms are tested to check the support of the search library as well as the format of the query the library can support. As a result, a query may be formulated in two forms due to the relevancy of search results and library format support, as shown in Table 3. Moreover, due to the incomplete provision of certain libraries, the searching operation was performed with individual keyword search terms such as Hindawi.
Table 3.
Final queries and their format.
2.4. Searched Libraries
For searching the literature of the domain, popular libraries were selected, such as IEEE Xplore, Science Direct, ACM, Springer, Hindawi, and Taylor and Francis. The following are the libraries used and the associated web links for reference:
- Science Direct library: https://www.sciencedirect.com/ accessed date: 29 December 2019
- ACM library: https://dl.acm.org/ accessed date: 30 December 2019
- Springer library: https://link.springer.com/ accessed date: 30 December 2019
- Taylor and Francis library: https://www.tandfonline.com/ accessed date: 31 December 2019
- Hindawi library: https://www.hindawi.com accessed date: 31 December 2019
- IEEE Xplore library: https://ieeexplore.ieee.org/Xplore/home.jsp accessed date: 29 December 2019
Each of the libraries was searched for the formulated query and search results were filtered to include papers ranging from 2015 to early 2020. Some pilot searches were also performed to get the most relevant search results. Among the two alternative formats depicted in Table 3, most of the libraries confined the search to more specific queries with quotations as compared to an alternative one. The search result of each library in response to the provided query is shown in Table 4.
Table 4.
Summary statistics of query execution (2015–2020).
2.5. Selection of the Research Articles
Each selected library is searched for the formulated query and after obtaining the search results, these results are then filtered from the year 2015 to 2020. Some of the libraries did not include the year 2020; however, for a general protocol to be followed for each library, results from 2020 are included where they were available. The same procedure and filter by years were applied for all other selected libraries also. For reliability of search results, some experimental attempts were made by altering the format of the query such as with quotation and without quotation, and results were considered when relevant. Query format checking also helped in the identification of library support for the query. Using the above procedure, the queries were applied and search results obtained as shown in detail in Table 4. Furthermore, one of the libraries showed less support for executing complex queries with multiple “AND” and “OR” logical operators, so in this case, a manual procedure was applied by executing each keyword search term individually.
Search results in response to the query by a library were analyzed based on the title and abstract. After the short analysis of each search research, papers that were found to be relevant to the research questions and formulated query were then selected and downloaded in separate folders for future analysis. In the meantime, references of the same papers were downloaded. For reference management, endnote X8 is used in our case. There are several other software reference management tools available; however, due to its compatibility with Microsoft office packages and its richer functionality such as creating groups, labels, pdf attachments, and other customization options, this was found to be better for reference management. The same above procedure regarding papers selection and reference management was followed for all the libraries. As a result, based on the title and abstract of the research material, a total of 202 papers were selected. The details of the selected paper from each library are shown in Table 5.
Table 5.
Summary of selected and the final relevant papers.
2.6. Selection of Finalized Relevant Papers
After selecting the papers based on their title and abstract, these downloaded papers were merged into a single folder to avoid any repetition regarding the papers. In the same way, all the references associated with these papers were analyzed and merged to eliminate duplication for effective future referencing All the papers were then analyzed one by one in detail in the context of the formulated research questions to select the most relevant papers. Those papers that failed to be relevant to any of the research questions were discarded. At the end of the final analysis, 98 papers were selected as the most relevant papers in the context of this study. Details of the papers selected as the most relevant papers from each library are shown in Table 5.
2.7. Effectiveness of the Search Process
At the end of the search process, a total of 98 papers were selected as the most relevant papers. It is important to analyze the effectiveness of the search procedure outcome as the same papers are further analyzed for the main aim of the study. For this purpose, the set of final papers is assessed to know the overall effectiveness of the literature collection procedure. The assessment is based on the following aspects:
Distribution of the final selection research material based on the type of content such as a book, conference proceeding, journal publication, or book section;
Distribution of the papers in association with each library selected;
Yearly distribution of the finalized papers to know the shift of trends of research focus on the area of the research domain.
2.7.1. Papers’ Distribution Based on the Type of Research Material
The quality of the finalized research papers’ is analyzed based on the type of content. In the presented study, research papers include the journal article, book section, book, and conference proceedings. Among a total of 98 selected papers, most papers are journal articles (51), 2nd are the conference proceedings (27), 3rd is the book section (17), and the least number of materials are from books (03), as shown in Figure 2. Most of the portion of the final selected papers are journal articles that show the research focus and effectiveness of the research domain. Furthermore, the percentage distribution for research articles including conference proceedings, journal articles, books, and book sections are 28%, 52%, 03%, and 17%, respectively, as shown in Figure 3.
Figure 2.
Frequency distribution of papers type-wise.
Figure 3.
Distribution of selected paper by type.
The overall distribution of research papers based on their content type is not enough to represent the trend of the research domain. To find this, the papers are categorized year-wise along with the categorization by their type to know the frequency of research studies along with their type. Figure 4 shows the year-wise distribution of the final selected research papers by type.
Figure 4.
Year-wise distribution of selected papers based on their type.
From Figure 4, it is evident that the frequency of research articles has increased in recent years such as 2017, 2018, and 2019 and the major contribution of these papers is through journal publication. These statistics show that the decision support system (DSS) based on multi-criteria is an active area of research on solving decision-making problems in various domains.
2.7.2. Papers’ Distribution Based on the Library
All the selected final relevant papers from the selected libraries were categorized based on the library from which they were derived such as IEEE Xplore, ACM, Science Direct, Hindawi, and Taylor and Francis. Each library and selected papers’ references are shown in Table 6. Based on the statistics, a total of 98 relevant final papers were selected among which 4 papers were obtained from ACM, 7 papers from IEEE Xplore, 52 papers from Springer, 4 papers from Hindawi, 18 from Science Direct and the remaining 4 papers from Taylor and Francis. The least number of papers are from ACM and Taylor and Francis regarding the research domain, while the greatest number of papers are from Springer and Science Direct.
Table 6.
Distribution of papers library-wise.
The frequency distribution of the final selected papers in association with libraries is depicted in Figure 5. It is evident from the statistics that most papers belong to Springer library as compared to the other libraries.
Figure 5.
Papers selected from each libraries.
Furthermore, a more detailed representation of the year-wise distribution of papers from the libraries is presented in Figure 6. More sources of papers in the three years (2017, 2018, and 2019) belong to Springer, IEEE Xplore, Hindawi, and Science Direct. All these libraries are popular and it shows that the collected literature belongs to reliable sources.
Figure 6.
Year-wise papers for each library.
2.7.3. Overall Effectiveness of the Search Process
Based on the statistics of the final selected papers, it can be seen that most of the papers are journal articles and conference proceedings; this shows that the contents are from reliable sources and their contribution is significant. Papers belong to popular libraries, so the literature is more reliable.
The finalized pool of papers shows an association with the research questions defined for the study. These papers are further analyzed in the context of each research question to derive useful insights. A more generalized representation of the selected papers is provided in Figure 6, which shows the distribution of papers selected from each library, the year of publication, and the reference number. In addition, the overall representation of decision support systems in different application domains is depicted in Figure 7. In addition, Figure 8 shows the overall trend of the year-wise frequency of research, indicating active trends in recent years.
Figure 7.
Application domain that is supported by DSS.
Figure 8.
Year-wise distribution of papers.
3. Quality Assessment of Papers
After selecting the final set of papers, these papers were further analyzed to provide the quality assessment to derive useful insight which may help the researchers to design or develop effective decision support systems. In the context of the presented study, several quality measures were taken into consideration such as the scope of the study and its effectiveness. In addition, an overview of the method and approaches followed by the decision support system in an application domain is presented.
After the assessment of each paper’s scope and impact, the overall quality assessment for each paper was done by considering the scope as well as the effectiveness. Based on the overall score, the quality of the paper was measured and finalized as “High quality”, “Good quality” or “Acceptable quality”. The subsequent section explains the overall procedure for the quality assessment of papers.
Criteria for Assigning a Score to the Individual Paper
For quality assessment, each paper is assessed here by identifying what type of contribution the selected papers provide. In the current setup, the paper is separated into three categories. These categories include the papers that provide a generalized framework or model or approach, the papers that provide a review or survey and, as the last category, those papers that provide implementation or experimental decision support systems for solving decision-making problems. Based on the type of contribution, papers are assigned some weights to show the importance of their contribution. A weight of 0.5 is assigned for the papers that were a review or survey, 0.7 is assigned for those papers that proposed a model or framework, and the papers that proposed a decision support system that is implemented or has an experimental prototype are assigned weight 1. Furthermore, it is important to mention that the criteria for assigning weight to the type of contribution are based on the nature of the conducted study and the objective of the research to be achieved in the current study. The criterion is not absolute and may vary if the goal of a study is different.
After assigning the weight to the papers’ type of contribution, the active application domain is also considered for the assessment of quality. It has been observed that decision support systems are exploited more frequently in certain application domains such as the medical field or computer domain. Therefore, we have given preference to the papers in association with the support of the application domain so that the researcher will get to know the major areas for applying decision support systems and the studies which have a significant contribution as well. Therefore, the frequency of studies that belong to an area of the domain is also taken into account for the impact of each paper. Details of the quality assessment measures, their necessity, weights, and the mathematical equations are shown in Table 7.
Table 7.
Criteria for assessment of the selected papers.
Using the procedure as discussed, each paper is assessed based on the quality assessment criteria. First of all, the score is assigned based on the nature of its contribution. In the next step, each application domain is identified for each paper. In the third step, many studies belongings to the same application domain are identified and the portion of their contribution in the context of all selected papers is measured. Furthermore, papers are scored including the impact of the paper as well as the significance of the application domain the paper belongs to. Finally, the papers are assigned different quality levels based on the overall score the paper gets.
4. Results and Discussion
After a detailed assessment of the papers, papers are assigned a quality level based on the nature of the contribution and the scope of the application area. In this section, the results of the quality assessment are presented. Decision support systems assist the decision makers of various domains in solving problems associated with decision-making.
4.1. Overall Assessment
Based on the assessment, a total of 22 application domains are identified where the decision support system actively assists in decision-making problems. These domains are diverse and they show the potential of a decision support system using a multi-criteria approach for solving problems. These problems vary from the computing field to agriculture, the medical domain, personal safety such as police departments, decision-making in business and management activities, employee satisfaction, waste management, and so on. It has been observed that the role of decision support systems in solving the problems associated with a certain domain such as the medical domain, computer field, transportation, energy sector, and agriculture is major. These are the application areas where decision support systems provide an intelligent, efficient, robust solution regarding decision-making in simple to complex problems. The application of the decision support system in various application areas is shown in Figure 9. Based on its effectiveness in the different application domains, a decision support system based on the multi-criteria approach is an active area of research that aims to solve more complex problems by incorporating machine learning techniques and the power of artificial intelligence.
Figure 9.
Applications of DSS in various application domains.
Table 8 shows the details of the application domain, the number of studies addressing decision support based on multi-criteria support for solving decision-making problems, and the references of the papers. Based on the statistics, one can see that most of the active application areas for decision support systems are the computing field, business sector, transportation, and medical domain.
Table 8.
Details of references associated with each application domain.
To know the trends of papers based on the quality of contributions. Figure 10 represents the year-wise trends of the papers based on their quality. From Figure 10, it is evident that most of the contributions in recent years have high quality; there is also a trend towards a higher frequency of contributions. A somewhat similar trend can be seen for the good quality contributions and their frequency is higher as compared to the contribution having acceptable quality. In addition, it is important to note that paper belongs to 2020 are published in the earlier months of 2020 when the research was conducted.
Figure 10.
Year-wise distribution of papers based on their quality.
4.2. High-Quality Papers Details
After quality assessment and overall distribution of the contribution of papers based on their quality, contributions of high quality are further analyzed. A detailed representation of high-quality contributions is shown in Figure 11, where a higher number of papers belong to the “Medical domain” and “Computing discipline” i.e., 15 contributions. Furthermore, the statistics show the number of contributions as 7, 10, and 8 for the application domains “General problem solving”, “Transportation”, and “Business sector”, respectively. All these high-quality contributions are depicted in Table 9 along with their application domain, the year of their publication and reference no.; a short description is provided in Table 8.
Figure 11.
Distribution of high-quality papers.
Table 9.
Details of high-quality contributions along with their description.
4.3. Good Quality Papers
Some papers were filtered based on the “Good quality” of the contribution of the paper. The overall distribution of these papers based on the frequency of the application domain to which these papers belong is shown in Figure 12. Based on the statistics, good quality papers show the support of decision support systems in five application domains such as “General problem solving”, “Industrial domain”, “Energy sector”, “Agriculture”, and “Transportation” having a frequency of 7, 6, 6, 5, and 10, respectively. All these “Good quality” contributions are represented in more detail in Table 10 along with their short description, year of publication, application domain, and quality level.
Figure 12.
Distribution of good quality papers.
Table 10.
Details of good quality papers with their description.
4.4. Acceptable Quality
Papers that were considered to have the least acceptable quality based on the assessment criteria in the context of this study are shown in Figure 13. Acceptable quality papers belong to the greatest number of application domains; however, these include fewer overall contributions in these domains. A total of 18 application domains are identified for contributions with acceptable quality.
Figure 13.
Distribution of acceptable papers.
It should be noted that the number of papers in the application domain is higher in comparison to the “High quality” and “Good quality” context. Many contributions to particular domains are few, ranging from 1 to 8 papers. The quality is also assessed for the significance of their contribution. A more detailed summary of the acceptable quality contribution is presented along with their year of publication, application domain, and short description in Table 11.
Table 11.
Details of acceptable quality contributions with their short description.
4.5. Frameworks, Methods, and Algorithms Used in Different Domains
After a detailed analysis of the papers’ assessments, in this section, a detailed analysis is made of the approaches, methods, or algorithms used in a specific application domain. It is necessary to analyze what kind of algorithms or methods are used to solve decision-making problems using a decision support system in an application domain. This analysis will help the researchers in knowing the approaches that are implemented based on the nature of the problems, enabling integration of more intelligent algorithms for better support. The overall detailed summary of the framework, algorithms, methods, or techniques used in a specific application domain is provided in Table 12.
Table 12.
A detailed summary of approaches, techniques, or algorithms used in the application domains.
5. Threats to Validity
The proposed study provides a comprehensive literature survey of efforts made in solving decision-making problems via a decision support system based on multi-criteria approaches. The study mainly focuses on the inclusion of those studies which provide a working decision support system or have the potential to work as a decision-making problem-solving tool. Other studies related to mathematical problem-solving and theoretical assumptions were not part of this study. Furthermore, the outcome and results are based on the final selected papers that are included as the most relevant papers in the context of the research questions of this paper. In the context of the conducted study, the following are the main threats to validity.
5.1. Query Search Support of a Library
For research studies, popular libraries are searched in the context of the formulated query. Search results are based on the formulation of the query and the support of searched libraries. For searching reliability, pilot searches have also been performed in this study. To get the most relevant and better search results, variants of search queries were applied to some of the libraries. However, the relevance of the search results is still based on the manual assessment of the literature as well as the internal searching algorithm of the library that performs the search query processing.
In addition, for proper and systematic analysis of research libraries, random sources are avoided to analyze the association of the research domain with the selected library. In our case, other sources such as random web searching were avoided. Due to the above reasons, there might be some papers that may not be included in the presented study.
5.2. Scope of the Conducted Study
Due to the effectiveness and potential of decision-making based on multi-criteria, the research has a wide scope that provides a problem-solving foundation and frameworks for solving complex problems. The decision support approach based on multiple criteria is a very wide domain to cover; however, the scope of this study was confined to achieving the aims in the context of the research questions. Due to the scope of the presented study, those studies are included in the final selected pool of papers where multi-criteria-based decision support systems are adopted or designed in a way such that they can be adopted.
5.3. Existing Theoretical Approaches/Frameworks
Decision-making based on multiple criteria has a wide potential scope ranging from mathematical theories to the implementation of working systems deployed for solving decision-making problems. In the current study, we have mainly focused on the studies that proposed or implemented decision support systems using the multi-criteria approach in various domains for decision-making. However, studies where mathematical pure theories, assumptions, or suggestions that lack the perspective of how the actual system will work or the methodology of how the system will operate on the multiple attributes criteria were not included.
6. Conclusions
In this paper, a systematic literature review is conducted for the period 2015–2019 and early 2020. For this purpose, such literature is analyzed from six popular research libraries to identify the scope and application of decision support systems in various domains as well as the methods used for solving decision-making problems. Based on the analyses, the study identified that a decision support system based on multi-criteria approaches has major applications in various application domains. The research exploits the power of machine learning and artificial intelligence as an efficient alternative for solving complex problems where problem solution is based on multiple criteria. Furthermore, papers are analyzed using quality assessment criteria taking into account the scope of the domain and the significant of the contribution. The presented study will provide useful insight to the readers and experts in the various domains regarding the current status of research to provide more intelligent and effective models, frameworks, and practical solutions to cope with more complex decision-making problems.
Funding
This research received no external funding.
Data Availability Statement
Not applicable.
Conflicts of Interest
The authors declare no conflict of interest.
References
- Zhang, G.; Lu, J.; Gao, Y. Decision Making and Decision Support Systems. In Multi-Level Decision Making: Models, Methods and Applications; Springer: Berlin/Heidelberg, Germany, 2015; pp. 3–24. [Google Scholar]
- Kaklauskas, A. Intelligent Decision Support Systems. In Biometric and Intelligent Decision Making Support; Springer International Publishing: Cham, Switzerland, 2015; pp. 31–85. [Google Scholar]
- Leyva López, J.C.; Álvarez Carrillo, P.A.; Gastélum Chavira, D.A.; Solano Noriega, J.J. A web-based group decision support system for multicriteria ranking problems. Oper. Res. 2017, 17, 499–534. [Google Scholar] [CrossRef]
- Kozina, Y.; Volkova, N.; Horpenko, D. Mobile Application for Decision Support in Multi-Criteria Problems. In Proceedings of the 2018 IEEE Second International Conference on Data Stream Mining & Processing (DSMP), Lviv, Ukraine, 21–25 August 2018. [Google Scholar]
- Safdar, S.; Zafar, S.; Zafar, N.; Khan, N.F. Machine learning based decision support systems (DSS) for heart disease diagnosis: A review. Artif. Intell. Rev. 2018, 50, 597–623. [Google Scholar] [CrossRef]
- Aouadni, I.; Rebai, A. Decision support system based on genetic algorithm and multi-criteria satisfaction analysis (MUSA) method for measuring job satisfaction. Ann. Oper. Res. 2017, 256, 3–20. [Google Scholar] [CrossRef]
- Jemmali, M.; Alharbi, M.; Melhim, L.K.B. Intelligent Decision-Making Algorithm for Supplier Evaluation Based on Multi-criteria Preferences. In Proceedings of the 2018 1st International Conference on Computer Applications & Information Security (ICCAIS), Riyadh, Saudi Arabia, 4–6 April 2018. [Google Scholar]
- Petkovics, I.; Simon, J.; Petkovics, A.; Čović, Z. Selection of unmanned aerial vehicle for precision agriculture with multi-criteria decision making algorithm. In Proceedings of the 2017 IEEE 15th International Symposium on Intelligent Systems and Informatics (SISY), Subotica, Serbia, 14–16 September 2017. [Google Scholar]
- Schwenk-Ferrero, A.; Andrianov, A. Nuclear Waste Management Decision-Making Support with MCDA. Sci. Technol. Nucl. Install. 2017, 2017, 9029406. [Google Scholar] [CrossRef]
- Mardani, A.; Zavadskas, E.K.; Khalifah, Z.; Zakuan, N.; Jusoh, A.; Nor, K.M.; Khoshnoudi, M. A review of multi-criteria decision-making applications to solve energy management problems: Two decades from 1995 to 2015. Renew. Sustain. Energy Rev. 2017, 71, 216–256. [Google Scholar] [CrossRef]
- Fleig, C.; Augenstein, D.; Maedche, A. Designing a Process Mining-Enabled Decision Support System for Business Process Standardization in ERP Implementation Project; Springer International Publishing: Cham, Switzerland, 2018. [Google Scholar]
- Supriadi, L.S.R.; Sui Pheng, L. Knowledge Based Decision Support System (KBDSS). In Business Continuity Management in Construction; Springer: Singapore, 2018; pp. 155–174. [Google Scholar]
- Alaeddini, A.; Murty, K.G. DSS (Decision Support System) for Allocating Appointment Times to Calling Patients at a Medical Facility. In Case Studies in Operations Research: Applications of Optimal Decision Making; Murty, K.G., Ed.; Springer: New York, NY, USA, 2015; pp. 83–109. [Google Scholar]
- Kitchenham, B. Procedures for performing systematic reviews. Keele UK Keele Univ. 2004, 33, 1–26. [Google Scholar]
- Keele, S. Guidelines for Performing Systematic Literature Reviews in Software Engineering; Technical Report, Ver. 2.3 EBSE Technical Report; EBSE: Goyang-si, Republic of Korea, 2007. [Google Scholar]
- Kitchenham, B.; Charters, S. Guidelines for Performing Systematic Literaturereviews in Software Engineering. Evidence-Based Software Engineering. 2007; Available online: https://www.scirp.org/(S(oyulxb452alnt1aej1nfow45))/reference/ReferencesPapers.aspx?ReferenceID=1555797 (accessed on 2 January 2023).
- Karlsson, I.; Ng, A.H.C.; Syberfeldt, A.; Bandaru, S. An Interactive Decision Support System Using Simulation-Based Optimization and Data Mining. In Proceedings of the 2015 Winter Simulation Conference, Huntington Beach, CA, USA, 6–9 December 2015; IEEE Press: Huntington Beach, CA, USA, 2015; pp. 2112–2123. [Google Scholar]
- Duan, H.; Deng, Z.; Deng, F.; Wang, D. Assessment of Groundwater Potential Based on Multicriteria Decision Making Model and Decision Tree Algorithms. Math. Probl. Eng. 2016, 2016, 2064575. [Google Scholar] [CrossRef]
- Deaconescu, A. Decision Support System Based on Robust Design Methods. In Proceedings of the 2017 4th International Conference on Biomedical and Bioinformatics Engineering, Lisbon, Portugal, 14–16 May 2017; Association for Computing Machinery: Seoul, Republic of Korea, 2017; pp. 109–114. [Google Scholar]
- Hamrouni, B.; Korichi, A.; Bourouis, A. IDSS-BM: Intelligent Decision Support System for Business Models. In Proceedings of the 7th International Conference on Software Engineering and New Technologies, Hammamet, Tunisie, 26–28 December 2018; ACM: New York, NY, USA, 2018. [Google Scholar]
- Bukharov, O.E.; Bogolyubov, D.P. Development of a decision support system based on neural networks and a genetic algorithm. Expert Syst. Appl. 2015, 42, 6177–6183. [Google Scholar] [CrossRef]
- Camacho-Collados, M.; Liberatore, F. A Decision Support System for predictive police patrolling. Decis. Support Syst. 2015, 75, 25–37. [Google Scholar] [CrossRef]
- Fancello, G.; Carta, M.; Fadda, P. A Decision Support System for Road Safety Analysis. Transp. Res. Procedia 2015, 5, 201–210. [Google Scholar] [CrossRef]
- Ferretti, V.; Montibeller, G. Key challenges and meta-choices in designing and applying multi-criteria spatial decision support systems. Decis. Support Syst. 2016, 84, 41–52. [Google Scholar] [CrossRef]
- Kaklauskas, A.; Gudauskas, R. 17—Intelligent decision-support systems and the Internet of Things for the smart built environment. In Start-Up Creation; Pacheco-Torgal, F., Rasmussen, E., Granqvist, C.-G., Ivanov, V., Kaklauskas, A., Makonin, S., Eds.; Woodhead Publishing: Sawston, UK, 2016; pp. 413–449. [Google Scholar]
- Noorollahi, Y.; Yousefi, H.; Mohammadi, M. Multi-criteria decision support system for wind farm site selection using GIS. Sustain. Energy Technol. Assess. 2016, 13, 38–50. [Google Scholar] [CrossRef]
- Zare, M.; Pahl, C.; Rahnama, H.; Nilashi, M.; Mardani, A.; Ibrahim, O.; Ahmadi, H. Multi-criteria decision making approach in E-learning: A systematic review and classification. Appl. Soft Comput. 2016, 45, 108–128. [Google Scholar] [CrossRef]
- Fu, X.; Zeng, X.-J.; Luo, X.; Wang, D.; Xu, D.; Fan, Q.-L. Designing an intelligent decision support system for effective negotiation pricing: A systematic and learning approach. Decis. Support Syst. 2017, 96, 49–66. [Google Scholar] [CrossRef]
- Yazdani, M.; Zarate, P.; Coulibaly, A.; Zavadskas, E.K. A group decision making support system in logistics and supply chain management. Expert Syst. Appl. 2017, 88, 376–392. [Google Scholar] [CrossRef]
- Drakaki, M.; Gören, H.G.; Tzionas, P. An intelligent multi-agent based decision support system for refugee settlement siting. Int. J. Disaster Risk Reduct. 2018, 31, 576–588. [Google Scholar] [CrossRef]
- Gül, S.; Kabak, Ö.; Topcu, I. A multiple criteria credit rating approach utilizing social media data. Data Knowl. Eng. 2018, 116, 80–99. [Google Scholar] [CrossRef]
- Hirsch, P.; Grochowski, M.; Duzinkiewicz, K. Decision support system for design of long distance heat transportation system. Energy Build. 2018, 173, 378–388. [Google Scholar] [CrossRef]
- Cancela, H.; Higgins, A.; Pagès-Bernaus, A.; Plà-Aragonès, L.M. Prologue—BigData and DSS in agriculture. Comput. Electron. Agric. 2019, 161, 1–3. [Google Scholar] [CrossRef]
- Mannina, G.; Rebouças, T.F.; Cosenza, A.; Sànchez-Marrè, M.; Gibert, K. Decision support systems (DSS) for wastewater treatment plants—A review of the state of the art. Bioresour. Technol. 2019, 290, 121814. [Google Scholar] [CrossRef]
- Marzouk, M.; Mohamed, B. Integrated agent-based simulation and multi-criteria decision making approach for buildings evacuation evaluation. Saf. Sci. 2019, 112, 57–65. [Google Scholar] [CrossRef]
- Ploskas, N.; Papathanasiou, J. A decision support system for multiple criteria alternative ranking using TOPSIS and VIKOR in fuzzy and nonfuzzy environments. Fuzzy Sets Syst. 2019, 377, 1–30. [Google Scholar] [CrossRef]
- Torabi Moghadam, S.; Lombardi, P. An interactive multi-criteria spatial decision support system for energy retrofitting of building stocks using CommuntiyVIZ to support urban energy planning. Build. Environ. 2019, 163, 106233. [Google Scholar] [CrossRef]
- Najarian, K.; Ward, K.R.; Shirani, S. Biomedical Signal and Image Processing for Clinical Decision Support Systems 2014. Comput. Math. Methods Med. 2015, 2015, 974592. [Google Scholar] [CrossRef] [PubMed]
- Wang, C.-S.; Yang, H.-L.; Lin, S.-L. To Make Good Decision: A Group DSS for Multiple Criteria Alternative Rank and Selection. Math. Probl. Eng. 2015, 2015, 186970. [Google Scholar] [CrossRef]
- Cruz-Reyes, L.; Fernandez, E.; Sanchez, P.; Coello Coello, C.A.; Gomez, C. Incorporation of implicit decision-maker preferences in multi-objective evolutionary optimization using a multi-criteria classification method. Appl. Soft Comput. 2017, 50, 48–57. [Google Scholar] [CrossRef]
- Chen, R.-C.; Jiang, H.Q.; Huang, C.-Y.; Bau, C.-T. Clinical Decision Support System for Diabetes Based on Ontology Reasoning and TOPSIS Analysis. J. Healthc. Eng. 2017, 2017, 4307508. [Google Scholar] [CrossRef]
- Chen, R.; Liu, Y.; Fan, H.; Zhao, J.; Ye, X. An integrated approach for automated physical architecture generation and multi-criteria evaluation for complex product design. J. Eng. Des. 2019, 30, 63–101. [Google Scholar] [CrossRef]
- Singh, A.; Pandey, B. A New Intelligent Medical Decision Support System Based on Enhanced Hierarchical Clustering and Random Decision Forest for the Classification of Alcoholic Liver Damage, Primary Hepatoma, Liver Cirrhosis, and Cholelithiasis. J. Healthc. Eng. 2018, 2018, 1469043. [Google Scholar] [CrossRef]
- Tsougos, I.; Vamvakas, A.; Kappas, C.; Fezoulidis, I.; Vassiou, K. Application of Radiomics and Decision Support Systems for Breast MR Differential Diagnosis. Comput. Math. Methods Med. 2018, 2018, 7417126. [Google Scholar] [CrossRef]
- Benditz, A.; Faber, F.; Wenk, G.; Fuchs, T.; Salak, N.; Grifka, J.; Vogl, M.; Menke, M.; Jansen, P. The Role of a Decision Support System in Back Pain Diagnoses: A Pilot Study. BioMed Res. Int. 2019, 2019, 1314028. [Google Scholar] [CrossRef] [PubMed]
- Mabkhot, M.M.; Al-Samhan, A.M.; Hidri, L. An Ontology-Enabled Case-Based Reasoning Decision Support System for Manufacturing Process Selection. Adv. Mater. Sci. Eng. 2019, 2019, 2505183. [Google Scholar] [CrossRef]
- Sowah, R.A.; Kuuboore, M.; Ofoli, A.; Kwofie, S.; Asiedu, L.; Koumadi, K.M.; Apeadu, K.O. Decision Support System (DSS) for Fraud Detection in Health Insurance Claims Using Genetic Support Vector Machines (GSVMs). J. Eng. 2019, 2019, 1432597. [Google Scholar] [CrossRef]
- van Wijk, Y.; Halilaj, I.; van Limbergen, E.; Walsh, S.; Lutgens, L.; Lambin, P.; Vanneste, B.G.L. Decision Support Systems in Prostate Cancer Treatment: An Overview. BioMed Res. Int. 2019, 2019, 4961768. [Google Scholar] [CrossRef] [PubMed]
- Gómez, D.; Martínez, J.-F.; Sendra, J.; Rubio, G. Development of a Decision Making Algorithm for Traffic Jams Reduction Applied to Intelligent Transportation Systems. J. Sens. 2016, 2016, 9271986. [Google Scholar] [CrossRef]
- Ahmed, A.; Ahmad, W.; Khan, M.J.; Siddiqui, S.A.; Cheema, H.M. A wearable sensor based multi-criteria-decision-system for real-time seizure detection. In Proceedings of the 2017 39th Annual International Conference of the IEEE Engineering in Medicine and Biology Society (EMBC), Jeju Island, Republic of Korea, 11–15 July 2017. [Google Scholar]
- Mukhamediev, R.; Mustakayev, R.; Yakunin, K.; Kiseleva, S.; Gopejenko, V. Multi-criteria decision support system for RES evaluation. In Proceedings of the 2018 IEEE 12th International Conference on Application of Information and Communication Technologies (AICT), Almaty, Kazakhstan, 17–19 October 2018. [Google Scholar]
- Abdel-Basset, M.; Manogaran, G.; Gamal, A.; Chang, V. A Novel Intelligent Medical Decision Support Model Based on Soft Computing and IoT. IEEE Internet Things J. 2019, 7, 4160–4170. [Google Scholar] [CrossRef]
- Mukhamediev, R.I.; Mustakayev, R.; Yakunin, K.; Kiseleva, S.; Gopejenko, V. Multi-Criteria Spatial Decision Making Supportsystem for Renewable Energy Development in Kazakhstan. IEEE Access 2019, 7, 122275–122288. [Google Scholar] [CrossRef]
- Esmaelian, M.; Tavana, M.; Santos Arteaga, F.J.; Mohammadi, S. A multicriteria spatial decision support system for solving emergency service station location problems. Int. J. Geogr. Inf. Sci. 2015, 29, 1187–1213. [Google Scholar] [CrossRef]
- Dellino, G.; Laudadio, T.; Mari, R.; Mastronardi, N.; Meloni, C. A reliable decision support system for fresh food supply chain management. Int. J. Prod. Res. 2018, 56, 1458–1485. [Google Scholar] [CrossRef]
- Farshidi, S.; Jansen, S.; de Jong, R.; Brinkkemper, S. A decision support system for software technology selection. J. Decis. Syst. 2018, 27, 98–110. [Google Scholar] [CrossRef]
- Rybnytska, O.; Burstein, F.; Rybin, A.V.; Zaslavsky, A. Decision support for optimizing waste management. J. Decis. Syst. 2018, 27, 68–78. [Google Scholar] [CrossRef]
- Attardi, R.; Cerreta, M.; Poli, G. A Collaborative Multi-Criteria Spatial Decision Support System for Multifunctional Landscape Evaluation; Springer International Publishing: Cham, Switzerland, 2015. [Google Scholar]
- Bakshi, T.; Sinharay, A.; Sarkar, B.; Sanyal, S.K. A New DST-Belief Theoretic Project Selection Model for Multi-Criteria Decision Support System. J. Inst. Eng. (India) Ser. C 2015, 96, 337–349. [Google Scholar] [CrossRef]
- Ferreira, J.A.; Costa, M.; Tereso, A.; Oliveira, J.A. A Multi-Criteria Decision Support System for a Routing Problem in Waste Collection; Springer International Publishing: Cham, Switzerland, 2015. [Google Scholar]
- Kalinina, M. Multi Criteria Decision Support System: Preference Information and Robustness; Springer International Publishing: Cham, Switzerland, 2015. [Google Scholar]
- Lee, J.; Cho, H.; Kim, Y.S. Agile Supply Chain Decision Support System. In Reshaping Society through Analytics, Collaboration, and Decision Support: Role of Business Intelligence and Social Media; Iyer, L.S., Power, D.J., Eds.; Springer International Publishing: Cham, Switzerland, 2015; pp. 29–50. [Google Scholar]
- Luè, A.; Colorni, A. A Multicriteria Spatial Decision Support System for Hazardous Material Transport. In Evaluation and Decision Models with Multiple Criteria: Case Studies; Bisdorff, R., Dias, L.C., Meyer, P., Mousseau, V., Pirlot, M., Eds.; Springer: Berlin/Heidelberg, Germany, 2015; pp. 429–452. [Google Scholar]
- Sokolov, B.V.; Zelentsov, V.A.; Brovkina, O.; Pavlov, A.N.; Mochalov, V.F.; Potryasaev, S.A. Intelligent Integrated Decision Support Systems for Territory Management; Springer International Publishing: Cham, Switzerland, 2015. [Google Scholar]
- Cerreta, M.; Panaro, S.; Poli, G. A Knowledge-Based Approach for the Implementation of a SDSS in the Partenio Regional Park (Italy); Springer International Publishing: Cham, Switzerland, 2016. [Google Scholar]
- Gomes, M.; Andrade, F.; Novais, P. Enhancing Municipal Decision-Making through an Intelligent Conflict Support System; Springer International Publishing: Cham, Switzerland, 2016. [Google Scholar]
- Gowri, S.; Vigneshwari, S.; Sathiyavathi, R.; Kalai Lakshmi, T.R. A Framework for Group Decision Support System Using Cloud Database for Broadcasting Earthquake Occurrences; Springer: Singapore, 2016. [Google Scholar]
- Haidar, A.D. Techniques for Intelligent Decision Support Systems. In Construction Program Management—Decision Making and Optimization Techniques; Springer International Publishing: Cham, Switzerland, 2016; pp. 159–183. [Google Scholar]
- Papathanasiou, J.; Ploskas, N.; Bournaris, T.; Manos, B. A Decision Support System for Multiple Criteria Alternative Ranking Using TOPSIS and VIKOR: A Case Study on Social Sustainability in Agriculture; Springer International Publishing: Cham, Switzerland, 2016. [Google Scholar]
- Pierce, S.A.; Sharp, J.M.; Eaton, D.J. Decision Support Systems and Processes for Groundwater. In Integrated Groundwater Management: Concepts, Approaches and Challenges; Jakeman, A.J., Barreteau, O., Hunt, R.J., Rinaudo, J.-D., Ross, A., Eds.; Springer International Publishing: Cham, Switzerland, 2016; pp. 639–665. [Google Scholar]
- Sadeghian, R.; Sadeghian, M.R. A decision support system based on artificial neural network and fuzzy analytic network process for selection of machine tools in a flexible manufacturing system. Int. J. Adv. Manuf. Technol. 2016, 82, 1795–1803. [Google Scholar] [CrossRef]
- Sapienza, G.; Brestovac, G.; Grgurina, R.; Seceleanu, T. On applying multiple criteria decision analysis in embedded systems design. Des. Autom. Embed. Syst. 2016, 20, 211–238. [Google Scholar] [CrossRef]
- Tafreshi, P.F.; Aghdaie, M.H.; Behzadian, M.; Abadi, M.G. Developing a group decision support system for advertising media evaluation: A case in the middle east. Group Decis. Negot. 2016, 25, 1021–1048. [Google Scholar] [CrossRef]
- Gomes, M.; Silva, F.; Ferraz, F.; Silva, A.; Analide, C.; Novais, P. Developing an Ambient Intelligent-Based Decision Support System for Production and Control Planning; Springer International Publishing: Cham, Switzerland, 2017. [Google Scholar]
- Kokkinos, K.; Papageorgiou, E.; Dafopoulos, V.; Adritsos, I. Efficiency in Energy Decision Support Systems Using Soft Computing Techniques. In Intelligent Decision Support Systems for Sustainable Computing: Paradigms and Applications; Sangaiah, A.K., Abraham, A., Siarry, P., Sheng, M., Eds.; Springer International Publishing: Cham, Switzerland, 2017; pp. 33–52. [Google Scholar]
- Korczak, J.; Dudycz, H.; Nita, B.; Oleksyk, P.; Kaźmierczak, A. Extension of Intelligence of Decision Support Systems: Manager Perspective; Springer International Publishing: Cham, Switzerland, 2017. [Google Scholar]
- Kureichik, V.; Safronenkova, I. Ontology-Based Decision Support System for the Choice of Problem-Solving Procedure of Commutation Circuit Partitioning; Springer International Publishing: Cham, Switzerland, 2017. [Google Scholar]
- Martin, A.; Zarate, P.; Camillieri, G. A Multi-Criteria Recommender System Based on Users’ Profile Management. In Multiple Criteria Decision Making: Applications in Management and Engineering; Zopounidis, C., Doumpos, M., Eds.; Springer International Publishing: Cham, Switzerland, 2017; pp. 83–98. [Google Scholar]
- Mohamed, M.S.E.; Binsultan, A.A. Developing an Intelligent Decision Support System Approach for Crisis Preparedness; Springer International Publishing: Cham, Switzerland, 2017. [Google Scholar]
- Sangaiah, A.K.; Abraham, A.; Siarry, P.; Sheng, M. Intelligent Decision Support Systems for Sustainable Computing. In Intelligent Decision Support Systems for Sustainable Computing: Paradigms and Applications; Sangaiah, A.K., Abraham, A., Siarry, P., Sheng, M., Eds.; Springer International Publishing: Cham, Switzerland, 2017; pp. 1–6. [Google Scholar]
- Şener, U.; Gökalp, E.; Eren, P.E. ClouDSS: A Decision Support System for Cloud Service Selection; Springer International Publishing: Cham, Switzerland, 2017. [Google Scholar]
- Shin, S.-J.; Kim, D.B.; Shao, G.; Brodsky, A.; Lechevalier, D. Developing a decision support system for improving sustainability performance of manufacturing processes. J. Intell. Manuf. 2017, 28, 1421–1440. [Google Scholar] [CrossRef]
- Silahtaroğlu, G. Implementing Adaptive Strategies of Decision Support Systems During Crises. In Global Business Strategies in Crisis: Strategic Thinking and Development; Hacioğlu, Ü., Dinçer, H., Alayoğlu, N., Eds.; Springer International Publishing: Cham, Switzerland, 2017; pp. 287–302. [Google Scholar]
- Varade, A.M.; Khare, Y.D.; Dongre, K.P.; Muley, S.; Wasnik, G. Integrated geographical information system (GIS)-based decision support system (DSS) approach to identify the site-specific water conservation structures in a watershed of Nagpur district, Central India. Sustain. Water Resour. Manag. 2017, 3, 141–155. [Google Scholar] [CrossRef]
- Corbelle-Rico, E.; Santé-Riveira, I.; Crecente-Maseda, R. A Decision Support System for Farmland Preservation: Integration of Past and Present Land Use. In Spatial Analysis and Location Modeling in Urban and Regional Systems; Thill, J.-C., Ed.; Springer: Berlin/Heidelberg, Germany, 2018; pp. 173–192. [Google Scholar]
- Gąbka, J.; Filcek, G. Multiple Criteria Decision Support System for Making the Best Manufacturing Technologies Choice and Assigning Contractors; Springer International Publishing: Cham, Switzerland, 2018. [Google Scholar]
- Kapilan, S.; Elangovan, K. Potential landfill site selection for solid waste disposal using GIS and multi-criteria decision analysis (MCDA). J. Cent. South Univ. 2018, 25, 570–585. [Google Scholar] [CrossRef]
- Kondratenko, Y.P.; Kondratenko, G.; Sidenko, I. Intelligent Decision Support System for Selecting the University-Industry Cooperation Model Using Modified Antecedent-Consequent Method; Springer International Publishing: Cham, Switzerland, 2018. [Google Scholar]
- Mar-Ortiz, J.; Gracia, M.D.; Castillo-García, N. Challenges in the Design of Decision Support Systems for Port and Maritime Supply Chains. In Exploring Intelligent Decision Support Systems: Current State and New Trends; Valencia-García, R., Paredes-Valverde, M.A., Salas-Zárate, M.d.P., Alor-Hernández, G., Eds.; Springer International Publishing: Cham, Switzerland, 2018; pp. 49–71. [Google Scholar]
- Petrillo, A.; Carotenuto, P.; Baffo, I.; De Felice, F. A web-based multiple criteria decision support system for evaluation analysis of carpooling. Environ. Dev. Sustain. 2018, 20, 2321–2341. [Google Scholar] [CrossRef]
- Rauner, M.S.; Niessner, H.; Odd, S.; Pope, A.; Neville, K.; O’Riordan, S.; Sasse, L.; Tomic, K. An advanced decision support system for European disaster management: The feature of the skills taxonomy. Cent. Eur. J. Oper. Res. 2018, 26, 485–530. [Google Scholar] [CrossRef]
- Zhuang, Z.-Y.; Yang, L.-W.; Lee, M.-H.; Wang, C.-Y. ‘MEAN + R’: Implementing a web-based, multi-participant decision support system using the prevalent MEAN architecture with R based on a revised intuitionistic-fuzzy multiple attribute decision-making model. Microsyst. Technol. 2018, 24, 4291–4309. [Google Scholar] [CrossRef]
- Baykasoğlu, A.; Subulan, K.; Serdar Taşan, A.; Dudaklı, N.; Turan, M.; Çelik, E.; Ülker, Ö. Development of a Web-Based Decision Support System for Strategic and Tactical Sustainable Fleet Management Problems in Intermodal Transportation Networks. In Lean and Green Supply Chain Management: Optimization Models and Algorithms; Paksoy, T., Weber, G.-W., Huber, S., Eds.; Springer International Publishing: Cham, Switzerland, 2019; pp. 189–230. [Google Scholar]
- Bouzayane, S.; Saad, I. Intelligent Multicriteria Decision Support System for a Periodic Prediction; Springer International Publishing: Cham, Switzerland, 2019. [Google Scholar]
- Eraslan, E.; İÇ, Y.T. An improved decision support system for ABC inventory classification. Evol. Syst. 2019, 11, 683–696. [Google Scholar] [CrossRef]
- Galińska, B. Intelligent Decision Making in Transport. Evaluation of Transportation Modes (Types of Vehicles) Based on Multiple Criteria Methodology; Springer International Publishing: Cham, Switzerland, 2019. [Google Scholar]
- Haddad, M.; Sanders, D.; Bausch, N.; Tewkesbury, G.; Gegov, A.; Hassan, M. Learning to Make Intelligent Decisions Using an Expert System for the Intelligent Selection of Either PROMETHEE II or the Analytical Hierarchy Process; Springer International Publishing: Cham, Switzerland, 2019. [Google Scholar]
- Lee, P.-C.; Lo, T.-P.; Tian, M.-Y.; Long, D. An Efficient Design Support System based on Automatic Rule Checking and Case-based Reasoning. KSCE J. Civ. Eng. 2019, 23, 1952–1962. [Google Scholar] [CrossRef]
- Pashkevich, A.; Shubenkova, K.; Makarova, I.; Sabirzyanov, D. Decision Support System to Improve Delivery of Large and Heavy Goods by Road Transport; Springer International Publishing: Cham, Switzerland, 2019. [Google Scholar]
- Taif, F.; Namir, A.; Azouazi, M. Modeling, Design and Development of a Multi-agent Decision Support System for the Real-Time Control of the Operating Theaters; Springer International Publishing: Cham, Switzerland, 2019. [Google Scholar]
- Belciug, S.; Gorunescu, F. Data Mining-Based Intelligent Decision Support Systems. In Intelligent Decision Support Systems—A Journey to Smarter Healthcare; Springer International Publishing: Cham, Switzerland, 2020; pp. 103–258. [Google Scholar]
- Jiang, Y.; Qiu, B.; Xu, C.; Li, C. The Research of Clinical Decision Support System Based on Three-Layer Knowledge Base Model. J. Healthc. Eng. 2017, 2017, 6535286. [Google Scholar] [CrossRef] [PubMed]
- Chen, Y.-F.; Lin, C.-S.; Wang, K.-A.; Rahman, L.O.A.; Lee, D.-J.; Chung, W.-S.; Lin, H.-H. Design of a Clinical Decision Support System for Fracture Prediction Using Imbalanced Dataset. J. Healthc. Eng. 2018, 2018, 9621640. [Google Scholar] [CrossRef]
- Hua, T.M.; Nguyen, T.K.; Thi, H.V.D.; Thi, N.A.N. Towards a Decision Support System for Municipal Waste Collection by Integrating Geographical Information System Map, Smart Devices and Agent-Based Model. In Proceedings of the Seventh Symposium on Information and Communication Technology, Ho Chi Minh City, Vietnam, 8–9 December 2016; Association for Computing Machinery: Ho Chi Minh City, Vietnam, 2016; pp. 139–146. [Google Scholar]
Disclaimer/Publisher’s Note: The statements, opinions and data contained in all publications are solely those of the individual author(s) and contributor(s) and not of MDPI and/or the editor(s). MDPI and/or the editor(s) disclaim responsibility for any injury to people or property resulting from any ideas, methods, instructions or products referred to in the content. |
© 2023 by the authors. Licensee MDPI, Basel, Switzerland. This article is an open access article distributed under the terms and conditions of the Creative Commons Attribution (CC BY) license (https://creativecommons.org/licenses/by/4.0/).












